CSS相关

96 阅读3分钟

持续创作,加速成长!这是我参与「掘金日新计划 · 6 月更文挑战」的第七天,点击查看活动详情

一个移动端开发,学习前端的过程,比较笨拙从最开始的基础开始。后续就是我分享在这个过程中学到的知识,和记录下来的知识。有需要学习的同学,可以参考,希望对大家有帮助。

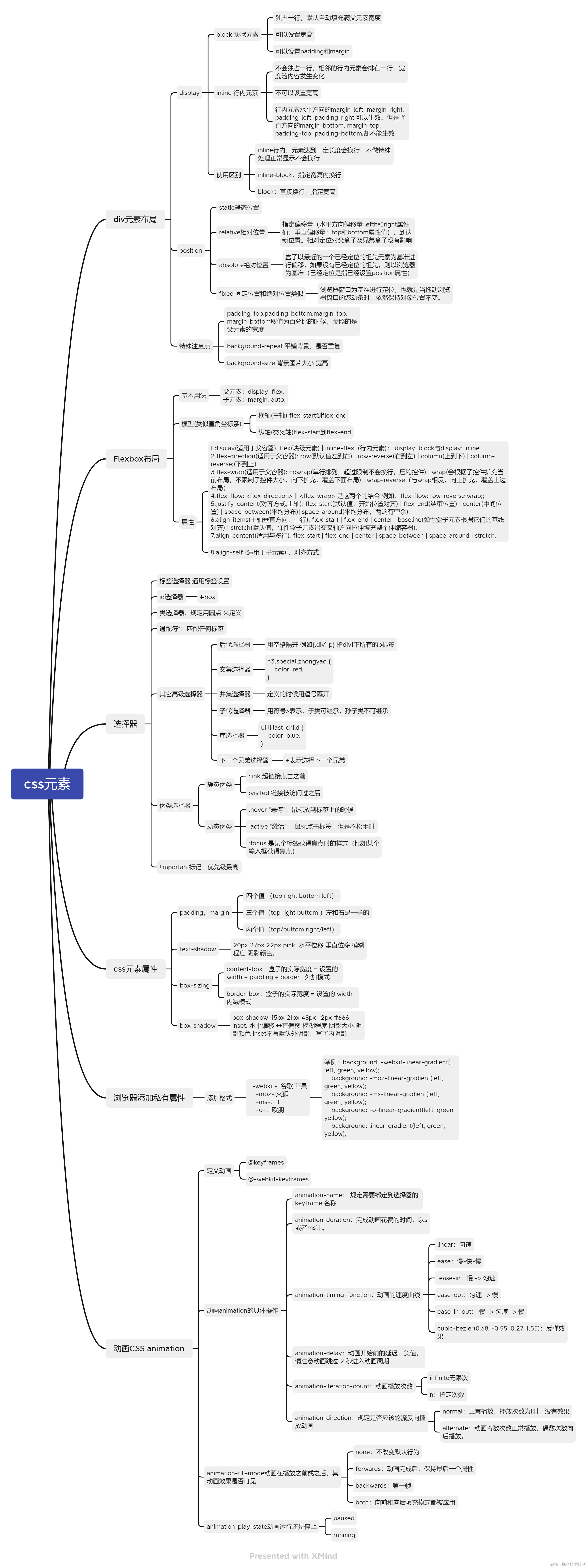
一、CSS元素属性

1.padding,margin

  •     四个值 (top right buttom left)
  •     三个值(top right buttom )左和右是一样的
  •     两个值(top/buttom right/left)

2.text-shadow

20px 27px 22px pink 水平位移 垂直位移 模糊程度 阴影颜色。

3.box-sizing

  • content-box:盒子的实际宽度 = 设置的 width + padding + border   外加模式
  • border-box:盒子的实际宽度 = 设置的 width  内减模式

4.box-shadow

box-shadow: 15px 21px 48px -2px #666 inset; 水平偏移 垂直偏移 模糊程度 阴影大小 阴影颜色 inset不写默认外阴影,写了内阴影

二、选择器

1.标签选择器

通用标签设置

2.id选择器

#box

3.类选择器

规定用圆点.来定义

4.通配符*

匹配任何标签

5.其它高级选择器

(1)后代选择器

用空格隔开 例如{.div1 p} 指div1下所有的p标签

(2)交集选择器

 h3.special.zhongyao {
    color: red;
}

(3)并集选择器

定义的时候用逗号隔开

(4)子代选择器

用符号>表示,子类可继承,孙子类不可继承

(5)序选择器

 ul li:last-child {
    color: blue;
}

(6)下一个兄弟选择器

+表示选择下一个兄弟

6.伪类选择器

(1)静态伪类

  •     :link 超链接点击之前
  •     :visited 链接被访问过之后

(2)动态伪类

  •     :hover “悬停”:鼠标放到标签上的时候
  •     :active “激活”: 鼠标点击标签,但是不松手时
  •     :focus 是某个标签获得焦点时的样式(比如某个输入框获得焦点)

7.!important标记:优先级最高

三、div元素布局

1.display

(1)block 块状元素

  •     独占一行,默认自动填充满父元素宽度
  •     可以设置宽高
  •     可以设置padding和margin

(2)inline 行内元素

  • 不会独占一行,相邻的行内元素会排在一行,宽度随内容发生变化
  • 不可以设置宽高
  • 行内元素水平方向的margin-left; margin-right; padding-left; padding-right;可以生效。但是竖直方向的margin-bottom; margin-top; padding-top; padding-bottom;却不能生效

(3)使用区别

  •     inline行内,元素达到一定长度会换行,不做特殊处理正常显示不会换行
  •     inline-block:指定宽高内换行
  •     block:直接换行,指定宽高

2.position

  • static静态位置
  • relative相对位置

指定偏移量(水平方向偏移量:lefth和right属性值;垂直偏移量:top和bottom属性值),到达新位置。相对定位对父盒子及兄弟盒子没有影响

  • absolute绝对位置

    盒子以最近的一个已经定位的祖先元素为基准进行偏移,如果没有已经定位的祖先,则以浏览器为基准(已经定位是指已经设置position属性)

  • fixed 固定位置和绝对位置类似

    浏览器窗口为基准进行定位,也就是当拖动浏览器窗口的滚动条时,依然保持对象位置不变。

3.特殊注意点

  • padding-top,padding-bottom,margin-top,margin-bottom取值为百分比的时候,参照的是父元素的宽度
  • background-repeat 平铺背景,是否重复
  • background-size 背景图片大小 宽高

四、Flexbox布局

1.基本用法

父元素:display: flex;
子元素:margin: auto;

2.模型(类似直角坐标系)

  •     横轴(主轴) flex-start到flex-end
  •     纵轴(交叉轴)flex-start到flex-end

3.属性

  • 1.display(适用于父容器): flex(块级元素) | inline-flex; (行内元素); display: block与display: inline
  • 2.flex-direction(适用于父容器): row(默认值左到右) | row-reverse(右到左) | column(上到下) | column-reverse;(下到上)
  • 3.flex-wrap(适用于父容器): nowrap(单行排列,超过限制不会换行,压缩控件) | wrap(会根据子控件扩充当前布局,不限制子控件大小,向下扩充,覆盖下面布局) | wrap-reverse(与wrap相反,向上扩充,覆盖上边布局);
  • 4.flex-flow: || 是这两个的结合 例如:flex-flow: row-reverse wrap;;
  • 5.justify-content(对齐方式,主轴): flex-start(默认值,开始位置对齐) | flex-end(结束位置) | center(中间位置) | space-between(平均分布)| space-around(平均分布,两端有空余);
  • 6.align-items(主轴垂直方向,单行): flex-start | flex-end | center | baseline(弹性盒子元素根据它们的基线对齐) | stretch(默认值,弹性盒子元素沿交叉轴方向拉伸填充整个伸缩容器);
  • 7.align-content(适用与多行): flex-start | flex-end | center | space-between | space-around | stretch;
  • 8.align-self (适用于子元素) ,对齐方式

五、动画CSS animation

1.定义动画

@keyframes

@-webkit-keyframes

2.动画animation的具体操作

(1)animation-name:    

规定需要绑定到选择器的 keyframe 名称

(2)animation-duration:

完成动画花费的时间,以s或者ms计。

(3)animation-timing-function:

动画的速度曲线

  •     linear:匀速
  •     ease:慢-快-慢
  •      ease-in:慢 -> 匀速
  •     ease-out:匀速 -> 慢
  •     ease-in-out: 慢 -> 匀速 -> 慢
  •     cubic-bezier(0.68, -0.55, 0.27, 1.55):反弹效果

(4)animation-delay:

动画开始前的延迟,负值,请注意动画跳过 2 秒进入动画周期

(5)animation-iteration-count:

动画播放次数

  •     infinite无限次
  •     n:指定次数

(6)animation-direction:

规定是否应该轮流反向播放动画

  •     normal:正常播放,播放次数为1时,没有效果
  •     alternate:动画奇数次数正常播放,偶数次数向后播放。

3.animation-fill-mode

动画在播放之前或之后,其动画效果是否可见

  •     none:不改变默认行为
  •     forwards:动画完成后,保持最后一个属性
  •     backwards:第一帧
  •     both:向前和向后填充模式都被应用

4.animation-play-state

动画运行还是停止

  •     paused
  •     running

六、浏览器添加私有属性

1.添加格式

  -webkit-: 谷歌 苹果
-moz-:火狐
-ms-:IE
-o-:欧朋

举例:
background: -webkit-linear-gradient(left, green, yellow);
background: -moz-linear-gradient(left, green, yellow);
background: -ms-linear-gradient(left, green, yellow);
background: -o-linear-gradient(left, green, yellow);
background: linear-gradient(left, green, yellow);

最后

本章的思维导图如下:

css元素.png