Html学习

101 阅读6分钟

持续创作,加速成长!这是我参与「掘金日新计划 · 6 月更文挑战」的第六天,点击查看活动详情

 一个移动端开发,学习前端的过程,比较笨拙从最开始的基础开始。后续就是我分享在这个过程中学到的知识,和记录下来的知识。有需要学习的同学,可以参考,希望对大家有帮助。

一、网页语义结构

1.基本骨架

<body>
  <header>页眉</header>
  <main>
    <article>
      <h1>文章标题</h1>
      <p>文章内容</p>
    </article>
  </main>
  <footer>页尾</footer>
</body>

二、元素属性

1.id

  • 元素在网页的唯一标识值
  • 唯一性
  • 不允许包含空格
  • 定位锚点--加上#号html直接定位到指定位置

2.class

  • 网页元素进行分类
  • 可以有多个属性 空格分开

3.title

鼠标悬浮导航栏,显示标题,移开不显示

4.tabindex

  •     输入框光标切换输入框
  •     0,参与tab遍历由浏览器决定,通常按照网页出现顺序
  •     正整数,通常按照从小到大进行遍历

5.accesskey

  •     获取焦点的快捷键,指定值可以按下快捷键到该值
  •     与操作系统,浏览器快捷键冲突时,不会起作用

6.style

当前元素的css样式

7.hidden

  •     布尔属性,不再渲染此属性
  •     css可见性设置高于hidden

8.lang

语言

9.dir

文字的阅读方向

  •         ltr:左到右---英语
  •         rtl:右到坐---阿拉伯语等
  •         auto:根据解析内容自行决定

10.contenteditable

允许用户修改内容,用户单击可修改,除非提交到服务器,否则刷新后恢复

11.spellcheck

是否打开拼写检查

12.data

自定义属性,没有其它属性元素合适放就用此定义元素

三、文本标签

1.< div>

无语义的块级元素

2.< p>

块级元素,一个段落

3.< span>

行内标签(即不会产生换行)

4.< br>,< wbr>

换行,块级元素间不要使用,wbr可选换行

5.< hr>

分割线

6.< pre>

保留空格和其它属性

7.< strong>< b>

加粗,行内元素,< b>不建议使用违反语义和样式分离的原则

8.< em>,< i>

斜体,行内元素

9.数学公式相关标签

  •     < sub>:下标,行内元素
  •     < sup>:上标,行内元素
  •     < var>:代码或数学公式的变量

10.< u>,< s>

下划线,删除线

11.< blockquote>,< cite>,< q>

链接

12.< code>

计算机代码

13.< mark>

内容黄色显示,加重显示

14.< small>

内容最小显示,法律提示信息

15.< time>,< data>

时间相关

16.< address>

某人或者某个组织的联系信息

17.< ins>,< del>

下划线,中划线

四、列表标签

1.ol

有序列表,会在内部的列表项前面产生数字编号

  •     reversed 倒序
  •     start指定开始的数字
  •     type以什么开始,

a:小写字母
A:大写字母
i:小写罗马数字
I:大写罗马数字
1:整数(默认值

2.< ul>

无序列表,会在内部的列表项前面产生实心小圆点

3.< li>

用在< ol>或< ul>容器之中

4.< dl>,< dt>,< dd>

元素缩进等级

五、图像标签

1.< img>

  • alt:图像解释说明
  • width,height宽高
  • referrerpolicy:导致的图片加载的 HTTP 请求,默认会带有Referer的头信息。          referrerpolicy属性对这个行为进行设置
  • crossorigin:是否采用跨域的形式下载图片,默认是不采用
  • loading:auto:浏览器默认行为,等同于不使用loading属性。
  • lazy:启用懒加载。
  • eager:立即加载资源,无论它在页面上的哪个位置
  • srcset:显示多张图片,像素密度
  • sizes:屏幕大小

2.< picture>

内部使用< source>和< img>

六、表单标签< form>

1.< fieldset>

标签是一个块级容器标签,表示控件的集合,用于将一组相关控件组合成一组。

2.< label>

3.< input>

  •     autofocus:自动获取焦点
  •     disabled:置灰不可点击,可见
  •     list:设置控件相关数据列表
  •     name:控件键名
  •     readonly:只读
  •     required:是否必填
  •     type:控件类型

type控件类型扩展如下

(1)type="text" 文本

  • maxlength/minlength:最大值/最小值
  • pattern:正则
  • placeholder:默认值
  • readonly只读
  • size:输入框长度
  • spellcheck:是否拼写检查

(2)type="search"

搜索输入框

(3)type="button"

并不建议使用 可直接使用button

(4)type="submit"

提交按钮

  • formaction:提交表单数据的服务器 URL。
  • formenctype:表单数据的编码类型。
  • formmethod:提交表单使用的 HTTP 方法(get或post)。
  • formnovalidate:一个布尔值,表示数据提交给服务器之前,是否要忽略表单验证。
  • formtarget:收到服务器返回的数据后,在哪一个窗口显示

(5)type="image"

图片作为按钮和submit使用一样

  • alt:图像无法加载时显示的替代字符串。
  • src:加载的图像 URL。
  • height:图像的显示高度,单位为像素。
  • width:图像的显示宽度,单位为像素。
  • formaction:提交表单数据的服务器 URL。
  • formenctype:表单数据的编码类型。
  • formmethod:提交表单使用的 HTTP 方法(get或post)。
  • formnovalidate:一个布尔值,表示数据提交给服务器之前,是否要忽略表单验证。
  • formtarget:收到服务器返回的数据后,在哪一个窗口显示。

(6)type="reset"

切换成初始值

(7)type="checkbox"

复选框

(8)type="radio"

单选框

  •     checked 是否选中当前元素
  •     value 默认on

(9)type="email"

电子邮箱

(10)type="password"

密码
inputmode:允许用户输入的数据类型,可能的值有none(不使用系统输入法)、text(标准文本输入)、decimal(数字,包含小数)、numeric(数字0-9)等。

(11)type="file"

文件选择框,多用于文件上传

(12)type="hidden"

隐藏控件

(13)type="number"

数字

  • max:允许输入的最大数值。
  • min:允许输入的最小数值。
  • placeholder:用户输入为空时,显示的示例值。
  • readonly:布尔属性,表示该控件是否为只读。
  • step:点击向上和向下箭头时,数值每次递减的步长值。如果用户输入的值,不符合步长值的设定,浏览器会自动四舍五入到最近似的值。默认的步长值是1,如果初始的value属性设为1.5,那么点击向上箭头得到2.5,点击向下箭头得到0.5。

(14)type="range"

用户拖动滑块

  • max:允许的最大值,默认为100。
  • min:允许的最小值,默认为0。
  • step:步长值,默认为1

(15)type="url"

只能输入网址的输入框
与和结合下拉框

(16)type="tel"

电话号码

(17)type="color"

颜色选择器

(18)type="date"

日期选择器,只能年月日 不能时分秒

  • max:可以允许的最晚日期,格式为yyyy-MM-dd。
  • min:可以允许的最早日期,格式为yyyy-MM-dd。
  • step:步长值,一个数字,以天为单位。

(19)type="time"

时间输入框 可以输入时分秒,不能输入年月日

  • max:允许的最晚时间。
  • min:允许的最早时间。
  • readonly:布尔属性,表示用户是否不可以编辑时间。
  • step:步长值,单位为秒。

(20)type="month"

年月输入框

(21)type="week"

一年中第几周

(22)type="datetime-local"

是一个时间输入框,让用户输入年月日和时分,格式为yyyy-MM-ddThh:mm

4.< button>

  • autofocus:是否有焦点
  • disabled:是否可用置灰
  • name:控件名字
  • value:值
  • type:按钮的类型,可能的值有三种:submit(点击后将数据提交给服务器),reset(将所有控件的值重置为初始值),button(没有默认行为,由脚本指定按钮的行为)。
  • form:指定按钮关联的表单,值为的id属性。如果省略该属性,默认关联按钮所在父表单。
  • formaction:数据提交到服务器的目标 URL,会覆盖元素的action属性。
  • formenctype:数据提交到服务器的编码方式,会覆盖元素的enctype属性。可能的值有三种:application/x-www-form-urlencoded(默认值),multipart/form-data(只用于文件上传),text/plain。
  • formmethod:数据提交到服务器使用的 HTTP 方法,会覆盖元素的method属性,可能的值为post或get。
  • formnovalidate:布尔属性,数据提交到服务器时关闭本地验证,会覆盖元素的novalidate属性。
  • formtarget:数据提交到服务器后,展示服务器返回数据的窗口,会覆盖元素的target属性。可能的值有_self(当前窗口),_blank(新的空窗口)、_parent(父窗口)、_top(顶层窗口)。

5.< select>

下拉菜单
< option>,< optgroup>

6.< textarea>

多行文本框

7.< progress>

进度条

七、其它标签

1.< dialog> 对话框

open close cancel

2.< details> 折叠文本

  •     open 打开
  •     < summary> 折叠内容标题

最后

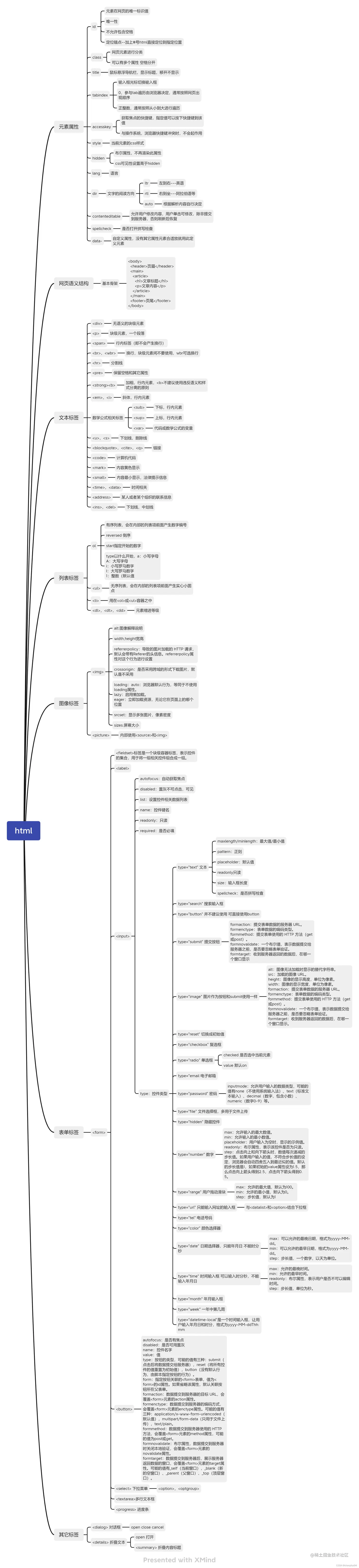
下图为本文对应的思维导图。