SpringBoot笔记(二)——日志系统

144 阅读5分钟

持续创作,加速成长!这是我参与「掘金日新计划 · 6 月更文挑战」的第24天,点击查看活动详情

日志系统

SpringBoot为我们提供了丰富的日志系统,它几乎是开箱即用的。

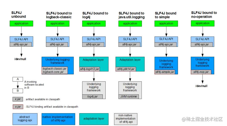
日志门面和日志实现

我们首先要区分一下,什么是日志门面(Facade)什么是日志实现,我们之前学习的JUL实际上就是一种日志实现,我们可以直接使用JUL为我们提供的日志框架来规范化打印日志,而日志门面,如Slf4j,是把不同的日志系统的实现进行了具体的抽象化,只提供了统一的日志使用接口,使用时只需要按照其提供的接口方法进行调用即可,由于它只是一个接口,并不是一个具体的可以直接单独使用的日志框架,所以最终日志的格式、记录级别、输出方式等都要通过接口绑定的具体的日志系统来实现,这些具体的日志系统就有log4j、logback、java.util.logging等,它们才实现了具体的日志系统的功能。

日志门面和日志实现就像JDBC和数据库驱动一样,一个是画大饼的,一个是真的去做饼的。

img

但是现在有一个问题就是,不同的框架可能使用了不同的日志框架,如果这个时候出现众多日志框架并存的情况,我们现在希望的是所有的框架一律使用日志门面(Slf4j)进行日志打印,这时该怎么去解决?我们不可能将其他框架依赖的日志框架替换掉,直接更换为Slf4j吧,这样显然不现实。

这时,可以采取类似于偷梁换柱的做法,只保留不同日志框架的接口和类定义等关键信息,而将实现全部定向为Slf4j调用。相当于有着和原有日志框架一样的外壳,对于其他框架来说依然可以使用对应的类进行操作,而具体如何执行,真正的内心已经是Slf4j的了。

img

所以,SpringBoot为了统一日志框架的使用,做了这些事情:

  • 直接将其他依赖以前的日志框架剔除
  • 导入对应日志框架的Slf4j中间包
  • 导入自己官方指定的日志实现,并作为Slf4j的日志实现层

在SpringBoot中打印日志信息

SpringBoot使用的是Slf4j作为日志门面,Logback(Logback 是log4j 框架的作者开发的新一代日志框架,它效率更高、能够适应诸多的运行环境,同时天然支持SLF4J)作为日志实现,对应的依赖为:

<dependency>
    <groupId>org.springframework.boot</groupId>
    <artifactId>spring-boot-starter-logging</artifactId>
</dependency>

此依赖已经被包含了,所以我们如果需要打印日志,可以像这样:

@RequestMapping("/login")
public String login(){
    Logger logger = LoggerFactory.getLogger(MainController.class);
    logger.info("用户访问了一次登陆界面");
    return "login";
}

因为我们使用了Lombok,所以直接一个注解也可以搞定哦:

@Slf4j
@Controller
public class MainController {

    @RequestMapping("/login")
    public String login(){
        log.info("用户访问了一次登陆界面");
        return "login";
    }

日志级别从低到高分为TRACE < DEBUG < INFO < WARN < ERROR < FATAL,SpringBoot默认只会打印INFO以上级别的信息。

配置Logback日志

Logback官网:logback.qos.ch

和JUL一样,Logback也能实现定制化,我们可以编写对应的配置文件,SpringBoot推荐将配置文件名称命名为logback-spring.xml表示这是SpringBoot下Logback专用的配置,可以使用SpringBoot 的高级Profile功能,它的内容类似于这样:

<?xml version="1.0" encoding="UTF-8"?>
<configuration>
    <!-- 配置 -->
</configuration>

最外层由configuration包裹,一旦编写,那么就会替换默认的配置,所以如果内部什么都不写的话,那么会导致我们的SpringBoot项目没有配置任何日志输出方式,控制台也不会打印日志。

我们接着来看如何配置一个控制台日志打印,我们可以直接导入并使用SpringBoot为我们预设好的日志格式,在org/springframework/boot/logging/logback/defaults.xml中已经帮我们把日志的输出格式定义好了,我们只需要设置对应的appender即可:

<included>
   <conversionRule conversionWord="clr" converterClass="org.springframework.boot.logging.logback.ColorConverter" />
   <conversionRule conversionWord="wex" converterClass="org.springframework.boot.logging.logback.WhitespaceThrowableProxyConverter" />
   <conversionRule conversionWord="wEx" converterClass="org.springframework.boot.logging.logback.ExtendedWhitespaceThrowableProxyConverter" />

   <property name="CONSOLE_LOG_PATTERN" value="${CONSOLE_LOG_PATTERN:-%clr(%d{${LOG_DATEFORMAT_PATTERN:-yyyy-MM-dd HH:mm:ss.SSS}}){faint} %clr(${LOG_LEVEL_PATTERN:-%5p}) %clr(${PID:- }){magenta} %clr(---){faint} %clr([%15.15t]){faint} %clr(%-40.40logger{39}){cyan} %clr(:){faint} %m%n${LOG_EXCEPTION_CONVERSION_WORD:-%wEx}}"/>
   <property name="CONSOLE_LOG_CHARSET" value="${CONSOLE_LOG_CHARSET:-${file.encoding:-UTF-8}}"/>
   <property name="FILE_LOG_PATTERN" value="${FILE_LOG_PATTERN:-%d{${LOG_DATEFORMAT_PATTERN:-yyyy-MM-dd HH:mm:ss.SSS}} ${LOG_LEVEL_PATTERN:-%5p} ${PID:- } --- [%t] %-40.40logger{39} : %m%n${LOG_EXCEPTION_CONVERSION_WORD:-%wEx}}"/>
   <property name="FILE_LOG_CHARSET" value="${FILE_LOG_CHARSET:-${file.encoding:-UTF-8}}"/>

   <logger name="org.apache.catalina.startup.DigesterFactory" level="ERROR"/>
   <logger name="org.apache.catalina.util.LifecycleBase" level="ERROR"/>
   <logger name="org.apache.coyote.http11.Http11NioProtocol" level="WARN"/>
   <logger name="org.apache.sshd.common.util.SecurityUtils" level="WARN"/>
   <logger name="org.apache.tomcat.util.net.NioSelectorPool" level="WARN"/>
   <logger name="org.eclipse.jetty.util.component.AbstractLifeCycle" level="ERROR"/>
   <logger name="org.hibernate.validator.internal.util.Version" level="WARN"/>
   <logger name="org.springframework.boot.actuate.endpoint.jmx" level="WARN"/>
</included>

导入后,我们利用预设的日志格式创建一个控制台日志打印:

<?xml version="1.0" encoding="UTF-8"?>
<configuration>
    <!--  导入其他配置文件,作为预设  -->
    <include resource="org/springframework/boot/logging/logback/defaults.xml" />

    <!--  Appender作为日志打印器配置,这里命名随意  -->
    <!--  ch.qos.logback.core.ConsoleAppender是专用于控制台的Appender  -->
    <appender name="CONSOLE" class="ch.qos.logback.core.ConsoleAppender">
        <encoder>
            <pattern>${CONSOLE_LOG_PATTERN}</pattern>
            <charset>${CONSOLE_LOG_CHARSET}</charset>
        </encoder>
    </appender>

    <!--  指定日志输出级别,以及启用的Appender,这里就使用了我们上面的ConsoleAppender  -->
    <root level="INFO">
        <appender-ref ref="CONSOLE"/>
    </root>
</configuration>

配置完成后,我们发现控制台已经可以正常打印日志信息了。

接着我们来看看如何开启文件打印,我们只需要配置一个对应的Appender即可:

<!--  ch.qos.logback.core.rolling.RollingFileAppender用于文件日志记录,它支持滚动  -->
<appender name="FILE" class="ch.qos.logback.core.rolling.RollingFileAppender">
    <encoder>
        <pattern>${FILE_LOG_PATTERN}</pattern>
        <charset>${FILE_LOG_CHARSET}</charset>
    </encoder>
    <!--  自定义滚动策略,防止日志文件无限变大,也就是日志文件写到什么时候为止,重新创建一个新的日志文件开始写  -->
    <rollingPolicy class="ch.qos.logback.core.rolling.SizeAndTimeBasedRollingPolicy">
        <!--  文件保存位置以及文件命名规则,这里用到了%d{yyyy-MM-dd}表示当前日期,%i表示这一天的第N个日志  -->
        <FileNamePattern>log/%d{yyyy-MM-dd}-spring-%i.log</FileNamePattern>
        <!--  到期自动清理日志文件  -->
        <cleanHistoryOnStart>true</cleanHistoryOnStart>
        <!--  最大日志保留时间  -->
        <maxHistory>7</maxHistory>
        <!--  最大单个日志文件大小  -->
        <maxFileSize>10MB</maxFileSize>
    </rollingPolicy>
</appender>

<!--  指定日志输出级别,以及启用的Appender,这里就使用了我们上面的ConsoleAppender  -->
<root level="INFO">
    <appender-ref ref="CONSOLE"/>
    <appender-ref ref="FILE"/>
</root>

配置完成后,我们可以看到日志文件也能自动生成了。

我们也可以魔改官方提供的日志格式,官方文档:logback.qos.ch/manual/layo…

这里需要提及的是MDC机制,Logback内置的日志字段还是比较少,如果我们需要打印有关业务的更多的内容,包括自定义的一些数据,需要借助logback MDC机制,MDC为“Mapped Diagnostic Context”(映射诊断上下文),即将一些运行时的上下文数据通过logback打印出来;此时我们需要借助org.sl4j.MDC类。

比如我们现在需要记录是哪个用户访问我们网站的日志,只要是此用户访问我们网站,都会在日志中携带该用户的ID,我们希望每条日志中都携带这样一段信息文本,而官方提供的字段无法实现此功能,这时就需要使用MDC机制:

@Slf4j
@Controller
public class MainController {

    @RequestMapping("/login")
    public String login(){
      	//这里就用Session代替ID吧
        MDC.put("reqId", request.getSession().getId());
        log.info("用户访问了一次登陆界面");
        return "login";
    }

通过这种方式,我们就可以向日志中传入自定义参数了,我们日志中添加这样一个占位符%X{键值},名字保持一致:

 %clr([%X{reqId}]){faint} 

这样当我们向MDC中添加信息后,只要是当前线程(本质是ThreadLocal实现)下输出的日志,都会自动替换占位符。

自定义Banner

我们在之前发现,实际上Banner部分和日志部分是独立的,SpringBoot启动后,会先打印Banner部分,那么这个Banner部分是否可以自定义呢?答案是可以的。

我们可以直接来配置文件所在目录下创建一个名为banner.txt的文本文档,内容随便你:

//                          _ooOoo_                               //
//                         o8888888o                              //
//                         88" . "88                              //
//                         (| ^_^ |)                              //
//                         O\  =  /O                              //
//                      ____/`---'\____                           //
//                    .'  \\|     |//  `.                         //
//                   /  \\|||  :  |||//  \                        //
//                  /  _||||| -:- |||||-  \                       //
//                  |   | \\\  -  /// |   |                       //
//                  | \_|  ''\---/''  |   |                       //
//                  \  .-\__  `-`  ___/-. /                       //
//                ___`. .'  /--.--\  `. . ___                     //
//              ."" '<  `.___\_<|>_/___.'  >'"".                  //
//            | | :  `- \`.;`\ _ /`;.`/ - ` : | |                 //
//            \  \ `-.   \_ __\ /__ _/   .-` /  /                 //
//      ========`-.____`-.___\_____/___.-`____.-'========         //
//                           `=---='                              //
//      ^^^^^^^^^^^^^^^^^^^^^^^^^^^^^^^^^^^^^^^^^^^^^^^^^^        //
//             佛祖保佑          永无BUG         永不修改             //

可以使用在线生成网站进行生成自己的个性Banner:www.bootschool.net/ascii

我们甚至还可以使用颜色代码来为文本切换颜色:

${AnsiColor.BRIGHT_GREEN}  //绿色

也可以获取一些常用的变量信息:

${AnsiColor.YELLOW} 当前 Spring Boot 版本:${spring-boot.version}

玩的开心!


在这里插入图片描述

但是貌似这个有一点点bug啊,把第一行日志信息的颜色也变了...