简单介绍基于core + ddd的分层架构

484 阅读3分钟

本文已参与「新人创作礼」活动.一起开启掘金创作之路。

简单介绍基于core + ddd的分层架构

不知不觉,都已经毕业好几年了,技术一直在迭代更新,从最初的WebForm,到后来的MVC3,一路升级到现在的MVC5;ORM也从之前的ADO.Net,到EntityFramework Model First,到现在使用的Dapper或者SqlSugar;随着业务的不断延伸扩展,项目原来的三层架构越来越觉得不够用了,借着项目转core的机会,干脆把项目改成DDD的分层结构。

引文
DDD(Domain Driven Design,领域驱动设计),它是一种架构设计思想,以业务为倒向,它的一大好处是不需要使用特定的架构,由于核心域位于限界上下文中,我们可以在整个系统中使用多种风格的架构。

它的专业术语有很多,其实我也不是完全的理解,好用就行。

基于健康屋的项目框架作以介绍:

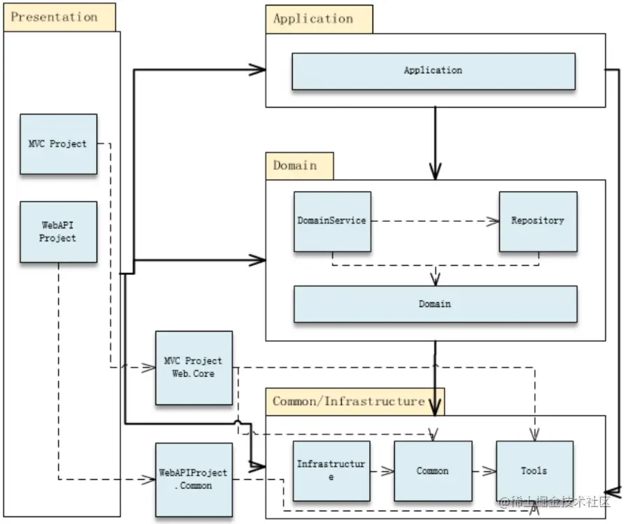
分层说明

image.png 详细架构

image.png

架构详解

基础设施层 为 上层(Domain、Application等) 提供了一些基础建设,如ORM选型(SqlSugar、Dapper、FluentData),系统常量,缓存Key配置,系统枚举定义,事务的实现封装,甚至可以定义仓储接口基类 及其基本实现。

  • Common
    工具层放的是 各种扩展方法(枚举操作、缓存、Model验证等);及 各种操作帮助类(Excel、文件、网络请求、短信、加解密方法、腾讯云Cos操作等)
  • Infrastructure.DB
    Infrastructure.DB是对SqlSugar(ORM)的功能封装,包括简单的CRUD,及分页查询、事物查询等
    如果项目ORM选型并非SqlSugar,则需要编写相应的封装类库,如Infrastructure.Dapper、Infrastructure.EF;或数据库服务器不同导致的语法的稍不一样,都可能需要重新编写,如Infrastructure.EF.Oracle来替代Infrastructure.EF。只要保证向上提供的接口一致,则项目代码改动的地方应该不多

(说明:DDD官方定义是Application、Service、Repository这三层的具体实现称之为Infrastructure)

  • Domain
    领域层定义了领域对象(Entity、DTO、VO、BO)、领域仓储接口的定义、领域服务接口的定义
    (说明:Domain建议可以分的更细:领域对象、领域仓储接口、领域服务接口)
  • Repository
    领域仓储实现层,负责单表的CRUD
  • DomainService
    领域服务实现层,负责多表操作 应不包含复杂业务
  • Application
    应用层 内含业务逻辑(接口和实现都在这一层)
  • Web.Core
    Web通用核心层 可以定义 通用的过滤器(异常拦截、访问日志记录、登录状态验证、权限验证等)等
  • Web API
    关于向下调用有两种方案:一种是每一个Request都对应Application中的一个方法,业务逻辑都写在Application里(比较官方);另一种是可以直接调用DomainService和Repository,逻辑直接写在Controller里。虽然第一种比较官方,但在实际开发过程中,会显得较为繁琐,所以一般会选择可以绕过Application。