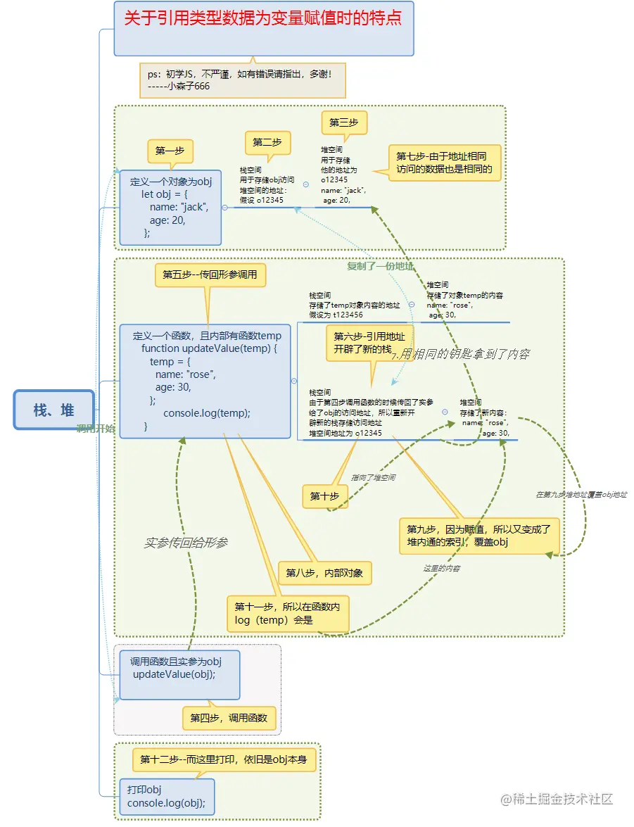
关于引用类型数据作为变量赋值时的特点-思维导图 小森子666 2022-06-18 92 阅读1分钟 关于引用类型数据作为变量赋值时的特点-思维导图 ps:我也不知道对不对啊,先这么理解吧。 欢迎指正~!