Spring Security框架中踢人下线技术探索

870 阅读14分钟

1.背景

在某次项目的开发中,使用到了Spring Security权限框架进行后端权限开发的权限校验,底层集成Spring Session组件,非常方便的集成Redis进行分布式Session的会话集群部署。系统正式上线后,各个部署节点能够非常方便的进行集群部署,用户的Session会话信息全部保存在Redis中间件库中,开发者不用关心具体的实现,Spring Session组件已经全部集成好了。

但是在系统的用户管理模块中,提供了对系统用户账号的删除功能以及禁用功能,针对这两个功能,需求方给出的具体要求是:

  • 删除:当管理员删除当前用户账号时,如果当前账号已经登录系统,则需要剔除下线,并且不可登录
  • 禁用:当管理员对当前账号禁用操作时,如果当前账号已经登录系统,则需要剔除下线,并且登录时,提示当前账号已禁用

2.需求分析

从上面的需求来看,不管是删除还是禁用功能,都需要实现,如果当前账号已经登录系统,则需要剔除下线,而禁用操作只需要再登录时给出提示信息即可,这个在业务登录方法中就可以实现,不必从底层框架进行考虑。

因此,从底层技术测进行考虑时,我们需要探索如何在Spring Security权限框架中实现踢人下线的功能。

既然需求已经明确,从功能的实现可能性方面入手,我们则需要从几个方面进行考虑:

  • 1)、在Spring Security框架中,用户登录的Session会话信息存储在哪里?
  • 2)、在Spring Security框架中,Session会话如何存储,主要存储哪些信息?
  • 3)、如何根据账号收集当前该账号登录的所有Session会话信息?
  • 4)、如何在服务端主动销毁Session对象?

1)、在Spring Security框架中,用户登录的Session会话信息存储在哪里?

如果我们不考虑分布式Session会话的情况,单体Spring Boot项目中,服务端Session会话肯定存储在内存中,这样的弊端是如果当前应用需要做负载均衡进行部署时,用户请求服务端接口时,会存在Session会话丢失的情况,因为用户登录的会话信息都存在JVM内存中,没有进程之间的共享互通。

为了解决分布式应用Session会话不丢失的问题,Spring Session组件发布了,该组件提供了基于JDBC\Redis等中间件的方式,将用户端的Session会话存储在中间件中,这样分布式应用获取用户会话时,都会从中间件去获取会话Session,这样也保证了服务可以做负载部署以保证Session会话不丢失。本文主要讨论的也是这种情况,集成Redis中间件用来保存用户会话信息。

2)、在Spring Security框架中,Session会话如何存储,主要存储哪些信息?

由于我们使用了Redis中间件,所以,在Spring Security权限框架中产生的Session会话信息,肯定存储与Redis中,这点毫无疑问,那么存储了哪些信息呢?我会在接下来的源码分析中进行介绍

3)、如何根据账号收集当前该账号登录的所有Session会话信息?

我们从上面的需求分析中已经得知Session会话已经存储在Redis中,那么我们是否可以做这样的假设,我们只需要根据Spring Security中在Redis中存储的键值,找到和登录用户名相关的Redis缓存数据,就可以通过调用Security封装的方法进行获取,得到当前登录账号的会话信息呢?这个我们需要在源码中去找到答案

4)、如何在服务端主动销毁Session对象?

如果是单体的Spring Boot应用,Session信息肯定存储在JVM的内存中,服务端要主动销毁Session对象只需要找到Security权限框架如何存储的就可以进行删除。

在分布式的Spring Boot应用中,我们从上面已经得知Session会话信息以及存储在Redis中间件中,那么我们只需要得到当前登录的Session在Redis中的键值,就可以调用方法进行删除操作,从而主动在服务端销毁Session会话

3.源码分析

在上面的需求分析中,我们已经提出了假设,并且根据假设,做出来技术性的判断,接下来我们需要从Spring Security以及Spring Session组件的源码中,去寻找我们需要的答案。

首先,我们在源码分析前,我们需要找到入口,也就是我们在使用Spring Security框架,并且使用Spring Session组件时,我们如何使用的。

在pom.xml文件中引入组件的依赖是必不可少的,如下:

<!--Spring Security组件-->
<dependency>
    <groupId>org.springframework.boot</groupId>
    <artifactId>spring-boot-starter-security</artifactId>
</dependency>
<!--Spring针对Redis操作组件-->
<dependency>
    <groupId>org.springframework.boot</groupId>
    <artifactId>spring-boot-starter-data-redis</artifactId>
</dependency>
<!--Spring Session集成Redis分布式Session会话-->
<dependency>
    <groupId>org.springframework.session</groupId>
    <artifactId>spring-session-data-redis</artifactId>
</dependency>

接下来,我们在Spring Boot项目中,需要添加@EnableRedisHttpSession注解,以开启Redis组件对Session会话的支持,该注解我们需要制定Spring Session在Redis中存储的Redis命名空间,已经Session会话的时效性,示例代码如下:

@SpringBootApplication
@EnableRedisHttpSession(redisNamespace = "fish-admin:session",maxInactiveIntervalInSeconds = 7200)
public class FishAdminApplication {

    static Logger logger= LoggerFactory.getLogger(FishAdminApplication.class);

    public static void main(String[] args) throws UnknownHostException {
        ConfigurableApplicationContext application=SpringApplication.run(FishAdminApplication.class, args);
        Environment env = application.getEnvironment();
        String host= InetAddress.getLocalHost().getHostAddress();
        String port=env.getProperty("server.port");
        logger.info("\n----------------------------------------------------------\n\t" +
                        "Application '{}' is running! Access URLs:\n\t" +
                        "Local: \t\thttp://localhost:{}\n\t" +
                        "External: \thttp://{}:{}\n\t"+
                        "Doc: \thttp://{}:{}/doc.html\n\t"+
                        "----------------------------------------------------------",
                env.getProperty("spring.application.name"),
                env.getProperty("server.port"),
                host,port,
                host,port);
    }

在上面的代码中,我们指定Redis的命名空间是fish-admin:session,默认最大失效7200秒。

如果开发者默认不指定这两个属性的话,命名空间默认值是spring:session,默认最大时效则是1800秒

在上面我们已经说过了,既然是看源码,我们需要找到入口,这是看源码最好的方式,我们在使用Spring Session组件时,需要使用@EnableRedisHttpSession注解,那么该注解就是我们需要重点关注的对象,我们需要搞清楚,该注解的作用是什么?

EnableRedisHttpSession.java部分源码如下:

@Retention(RetentionPolicy.RUNTIME)
@Target(ElementType.TYPE)
@Documented
@Import(RedisHttpSessionConfiguration.class)
@Configuration(proxyBeanMethods = false)
public @interface EnableRedisHttpSession {
     //more property..   
}

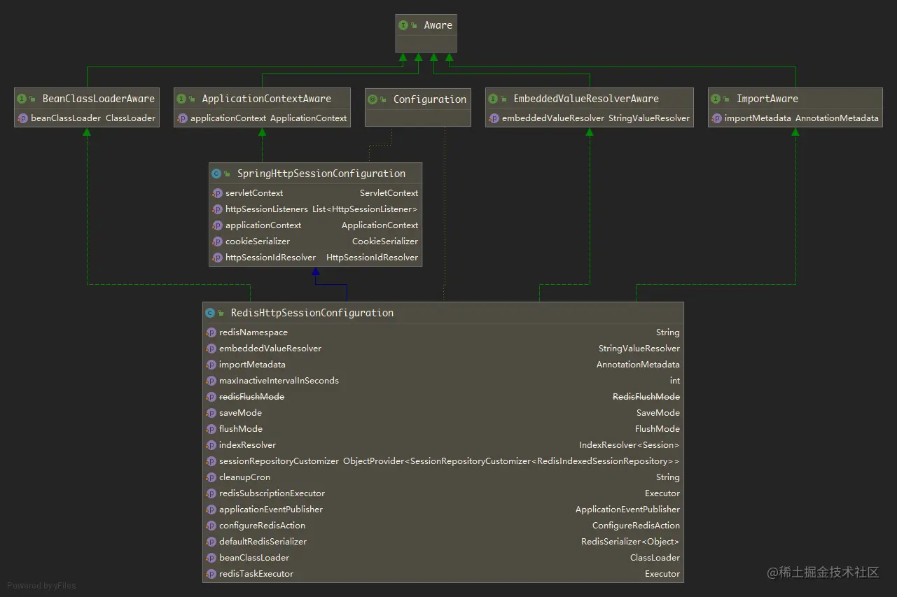
在该注解中,我们可以看到,最关键的是在该注解之上,使用@Import注解导入了RedisHttpSessionConfiguration.java配置类,如果你经常翻看Spring Boot相关的源码,你会敏锐地察觉到,该配置类就是我们最终要找的类

先来看该类的UML图,如下:

Spring Security框架中踢人下线技术探索

该类实现了Spring框架中很多Aware类型接口,Aware类型的接口我们都知道,Spring容器在启动创建实体Bean后,会调用Aware系列的set方法传参赋值

当然,最核心的,我们从源码中可以看到,是Spring Session组件会向Spring容器中注入两个实体Bean,代码如下:

@Bean
public RedisIndexedSessionRepository sessionRepository() {
    RedisTemplate<Object, Object> redisTemplate = createRedisTemplate();
    RedisIndexedSessionRepository sessionRepository = new RedisIndexedSessionRepository(redisTemplate);
    sessionRepository.setApplicationEventPublisher(this.applicationEventPublisher);
    if (this.indexResolver != null) {
        sessionRepository.setIndexResolver(this.indexResolver);
    }
    if (this.defaultRedisSerializer != null) {
        sessionRepository.setDefaultSerializer(this.defaultRedisSerializer);
    }
    sessionRepository.setDefaultMaxInactiveInterval(this.maxInactiveIntervalInSeconds);
    if (StringUtils.hasText(this.redisNamespace)) {
        sessionRepository.setRedisKeyNamespace(this.redisNamespace);
    }
    sessionRepository.setFlushMode(this.flushMode);
    sessionRepository.setSaveMode(this.saveMode);
    int database = resolveDatabase();
    sessionRepository.setDatabase(database);
    this.sessionRepositoryCustomizers
        .forEach((sessionRepositoryCustomizer) -> sessionRepositoryCustomizer.customize(sessionRepository));
    return sessionRepository;
}

@Bean
public RedisMessageListenerContainer springSessionRedisMessageListenerContainer(
    RedisIndexedSessionRepository sessionRepository) {
    RedisMessageListenerContainer container = new RedisMessageListenerContainer();
    container.setConnectionFactory(this.redisConnectionFactory);
    if (this.redisTaskExecutor != null) {
        container.setTaskExecutor(this.redisTaskExecutor);
    }
    if (this.redisSubscriptionExecutor != null) {
        container.setSubscriptionExecutor(this.redisSubscriptionExecutor);
    }
    container.addMessageListener(sessionRepository,
                                 Arrays.asList(new ChannelTopic(sessionRepository.getSessionDeletedChannel()),
                                               new ChannelTopic(sessionRepository.getSessionExpiredChannel())));
    container.addMessageListener(sessionRepository,
                                 Collections.singletonList(new PatternTopic(sessionRepository.getSessionCreatedChannelPrefix() + "*")));
    return container;
}

RedisIndexedSessionRepository以及RedisMessageListenerContainer的实体Bean

  • RedisMessageListenerContainer:该类是Redis的消息通知回调机制实体类,Redis提供了针对不同Key的操作回调消息通知,比如常见的删除key、key过期等事件的回调,在Spring Session组件中注入该实体Bean,从代码中也可以看出是用来监听处理Session会话的过期以及删除事件
  • RedisIndexedSessionRepository:该类是Spring Session组件提供基于Redis的针对Session会话一系列操作的具体实现类,是我们接下来源码分析的重点。

先来看RedisIndexedSessionRepository类的UML类图结构,如下图:

Spring Security框架中踢人下线技术探索

RedisIndexedSessionRepository实现了FindByIndexNameSessionRepository接口,而FindByIndexNameSessionRepository接口又继承Spring Security权限框架提供的顶级SessionRepository接口,UML类图中,我们可以得到几个重要的信息:

  • RedisIndexedSessionRepository拥有创建Session会话、销毁删除Session会话的能力
  • RedisIndexedSessionRepository由于实现自FindByIndexNameSessionRepository接口,而该接口提供了根据PrincipalName查找Session会话的能力
  • 拥有Redis回调事件的处理消息能力,因为实现了MessageListener接口

SessionRepository是Spring Security提供的顶级接口,源码如下:

public interface SessionRepository<S extends Session> {

	/**
	 * Creates a new {@link Session} that is capable of being persisted by this
	 * {@link SessionRepository}.
	 *
	 * <p>
	 * This allows optimizations and customizations in how the {@link Session} is
	 * persisted. For example, the implementation returned might keep track of the changes
	 * ensuring that only the delta needs to be persisted on a save.
	 * </p>
	 * @return a new {@link Session} that is capable of being persisted by this
	 * {@link SessionRepository}
	 */
	S createSession();

	/**
	 * Ensures the {@link Session} created by
	 * {@link org.springframework.session.SessionRepository#createSession()} is saved.
	 *
	 * <p>
	 * Some implementations may choose to save as the {@link Session} is updated by
	 * returning a {@link Session} that immediately persists any changes. In this case,
	 * this method may not actually do anything.
	 * </p>
	 * @param session the {@link Session} to save
	 */
	void save(S session);

	/**
	 * Gets the {@link Session} by the {@link Session#getId()} or null if no
	 * {@link Session} is found.
	 * @param id the {@link org.springframework.session.Session#getId()} to lookup
	 * @return the {@link Session} by the {@link Session#getId()} or null if no
	 * {@link Session} is found.
	 */
	S findById(String id);

	/**
	 * Deletes the {@link Session} with the given {@link Session#getId()} or does nothing
	 * if the {@link Session} is not found.
	 * @param id the {@link org.springframework.session.Session#getId()} to delete
	 */
	void deleteById(String id);

}

该接口提供四个方法:

  • createSession:创建Session会话
  • save:保存Session会话
  • findById:根据SessionId查找获取Session会话对象信息
  • deleteById:根据SessionId进行删除

FindByIndexNameSessionRepository源码主要是提供根据账号名称进行查询的功能,如下:

public interface FindByIndexNameSessionRepository<S extends Session> extends SessionRepository<S> {

	/**
	 * 当前存储的用户名前缀,使用Redis进行存储时,存储的key值是:redisNamespace+
	 */
	String PRINCIPAL_NAME_INDEX_NAME = FindByIndexNameSessionRepository.class.getName()
			.concat(".PRINCIPAL_NAME_INDEX_NAME");

	/**
	 * Find a {@link Map} of the session id to the {@link Session} of all sessions that
	 * contain the specified index name index value.
	 * @param indexName the name of the index (i.e.
	 * {@link FindByIndexNameSessionRepository#PRINCIPAL_NAME_INDEX_NAME})
	 * @param indexValue the value of the index to search for.
	 * @return a {@code Map} (never {@code null}) of the session id to the {@code Session}
	 * of all sessions that contain the specified index name and index value. If no
	 * results are found, an empty {@code Map} is returned.
	 */
	Map<String, S> findByIndexNameAndIndexValue(String indexName, String indexValue);

	/**
	 * Find a {@link Map} of the session id to the {@link Session} of all sessions that
	 * contain the index with the name
	 * {@link FindByIndexNameSessionRepository#PRINCIPAL_NAME_INDEX_NAME} and the
	 * specified principal name.
	 * @param principalName the principal name
	 * @return a {@code Map} (never {@code null}) of the session id to the {@code Session}
	 * of all sessions that contain the specified principal name. If no results are found,
	 * an empty {@code Map} is returned.
	 * @since 2.1.0
	 */
	default Map<String, S> findByPrincipalName(String principalName) {

		return findByIndexNameAndIndexValue(PRINCIPAL_NAME_INDEX_NAME, principalName);

	}

}

该接口最核心的功能是提供了根据用户名查找获取Session会话的接口,这对我们后面实现踢人功能很有帮助。

通过查看SessionRepository接口以及FindByIndexNameSessionRepository接口的源码我们得知:

  • Redis的实现最终实现了这两个接口,因此获得了基于Redis中间件创建及销毁Session会话的能力
  • 根据账号去查找当前的所有登录会话Session符合我们最终需要服务端主动踢人下线的功能需求。

接下来我们只需要关注RedisIndexedSessionRepository的实现即可。首先来看findByPrincipalName方法,源码如下:

@Override
public Map<String, RedisSession> findByIndexNameAndIndexValue(String indexName, String indexValue) {
    //如果名称不匹配,则直接反馈空集合Map
    if (!PRINCIPAL_NAME_INDEX_NAME.equals(indexName)) {
        return Collections.emptyMap();
    }
    //获取拼装的Key值
    String principalKey = getPrincipalKey(indexValue);
    //从Redis中获取该Key值的成员数
    Set<Object> sessionIds = this.sessionRedisOperations.boundSetOps(principalKey).members();
    //初始化Map集合
    Map<String, RedisSession> sessions = new HashMap<>(sessionIds.size());
    //循环遍历
    for (Object id : sessionIds) {
        //根据id查找Session会话
        RedisSession session = findById((String) id);
        if (session != null) {
            sessions.put(session.getId(), session);
        }
    }
    return sessions;
}

String getPrincipalKey(String principalName) {
    return this.namespace + "index:" + FindByIndexNameSessionRepository.PRINCIPAL_NAME_INDEX_NAME + ":"
        + principalName;
}

接下来我们看删除Session会话的方法实现:

@Override
public void deleteById(String sessionId) {
    //根据sessionId获取Session会话
    RedisSession session = getSession(sessionId, true);
    if (session == null) {
        return;
    }
	//从Redis中移除所有存储的针对principal的key值
    cleanupPrincipalIndex(session);
    //Redis中删除SessionId所对应的key值
    this.expirationPolicy.onDelete(session);
    //移除Session会话创建时,存储的过期key值
    String expireKey = getExpiredKey(session.getId());
    this.sessionRedisOperations.delete(expireKey);
    //设置当前session会话最大存活时间为0
    session.setMaxInactiveInterval(Duration.ZERO);
    //执行save方法
    save(session);
}

从上面的代码中,我们已经知道了Spring Session组件对于Session相关的处理方法,其实我们基于上面的两个核心方法,我们已经获得了踢人下线的能力,但是,既然RedisIndexedSessionRepository实现了MessageListener接口,我们需要继续跟踪一下该接口的具体实现方法,我们直接来看onMessage方法,代码如下:

@Override
public void onMessage(Message message, byte[] pattern) {
    byte[] messageChannel = message.getChannel();
    byte[] messageBody = message.getBody();

    String channel = new String(messageChannel);

    if (channel.startsWith(this.sessionCreatedChannelPrefix)) {
        // TODO: is this thread safe?
        @SuppressWarnings("unchecked")
        Map<Object, Object> loaded = (Map<Object, Object>) this.defaultSerializer.deserialize(message.getBody());
        handleCreated(loaded, channel);
        return;
    }

    String body = new String(messageBody);
    if (!body.startsWith(getExpiredKeyPrefix())) {
        return;
    }

    boolean isDeleted = channel.equals(this.sessionDeletedChannel);
    if (isDeleted || channel.equals(this.sessionExpiredChannel)) {
        int beginIndex = body.lastIndexOf(":") + 1;
        int endIndex = body.length();
        String sessionId = body.substring(beginIndex, endIndex);

        RedisSession session = getSession(sessionId, true);

        if (session == null) {
            logger.warn("Unable to publish SessionDestroyedEvent for session " + sessionId);
            return;
        }

        if (logger.isDebugEnabled()) {
            logger.debug("Publishing SessionDestroyedEvent for session " + sessionId);
        }

        cleanupPrincipalIndex(session);

        if (isDeleted) {
            handleDeleted(session);
        }
        else {
            handleExpired(session);
        }
    }
}

private void handleDeleted(RedisSession session) {
		publishEvent(new SessionDeletedEvent(this, session));
}

private void handleExpired(RedisSession session) {
    publishEvent(new SessionExpiredEvent(this, session));
}

private void publishEvent(ApplicationEvent event) {
    try {
        this.eventPublisher.publishEvent(event);
    }
    catch (Throwable ex) {
        logger.error("Error publishing " + event + ".", ex);
    }
}

在onMessage方法中,最核心的是最后一个判断,分别执行handleDeleted和handleExpired方法,从源码中我们可以看到,当当前Session会话被删除或者失效时,Spring Session会通过ApplicationEventPublisher广播一个事件,分别处理SessionExpiredEvent和SessionDeletedEvent事件

这是Spring Session组件为开发者预留的针对Session会话的Event事件,如果开发者对于当前的Sesssion会话的删除或者失效有特殊的处理需求,则可以通过监听该事件进行处理。

例如,开发者针对Session会话的操作都需要做业务操作,记录日志保存到DB数据库中,此时,开发者只需要使用Spring提供的EventListener实现就可以很轻松的实现,示例代码如下:

@Component
public class SecuritySessionEventListener {

    @EventListener
    public void sessionDestroyed(SessionDestroyedEvent event) {
        //session销毁事件处理方法...
    }

    @EventListener
    public void sessionCreated(SessionCreatedEvent event) {
        //session创建会话事件处理方法...
    }

    @EventListener
    public void sessionExired(SessionExpiredEvent event) {
        //session会话过期事件处理方法...
    }
}

4.解决方案

我们分析了Spring Session针对Session基于Redis的实现,接下来,我们从源码中已经知道了该如何查找Session会话以及销毁会话的方法,此时,我们可以来改造我们的框架代码了

创建SessionService接口,代码如下:

public interface SessionService {

    /**
     *
     * @param account
     * @return
     */
    boolean hasLogin(String account);

    /**
     * 根據账号查找当前session会话
     * @param account 账号
     * @return
     */
    Map<String, ? extends Session> loadByAccount(String account);

    /**
     * 销毁当前session会话
     * @param account
     */
    void destroySession(String account);
}

声明该接口主要包含3个方法:

  • hasLogin:通过传递登录账号,判断该账号是否已经登录过,该方法是一个业务的延伸,比如我们对当前账号判断是否已经登录过,如果登录则提示需要退出才能继续登录的操作等
  • loadByAccount:根据登录账号获取当前已经登录的Session会话Map集合
  • destroySession:根据登录账号销毁当前所有该账号的Session会话信息,此接口和产品经理要求的踢人下线操作一致

接下来就是实现类,由于我们是基于Redis来处理,因此,我们需要将源码分析中的RedisIndexedSessionRepository实体Bean进行引入,借助该类实现该接口方法

RedisSessionService方法实现如下:

/**
 * SpringSession集成底层Redis实现,如果底层分布式会话保持方式不是基于Redis,则该类无法正常使用
 * @author <a href="mailto:xiaoymin@foxmail.com">xiaoymin@foxmail.com</a>
 * 2021/04/20 16:23
 * @since:fish 1.0
 */
public class RedisSessionService implements SessionService {

    Logger logger= LoggerFactory.getLogger(RedisSessionService.class);

    final RedisIndexedSessionRepository redisIndexedSessionRepository;

    final ApplicationEventPublisher applicationEventPublisher;

    public RedisSessionService(RedisIndexedSessionRepository redisIndexedSessionRepository, ApplicationEventPublisher applicationEventPublisher) {
        this.redisIndexedSessionRepository = redisIndexedSessionRepository;
        this.applicationEventPublisher = applicationEventPublisher;
    }


    @Override
    public boolean hasLogin(String account) {
        return CollectionUtil.isNotEmpty(loadByAccount(account));
    }

    @Override
    public Map<String, ? extends Session> loadByAccount(String account) {
        logger.info("收集当前登录会话session,账号:{}",account);
        return redisIndexedSessionRepository.findByIndexNameAndIndexValue(FindByIndexNameSessionRepository.PRINCIPAL_NAME_INDEX_NAME,account);
    }

    @Override
    public void destroySession(String account) {
        logger.info("销毁当前登录session会话,账号:{}",account);
        Map<String,? extends Session> sessionMap=loadByAccount(account);
        if (CollectionUtil.isNotEmpty(sessionMap)){
            logger.info("当前登录会话size:{}",sessionMap.size());
            for (Map.Entry<String,? extends Session> sessionEntry:sessionMap.entrySet()){
                String key=sessionEntry.getKey();
                Session session=sessionEntry.getValue();
                logger.info("destroy session key:{}",key);
                //删除
                redisIndexedSessionRepository.deleteById(session.getId());
                //广播Session会话销毁事件
                applicationEventPublisher.publishEvent(new SessionDestroyedEvent(redisIndexedSessionRepository,session));
            }
        }
    }
}

在destroySession方法实现中,首先根据账号获取当前所有登录会话信息,如果会话不为空,则遍历会话Map集合,执行删除会话操作,并且通过applicationEventPublisher广播一个会话被销毁的事件。该广播事件非必须,但是从代码的全局进行考虑,还是需要加上

接下来,我们就可以将该类注入到Spring的容器中的,注入实体Bean代码如下:

@Bean
public RedisSessionService sessionService(RedisIndexedSessionRepository redisIndexedSessionRepository, ApplicationEventPublisher applicationEventPublisher){
    return new RedisSessionService(redisIndexedSessionRepository,applicationEventPublisher);
}

PS:我们为什么需要创建接口而不是直接创建class的方式通过@Service等注解进行注入,而是通过抽象接口实现类的方式,最终通过JavaConfig的方式进行注入呢?从代码的耦合度上来看,由于Spring Session提供处理基于Redis的能力处理Session会话之外,还提供了诸如JDBC\mongo等多元化的扩展方式,因此,为了代码解耦,通过抽象接口的方式是更合理的。

接下来,我们在我们的用户管理的业务Service方法中就可以进行操作了

删除用户的业务Service方法

/**
* 根据主键id删除用户管理
* @param id 主键id
* @return 是否删除成功
*/
@Override
public RestfulMessage<String> delete(Integer id) {
    logger.info("根据主键id删除用户管理,id:{}",id);
    FishUserInfo fishUserInfo=fishUserInfoMapper.selectByPrimaryKey(id);
    assertArgumentNotEmpty(fishUserInfo,"请求数据非法");
    int ret=fishUserInfoMapper.deleteByPrimaryKey(id);
    //删除成功,如果该角色在线,则强制剔除下线
    if (ret>0){
        logger.info("用户会话剔除下线");
        sessionService.destroySession(fishUserInfo.getAccount());
    }
    return ret>0?RestfulMessage.success("删除成功"):RestfulMessage.error("删除失败");
}

禁用用户

禁用用户其实操作方法和删除一样,区别在于禁用操作只是将用户在数据库中的状态进行变更,而删除则是将该用户的数据从数据库DB中进行删除。更新库的用户状态后,调用destroySession删除该账号的所有Session会话操作即可