手把手教你创建CCS3.3的helloworld的仿真工程

837 阅读3分钟

第一次接触TI的DSP开发环境,刚开始也是什么都不知道,查了很多资料也没有比较具体的操作怎么在3.3创建一个简单的仿真工程,比较多的都是基于CCS5.0以上的,通过自己一步步摸索,能创建成功一个工程跑起来,接下来就是带领大家尽可能详细的把步骤贴出来,互相学习一下。

\

在Setup CCStudio v3.3中配置芯片

1.jpg

选择完成后保存退出

2.jpg

紧接着软件会自动打开CCStudio v3.3,然后新建工程,保存即可

3.jpg

点击新建文件,输入图片中的内容,命名为helloworld.c

4.jpg

保存后文件是不会自动加载到工程里的,需要自己手动添加到工程里

5.jpg

然后我们就直接一点编译,当然这肯定是会有错误的不用想,这毕竟不是像其他C语言编译器那样,CCS是直接连接硬件编程的,我们就先看看错误和警告,然后一步步消除

6.jpg

可以看到提示窗口说有2个错误和4个警告

7.jpg

其中第一个警告很容易看出来,提示你在代码的最后一行加入一个回车符号,我们加入回车符号后再编译一次警告就消除了

8.jpg

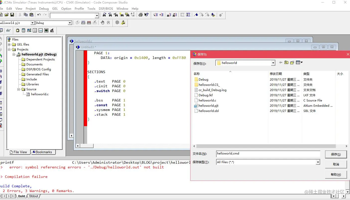
紧接着第二个警告的意思的提示我们工程里没有连接的cmd文件,关于什么是cmd文件大家可以查资料看看,它就是定义了DSP芯片运行时需要的存储和数据段,我也是刚入门,懂得不多,只能大概看懂一些,这里我们就直接利用官方给的直接复制过来。在软件安装路径下的D:\CCStudio_v3.3\C5400\cgtools\lib\lik.cmd的这个文件内容全部复制,然后在工程里新建一个文件,粘贴内容,命名为helloworld.cmd,保存然后加入到工程中

image.png

9.jpg

我们再次编译一下看看

10.jpg

发现只有2个错误和1个警告了,提示我们_c_int00没有定义,这是没有为工程指定选用具体的rts库文件所致,我们同样在上面提到的路径中把库文件复制到工程下,然后添加到工程中。

image.png

11.jpg

再次编译一下看看

13.jpg

错误已经消除了,还有一个警告,提示cmd文件中某一个段没有定义,于是我们在这个段中加入定义,具体各个段的一些定义指的是什么大家可以查相关资料

12.jpg

完成后再次编译,可以看到是很舒服的没有错误和警告了

15.jpg

最后就是要下载程序运行了

16.jpg

选中Debug文件夹下生成的helloworld.out文件

17.jpg

下载完成点击run即可运行了

18.jpg www.iimedia.cn/tag/%E5%8C%… www.iimedia.cn/tag/%E5%A4%… www.iimedia.cn/tag/%E4%B8%… www.iimedia.cn/tag/%E9%87%… www.iimedia.cn/tag/%E7%9F%… www.iimedia.cn/tag/%E8%BE%… www.iimedia.cn/tag/%E6%99%… www.iimedia.cn/tag/%E6%96%… www.iimedia.cn/tag/%E5%94%… www.iimedia.cn/tag/%E9%81%… www.iimedia.cn/tag/%E8%BF%… www.iimedia.cn/tag/%E6%BB%… www.iimedia.cn/tag/%E9%82%… www.iimedia.cn/tag/%E5%8D%… www.iimedia.cn/tag/%E6%B2%… www.iimedia.cn/tag/%E5%BB%… www.iimedia.cn/tag/%E9%9C%… www.iimedia.cn/tag/%E4%B8%… www.iimedia.cn/tag/%E9%82%… www.iimedia.cn/tag/%E6%AD%… www.iimedia.cn/tag/%E8%A1%… www.iimedia.cn/tag/%E6%B7%… www.iimedia.cn/tag/%E6%89%… www.iimedia.cn/tag/%E5%B9%… www.iimedia.cn/tag/%E6%B2%… www.iimedia.cn/tag/%E6%B3%… www.iimedia.cn/tag/%E4%BB%… www.iimedia.cn/tag/%E9%BB%… www.iimedia.cn/tag/%E6%B2%… www.iimedia.cn/tag/%E4%BF%… www.iimedia.cn/tag/%E6%B6%… www.iimedia.cn/tag/%E5%AE%… www.iimedia.cn/tag/%E5%AE%… www.iimedia.cn/tag/%E9%AB%… www.iimedia.cn/tag/%E5%BC%… www.iimedia.cn/tag/%E7%A7%… www.iimedia.cn/tag/%E5%A4%… www.iimedia.cn/tag/%E5%8F%… www.iimedia.cn/tag/%E6%99%… www.iimedia.cn/tag/%E4%BB%… www.iimedia.cn/tag/%E6%99%… www.iimedia.cn/tag/%E9%AB%… www.iimedia.cn/tag/%E5%BF%… www.iimedia.cn/tag/%E5%8E%… www.iimedia.cn/tag/%E6%9C%… www.iimedia.cn/tag/%E6%80%… www.iimedia.cn/tag/%E4%B8%… www.iimedia.cn/tag/%E4%BE%… www.iimedia.cn/tag/%E9%9C%… www.iimedia.cn/tag/%E8%BF%… www.iimedia.cn/tag/%E6%B2%… www.iimedia.cn/tag/%E6%B0%… www.iimedia.cn/tag/%E5%90%… www.iimedia.cn/tag/%E5%AD%… www.iimedia.cn/tag/%E6%B1%… www.iimedia.cn/tag/%E9%98%… www.iimedia.cn/tag/%E9%95%… www.iimedia.cn/tag/%E5%A4%… www.iimedia.cn/tag/%E5%91%… www.iimedia.cn/tag/%E4%B9%… www.iimedia.cn/tag/%E4%B8%… www.iimedia.cn/tag/%E9%80%… www.iimedia.cn/tag/%E9%9C%… www.iimedia.cn/tag/%E5%91%… www.iimedia.cn/tag/%E6%A0%… www.iimedia.cn/tag/%E6%BB%… www.iimedia.cn/tag/%E7%89%… www.iimedia.cn/tag/%E6%89%… www.iimedia.cn/tag/%E9%A2%… www.iimedia.cn/tag/%E9%84%… www.iimedia.cn/tag/%E5%B7%… www.iimedia.cn/tag/%E5%8C%… www.iimedia.cn/tag/%E8%B5%… www.iimedia.cn/tag/%E4%B9%… www.iimedia.cn/tag/%E5%85%… www.iimedia.cn/tag/%E4%B9%… www.iimedia.cn/tag/%E9%98%… www.iimedia.cn/tag/%E9%94%… www.iimedia.cn/tag/%E9%94%… www.iimedia.cn/tag/%E4%BA%… www.iimedia.cn/tag/%E9%98%… www.iimedia.cn/tag/%E6%B2%… www.iimedia.cn/tag/%E6%96%… www.iimedia.cn/tag/%E8%BE%… www.iimedia.cn/tag/%E7%81%… www.iimedia.cn/tag/%E9%9E%… www.iimedia.cn/tag/%E6%B5%… www.iimedia.cn/tag/%E8%91%… www.iimedia.cn/tag/%E5%85%… www.iimedia.cn/tag/%E4%B8%… www.iimedia.cn/tag/%E4%B8%… www.iimedia.cn/tag/%E5%87%… www.iimedia.cn/tag/%E9%94%… www.iimedia.cn/tag/%E5%87%… www.iimedia.cn/tag/%E5%8C%… www.iimedia.cn/tag/%E6%9C%… www.iimedia.cn/tag/%E5%87%… www.iimedia.cn/tag/%E5%8C%… www.iimedia.cn/tag/%E5%A4%… www.iimedia.cn/tag/%E5%BA%… www.iimedia.cn/tag/%E7%93%… www.iimedia.cn/tag/%E8%90%… www.iimedia.cn/tag/%E7%9B%… www.iimedia.cn/tag/%E5%A4%… www.iimedia.cn/tag/%E9%93%… www.iimedia.cn/tag/%E5%93%… www.iimedia.cn/tag/%E8%B0%… www.iimedia.cn/tag/%E6%9C%… www.iimedia.cn/tag/%E6%8A%… www.iimedia.cn/tag/%E9%98%… www.iimedia.cn/tag/%E7%9B%… www.iimedia.cn/tag/%E9%95%… www.iimedia.cn/tag/%E5%BE%… www.iimedia.cn/tag/%E6%A6%… www.iimedia.cn/tag/%E5%85%… www.iimedia.cn/tag/%E7%99%… www.iimedia.cn/tag/%E5%A4%… www.iimedia.cn/tag/%E6%B4%… www.iimedia.cn/tag/%E5%9B%… www.iimedia.cn/tag/%E5%8F%… www.iimedia.cn/tag/%E9%80%… www.iimedia.cn/tag/%E9%9B%… www.iimedia.cn/tag/%E6%A2%… www.iimedia.cn/tag/%E7%99%… www.iimedia.cn/tag/%E4%B8%… www.iimedia.cn/tag/%E6%9D%… www.iimedia.cn/tag/%E6%89%… www.iimedia.cn/tag/%E5%90%… www.iimedia.cn/tag/%E8%88%… www.iimedia.cn/tag/%E6%A1%… www.iimedia.cn/tag/%E8%9B%… www.iimedia.cn/tag/%E7%A3%… www.iimedia.cn/tag/%E8%BE%… www.iimedia.cn/tag/%E5%BB%… www.iimedia.cn/tag/%E5%BB%… www.iimedia.cn/tag/%E5%9B%… www.iimedia.cn/tag/%E6%95%… www.iimedia.cn/tag/%E9%BE%… www.iimedia.cn/tag/%E7%8F%… www.iimedia.cn/tag/%E5%92%… www.iimedia.cn/tag/%E5%93%… www.iimedia.cn/tag/%E5%B0%… www.iimedia.cn/tag/%E4%BA%… www.iimedia.cn/tag/%E9%B8%… www.iimedia.cn/tag/%E5%AF%… www.iimedia.cn/tag/%E8%99%… www.iimedia.cn/tag/%E4%BC%… www.iimedia.cn/tag/%E9%93%… www.iimedia.cn/tag/%E9%BD%… www.iimedia.cn/tag/%E8%AE%… www.iimedia.cn/tag/%E4%BD%… www.iimedia.cn/tag/%E5%90%… www.iimedia.cn/tag/%E5%AF%… www.iimedia.cn/tag/%E6%8A%… www.iimedia.cn/tag/%E7%BB%… www.iimedia.cn/tag/%E5%AE%… www.iimedia.cn/tag/%E8%82%… www.iimedia.cn/tag/%E6%B5%… www.iimedia.cn/tag/%E9%BB%… www.iimedia.cn/tag/%E5%8C%… www.iimedia.cn/tag/%E5%AB%… www.iimedia.cn/tag/%E4%BA%… www.iimedia.cn/tag/%E7%89%… www.iimedia.cn/tag/%E4%B8%… www.iimedia.cn/tag/%E5%AE%… www.iimedia.cn/tag/%E6%B5%… www.iimedia.cn/tag/%E7%A9%… www.iimedia.cn/tag/%E7%BB%… www.iimedia.cn/tag/%E5%A4%… www.iimedia.cn/tag/%E4%B8%… www.iimedia.cn/tag/%E5%8F%… www.iimedia.cn/tag/%E9%B9%… www.iimedia.cn/tag/%E5%A4%… www.iimedia.cn/tag/%E6%BC%… www.iimedia.cn/tag/%E5%8D%… www.iimedia.cn/tag/%E8%8B%… www.iimedia.cn/tag/%E6%98%… www.iimedia.cn/tag/%E5%B8%… www.iimedia.cn/tag/%E5%A4%… www.iimedia.cn/tag/%E5%BC%… www.iimedia.cn/tag/%E5%8D%… www.iimedia.cn/tag/%E5%A6%… www.iimedia.cn/tag/%E5%90%… www.iimedia.cn/tag/%E6%B5%… www.iimedia.cn/tag/%E9%95%… www.iimedia.cn/tag/%E4%B8%… www.iimedia.cn/tag/%E6%89%… www.iimedia.cn/tag/%E5%8F%… www.iimedia.cn/tag/%E6%B3%… www.iimedia.cn/tag/%E9%9D%… www.iimedia.cn/tag/%E5%85%… www.iimedia.cn/tag/%E6%B3%… www.iimedia.cn/tag/%E6%89%… www.iimedia.cn/tag/%E9%AB%… www.iimedia.cn/tag/%E4%BB%… www.iimedia.cn/tag/%E6%97%… www.iimedia.cn/tag/%E6%B1%… www.iimedia.cn/tag/%E5%AE%… www.iimedia.cn/tag/%E5%BE%… www.iimedia.cn/tag/%E9%82%… www.iimedia.cn/tag/%E6%96%… www.iimedia.cn/tag/%E5%B8%… www.iimedia.cn/tag/%E6%BA%… www.iimedia.cn/tag/%E7%9B%… www.iimedia.cn/tag/%E4%B8%… www.iimedia.cn/tag/%E5%AE%… www.iimedia.cn/tag/%E6%B7%… www.iimedia.cn/tag/%E8%BF%… www.iimedia.cn/tag/%E6%9D%… www.iimedia.cn/tag/%E5%BB%… www.iimedia.cn/tag/%E8%A1%… www.iimedia.cn/tag/%E6%B1%… www.iimedia.cn/tag/%E4%B8%… www.iimedia.cn/tag/%E9%BE%… www.iimedia.cn/tag/%E5%AE%… www.iimedia.cn/tag/%E4%BD%… www.iimedia.cn/tag/%E6%85%… www.iimedia.cn/tag/%E7%BB%… www.iimedia.cn/tag/%E8%AF%… www.iimedia.cn/tag/%E5%B5%… www.iimedia.cn/tag/%E6%B8%… www.iimedia.cn/tag/%E7%91%… www.iimedia.cn/tag/%E4%B9%… www.iimedia.cn/tag/%E9%BE%… www.iimedia.cn/tag/%E5%98%… www.iimedia.cn/tag/%E6%B5%… www.iimedia.cn/tag/%E5%B9%… www.iimedia.cn/tag/%E6%A1%… www.iimedia.cn/tag/%E5%8F%… www.iimedia.cn/tag/%E4%B8%… www.iimedia.cn/tag/%E6%B8%… www.iimedia.cn/tag/%E7%8E%… www.iimedia.cn/tag/%E9%87%… www.iimedia.cn/tag/%E5%85%… www.iimedia.cn/tag/%E4%B9%… www.iimedia.cn/tag/%E4%B8%… www.iimedia.cn/tag/%E6%B0%… www.iimedia.cn/tag/%E6%B9%… www.iimedia.cn/tag/%E8%88%… www.iimedia.cn/tag/%E5%90%… www.iimedia.cn/tag/%E5%B7%… www.iimedia.cn/tag/%E9%98%… www.iimedia.cn/tag/%E7%95%… www.iimedia.cn/tag/%E5%AE%… www.iimedia.cn/tag/%E6%A1%… www.iimedia.cn/tag/%E6%BD%… www.iimedia.cn/tag/%E6%BB%… www.iimedia.cn/tag/%E5%A4%… www.iimedia.cn/tag/%E6%98%… www.iimedia.cn/tag/%E5%AE%… www.iimedia.cn/tag/%E5%AE%… www.iimedia.cn/tag/%E5%B9%… www.iimedia.cn/tag/%E8%8A%… www.iimedia.cn/tag/%E6%97%… www.iimedia.cn/tag/%E8%9A%… www.iimedia.cn/tag/%E6%B7%… www.iimedia.cn/tag/%E6%B7%… www.iimedia.cn/tag/%E9%93%… www.iimedia.cn/tag/%E9%BB%… www.iimedia.cn/tag/%E5%AE%… www.iimedia.cn/tag/%E6%B1%… www.iimedia.cn/tag/%E5%85%… www.iimedia.cn/tag/%E4%BA%… www.iimedia.cn/tag/%E9%A9%… www.iimedia.cn/tag/%E7%A6%… www.iimedia.cn/tag/%E7%A6%… www.iimedia.cn/tag/%E9%BE%… www.iimedia.cn/tag/%E6%BC%… www.iimedia.cn/tag/%E4%B8%… www.iimedia.cn/tag/%E6%B0%… www.iimedia.cn/tag/%E5%AE%… www.iimedia.cn/tag/%E7%A6%… www.iimedia.cn/tag/%E7%A6%… www.iimedia.cn/tag/%E6%B3%… www.iimedia.cn/tag/%E7%9F%… www.iimedia.cn/tag/%E6%99%… www.iimedia.cn/tag/%E5%8D%… www.iimedia.cn/tag/%E5%8D%… www.iimedia.cn/tag/%E9%82%… www.iimedia.cn/tag/%E5%BB%… www.iimedia.cn/tag/%E6%AD%… www.iimedia.cn/tag/%E5%8E%… www.iimedia.cn/tag/%E8%8E%… www.iimedia.cn/tag/%E6%BC%… www.iimedia.cn/tag/%E5%8D%… www.iimedia.cn/tag/%E4%B9%… www.iimedia.cn/tag/%E7%91%… www.iimedia.cn/tag/%E5%BA%… www.iimedia.cn/tag/%E5%85%… www.iimedia.cn/tag/%E5%AE%… www.iimedia.cn/tag/%E4%B8%… www.iimedia.cn/tag/%E6%A8%… www.iimedia.cn/tag/%E9%AB%… www.iimedia.cn/tag/%E5%90%… www.iimedia.cn/tag/%E4%BA%… www.iimedia.cn/tag/%E6%99%… www.iimedia.cn/tag/%E4%B9%… www.iimedia.cn/tag/%E8%B5%… www.iimedia.cn/tag/%E7%91%… www.iimedia.cn/tag/%E9%BE%… www.iimedia.cn/tag/%E4%B8%… www.iimedia.cn/tag/%E5%BE%… www.iimedia.cn/tag/%E9%B9%… www.iimedia.cn/tag/%E8%B4%… www.iimedia.cn/tag/%E8%90%… www.iimedia.cn/tag/%E6%96%… www.iimedia.cn/tag/%E6%8A%… www.iimedia.cn/tag/%E6%B5%… www.iimedia.cn/tag/%E9%9D%… www.iimedia.cn/tag/%E8%83%… www.iimedia.cn/tag/%E5%B9%… www.iimedia.cn/tag/%E8%8E%… www.iimedia.cn/tag/%E6%B5%… www.iimedia.cn/tag/%E6%9B%… www.iimedia.cn/tag/%E9%82%… www.iimedia.cn/tag/%E6%B3%… www.iimedia.cn/tag/%E6%96%… www.iimedia.cn/tag/%E8%82%… www.iimedia.cn/tag/%E5%A8%… www.iimedia.cn/tag/%E4%B9%… www.iimedia.cn/tag/%E8%8D%… www.iimedia.cn/tag/%E5%BE%… www.iimedia.cn/tag/%E4%B9%… www.iimedia.cn/tag/%E7%A6%… www.iimedia.cn/tag/%E6%9E%… www.iimedia.cn/tag/%E6%BB%… www.iimedia.cn/tag/%E8%81%… www.iimedia.cn/tag/%E4%B8%… www.iimedia.cn/tag/%E6%BB%… www.iimedia.cn/tag/%E9%82%… www.iimedia.cn/tag/%E6%BD%… www.iimedia.cn/tag/%E9%9D%… www.iimedia.cn/tag/%E8%AF%… www.iimedia.cn/tag/%E5%AF%… www.iimedia.cn/tag/%E5%AE%… www.iimedia.cn/tag/%E9%AB%… www.iimedia.cn/tag/%E6%98%… www.iimedia.cn/tag/%E7%83%… www.iimedia.cn/tag/%E9%BE%… www.iimedia.cn/tag/%E6%8B%… www.iimedia.cn/tag/%E8%8E%… www.iimedia.cn/tag/%E8%8E%… www.iimedia.cn/tag/%E6%A0%… www.iimedia.cn/tag/%E6%B5%… www.iimedia.cn/tag/%E4%B8%… www.iimedia.cn/tag/%E4%B8%… www.iimedia.cn/tag/%E6%97%… www.iimedia.cn/tag/%E6%B7%… www.iimedia.cn/tag/%E8%8F%… www.iimedia.cn/tag/%E9%83%… www.iimedia.cn/tag/%E6%96%… www.iimedia.cn/tag/%E6%96%… www.iimedia.cn/tag/%E7%99%… www.iimedia.cn/tag/%E8%8D%… www.iimedia.cn/tag/%E5%B7%… www.iimedia.cn/tag/%E6%96%… www.iimedia.cn/tag/%E5%8D%… www.iimedia.cn/tag/%E8%BE%… www.iimedia.cn/tag/%E9%95%… www.iimedia.cn/tag/%E5%B9%… www.iimedia.cn/tag/%E6%B1%… www.iimedia.cn/tag/%E8%88%… www.iimedia.cn/tag/%E4%B8%… www.iimedia.cn/tag/%E4%B9%… www.iimedia.cn/tag/%E7%81%… www.iimedia.cn/tag/%E7%84%… www.iimedia.cn/tag/%E5%AD%… www.iimedia.cn/tag/%E6%B2%… www.iimedia.cn/tag/%E8%AE%… www.iimedia.cn/tag/%E7%A6%… www.iimedia.cn/tag/%E9%95%… www.iimedia.cn/tag/%E5%8D%… www.iimedia.cn/tag/%E9%82%… www.iimedia.cn/tag/%E5%AE%… www.iimedia.cn/tag/%E6%9E%… www.iimedia.cn/tag/%E5%95%… www.iimedia.cn/tag/%E6%B0%… www.iimedia.cn/tag/%E5%91%… www.iimedia.cn/tag/%E9%A1%… www.iimedia.cn/tag/%E6%B4%… www.iimedia.cn/tag/%E5%93%… www.iimedia.cn/tag/%E9%B9%… www.iimedia.cn/tag/%E6%BF%… www.iimedia.cn/tag/%E4%BF%… www.iimedia.cn/tag/%E6%BC%… www.iimedia.cn/tag/%E9%A9%… www.iimedia.cn/tag/%E6%B5%… www.iimedia.cn/tag/%E6%AD%… www.iimedia.cn/tag/%E8%A5%… www.iimedia.cn/tag/%E6%9E%… www.iimedia.cn/tag/%E5%AE%… www.iimedia.cn/tag/%E8%80%… www.iimedia.cn/tag/%E8%8D%… www.iimedia.cn/tag/%E6%B4%… www.iimedia.cn/tag/%E7%9F%… www.iimedia.cn/tag/%E6%9D%… www.iimedia.cn/tag/%E7%9B%… www.iimedia.cn/tag/%E5%AE%… www.iimedia.cn/tag/%E5%AE%… www.iimedia.cn/tag/%E5%BD%… www.iimedia.cn/tag/%E6%9E%… www.iimedia.cn/tag/%E5%AD%… 可以看到,程序跑起来了按照如期的一样,至此,一个简单的工程算是搭建完了,后续还是得继续学习