Vue 生命周期总共分为几个阶段

1,177 阅读2分钟

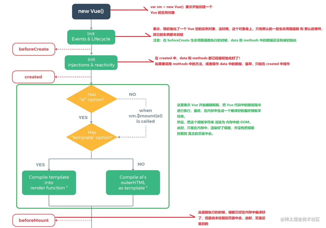
Vue 实例从创建到销毁的过程,就是生命周期。也就是从开始创建、初始化数据、编译模 板、挂载 Dom→渲染、更新→渲染、卸载等一系列过程,我们称这是 Vue 的生命周期。

1.png

2.png(不小心把歌词截进去了,各位就当没看见🤐🤐)

一、初始化阶段

1、beforeCreate(创建前)

在实例初始化之后,数据观测 (data observer) 和 event/watcher 事件配置之前被调用

2、created(创建后)

在实例创建完成后被立即调用。在这一步,实例已完成以下的配置:数据观测 (dataobserver)属性和方法的运算,watch/event 事件回调。然而,挂载阶段还没开始,$el 属性目前不可见

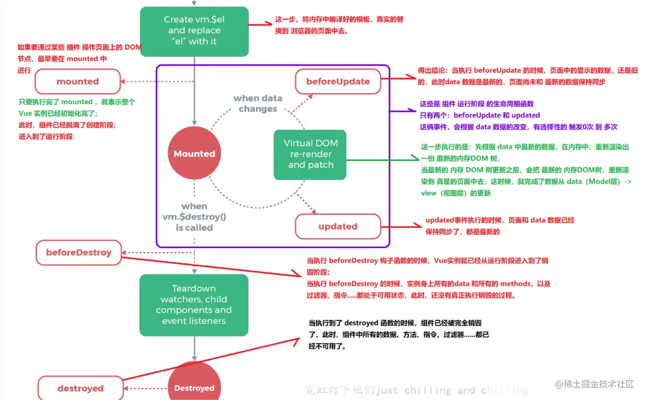
二、挂载阶段

3、beforeMount(挂载前)

在挂载开始之前被调用:相关的 render 函数首次被调用

4、mounted(挂载后)

el 被新创建的 vm.el替换,并挂载到实例上去之后调用该钩子,如果root实例挂载了一个文档内元素,当mounted被调用时vm.el 替换,并挂载到实例上去之后调用该钩子,如果 root 实例挂载了一个文档内元素,当 mounted 被调用时 vm.el 也在文档内

三、更新阶段

5、beforeUpdate(数据更新前)

数据更新时调用,发生在虚拟 DOM 打补丁之前。这里适合在更新之前访问现有的DOM,比如手动移除已添加的事件监听器,该钩子在服务器端渲染期间不被调用,因为只有初次渲染会在服务端进行

6、updated(数据更新后)

由于数据更改导致的虚拟 DOM 重新渲染和打补丁,在这之后会调用该钩子

四、销毁阶段

7、beforeDestroy(销毁前)

实例销毁之前调用。在这一步,实例仍然完全可用。该钩子在服务器端渲染期间不被调用

8、destroyed(销毁后)

Vue 实例销毁后调用。调用后,Vue 实例指示的所有东西都会解绑定,所有的事件监听器会被移除,所有的子实例也会被销毁。该钩子在服务器端渲染期间不被调用

五、剩余不常用的钩子函数

9、activated(组件激活时)

keep-alive 组件激活时调用。该钩子在服务器端渲染期间不被调用

10、deactivated(组件失活时)

keep-alive 组件停用时调用。该钩子在服务器端渲染期间不被调用

11、errorCaptured(2.5.0+ 新增)(捕获到错误时)

当捕获一个来自子孙组件的错误时被调用。此钩子会收到三个参数:错误对象、发生错误的组件实例以及一个包含错误来源信息的字符串,此钩子可以返回 false 以阻止该错误继续向上传播

我们常用的生命周期钩子函数只有8个

开始创建、初始化、数据、编译模板、挂载、Dom→渲染、更新→渲染、卸载

vue第一次页面加载会触发beforeCreate、created、beforeMount、mounted这几个钩子函数。DOM 渲染在mounted周期中就已经完成。