还在花6块钱买秒杀皮肤?手把手带你1块钱完成企业建站

217 阅读9分钟

持续创作,加速成长!这是我参与「掘金日新计划 · 6 月更文挑战」的第10天,点击查看活动详情

前言

最近有不少朋友和我说,他们的服务器全部上云了,最近连需求都没写,就光在那里上云部署,安装软件搭建环境了,遇到了数不清的BUG,于是我觉得单开一期来介绍一下企业上云的基本服务器选购和项目搭建!企业的小伙伴有福啦,文末有1元服务器体验资格,看看哪款服务器最适合你!

服务器参数详解

购买时

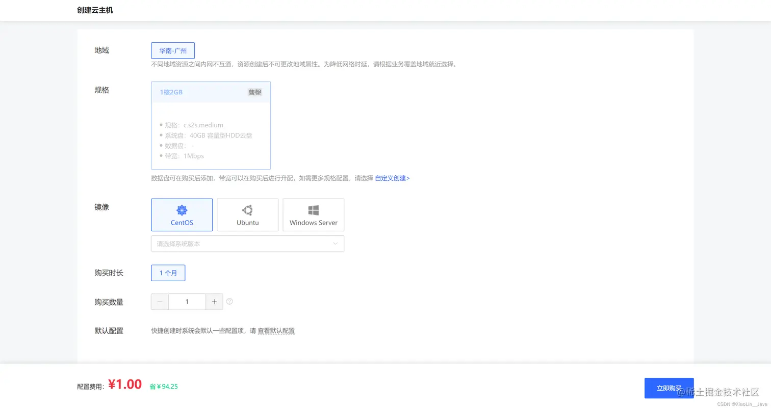
在这里插入图片描述 我们先来接实一下购买时的几个参数,首先是地域,地域指的是这个服务器在哪里,虽然这个影响不是很大,但是最好是选择一个离你的所在地比较近的区域,比如你人在上海就选上海,我人在广州所以我选择了广州。 1核2G,指的是你的CPU的核心数是1,运行内存是2G,怎么选可以看下文。 镜像指的是你的服务器需要的系统,如果是上线项目选择CentOS,如果是作为跳板机可以选择WindowsServer,如果你想学习,可以选择CentOS或者选择Ubuntu,但是推荐选择CentOS,别问,问就是企业里面常用。 在这里插入图片描述

购买时长和购买数量我就不多解释了。 他还有一些默认的配置。话不多说,直接上图,需要注意的是这里的登陆密码你在购买后需要重置一下,便于你可以使用终端登录Linux。 在这里插入图片描述 购买完以后他长这样: 在这里插入图片描述

该怎么选(以建站为例)

到底1核心2G好,还是2核4G好呢?这个问题其实很简单,就是看你的需求是什么。服务器并不是越大越好,因为现在的服务器都属于弹性服务器,就是你需要多少内存你就去购买和申请,这样可以减少浪费。 如果你是学生,说想买服务器搭建一个小DEMO,或者小的博客网站来写在简历上,这个项目必须是小项目,最好是SSM及以下的框架,因为这些架构的小项目不吃内存和CPU,就可以使用1核2G的服务器,因为这些内存起一个JVM是完全足够的了。 但是如果你的项目涉及到说分布式、微服务、前后端分离或者书需要启动的小软件比较多,比如说又要启Redis、ElasticSearch、MongoDB、Naocs等这种分布式微服务必备的软件,就强烈建议你买2核4G,因为这个时候1核2G是完全不够了,SpringBoot跑起来都需要吃1G了,不然容易经常挂掉。 如果涉及到集群或者是说负载均衡的大型企业项目,可能需要上到8核心16G甚至更高了。

建站实战教学

终于到了本文的核心,企业建站的教学,我将以一个项目模拟企业的项目来进行基本软件的安装和环境搭建。

安装JDK

因为我是一个教Java的up主,所以我今天主要是使用Java语言,如果有其他语言需求的小伙伴可以随时私聊我,或者是自行百度。 我们首先先登录京东云,标红部分说明你登录了的是京东云服务器。 在这里插入图片描述 然后检测一下是否安装了JDK,如果空空如也那么说明是没有安装的,其实大部分都是没有安装的。 在这里插入图片描述 切换到usr目录,并且为了方便软件的管理,我们在usr下面创建一个soft的目录。然后cd到soft目录里面安装。 在这里插入图片描述 我们需要去官网下载安装包,但是由于各种不可控原因,网站会很慢,所以我直接帮你们下载好了,将安装包给到你们了。 密码6666 下载好以后就直接通过终端软件上传到Linux指定的服务器,我使用的是moba xterm,我觉得这个是最好用的终端软件,没有之一。我这里下载的是未来的趋势JDK11,小伙伴们也可以下载这个版本。我们使用命令解压上传好的压缩包。

tar -zxvf jdk-11.0.9_linux-x64_bin.tar.gz

在这里插入图片描述 大功告成!接下来去配置一下环境变量。

vi /etc/profile

在末尾加上两句话:

# JAVA_HOME是自己的jdk解压目录
export JAVA_HOME=/usr/soft/jdk-11.0.9/
export PATH=$PATH:$JAVA_HOME/bin

在这里插入图片描述   最后加载配置文件生效:

source /etc/profile 

我们打印一下jdk的版本来检测一下jdk是否安装成功。

java -version

在这里插入图片描述 接下来我们就要去安装mysql了。

Mysql

第一步:检测是否有残留的mariadb

    因为centos7会默认安装mariadb,这个会影响mysql的安装,所以我们先查询是否系统自带了mariadb,如果自带了就将其删除,如果没有自带就可以进行下一步的安装。

rpm -qa|grep mariadb

在这里插入图片描述

    我这里是显示有,所以我需要用命令将系统默认安装的mariadb卸载。

# -e --nodep是强制删除,不管是否有依赖,后面加的是前面查询到的mariadb的文件名。
-e --nodeps mariadb-libs-5.5.65-1.el7.x86_64

    删除完之后我们再查询一下。

rpm -qa|grep mariadb

在这里插入图片描述

    没有的话我们就可以开始正式安装Mysql了。:smile:

第二步、下载mysql源安装包

wget http://dev.mysql.com/get/mysql57-community-release-el7-11.noarch.rpm

在这里插入图片描述

   看到这个百分之一百就说明安装成功了,我们安装的是5.7版本的,想安装其他版本的可以去官网找其他的下载源。

第三步、安装mysql源

yum localinstall mysql57-community-release-el7-11.noarch.rpm

在这里插入图片描述

  看到这个complete说明我们已经安装成功了,前面的warming可以不管他。

第四步、查看mysql源是否安装成功

  安装了这么久,我们该检测一下我们是否安装成功了,否则下面的步骤将是徒劳的。:smirk: 在这里插入图片描述

  出现这个说明我们安装成功了mysql源。

第五步、安装MySql

yum install mysql-community-server

在这里插入图片描述

  在安装的过程中会提示我们Is this ok [y/d/N]:,我们直接无脑输入y进入下一步即可。

在这里插入图片描述

 又看到了我们熟悉的complete。

第六步、启动MySql

  MySql总算是安装成功了,接下来就可以开始启动MySql服务了。

# 启动MySql
systemctl start mysqld

# 查看MySql的运行情况
systemctl status mysqld

在这里插入图片描述

 我们在查看MySql的运行状态的时候发现是active说明MySql已经跑起来了。为了避免每次开启服务器我们都需要启动MysSql,我们尽量将他设置为开机自动启动。

systemctl enable mysqld
systemctl daemon-reload

第七步、用初始密码登录MySql

​ 在MySql5.6之后的版本,MySql在安装后会默认给一个很复杂的初始密码,我们就需要先查询到初始的密码,然后再登录到数据库去修改初始密码。

# MySql的初始密码在/var/log/mysqld.log这个文件中,我们去查找。
grep 'temporary password' /var/log/mysqld.log

在这里插入图片描述

这个就是我们的默认的初始密码,直接登录即可。:grinning:

在这里插入图片描述

第八步、修改初始密码

  在我们登录进去后就可以修改自己的密码,不可能我们一直用又臭又长的初始密码登录吧,不会吧,不会吧。

​ MySql出于安全考虑,强制要求了我们的密码的长度和复杂性,如果我们想设计的密码简单一点,比如123456之类的,我们需要先修改MySql的密码限制。不然会报错!

# 修改validate_password_policy参数的值
set global validate_password_policy=0;

# 再修改密码的长度
set global validate_password_length=1;

在这里插入图片描述

​ 接下来我们可以开始设置自己的密码了,无论多简单都行。

# 修改密码的语句
set password for 'root'@'localhost'=password('自己的密码');

在这里插入图片描述

​ 大功告成!!其实到这来我们就已经完成了MySql数据库的安全和基本的配置了,but,这个窗口漆黑得可怜,我们一般会用可视化窗口来远程连接,

第九步、授权其他机器登录

GRANT ALL PRIVILEGES ON *.* TO 'root'@'%' IDENTIFIED BY 'root1234' WITH GRANT OPTION;FLUSH PRIVILEGES;

第十步、修改默认字符编码

​   为了防止出现中文乱码的问题,我们一般会修改默认的字符编码,修改为UTF-8。我们先用命令进入/etc/my.cnf配置文件,然后在[mysqld]下面加上配置

# 修改 /etc/my.cnf
vim /etc/my.cnf

# 加配置
character_set_server = utf8
init_connect='SET_NAMES UTF8'

在这里插入图片描述

​   修改完后我们查询一下,别忘了重启数据库,再验证是否修改成功。

# 重启数据库
systemctl restart mysqld

# 登录数据库进行查询
show variables like '%character%';

​   修改完后我们查询一下,别忘了重启数据库,再验证是否修改成功。

# 重启数据库
systemctl restart mysqld

# 登录数据库进行查询
show variables like '%character%';

在这里插入图片描述

跑项目

终于到了最激动人心的时刻了,我们开始跑项目了,我写了一个最最最简单的springboot项目,新手友好型教学。项目的源文件和jar包都给到你们。 密码:6nqr 我们上传jar包到Linux。使用java -jar xiaolin-1.0.0.jar来启动jar。 在这里插入图片描述 完美启动,我们去测试。我们使用ip+端口就可以直接访问了。默认端口是8080。 在这里插入图片描述

结语

企业项目的部署和搭建流程大致是这样,无非是项目的大小和中间件的使用不同。这里我也有一个小小的福利给到企业的开发者,点击这个链接可以1元试用京东云服务器一个月,如果你还在摇摆不知道选哪家的云服务器的话,强烈建议你买来体验一下,毕竟上云是未来企业的优势!购买链接,白嫖一元服务器:www.jdcloud.com/cn/activity…