webpack中的 loader

859 阅读3分钟

持续创作,加速成长!这是我参与「掘金日新计划 · 6 月更文挑战」的第2天,点击查看活动详情

1. loader 概述

  • 在实际开发过程中,webpack 默认只能打包处理以 .js 后缀名结尾的模块。其他非 .js 后缀名结尾的模块,webpack 默认处理不了,需要调用 loader 加载器才可以正常打包,否则会报错!
  • loader 加载器的作用:协助 webpack 打包处理特定的文件模块。比如:
  1. css-loader 可以打包处理 .css 相关的文件
  2. less-loader 可以打包处理 .less 相关的文件
  3. babel-loader 可以打包处理 webpack 无法处理的高级 JS 语法

2. loader 的调用过程

在这里插入图片描述

3. 打包处理 css 文件

① 运行 npm i style-loader@3.0.0 css-loader@5.2.6 -D 命令,安装处理 css 文件的 loader ② 在 webpack.config.js 的 module -> rules 数组中,添加 loader 规则如下: 在这里插入图片描述

module: {
        rules: [ // 文件后缀名的匹配规则,定义了不同模块对应的 loader
            { test: /\.css$/, use: ['style-loader', 'css-loader'] }
        ]
    }

其中,test 表示匹配的文件类型, use 表示对应要调用的 loader 注意: ⚫ use 数组中指定的 loader 顺序是固定的 ⚫ 多个 loader 的调用顺序是:从后往前调用

li{
    list-style: none;
}
  • 重新运行 npm run dev 后,就会加载对应的 css-loader 在这里插入图片描述

  • loader 调用的时候是从后往前调用的

4. loader 调用过程图解

在这里插入图片描述

5. 打包处理 less 文件

① 运行 npm i less-loader@10.0.1 less@4.1.1 -D 命令 ② 在 webpack.config.js 的 module -> rules 数组中,添加 loader 规则如下:

less 属于 less-loader 内部的依赖项 在这里插入图片描述

  • 在上面案例的基础上,在 css 文件夹下新建 index.less 文件,添加如下: 在这里插入图片描述
html,
body,
ul {
  margin: 0;
  padding: 0;
  li {
    line-height: 30px;
    padding-left: 20px;
    font-size: 12px;
  }
}
  • index.js 中引入 index.less 文件 在这里插入图片描述

  • 运行后,根据 less 文件中设定的值而变化 在这里插入图片描述

6. 打包处理样式表中与 url 路径相关的文件

小图片(logo)建议转成 bese64 格式,因为转为 base64 ,浏览器访问base64字符串就不需要再次发送请求给服务器,可以直接拿到图片的数据,防止发起不必要的网络请求

大图片建议还是采用 <img> 标签的形式获取图片,标签的形式获取图片时,浏览器通过请求服务器来获取图片的数据,而base64则不需要再次请求,直接访问到图片的数据了

可以通过控制图片的大小来定义是否是大图片或小图片,如:超过 10MB 为大图片,没超过则为小图片,这个时候可以通过 limit 来控制了

① 运行 npm i url-loader@4.1.1 file-loader@6.2.0 -D 命令 ② 在 webpack.config.js 的 module -> rules 数组中,添加 loader 规则如下:

其中 ? 之后的是 loader 的参数项: ⚫ limit 用来指定图片的大小,单位是字节(byte) ⚫ 只有 ≤ limit 大小的图片,才会被转为 base64 格式的图片,否则不会转

  • 在上面案例的基础上,blog.csdn.net/qq_41684621…

  • 查看 logo.png 大小 在这里插入图片描述

  • 然后设定 limit 的大小 在这里插入图片描述

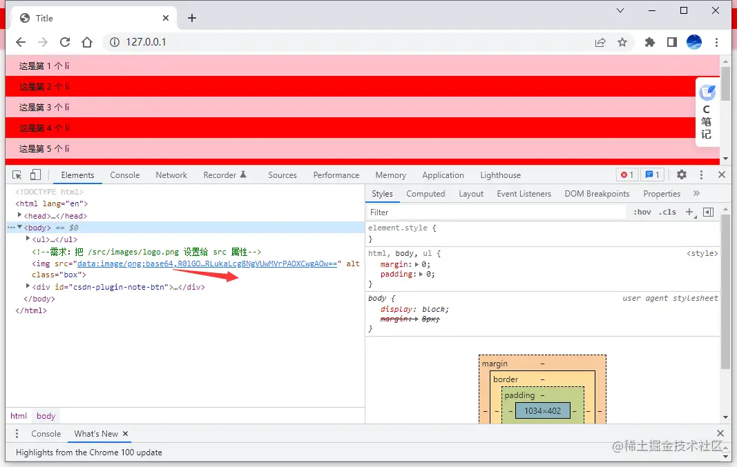
  • 运行后,可以看到 logo.png 图片被转成 base64 了 在这里插入图片描述

  • 如果设定的值小于图片的大小,就不会被转成 base64 ,依旧是通过请求的方式访问 在这里插入图片描述 在这里插入图片描述

7. 打包处理 js 文件中的高级语法

  • webpack 只能打包处理一部分高级的 JavaScript 语法。对于那些 webpack 无法处理的高级 js 语法,需要借助于 babel-loader 进行打包处理。例如 webpack 无法处理下面的 JavaScript 代码: 在这里插入图片描述

  • 可以看到 webpack 已经报错了 在这里插入图片描述

7.1 安装 babel-loader 相关的包

  • 运行如下的命令安装对应的依赖包:
npm i babel-loader@8.2.2 @babel/core@7.14.6 @babel/plugin-proposal-decorators@7.14.5 -D
  • webpack.config.js 的 module -> rules 数组中,添加 loader 规则如下: 在这里插入图片描述

7.2 配置 babel-loader

  • 在项目根目录下,创建名为 babel.config.js 的配置文件,定义 Babel 的配置项如下: 在这里插入图片描述

  • 详情请参考 Babel 的官网 babeljs.io/docs/en/bab…

  • 重新运行后,可以看到已经生效了 在这里插入图片描述

8. 完整实例代码

在这里插入图片描述

  • index.js
//1.使用 ES6 导入语法,导入 JQuery
import $ from 'jquery'

//导入css样式(在webpack中,一切皆模块,都可以通过ES6导入语法进行导入和使用)
import './css/index.css'
import './css/index.less'

//1.导入图片,得到图片文件
import logo from './images/logo.png'
//2.给 img 标签的 src 动态赋值
$('.box').attr('src', logo)

//2.定义JQuery的入口函数
$(function () {
    //3.实现奇偶数变色
    $('li:odd').css('background-color', 'red')
    $('li:even').css('background-color', 'pink')
})


//1.定义装饰类函数
function info(target) {
    //2.为目标添加静态属性 info
    target.info = 'Person info'
}

//3.定义一个普通类,为Person 类应用 info 装饰器
@info
class Person{}

//4.打印 Person 的静态属性 info
console.log(Person.info)
  • index.html
<!DOCTYPE html>
<html lang="en">
<head>
    <meta charset="UTF-8">
    <title>Title</title>
<!--    <script src="../dist/main.js"></script>-->
<!--    <script src="/bundle.js"></script>-->
</head>
<body>
    <ul>
        <li>这是第 1 个 li</li>
        <li>这是第 2 个 li</li>
        <li>这是第 3 个 li</li>
        <li>这是第 4 个 li</li>
        <li>这是第 5 个 li</li>
        <li>这是第 6 个 li</li>
        <li>这是第 7 个 li</li>
        <li>这是第 8 个 li</li>
        <li>这是第 9 个 li</li>
    </ul>

</body>
</html>
  • index.css
li{
    list-style: none;
}
  • index.less
html,
body,
ul {
  margin: 0;
  padding: 0;
  li {
    line-height: 30px;
    padding-left: 20px;
    font-size: 12px;
  }
}
  • babel.config.js
module.exports = {
  // 声明 babel 可用的插件
  // 将来,webpack 在调用 babel-loader 的时候,会先加载 plugins 插件来使用
  plugins: [['@babel/plugin-proposal-decorators', { legacy: true }]]
}
  • webpack.config.js
const path = require('path')

//1. 导入 HTML 插件,得到一个构造函数
const HtmlPlugin = require('html-webpack-plugin')
//2. 创建 HTML 插件的对象实例
const htmlPlugin = new HtmlPlugin({
    template: './src/index.html', //指定原文件存放路径
    filename: './index.html' //指定生成的文件的存放路径
})

//使用 node.js 中的导出语法,向外导出一个 webpack 的配置对象
module.exports = {
    //代表 webpack 运行的模式,可选值有两个, development  production
    mode: 'development',
    entry: path.join(__dirname, './src/index.js'), //打包入口文件的路径
    output: {
        path: path.join(__dirname, './dist'), //输出文件的存放路径
        filename: 'bundle.js' //输出文件的名称
    },
    plugins: [htmlPlugin], //通过 plugins 节点,使 htmlPlugin 插件生效
    devServer: {
        open: true, //初始打包完成后,自动打开浏览器
        host: '127.0.0.1', //实时打包所使用的主机地址
        port: 80 //实时打包所使用的端口号
    },

    module: {
        rules: [ // 文件后缀名的匹配规则,定义了不同模块对应的 loader
            { test: /\.css$/, use: ['style-loader', 'css-loader'] },
            // 处理 .less 文件的 loader
            { test: /\.less$/, use: ['style-loader', 'css-loader', 'less-loader'] },
            // 处理图片文件的 loader
            // 如果需要调用的 loader 只有一个,则只传递一个字符串就行,如果有多个loader,则必学写成数组的形式
            { test: /\.jpg|png|gif$/, use: 'url-loader?limit=9712'},
            // 使用 babel-loader 处理 JS 高级语法
            { test: /\.js$/, use: 'babel-loader', exclude: /node_modules/ }
        ]
    }

}
  • package.json
{
  "name": "change-rows-color",
  "version": "1.0.0",
  "description": "",
  "main": "index.js",
  "scripts": {
    "dev": "webpack serve"
  },
  "keywords": [],
  "author": "",
  "license": "ISC",
  "dependencies": {
    "jquery": "^3.6.0"
  },
  "devDependencies": {
    "@babel/core": "^7.14.6",
    "@babel/plugin-proposal-decorators": "^7.14.5",
    "babel-loader": "^8.2.2",
    "css-loader": "^5.2.6",
    "file-loader": "^6.2.0",
    "html-webpack-plugin": "^5.3.2",
    "less": "^4.1.1",
    "less-loader": "^10.0.1",
    "style-loader": "^3.0.0",
    "url-loader": "^4.1.1",
    "webpack": "^5.42.1",
    "webpack-cli": "^4.9.0",
    "webpack-dev-server": "^3.11.2"
  }
}