springboot笔记1

269 阅读36分钟

**一、**Spring Boot 入门

1、Spring Boot 简介

简化Spring应用开发的一个框架;

整个Spring技术栈的一个大整合;

J2EE开发的一站式解决方案;

2、微服务

2014,martin fowler

微服务:架构风格(服务微化)

一个应用应该是一组小型服务;可以通过HTTP的方式进行互通;

单体应用:ALL IN ONE

微服务:每一个功能元素最终都是一个可独立替换和独立升级的软件单元;

详细参照微服务文档

3、环境准备

环境约束

–jdk1.8:Spring Boot 推荐jdk1.7及以上;java version "1.8.0_112"

–maven3.x:maven 3.3以上版本;Apache Maven 3.3.9

–IntelliJIDEA2017:IntelliJ IDEA 2017.2.2 x64、STS

–SpringBoot 1.5.9.RELEASE:1.5.9;

统一环境;

1、MAVEN设置;

给maven 的settings.xml配置文件的profiles标签添加

<profile>
  <id>jdk-1.8</id>
  <activation>
    <activeByDefault>true</activeByDefault>
    <jdk>1.8</jdk>
  </activation>
  <properties>
    <maven.compiler.source>1.8</maven.compiler.source>
    <maven.compiler.target>1.8</maven.compiler.target>
    <maven.compiler.compilerVersion>1.8</maven.compiler.compilerVersion>
  </properties>
</profile>

2、IDEA设置

整合maven进来;

[外链图片转存失败,源站可能有防盗链机制,建议将图片保存下来直接上传(img-3B8NGcKm-1653815101031)(images/搜狗截图20180129151045.png)]

[外链图片转存失败,源站可能有防盗链机制,建议将图片保存下来直接上传(img-5Wt2VWoU-1653815101033)(images/搜狗截图20180129151112.png)]

4、Spring Boot HelloWorld

一个功能:

浏览器发送hello请求,服务器接受请求并处理,响应Hello World字符串;

1、创建一个maven工程;(jar)

2、导入spring boot相关的依赖

    <parent>
        <groupId>org.springframework.boot</groupId>
        <artifactId>spring-boot-starter-parent</artifactId>
        <version>1.5.9.RELEASE</version>
    </parent>
    <dependencies>
        <dependency>
            <groupId>org.springframework.boot</groupId>
            <artifactId>spring-boot-starter-web</artifactId>
        </dependency>
    </dependencies>

3、编写一个主程序;启动Spring Boot应用


/**
 *  @SpringBootApplication 来标注一个主程序类,说明这是一个Spring Boot应用
 */
@SpringBootApplication
public class HelloWorldMainApplication {

    public static void main(String[] args) {

        // Spring应用启动起来
        SpringApplication.run(HelloWorldMainApplication.class,args);
    }
}

4、编写相关的Controller、Service

@Controller
public class HelloController {

    @ResponseBody
    @RequestMapping("/hello")
    public String hello(){
        return "Hello World!";
    }
}

5、运行主程序测试

6、简化部署

 <!-- 这个插件,可以将应用打包成一个可执行的jar包;-->
    <build>
        <plugins>
            <plugin>
                <groupId>org.springframework.boot</groupId>
                <artifactId>spring-boot-maven-plugin</artifactId>
            </plugin>
        </plugins>
    </build>

将这个应用打成jar包,直接使用java -jar的命令进行执行;

5、Hello World探究

1、POM文件

1、父项目

<parent>
    <groupId>org.springframework.boot</groupId>
    <artifactId>spring-boot-starter-parent</artifactId>
    <version>1.5.9.RELEASE</version>
</parent>

他的父项目是
<parent>
  <groupId>org.springframework.boot</groupId>
  <artifactId>spring-boot-dependencies</artifactId>
  <version>1.5.9.RELEASE</version>
  <relativePath>../../spring-boot-dependencies</relativePath>
</parent>
他来真正管理Spring Boot应用里面的所有依赖版本;

Spring Boot的版本仲裁中心;

以后我们导入依赖默认是不需要写版本;(没有在dependencies里面管理的依赖自然需要声明版本号)

2、启动器

<dependency>
    <groupId>org.springframework.boot</groupId>
    <artifactId>spring-boot-starter-web</artifactId>
</dependency>

spring-boot-starter-==web==:

​ spring-boot-starter:spring-boot场景启动器;帮我们导入了web模块正常运行所依赖的组件;

Spring Boot将所有的功能场景都抽取出来,做成一个个的starters(启动器),只需要在项目里面引入这些starter相关场景的所有依赖都会导入进来。要用什么功能就导入什么场景的启动器

2、主程序类,主入口类

/**
 *  @SpringBootApplication 来标注一个主程序类,说明这是一个Spring Boot应用
 */
@SpringBootApplication
public class HelloWorldMainApplication {

    public static void main(String[] args) {

        // Spring应用启动起来
        SpringApplication.run(HelloWorldMainApplication.class,args);
    }
}

@SpringBootApplication: Spring Boot应用标注在某个类上说明这个类是SpringBoot的主配置类,SpringBoot就应该运行这个类的main方法来启动SpringBoot应用;

@Target(ElementType.TYPE)
@Retention(RetentionPolicy.RUNTIME)
@Documented
@Inherited
@SpringBootConfiguration
@EnableAutoConfiguration
@ComponentScan(excludeFilters = {
      @Filter(type = FilterType.CUSTOM, classes = TypeExcludeFilter.class),
      @Filter(type = FilterType.CUSTOM, classes = AutoConfigurationExcludeFilter.class) })
public @interface SpringBootApplication {

@SpringBootConfiguration:Spring Boot的配置类;

​ 标注在某个类上,表示这是一个Spring Boot的配置类;

​ @Configuration:配置类上来标注这个注解;

​ 配置类 ----- 配置文件;配置类也是容器中的一个组件;@Component

@EnableAutoConfiguration:开启自动配置功能;

​ 以前我们需要配置的东西,Spring Boot帮我们自动配置;@EnableAutoConfiguration告诉SpringBoot开启自动配置功能;这样自动配置才能生效;

@AutoConfigurationPackage
@Import(EnableAutoConfigurationImportSelector.class)
public @interface EnableAutoConfiguration {

​ @AutoConfigurationPackage:自动配置包

​ @Import(AutoConfigurationPackages.Registrar.class):

​ Spring的底层注解@Import,给容器中导入一个组件;导入的组件由AutoConfigurationPackages.Registrar.class;

==将主配置类(@SpringBootApplication标注的类)的所在包及下面所有子包里面的所有组件扫描到Spring容器;==

​ @Import(EnableAutoConfigurationImportSelector.class);

​ 给容器中导入组件?

EnableAutoConfigurationImportSelector:导入哪些组件的选择器;

​ 将所有需要导入的组件以全类名的方式返回;这些组件就会被添加到容器中;

​ 会给容器中导入非常多的自动配置类(xxxAutoConfiguration);就是给容器中导入这个场景需要的所有组件,并配置好这些组件; [外链图片转存失败,源站可能有防盗链机制,建议将图片保存下来直接上传(img-noL2W9gs-1653815101033)(images/搜狗截图20180129224104.png)]

有了自动配置类,免去了我们手动编写配置注入功能组件等的工作;

​ SpringFactoriesLoader.loadFactoryNames(EnableAutoConfiguration.class,classLoader);

==Spring Boot在启动的时候从类路径下的META-INF/spring.factories中获取EnableAutoConfiguration指定的值,将这些值作为自动配置类导入到容器中,自动配置类就生效,帮我们进行自动配置工作;==以前我们需要自己配置的东西,自动配置类都帮我们;

J2EE的整体整合解决方案和自动配置都在spring-boot-autoconfigure-1.5.9.RELEASE.jar;

==Spring注解版==

6、使用Spring Initializer快速创建Spring Boot项目

1、IDEA:使用 Spring Initializer快速创建项目

IDE都支持使用Spring的项目创建向导快速创建一个Spring Boot项目;

选择我们需要的模块;向导会联网创建Spring Boot项目;

默认生成的Spring Boot项目;

  • 主程序已经生成好了,我们只需要我们自己的逻辑
  • resources文件夹中目录结构
    • static:保存所有的静态资源; js css images;
    • templates:保存所有的模板页面;(Spring Boot默认jar包使用嵌入式的Tomcat,默认不支持JSP页面);可以使用模板引擎(freemarker、thymeleaf);
    • application.properties:Spring Boot应用的配置文件;可以修改一些默认设置;

2、STS使用 Spring Starter Project快速创建项目


二、配置文件

1、配置文件

SpringBoot使用一个全局的配置文件,配置文件名是固定的;

•application.properties

•application.yml

配置文件的作用:修改SpringBoot自动配置的默认值;SpringBoot在底层都给我们自动配置好;

YAML(YAML Ain't Markup Language)

​ YAML A Markup Language:是一个标记语言

​ YAML isn't Markup Language:不是一个标记语言;

标记语言:

​ 以前的配置文件;大多都使用的是 xxxx.xml文件;

​ YAML:以数据为中心,比json、xml等更适合做配置文件;

​ YAML:配置例子

server:
  port: 8081

​ XML:

<server>
	<port>8081</port>
</server>

2、YAML语法:

1、基本语法

k:(空格)v:表示一对键值对(空格必须有);

空格的缩进来控制层级关系;只要是左对齐的一列数据,都是同一个层级的

server:
    port: 8081
    path: /hello

属性和值也是大小写敏感;

2、值的写法

字面量:普通的值(数字,字符串,布尔)

​ k: v:字面直接来写;

​ 字符串默认不用加上单引号或者双引号;

​ "":双引号;不会转义字符串里面的特殊字符;特殊字符会作为本身想表示的意思

​ name: "zhangsan \n lisi":输出;zhangsan 换行 lisi

​ '':单引号;会转义特殊字符,特殊字符最终只是一个普通的字符串数据

​ name: ‘zhangsan \n lisi’:输出;zhangsan \n lisi

对象、Map(属性和值)(键值对):

​ k: v:在下一行来写对象的属性和值的关系;注意缩进

​ 对象还是k: v的方式

friends:
		lastName: zhangsan
		age: 20

行内写法:

friends: {lastName: zhangsan,age: 18}

数组(List、Set):

用- 值表示数组中的一个元素

pets:
 - cat
 - dog
 - pig

行内写法

pets: [cat,dog,pig]

3、配置文件值注入

配置文件

person:
    lastName: hello
    age: 18
    boss: false
    birth: 2017/12/12
    maps: {k1: v1,k2: 12}
    lists:
      - lisi
      - zhaoliu
    dog:
      name: 小狗
      age: 12

javaBean:

/**
 * 将配置文件中配置的每一个属性的值,映射到这个组件中
 * @ConfigurationProperties:告诉SpringBoot将本类中的所有属性和配置文件中相关的配置进行绑定;
 *      prefix = "person":配置文件中哪个下面的所有属性进行一一映射
 *
 * 只有这个组件是容器中的组件,才能容器提供的@ConfigurationProperties功能;
 *
 */
@Component
@ConfigurationProperties(prefix = "person")
public class Person {

    private String lastName;
    private Integer age;
    private Boolean boss;
    private Date birth;

    private Map<String,Object> maps;
    private List<Object> lists;
    private Dog dog;

我们可以导入配置文件处理器,以后编写配置就有提示了

<!--导入配置文件处理器,配置文件进行绑定就会有提示-->
		<dependency>
			<groupId>org.springframework.boot</groupId>
			<artifactId>spring-boot-configuration-processor</artifactId>
			<optional>true</optional>
		</dependency>

1、properties配置文件在idea中默认utf-8可能会乱码

调整

[外链图片转存失败,源站可能有防盗链机制,建议将图片保存下来直接上传(img-qZfZD84V-1653815101034)(images/搜狗截图20180130161620.png)]

2、@Value获取值和@ConfigurationProperties获取值比较

@ConfigurationProperties@Value
功能批量注入配置文件中的属性一个个指定
松散绑定(松散语法)支持不支持
SpEL不支持支持
JSR303数据校验支持不支持
复杂类型封装支持不支持

配置文件yml还是properties他们都能获取到值;

如果说,我们只是在某个业务逻辑中需要获取一下配置文件中的某项值,使用@Value;

如果说,我们专门编写了一个javaBean来和配置文件进行映射,我们就直接使用@ConfigurationProperties;

3、配置文件注入值数据校验

@Component
@ConfigurationProperties(prefix = "person")
@Validated
public class Person {

    /**
     * <bean class="Person">
     *      <property name="lastName" value="字面量/${key}从环境变量、配置文件中获取值/#{SpEL}"></property>
     * <bean/>
     */

   //lastName必须是邮箱格式
    @Email
    //@Value("${person.last-name}")
    private String lastName;
    //@Value("#{11*2}")
    private Integer age;
    //@Value("true")
    private Boolean boss;

    private Date birth;
    private Map<String,Object> maps;
    private List<Object> lists;
    private Dog dog;

4、@PropertySource&@ImportResource&@Bean

@PropertySource:加载指定的配置文件;

/**
 * 将配置文件中配置的每一个属性的值,映射到这个组件中
 * @ConfigurationProperties:告诉SpringBoot将本类中的所有属性和配置文件中相关的配置进行绑定;
 *      prefix = "person":配置文件中哪个下面的所有属性进行一一映射
 *
 * 只有这个组件是容器中的组件,才能容器提供的@ConfigurationProperties功能;
 *  @ConfigurationProperties(prefix = "person")默认从全局配置文件中获取值;
 *
 */
@PropertySource(value = {"classpath:person.properties"})
@Component
@ConfigurationProperties(prefix = "person")
//@Validated
public class Person {

    /**
     * <bean class="Person">
     *      <property name="lastName" value="字面量/${key}从环境变量、配置文件中获取值/#{SpEL}"></property>
     * <bean/>
     */

   //lastName必须是邮箱格式
   // @Email
    //@Value("${person.last-name}")
    private String lastName;
    //@Value("#{11*2}")
    private Integer age;
    //@Value("true")
    private Boolean boss;

@ImportResource:导入Spring的配置文件,让配置文件里面的内容生效;

Spring Boot里面没有Spring的配置文件,我们自己编写的配置文件,也不能自动识别;

想让Spring的配置文件生效,加载进来;@ImportResource标注在一个配置类上

@ImportResource(locations = {"classpath:beans.xml"})
导入Spring的配置文件让其生效

不来编写Spring的配置文件

<?xml version="1.0" encoding="UTF-8"?>
<beans xmlns="http://www.springframework.org/schema/beans"
       xmlns:xsi="http://www.w3.org/2001/XMLSchema-instance"
       xsi:schemaLocation="http://www.springframework.org/schema/beans http://www.springframework.org/schema/beans/spring-beans.xsd">


    <bean id="helloService" class="com.atguigu.springboot.service.HelloService"></bean>
</beans>

SpringBoot推荐给容器中添加组件的方式;推荐使用全注解的方式

1、配置类**@Configuration**------>Spring配置文件

2、使用**@Bean**给容器中添加组件

/**
 * @Configuration:指明当前类是一个配置类;就是来替代之前的Spring配置文件
 *
 * 在配置文件中用<bean><bean/>标签添加组件
 *
 */
@Configuration
public class MyAppConfig {

    //将方法的返回值添加到容器中;容器中这个组件默认的id就是方法名
    @Bean
    public HelloService helloService02(){
        System.out.println("配置类@Bean给容器中添加组件了...");
        return new HelloService();
    }
}

##4、配置文件占位符

1、随机数

${random.value}、${random.int}、${random.long}
${random.int(10)}、${random.int[1024,65536]}

2、占位符获取之前配置的值,如果没有可以是用:指定默认值

person.last-name=张三${random.uuid}
person.age=${random.int}
person.birth=2017/12/15
person.boss=false
person.maps.k1=v1
person.maps.k2=14
person.lists=a,b,c
person.dog.name=${person.hello:hello}_dog
person.dog.age=15

5、Profile

1、多Profile文件

我们在主配置文件编写的时候,文件名可以是 application-{profile}.properties/yml

默认使用application.properties的配置;

2、yml支持多文档块方式


server:
  port: 8081
spring:
  profiles:
    active: prod

---
server:
  port: 8083
spring:
  profiles: dev


---

server:
  port: 8084
spring:
  profiles: prod  #指定属于哪个环境

3、激活指定profile

​ 1、在配置文件中指定 spring.profiles.active=dev

​ 2、命令行:

​ java -jar spring-boot-02-config-0.0.1-SNAPSHOT.jar --spring.profiles.active=dev;

​ 可以直接在测试的时候,配置传入命令行参数

​ 3、虚拟机参数;

​ -Dspring.profiles.active=dev

6、配置文件加载位置

springboot 启动会扫描以下位置的application.properties或者application.yml文件作为Spring boot的默认配置文件

–file:./config/

–file:./

–classpath:/config/

–classpath:/

优先级由高到底,高优先级的配置会覆盖低优先级的配置;

SpringBoot会从这四个位置全部加载主配置文件;互补配置

==我们还可以通过spring.config.location来改变默认的配置文件位置==

项目打包好以后,我们可以使用命令行参数的形式,启动项目的时候来指定配置文件的新位置;指定配置文件和默认加载的这些配置文件共同起作用形成互补配置;

java -jar spring-boot-02-config-02-0.0.1-SNAPSHOT.jar --spring.config.location=G:/application.properties

7、外部配置加载顺序

==SpringBoot也可以从以下位置加载配置; 优先级从高到低;高优先级的配置覆盖低优先级的配置,所有的配置会形成互补配置==

1.命令行参数

所有的配置都可以在命令行上进行指定

java -jar spring-boot-02-config-02-0.0.1-SNAPSHOT.jar --server.port=8087 --server.context-path=/abc

多个配置用空格分开; --配置项=值

2.来自java:comp/env的JNDI属性

3.Java系统属性(System.getProperties())

4.操作系统环境变量

5.RandomValuePropertySource配置的random.*属性值

==由jar包外向jar包内进行寻找;==

==优先加载带profile==

6.jar包外部的application-{profile}.properties或application.yml(带spring.profile)配置文件

7.jar包内部的application-{profile}.properties或application.yml(带spring.profile)配置文件

==再来加载不带profile==

8.jar包外部的application.properties或application.yml(不带spring.profile)配置文件

9.jar包内部的application.properties或application.yml(不带spring.profile)配置文件

10.@Configuration注解类上的@PropertySource

11.通过SpringApplication.setDefaultProperties指定的默认属性

所有支持的配置加载来源;

参考官方文档

8、自动配置原理

配置文件到底能写什么?怎么写?自动配置原理;

配置文件能配置的属性参照

1、自动配置原理:

1)、SpringBoot启动的时候加载主配置类,开启了自动配置功能 ==@EnableAutoConfiguration==

2)、@EnableAutoConfiguration 作用:

  • 利用EnableAutoConfigurationImportSelector给容器中导入一些组件?

  • 可以查看selectImports()方法的内容;

  • List configurations = getCandidateConfigurations(annotationMetadata, attributes);获取候选的配置

    • SpringFactoriesLoader.loadFactoryNames()
      扫描所有jar包类路径下  META-INF/spring.factories
      把扫描到的这些文件的内容包装成properties对象
      从properties中获取到EnableAutoConfiguration.class类(类名)对应的值,然后把他们添加在容器中
      
      

==将 类路径下 META-INF/spring.factories 里面配置的所有EnableAutoConfiguration的值加入到了容器中;==

# Auto Configure
org.springframework.boot.autoconfigure.EnableAutoConfiguration=\
org.springframework.boot.autoconfigure.admin.SpringApplicationAdminJmxAutoConfiguration,\
org.springframework.boot.autoconfigure.aop.AopAutoConfiguration,\
org.springframework.boot.autoconfigure.amqp.RabbitAutoConfiguration,\
org.springframework.boot.autoconfigure.batch.BatchAutoConfiguration,\
org.springframework.boot.autoconfigure.cache.CacheAutoConfiguration,\
org.springframework.boot.autoconfigure.cassandra.CassandraAutoConfiguration,\
org.springframework.boot.autoconfigure.cloud.CloudAutoConfiguration,\
org.springframework.boot.autoconfigure.context.ConfigurationPropertiesAutoConfiguration,\
org.springframework.boot.autoconfigure.context.MessageSourceAutoConfiguration,\
org.springframework.boot.autoconfigure.context.PropertyPlaceholderAutoConfiguration,\
org.springframework.boot.autoconfigure.couchbase.CouchbaseAutoConfiguration,\
org.springframework.boot.autoconfigure.dao.PersistenceExceptionTranslationAutoConfiguration,\
org.springframework.boot.autoconfigure.data.cassandra.CassandraDataAutoConfiguration,\
org.springframework.boot.autoconfigure.data.cassandra.CassandraRepositoriesAutoConfiguration,\
org.springframework.boot.autoconfigure.data.couchbase.CouchbaseDataAutoConfiguration,\
org.springframework.boot.autoconfigure.data.couchbase.CouchbaseRepositoriesAutoConfiguration,\
org.springframework.boot.autoconfigure.data.elasticsearch.ElasticsearchAutoConfiguration,\
org.springframework.boot.autoconfigure.data.elasticsearch.ElasticsearchDataAutoConfiguration,\
org.springframework.boot.autoconfigure.data.elasticsearch.ElasticsearchRepositoriesAutoConfiguration,\
org.springframework.boot.autoconfigure.data.jpa.JpaRepositoriesAutoConfiguration,\
org.springframework.boot.autoconfigure.data.ldap.LdapDataAutoConfiguration,\
org.springframework.boot.autoconfigure.data.ldap.LdapRepositoriesAutoConfiguration,\
org.springframework.boot.autoconfigure.data.mongo.MongoDataAutoConfiguration,\
org.springframework.boot.autoconfigure.data.mongo.MongoRepositoriesAutoConfiguration,\
org.springframework.boot.autoconfigure.data.neo4j.Neo4jDataAutoConfiguration,\
org.springframework.boot.autoconfigure.data.neo4j.Neo4jRepositoriesAutoConfiguration,\
org.springframework.boot.autoconfigure.data.solr.SolrRepositoriesAutoConfiguration,\
org.springframework.boot.autoconfigure.data.redis.RedisAutoConfiguration,\
org.springframework.boot.autoconfigure.data.redis.RedisRepositoriesAutoConfiguration,\
org.springframework.boot.autoconfigure.data.rest.RepositoryRestMvcAutoConfiguration,\
org.springframework.boot.autoconfigure.data.web.SpringDataWebAutoConfiguration,\
org.springframework.boot.autoconfigure.elasticsearch.jest.JestAutoConfiguration,\
org.springframework.boot.autoconfigure.freemarker.FreeMarkerAutoConfiguration,\
org.springframework.boot.autoconfigure.gson.GsonAutoConfiguration,\
org.springframework.boot.autoconfigure.h2.H2ConsoleAutoConfiguration,\
org.springframework.boot.autoconfigure.hateoas.HypermediaAutoConfiguration,\
org.springframework.boot.autoconfigure.hazelcast.HazelcastAutoConfiguration,\
org.springframework.boot.autoconfigure.hazelcast.HazelcastJpaDependencyAutoConfiguration,\
org.springframework.boot.autoconfigure.info.ProjectInfoAutoConfiguration,\
org.springframework.boot.autoconfigure.integration.IntegrationAutoConfiguration,\
org.springframework.boot.autoconfigure.jackson.JacksonAutoConfiguration,\
org.springframework.boot.autoconfigure.jdbc.DataSourceAutoConfiguration,\
org.springframework.boot.autoconfigure.jdbc.JdbcTemplateAutoConfiguration,\
org.springframework.boot.autoconfigure.jdbc.JndiDataSourceAutoConfiguration,\
org.springframework.boot.autoconfigure.jdbc.XADataSourceAutoConfiguration,\
org.springframework.boot.autoconfigure.jdbc.DataSourceTransactionManagerAutoConfiguration,\
org.springframework.boot.autoconfigure.jms.JmsAutoConfiguration,\
org.springframework.boot.autoconfigure.jmx.JmxAutoConfiguration,\
org.springframework.boot.autoconfigure.jms.JndiConnectionFactoryAutoConfiguration,\
org.springframework.boot.autoconfigure.jms.activemq.ActiveMQAutoConfiguration,\
org.springframework.boot.autoconfigure.jms.artemis.ArtemisAutoConfiguration,\
org.springframework.boot.autoconfigure.flyway.FlywayAutoConfiguration,\
org.springframework.boot.autoconfigure.groovy.template.GroovyTemplateAutoConfiguration,\
org.springframework.boot.autoconfigure.jersey.JerseyAutoConfiguration,\
org.springframework.boot.autoconfigure.jooq.JooqAutoConfiguration,\
org.springframework.boot.autoconfigure.kafka.KafkaAutoConfiguration,\
org.springframework.boot.autoconfigure.ldap.embedded.EmbeddedLdapAutoConfiguration,\
org.springframework.boot.autoconfigure.ldap.LdapAutoConfiguration,\
org.springframework.boot.autoconfigure.liquibase.LiquibaseAutoConfiguration,\
org.springframework.boot.autoconfigure.mail.MailSenderAutoConfiguration,\
org.springframework.boot.autoconfigure.mail.MailSenderValidatorAutoConfiguration,\
org.springframework.boot.autoconfigure.mobile.DeviceResolverAutoConfiguration,\
org.springframework.boot.autoconfigure.mobile.DeviceDelegatingViewResolverAutoConfiguration,\
org.springframework.boot.autoconfigure.mobile.SitePreferenceAutoConfiguration,\
org.springframework.boot.autoconfigure.mongo.embedded.EmbeddedMongoAutoConfiguration,\
org.springframework.boot.autoconfigure.mongo.MongoAutoConfiguration,\
org.springframework.boot.autoconfigure.mustache.MustacheAutoConfiguration,\
org.springframework.boot.autoconfigure.orm.jpa.HibernateJpaAutoConfiguration,\
org.springframework.boot.autoconfigure.reactor.ReactorAutoConfiguration,\
org.springframework.boot.autoconfigure.security.SecurityAutoConfiguration,\
org.springframework.boot.autoconfigure.security.SecurityFilterAutoConfiguration,\
org.springframework.boot.autoconfigure.security.FallbackWebSecurityAutoConfiguration,\
org.springframework.boot.autoconfigure.security.oauth2.OAuth2AutoConfiguration,\
org.springframework.boot.autoconfigure.sendgrid.SendGridAutoConfiguration,\
org.springframework.boot.autoconfigure.session.SessionAutoConfiguration,\
org.springframework.boot.autoconfigure.social.SocialWebAutoConfiguration,\
org.springframework.boot.autoconfigure.social.FacebookAutoConfiguration,\
org.springframework.boot.autoconfigure.social.LinkedInAutoConfiguration,\
org.springframework.boot.autoconfigure.social.TwitterAutoConfiguration,\
org.springframework.boot.autoconfigure.solr.SolrAutoConfiguration,\
org.springframework.boot.autoconfigure.thymeleaf.ThymeleafAutoConfiguration,\
org.springframework.boot.autoconfigure.transaction.TransactionAutoConfiguration,\
org.springframework.boot.autoconfigure.transaction.jta.JtaAutoConfiguration,\
org.springframework.boot.autoconfigure.validation.ValidationAutoConfiguration,\
org.springframework.boot.autoconfigure.web.DispatcherServletAutoConfiguration,\
org.springframework.boot.autoconfigure.web.EmbeddedServletContainerAutoConfiguration,\
org.springframework.boot.autoconfigure.web.ErrorMvcAutoConfiguration,\
org.springframework.boot.autoconfigure.web.HttpEncodingAutoConfiguration,\
org.springframework.boot.autoconfigure.web.HttpMessageConvertersAutoConfiguration,\
org.springframework.boot.autoconfigure.web.MultipartAutoConfiguration,\
org.springframework.boot.autoconfigure.web.ServerPropertiesAutoConfiguration,\
org.springframework.boot.autoconfigure.web.WebClientAutoConfiguration,\
org.springframework.boot.autoconfigure.web.WebMvcAutoConfiguration,\
org.springframework.boot.autoconfigure.websocket.WebSocketAutoConfiguration,\
org.springframework.boot.autoconfigure.websocket.WebSocketMessagingAutoConfiguration,\
org.springframework.boot.autoconfigure.webservices.WebServicesAutoConfiguration

每一个这样的 xxxAutoConfiguration类都是容器中的一个组件,都加入到容器中;用他们来做自动配置;

3)、每一个自动配置类进行自动配置功能;

4)、以**HttpEncodingAutoConfiguration(Http编码自动配置)**为例解释自动配置原理;

@Configuration   //表示这是一个配置类,以前编写的配置文件一样,也可以给容器中添加组件
@EnableConfigurationProperties(HttpEncodingProperties.class)  //启动指定类的ConfigurationProperties功能;将配置文件中对应的值和HttpEncodingProperties绑定起来;并把HttpEncodingProperties加入到ioc容器中

@ConditionalOnWebApplication //Spring底层@Conditional注解(Spring注解版),根据不同的条件,如果满足指定的条件,整个配置类里面的配置就会生效;    判断当前应用是否是web应用,如果是,当前配置类生效

@ConditionalOnClass(CharacterEncodingFilter.class)  //判断当前项目有没有这个类CharacterEncodingFilter;SpringMVC中进行乱码解决的过滤器;

@ConditionalOnProperty(prefix = "spring.http.encoding", value = "enabled", matchIfMissing = true)  //判断配置文件中是否存在某个配置  spring.http.encoding.enabled;如果不存在,判断也是成立的
//即使我们配置文件中不配置pring.http.encoding.enabled=true,也是默认生效的;
public class HttpEncodingAutoConfiguration {
  
  	//他已经和SpringBoot的配置文件映射了
  	private final HttpEncodingProperties properties;
  
   //只有一个有参构造器的情况下,参数的值就会从容器中拿
  	public HttpEncodingAutoConfiguration(HttpEncodingProperties properties) {
		this.properties = properties;
	}
  
    @Bean   //给容器中添加一个组件,这个组件的某些值需要从properties中获取
	@ConditionalOnMissingBean(CharacterEncodingFilter.class) //判断容器没有这个组件?
	public CharacterEncodingFilter characterEncodingFilter() {
		CharacterEncodingFilter filter = new OrderedCharacterEncodingFilter();
		filter.setEncoding(this.properties.getCharset().name());
		filter.setForceRequestEncoding(this.properties.shouldForce(Type.REQUEST));
		filter.setForceResponseEncoding(this.properties.shouldForce(Type.RESPONSE));
		return filter;
	}

根据当前不同的条件判断,决定这个配置类是否生效?

一但这个配置类生效;这个配置类就会给容器中添加各种组件;这些组件的属性是从对应的properties类中获取的,这些类里面的每一个属性又是和配置文件绑定的;

5)、所有在配置文件中能配置的属性都是在xxxxProperties类中封装者‘;配置文件能配置什么就可以参照某个功能对应的这个属性类

@ConfigurationProperties(prefix = "spring.http.encoding")  //从配置文件中获取指定的值和bean的属性进行绑定
public class HttpEncodingProperties {

   public static final Charset DEFAULT_CHARSET = Charset.forName("UTF-8");

精髓:

1)、SpringBoot启动会加载大量的自动配置类

2)、我们看我们需要的功能有没有SpringBoot默认写好的自动配置类;

3)、我们再来看这个自动配置类中到底配置了哪些组件;(只要我们要用的组件有,我们就不需要再来配置了)

4)、给容器中自动配置类添加组件的时候,会从properties类中获取某些属性。我们就可以在配置文件中指定这些属性的值;

xxxxAutoConfigurartion:自动配置类;

给容器中添加组件

xxxxProperties:封装配置文件中相关属性;

2、细节

1、@Conditional派生注解(Spring注解版原生的@Conditional作用)

作用:必须是@Conditional指定的条件成立,才给容器中添加组件,配置配里面的所有内容才生效;

@Conditional扩展注解作用(判断是否满足当前指定条件)
@ConditionalOnJava系统的java版本是否符合要求
@ConditionalOnBean容器中存在指定Bean;
@ConditionalOnMissingBean容器中不存在指定Bean;
@ConditionalOnExpression满足SpEL表达式指定
@ConditionalOnClass系统中有指定的类
@ConditionalOnMissingClass系统中没有指定的类
@ConditionalOnSingleCandidate容器中只有一个指定的Bean,或者这个Bean是首选Bean
@ConditionalOnProperty系统中指定的属性是否有指定的值
@ConditionalOnResource类路径下是否存在指定资源文件
@ConditionalOnWebApplication当前是web环境
@ConditionalOnNotWebApplication当前不是web环境
@ConditionalOnJndiJNDI存在指定项

自动配置类必须在一定的条件下才能生效;

我们怎么知道哪些自动配置类生效;

==我们可以通过启用 debug=true属性;来让控制台打印自动配置报告==,这样我们就可以很方便的知道哪些自动配置类生效;

=========================
AUTO-CONFIGURATION REPORT
=========================


Positive matches:(自动配置类启用的)
-----------------

   DispatcherServletAutoConfiguration matched:
      - @ConditionalOnClass found required class 'org.springframework.web.servlet.DispatcherServlet'; @ConditionalOnMissingClass did not find unwanted class (OnClassCondition)
      - @ConditionalOnWebApplication (required) found StandardServletEnvironment (OnWebApplicationCondition)
        
    
Negative matches:(没有启动,没有匹配成功的自动配置类)
-----------------

   ActiveMQAutoConfiguration:
      Did not match:
         - @ConditionalOnClass did not find required classes 'javax.jms.ConnectionFactory', 'org.apache.activemq.ActiveMQConnectionFactory' (OnClassCondition)

   AopAutoConfiguration:
      Did not match:
         - @ConditionalOnClass did not find required classes 'org.aspectj.lang.annotation.Aspect', 'org.aspectj.lang.reflect.Advice' (OnClassCondition)
        

三、日志

1、日志框架

小张;开发一个大型系统;

​ 1、System.out.println("");将关键数据打印在控制台;去掉?写在一个文件?

​ 2、框架来记录系统的一些运行时信息;日志框架 ; zhanglogging.jar;

​ 3、高大上的几个功能?异步模式?自动归档?xxxx? zhanglogging-good.jar?

​ 4、将以前框架卸下来?换上新的框架,重新修改之前相关的API;zhanglogging-prefect.jar;

​ 5、JDBC---数据库驱动;

​ 写了一个统一的接口层;日志门面(日志的一个抽象层);logging-abstract.jar;

​ 给项目中导入具体的日志实现就行了;我们之前的日志框架都是实现的抽象层;

市面上的日志框架;

JUL、JCL、Jboss-logging、logback、log4j、log4j2、slf4j....

日志门面 (日志的抽象层)日志实现
JCL(Jakarta Commons Logging) SLF4j(Simple Logging Facade for Java) jboss-loggingLog4j JUL(java.util.logging) Log4j2 Logback

左边选一个门面(抽象层)、右边来选一个实现;

日志门面: SLF4J;

日志实现:Logback;

SpringBoot:底层是Spring框架,Spring框架默认是用JCL;‘

==SpringBoot选用 SLF4j和logback;==

2、SLF4j使用

1、如何在系统中使用SLF4j www.slf4j.org

以后开发的时候,日志记录方法的调用,不应该来直接调用日志的实现类,而是调用日志抽象层里面的方法;

给系统里面导入slf4j的jar和 logback的实现jar

import org.slf4j.Logger;
import org.slf4j.LoggerFactory;

public class HelloWorld {
  public static void main(String[] args) {
    Logger logger = LoggerFactory.getLogger(HelloWorld.class);
    logger.info("Hello World");
  }
}

图示;

[外链图片转存失败,源站可能有防盗链机制,建议将图片保存下来直接上传(img-tl1Myd9P-1653815101034)(images/concrete-bindings.png)]

每一个日志的实现框架都有自己的配置文件。使用slf4j以后,配置文件还是做成日志实现框架自己本身的配置文件;

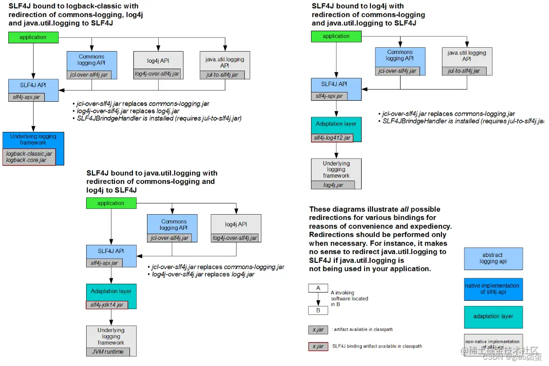
2、遗留问题

a(slf4j+logback): Spring(commons-logging)、Hibernate(jboss-logging)、MyBatis、xxxx

统一日志记录,即使是别的框架和我一起统一使用slf4j进行输出?

[外链图片转存失败,源站可能有防盗链机制,建议将图片保存下来直接上传(img-N4riUBYv-1653815101035)(images/legacy.png)]

如何让系统中所有的日志都统一到slf4j;

==1、将系统中其他日志框架先排除出去;==

==2、用中间包来替换原有的日志框架;==

==3、我们导入slf4j其他的实现==

3、SpringBoot日志关系

		<dependency>
			<groupId>org.springframework.boot</groupId>
			<artifactId>spring-boot-starter</artifactId>
		</dependency>

SpringBoot使用它来做日志功能;

	<dependency>
			<groupId>org.springframework.boot</groupId>
			<artifactId>spring-boot-starter-logging</artifactId>
		</dependency>

底层依赖关系

[外链图片转存失败,源站可能有防盗链机制,建议将图片保存下来直接上传(img-Elzw3K5c-1653815101035)(images/搜狗截图20180131220946.png)]

总结:

​ 1)、SpringBoot底层也是使用slf4j+logback的方式进行日志记录

​ 2)、SpringBoot也把其他的日志都替换成了slf4j;

​ 3)、中间替换包?

@SuppressWarnings("rawtypes")
public abstract class LogFactory {

    static String UNSUPPORTED_OPERATION_IN_JCL_OVER_SLF4J = "http://www.slf4j.org/codes.html#unsupported_operation_in_jcl_over_slf4j";

    static LogFactory logFactory = new SLF4JLogFactory();

[外链图片转存失败,源站可能有防盗链机制,建议将图片保存下来直接上传(img-gFlisjVS-1653815101035)(images/搜狗截图20180131221411.png)]

​ 4)、如果我们要引入其他框架?一定要把这个框架的默认日志依赖移除掉?

​ Spring框架用的是commons-logging;

		<dependency>
			<groupId>org.springframework</groupId>
			<artifactId>spring-core</artifactId>
			<exclusions>
				<exclusion>
					<groupId>commons-logging</groupId>
					<artifactId>commons-logging</artifactId>
				</exclusion>
			</exclusions>
		</dependency>

==SpringBoot能自动适配所有的日志,而且底层使用slf4j+logback的方式记录日志,引入其他框架的时候,只需要把这个框架依赖的日志框架排除掉即可;==

4、日志使用;

1、默认配置

SpringBoot默认帮我们配置好了日志;

	//记录器
	Logger logger = LoggerFactory.getLogger(getClass());
	@Test
	public void contextLoads() {
		//System.out.println();

		//日志的级别;
		//由低到高   trace<debug<info<warn<error
		//可以调整输出的日志级别;日志就只会在这个级别以以后的高级别生效
		logger.trace("这是trace日志...");
		logger.debug("这是debug日志...");
		//SpringBoot默认给我们使用的是info级别的,没有指定级别的就用SpringBoot默认规定的级别;root级别
		logger.info("这是info日志...");
		logger.warn("这是warn日志...");
		logger.error("这是error日志...");


	}
    日志输出格式:
		%d表示日期时间,
		%thread表示线程名,
		%-5level:级别从左显示5个字符宽度
		%logger{50} 表示logger名字最长50个字符,否则按照句点分割。 
		%msg:日志消息,
		%n是换行符
    -->
    %d{yyyy-MM-dd HH:mm:ss.SSS} [%thread] %-5level %logger{50} - %msg%n

SpringBoot修改日志的默认配置

logging.level.com.atguigu=trace


#logging.path=
# 不指定路径在当前项目下生成springboot.log日志
# 可以指定完整的路径;
#logging.file=G:/springboot.log

# 在当前磁盘的根路径下创建spring文件夹和里面的log文件夹;使用 spring.log 作为默认文件
logging.path=/spring/log

#  在控制台输出的日志的格式
logging.pattern.console=%d{yyyy-MM-dd} [%thread] %-5level %logger{50} - %msg%n
# 指定文件中日志输出的格式
logging.pattern.file=%d{yyyy-MM-dd} === [%thread] === %-5level === %logger{50} ==== %msg%n
logging.filelogging.pathExampleDescription
(none)(none)只在控制台输出
指定文件名(none)my.log输出日志到my.log文件
(none)指定目录/var/log输出到指定目录的 spring.log 文件中

2、指定配置

给类路径下放上每个日志框架自己的配置文件即可;SpringBoot就不使用他默认配置的了

Logging SystemCustomization
Logbacklogback-spring.xml, logback-spring.groovy, logback.xml or logback.groovy
Log4j2log4j2-spring.xml or log4j2.xml
JDK (Java Util Logging)logging.properties

logback.xml:直接就被日志框架识别了;

logback-spring.xml:日志框架就不直接加载日志的配置项,由SpringBoot解析日志配置,可以使用SpringBoot的高级Profile功能

<springProfile name="staging">
    <!-- configuration to be enabled when the "staging" profile is active -->
  	可以指定某段配置只在某个环境下生效
</springProfile>

如:

<appender name="stdout" class="ch.qos.logback.core.ConsoleAppender">
        <!--
        日志输出格式:
			%d表示日期时间,
			%thread表示线程名,
			%-5level:级别从左显示5个字符宽度
			%logger{50} 表示logger名字最长50个字符,否则按照句点分割。 
			%msg:日志消息,
			%n是换行符
        -->
        <layout class="ch.qos.logback.classic.PatternLayout">
            <springProfile name="dev">
                <pattern>%d{yyyy-MM-dd HH:mm:ss.SSS} ----> [%thread] ---> %-5level %logger{50} - %msg%n</pattern>
            </springProfile>
            <springProfile name="!dev">
                <pattern>%d{yyyy-MM-dd HH:mm:ss.SSS} ==== [%thread] ==== %-5level %logger{50} - %msg%n</pattern>
            </springProfile>
        </layout>
    </appender>

如果使用logback.xml作为日志配置文件,还要使用profile功能,会有以下错误

no applicable action for [springProfile]

5、切换日志框架

可以按照slf4j的日志适配图,进行相关的切换;

slf4j+log4j的方式;

<dependency>
  <groupId>org.springframework.boot</groupId>
  <artifactId>spring-boot-starter-web</artifactId>
  <exclusions>
    <exclusion>
      <artifactId>logback-classic</artifactId>
      <groupId>ch.qos.logback</groupId>
    </exclusion>
    <exclusion>
      <artifactId>log4j-over-slf4j</artifactId>
      <groupId>org.slf4j</groupId>
    </exclusion>
  </exclusions>
</dependency>

<dependency>
  <groupId>org.slf4j</groupId>
  <artifactId>slf4j-log4j12</artifactId>
</dependency>

切换为log4j2

   <dependency>
            <groupId>org.springframework.boot</groupId>
            <artifactId>spring-boot-starter-web</artifactId>
            <exclusions>
                <exclusion>
                    <artifactId>spring-boot-starter-logging</artifactId>
                    <groupId>org.springframework.boot</groupId>
                </exclusion>
            </exclusions>
        </dependency>

<dependency>
  <groupId>org.springframework.boot</groupId>
  <artifactId>spring-boot-starter-log4j2</artifactId>
</dependency>

四、Web开发

1、简介

使用SpringBoot;

1)、创建SpringBoot应用,选中我们需要的模块;

2)、SpringBoot已经默认将这些场景配置好了,只需要在配置文件中指定少量配置就可以运行起来

3)、自己编写业务代码;

自动配置原理?

这个场景SpringBoot帮我们配置了什么?能不能修改?能修改哪些配置?能不能扩展?xxx

xxxxAutoConfiguration:帮我们给容器中自动配置组件;
xxxxProperties:配置类来封装配置文件的内容;

2、SpringBoot对静态资源的映射规则;

@ConfigurationProperties(prefix = "spring.resources", ignoreUnknownFields = false)
public class ResourceProperties implements ResourceLoaderAware {
  //可以设置和静态资源有关的参数,缓存时间等
	WebMvcAuotConfiguration:
		@Override
		public void addResourceHandlers(ResourceHandlerRegistry registry) {
			if (!this.resourceProperties.isAddMappings()) {
				logger.debug("Default resource handling disabled");
				return;
			}
			Integer cachePeriod = this.resourceProperties.getCachePeriod();
			if (!registry.hasMappingForPattern("/webjars/**")) {
				customizeResourceHandlerRegistration(
						registry.addResourceHandler("/webjars/**")
								.addResourceLocations(
										"classpath:/META-INF/resources/webjars/")
						.setCachePeriod(cachePeriod));
			}
			String staticPathPattern = this.mvcProperties.getStaticPathPattern();
          	//静态资源文件夹映射
			if (!registry.hasMappingForPattern(staticPathPattern)) {
				customizeResourceHandlerRegistration(
						registry.addResourceHandler(staticPathPattern)
								.addResourceLocations(
										this.resourceProperties.getStaticLocations())
						.setCachePeriod(cachePeriod));
			}
		}

        //配置欢迎页映射
		@Bean
		public WelcomePageHandlerMapping welcomePageHandlerMapping(
				ResourceProperties resourceProperties) {
			return new WelcomePageHandlerMapping(resourceProperties.getWelcomePage(),
					this.mvcProperties.getStaticPathPattern());
		}

       //配置喜欢的图标
		@Configuration
		@ConditionalOnProperty(value = "spring.mvc.favicon.enabled", matchIfMissing = true)
		public static class FaviconConfiguration {

			private final ResourceProperties resourceProperties;

			public FaviconConfiguration(ResourceProperties resourceProperties) {
				this.resourceProperties = resourceProperties;
			}

			@Bean
			public SimpleUrlHandlerMapping faviconHandlerMapping() {
				SimpleUrlHandlerMapping mapping = new SimpleUrlHandlerMapping();
				mapping.setOrder(Ordered.HIGHEST_PRECEDENCE + 1);
              	//所有  **/favicon.ico 
				mapping.setUrlMap(Collections.singletonMap("**/favicon.ico",
						faviconRequestHandler()));
				return mapping;
			}

			@Bean
			public ResourceHttpRequestHandler faviconRequestHandler() {
				ResourceHttpRequestHandler requestHandler = new ResourceHttpRequestHandler();
				requestHandler
						.setLocations(this.resourceProperties.getFaviconLocations());
				return requestHandler;
			}

		}

==1)、所有 /webjars/** ,都去 classpath:/META-INF/resources/webjars/ 找资源;==

​ webjars:以jar包的方式引入静态资源;

www.webjars.org/

[外链图片转存失败,源站可能有防盗链机制,建议将图片保存下来直接上传(img-I8zkWU3u-1653815101036)(images/搜狗截图20180203181751.png)]

localhost:8080/webjars/jquery/3.3.1/jquery.js

<!--引入jquery-webjar-->在访问的时候只需要写webjars下面资源的名称即可
		<dependency>
			<groupId>org.webjars</groupId>
			<artifactId>jquery</artifactId>
			<version>3.3.1</version>
		</dependency>

==2)、"/**" 访问当前项目的任何资源,都去(静态资源的文件夹)找映射==

"classpath:/META-INF/resources/", 
"classpath:/resources/",
"classpath:/static/", 
"classpath:/public/" 
"/":当前项目的根路径

localhost:8080/abc === 去静态资源文件夹里面找abc

==3)、欢迎页; 静态资源文件夹下的所有index.html页面;被"/**"映射;==

​ localhost:8080/ 找index页面

==4)、所有的 **/favicon.ico 都是在静态资源文件下找;==

3、模板引擎

JSP、Velocity、Freemarker、Thymeleaf

[外链图片转存失败,源站可能有防盗链机制,建议将图片保存下来直接上传(img-aYnax9CG-1653815101036)(images/template-engine.png)]

SpringBoot推荐的Thymeleaf;

语法更简单,功能更强大;

1、引入thymeleaf;

		<dependency>
			<groupId>org.springframework.boot</groupId>
			<artifactId>spring-boot-starter-thymeleaf</artifactId>
          	2.1.6
		</dependency>
切换thymeleaf版本
<properties>
		<thymeleaf.version>3.0.9.RELEASE</thymeleaf.version>
		<!-- 布局功能的支持程序  thymeleaf3主程序  layout2以上版本 -->
		<!-- thymeleaf2   layout1-->
		<thymeleaf-layout-dialect.version>2.2.2</thymeleaf-layout-dialect.version>
  </properties>

2、Thymeleaf使用

@ConfigurationProperties(prefix = "spring.thymeleaf")
public class ThymeleafProperties {

	private static final Charset DEFAULT_ENCODING = Charset.forName("UTF-8");

	private static final MimeType DEFAULT_CONTENT_TYPE = MimeType.valueOf("text/html");

	public static final String DEFAULT_PREFIX = "classpath:/templates/";

	public static final String DEFAULT_SUFFIX = ".html";
  	//

只要我们把HTML页面放在classpath:/templates/,thymeleaf就能自动渲染;

使用:

1、导入thymeleaf的名称空间

<html lang="en" xmlns:th="http://www.thymeleaf.org">

2、使用thymeleaf语法;

<!DOCTYPE html>
<html lang="en" xmlns:th="http://www.thymeleaf.org">
<head>
    <meta charset="UTF-8">
    <title>Title</title>
</head>
<body>
    <h1>成功!</h1>
    <!--th:text 将div里面的文本内容设置为 -->
    <div th:text="${hello}">这是显示欢迎信息</div>
</body>
</html>

3、语法规则

1)、th:text;改变当前元素里面的文本内容;

​ th:任意html属性;来替换原生属性的值

[外链图片转存失败,源站可能有防盗链机制,建议将图片保存下来直接上传(img-E8m40vPb-1653815101037)(images/2018-02-04_123955.png)]

2)、表达式?

Simple expressions:(表达式语法)
    Variable Expressions: ${...}:获取变量值;OGNL;
    		1)、获取对象的属性、调用方法
    		2)、使用内置的基本对象:
    			#ctx : the context object.
    			#vars: the context variables.
                #locale : the context locale.
                #request : (only in Web Contexts) the HttpServletRequest object.
                #response : (only in Web Contexts) the HttpServletResponse object.
                #session : (only in Web Contexts) the HttpSession object.
                #servletContext : (only in Web Contexts) the ServletContext object.
                
                ${session.foo}
            3)、内置的一些工具对象:
#execInfo : information about the template being processed.
#messages : methods for obtaining externalized messages inside variables expressions, in the same way as they would be obtained using #{…} syntax.
#uris : methods for escaping parts of URLs/URIs
#conversions : methods for executing the configured conversion service (if any).
#dates : methods for java.util.Date objects: formatting, component extraction, etc.
#calendars : analogous to #dates , but for java.util.Calendar objects.
#numbers : methods for formatting numeric objects.
#strings : methods for String objects: contains, startsWith, prepending/appending, etc.
#objects : methods for objects in general.
#bools : methods for boolean evaluation.
#arrays : methods for arrays.
#lists : methods for lists.
#sets : methods for sets.
#maps : methods for maps.
#aggregates : methods for creating aggregates on arrays or collections.
#ids : methods for dealing with id attributes that might be repeated (for example, as a result of an iteration).

    Selection Variable Expressions: *{...}:选择表达式:和${}在功能上是一样;
    	补充:配合 th:object="${session.user}:
   <div th:object="${session.user}">
    <p>Name: <span th:text="*{firstName}">Sebastian</span>.</p>
    <p>Surname: <span th:text="*{lastName}">Pepper</span>.</p>
    <p>Nationality: <span th:text="*{nationality}">Saturn</span>.</p>
    </div>
    
    Message Expressions: #{...}:获取国际化内容
    Link URL Expressions: @{...}:定义URL;
    		@{/order/process(execId=${execId},execType='FAST')}
    Fragment Expressions: ~{...}:片段引用表达式
    		<div th:insert="~{commons :: main}">...</div>
    		
Literals(字面量)
      Text literals: 'one text' , 'Another one!' ,…
      Number literals: 0 , 34 , 3.0 , 12.3 ,…
      Boolean literals: true , false
      Null literal: null
      Literal tokens: one , sometext , main ,…
Text operations:(文本操作)
    String concatenation: +
    Literal substitutions: |The name is ${name}|
Arithmetic operations:(数学运算)
    Binary operators: + , - , * , / , %
    Minus sign (unary operator): -
Boolean operations:(布尔运算)
    Binary operators: and , or
    Boolean negation (unary operator): ! , not
Comparisons and equality:(比较运算)
    Comparators: > , < , >= , <= ( gt , lt , ge , le )
    Equality operators: == , != ( eq , ne )
Conditional operators:条件运算(三元运算符)
    If-then: (if) ? (then)
    If-then-else: (if) ? (then) : (else)
    Default: (value) ?: (defaultvalue)
Special tokens:
    No-Operation: _ 

4、SpringMVC自动配置

docs.spring.io/spring-boot…

1. Spring MVC auto-configuration

Spring Boot 自动配置好了SpringMVC

以下是SpringBoot对SpringMVC的默认配置:==(WebMvcAutoConfiguration)==

  • Inclusion of ContentNegotiatingViewResolver and BeanNameViewResolver beans.

    • 自动配置了ViewResolver(视图解析器:根据方法的返回值得到视图对象(View),视图对象决定如何渲染(转发?重定向?))
    • ContentNegotiatingViewResolver:组合所有的视图解析器的;
    • ==如何定制:我们可以自己给容器中添加一个视图解析器;自动的将其组合进来;==
  • Support for serving static resources, including support for WebJars (see below).静态资源文件夹路径,webjars

  • Static index.html support. 静态首页访问

  • Custom Favicon support (see below). favicon.ico

  • 自动注册了 of Converter, GenericConverter, Formatter beans.

    • Converter:转换器; public String hello(User user):类型转换使用Converter
    • Formatter 格式化器; 2017.12.17===Date;
		@Bean
		@ConditionalOnProperty(prefix = "spring.mvc", name = "date-format")//在文件中配置日期格式化的规则
		public Formatter<Date> dateFormatter() {
			return new DateFormatter(this.mvcProperties.getDateFormat());//日期格式化组件
		}

​ ==自己添加的格式化器转换器,我们只需要放在容器中即可==

  • Support for HttpMessageConverters (see below).

    • HttpMessageConverter:SpringMVC用来转换Http请求和响应的;User---Json;

    • HttpMessageConverters 是从容器中确定;获取所有的HttpMessageConverter;

      ==自己给容器中添加HttpMessageConverter,只需要将自己的组件注册容器中(@Bean,@Component)==

  • Automatic registration of MessageCodesResolver (see below).定义错误代码生成规则

  • Automatic use of a ConfigurableWebBindingInitializer bean (see below).

    ==我们可以配置一个ConfigurableWebBindingInitializer来替换默认的;(添加到容器)==

    初始化WebDataBinder;
    请求数据=====JavaBean;
    

org.springframework.boot.autoconfigure.web:web的所有自动场景;

If you want to keep Spring Boot MVC features, and you just want to add additional MVC configuration (interceptors, formatters, view controllers etc.) you can add your own @Configuration class of type WebMvcConfigurerAdapter, but without @EnableWebMvc. If you wish to provide custom instances of RequestMappingHandlerMapping, RequestMappingHandlerAdapter or ExceptionHandlerExceptionResolver you can declare a WebMvcRegistrationsAdapter instance providing such components.

If you want to take complete control of Spring MVC, you can add your own @Configuration annotated with @EnableWebMvc.

2、扩展SpringMVC

    <mvc:view-controller path="/hello" view-name="success"/>
    <mvc:interceptors>
        <mvc:interceptor>
            <mvc:mapping path="/hello"/>
            <bean></bean>
        </mvc:interceptor>
    </mvc:interceptors>

==编写一个配置类(@Configuration),是WebMvcConfigurerAdapter类型;不能标注@EnableWebMvc==;

既保留了所有的自动配置,也能用我们扩展的配置;

//使用WebMvcConfigurerAdapter可以来扩展SpringMVC的功能
@Configuration
public class MyMvcConfig extends WebMvcConfigurerAdapter {

    @Override
    public void addViewControllers(ViewControllerRegistry registry) {
       // super.addViewControllers(registry);
        //浏览器发送 /atguigu 请求来到 success
        registry.addViewController("/atguigu").setViewName("success");
    }
}

原理:

​ 1)、WebMvcAutoConfiguration是SpringMVC的自动配置类

​ 2)、在做其他自动配置时会导入;@Import(EnableWebMvcConfiguration.class)

    @Configuration
	public static class EnableWebMvcConfiguration extends DelegatingWebMvcConfiguration {
      private final WebMvcConfigurerComposite configurers = new WebMvcConfigurerComposite();

	 //从容器中获取所有的WebMvcConfigurer
      @Autowired(required = false)
      public void setConfigurers(List<WebMvcConfigurer> configurers) {
          if (!CollectionUtils.isEmpty(configurers)) {
              this.configurers.addWebMvcConfigurers(configurers);
            	//一个参考实现;将所有的WebMvcConfigurer相关配置都来一起调用;  
            	@Override
             // public void addViewControllers(ViewControllerRegistry registry) {
              //    for (WebMvcConfigurer delegate : this.delegates) {
               //       delegate.addViewControllers(registry);
               //   }
              }
          }
	}

​ 3)、容器中所有的WebMvcConfigurer都会一起起作用;

​ 4)、我们的配置类也会被调用;

​ 效果:SpringMVC的自动配置和我们的扩展配置都会起作用;

3、全面接管SpringMVC;

SpringBoot对SpringMVC的自动配置不需要了,所有都是我们自己配置;所有的SpringMVC的自动配置都失效了

我们需要在配置类中添加@EnableWebMvc即可;

//使用WebMvcConfigurerAdapter可以来扩展SpringMVC的功能
@EnableWebMvc
@Configuration
public class MyMvcConfig extends WebMvcConfigurerAdapter {

    @Override
    public void addViewControllers(ViewControllerRegistry registry) {
       // super.addViewControllers(registry);
        //浏览器发送 /atguigu 请求来到 success
        registry.addViewController("/atguigu").setViewName("success");
    }
}

原理:

为什么@EnableWebMvc自动配置就失效了;

1)@EnableWebMvc的核心

@Import(DelegatingWebMvcConfiguration.class)
public @interface EnableWebMvc {

2)、

@Configuration
public class DelegatingWebMvcConfiguration extends WebMvcConfigurationSupport {

3)、

@Configuration
@ConditionalOnWebApplication
@ConditionalOnClass({ Servlet.class, DispatcherServlet.class,
		WebMvcConfigurerAdapter.class })
//容器中没有这个组件的时候,这个自动配置类才生效
@ConditionalOnMissingBean(WebMvcConfigurationSupport.class)
@AutoConfigureOrder(Ordered.HIGHEST_PRECEDENCE + 10)
@AutoConfigureAfter({ DispatcherServletAutoConfiguration.class,
		ValidationAutoConfiguration.class })
public class WebMvcAutoConfiguration {

4)、@EnableWebMvc将WebMvcConfigurationSupport组件导入进来;

5)、导入的WebMvcConfigurationSupport只是SpringMVC最基本的功能;

5、如何修改SpringBoot的默认配置

模式:

​ 1)、SpringBoot在自动配置很多组件的时候,先看容器中有没有用户自己配置的(@Bean、@Component)如果有就用用户配置的,如果没有,才自动配置;如果有些组件可以有多个(ViewResolver)将用户配置的和自己默认的组合起来;

​ 2)、在SpringBoot中会有非常多的xxxConfigurer帮助我们进行扩展配置

​ 3)、在SpringBoot中会有很多的xxxCustomizer帮助我们进行定制配置

6、RestfulCRUD

1)、默认访问首页


//使用WebMvcConfigurerAdapter可以来扩展SpringMVC的功能
//@EnableWebMvc   不要接管SpringMVC
@Configuration
public class MyMvcConfig extends WebMvcConfigurerAdapter {

    @Override
    public void addViewControllers(ViewControllerRegistry registry) {
       // super.addViewControllers(registry);
        //浏览器发送 /atguigu 请求来到 success
        registry.addViewController("/atguigu").setViewName("success");
    }

    //所有的WebMvcConfigurerAdapter组件都会一起起作用
    @Bean //将组件注册在容器
    public WebMvcConfigurerAdapter webMvcConfigurerAdapter(){
        WebMvcConfigurerAdapter adapter = new WebMvcConfigurerAdapter() {
            @Override
            public void addViewControllers(ViewControllerRegistry registry) {
                registry.addViewController("/").setViewName("login");
                registry.addViewController("/index.html").setViewName("login");
            }
        };
        return adapter;
    }
}

2)、国际化

1)、编写国际化配置文件;

2)、使用ResourceBundleMessageSource管理国际化资源文件

3)、在页面使用fmt:message取出国际化内容

步骤:

1)、编写国际化配置文件,抽取页面需要显示的国际化消息

[外链图片转存失败,源站可能有防盗链机制,建议将图片保存下来直接上传(img-7HTTx0oX-1653815101037)(images/搜狗截图20180211130721.png)]

2)、SpringBoot自动配置好了管理国际化资源文件的组件;

@ConfigurationProperties(prefix = "spring.messages")
public class MessageSourceAutoConfiguration {
    
    /**
	 * Comma-separated list of basenames (essentially a fully-qualified classpath
	 * location), each following the ResourceBundle convention with relaxed support for
	 * slash based locations. If it doesn't contain a package qualifier (such as
	 * "org.mypackage"), it will be resolved from the classpath root.
	 */
	private String basename = "messages";  
    //我们的配置文件可以直接放在类路径下叫messages.properties;
    
    @Bean
	public MessageSource messageSource() {
		ResourceBundleMessageSource messageSource = new ResourceBundleMessageSource();
		if (StringUtils.hasText(this.basename)) {
            //设置国际化资源文件的基础名(去掉语言国家代码的)
			messageSource.setBasenames(StringUtils.commaDelimitedListToStringArray(
					StringUtils.trimAllWhitespace(this.basename)));
		}
		if (this.encoding != null) {
			messageSource.setDefaultEncoding(this.encoding.name());
		}
		messageSource.setFallbackToSystemLocale(this.fallbackToSystemLocale);
		messageSource.setCacheSeconds(this.cacheSeconds);
		messageSource.setAlwaysUseMessageFormat(this.alwaysUseMessageFormat);
		return messageSource;
	}

3)、去页面获取国际化的值;

[外链图片转存失败,源站可能有防盗链机制,建议将图片保存下来直接上传(img-z897x7kD-1653815101037)(images/搜狗截图20180211134506.png)]

<!DOCTYPE html>
<html lang="en"  xmlns:th="http://www.thymeleaf.org">
	<head>
		<meta http-equiv="Content-Type" content="text/html; charset=UTF-8">
		<meta name="viewport" content="width=device-width, initial-scale=1, shrink-to-fit=no">
		<meta name="description" content="">
		<meta name="author" content="">
		<title>Signin Template for Bootstrap</title>
		<!-- Bootstrap core CSS -->
		<link href="asserts/css/bootstrap.min.css" th:href="@{/webjars/bootstrap/4.0.0/css/bootstrap.css}" rel="stylesheet">
		<!-- Custom styles for this template -->
		<link href="asserts/css/signin.css" th:href="@{/asserts/css/signin.css}" rel="stylesheet">
	</head>

	<body class="text-center">
		<form class="form-signin" action="dashboard.html">
			<img class="mb-4" th:src="@{/asserts/img/bootstrap-solid.svg}" src="asserts/img/bootstrap-solid.svg" alt="" width="72" height="72">
			<h1 class="h3 mb-3 font-weight-normal" th:text="#{login.tip}">Please sign in</h1>
			<label class="sr-only" th:text="#{login.username}">Username</label>
			<input type="text" class="form-control" placeholder="Username" th:placeholder="#{login.username}" required="" autofocus="">
			<label class="sr-only" th:text="#{login.password}">Password</label>
			<input type="password" class="form-control" placeholder="Password" th:placeholder="#{login.password}" required="">
			<div class="checkbox mb-3">
				<label>
          		<input type="checkbox" value="remember-me"/> [[#{login.remember}]]
        </label>
			</div>
			<button class="btn btn-lg btn-primary btn-block" type="submit" th:text="#{login.btn}">Sign in</button>
			<p class="mt-5 mb-3 text-muted">© 2017-2018</p>
			<a class="btn btn-sm">中文</a>
			<a class="btn btn-sm">English</a>
		</form>

	</body>

</html>

效果:根据浏览器语言设置的信息切换了国际化;

原理:

​ 国际化Locale(区域信息对象);LocaleResolver(获取区域信息对象);

		@Bean
		@ConditionalOnMissingBean
		@ConditionalOnProperty(prefix = "spring.mvc", name = "locale")
		public LocaleResolver localeResolver() {
			if (this.mvcProperties
					.getLocaleResolver() == WebMvcProperties.LocaleResolver.FIXED) {
				return new FixedLocaleResolver(this.mvcProperties.getLocale());
			}
			AcceptHeaderLocaleResolver localeResolver = new AcceptHeaderLocaleResolver();
			localeResolver.setDefaultLocale(this.mvcProperties.getLocale());
			return localeResolver;
		}
默认的就是根据请求头带来的区域信息获取Locale进行国际化

4)、点击链接切换国际化

/**
 * 可以在连接上携带区域信息
 */
public class MyLocaleResolver implements LocaleResolver {
    
    @Override
    public Locale resolveLocale(HttpServletRequest request) {
        String l = request.getParameter("l");
        Locale locale = Locale.getDefault();
        if(!StringUtils.isEmpty(l)){
            String[] split = l.split("_");
            locale = new Locale(split[0],split[1]);
        }
        return locale;
    }

    @Override
    public void setLocale(HttpServletRequest request, HttpServletResponse response, Locale locale) {

    }
}


 @Bean
    public LocaleResolver localeResolver(){
        return new MyLocaleResolver();
    }
}


3)、登陆

开发期间模板引擎页面修改以后,要实时生效

1)、禁用模板引擎的缓存

# 禁用缓存
spring.thymeleaf.cache=false 

2)、页面修改完成以后ctrl+f9:重新编译;

登陆错误消息的显示

<p style="color: red" th:text="${msg}" th:if="${not #strings.isEmpty(msg)}"></p>

4)、拦截器进行登陆检查

拦截器


/**
 * 登陆检查,
 */
public class LoginHandlerInterceptor implements HandlerInterceptor {
    //目标方法执行之前
    @Override
    public boolean preHandle(HttpServletRequest request, HttpServletResponse response, Object handler) throws Exception {
        Object user = request.getSession().getAttribute("loginUser");
        if(user == null){
            //未登陆,返回登陆页面
            request.setAttribute("msg","没有权限请先登陆");
            request.getRequestDispatcher("/index.html").forward(request,response);
            return false;
        }else{
            //已登陆,放行请求
            return true;
        }

    }

    @Override
    public void postHandle(HttpServletRequest request, HttpServletResponse response, Object handler, ModelAndView modelAndView) throws Exception {

    }

    @Override
    public void afterCompletion(HttpServletRequest request, HttpServletResponse response, Object handler, Exception ex) throws Exception {

    }
}

注册拦截器

  //所有的WebMvcConfigurerAdapter组件都会一起起作用
    @Bean //将组件注册在容器
    public WebMvcConfigurerAdapter webMvcConfigurerAdapter(){
        WebMvcConfigurerAdapter adapter = new WebMvcConfigurerAdapter() {
            @Override
            public void addViewControllers(ViewControllerRegistry registry) {
                registry.addViewController("/").setViewName("login");
                registry.addViewController("/index.html").setViewName("login");
                registry.addViewController("/main.html").setViewName("dashboard");
            }

            //注册拦截器
            @Override
            public void addInterceptors(InterceptorRegistry registry) {
                //super.addInterceptors(registry);
                //静态资源;  *.css , *.js
                //SpringBoot已经做好了静态资源映射
                registry.addInterceptor(new LoginHandlerInterceptor()).addPathPatterns("/**")
                        .excludePathPatterns("/index.html","/","/user/login");
            }
        };
        return adapter;
    }

5)、CRUD-员工列表

实验要求:

1)、RestfulCRUD:CRUD满足Rest风格;

URI: /资源名称/资源标识 HTTP请求方式区分对资源CRUD操作

普通CRUD(uri来区分操作)RestfulCRUD
查询getEmpemp---GET
添加addEmp?xxxemp---POST
修改updateEmp?id=xxx&xxx=xxemp/{id}---PUT
删除deleteEmp?id=1emp/{id}---DELETE

2)、实验的请求架构;

实验功能请求URI请求方式
查询所有员工empsGET
查询某个员工(来到修改页面)emp/1GET
来到添加页面empGET
添加员工empPOST
来到修改页面(查出员工进行信息回显)emp/1GET
修改员工empPUT
删除员工emp/1DELETE

3)、员工列表:

thymeleaf公共页面元素抽取

1、抽取公共片段
<div th:fragment="copy">
&copy; 2011 The Good Thymes Virtual Grocery
</div>

2、引入公共片段
<div th:insert="~{footer :: copy}"></div>
~{templatename::selector}:模板名::选择器
~{templatename::fragmentname}:模板名::片段名

3、默认效果:
insert的公共片段在div标签中
如果使用th:insert等属性进行引入,可以不用写~{}:
行内写法可以加上:[[~{}]];[(~{})];

三种引入公共片段的th属性:

th:insert:将公共片段整个插入到声明引入的元素中

th:replace:将声明引入的元素替换为公共片段

th:include:将被引入的片段的内容包含进这个标签中

<footer th:fragment="copy">
&copy; 2011 The Good Thymes Virtual Grocery
</footer>

引入方式
<div th:insert="footer :: copy"></div>
<div th:replace="footer :: copy"></div>
<div th:include="footer :: copy"></div>

效果
<div>
    <footer>
    &copy; 2011 The Good Thymes Virtual Grocery
    </footer>
</div>

<footer>
&copy; 2011 The Good Thymes Virtual Grocery
</footer>

<div>
&copy; 2011 The Good Thymes Virtual Grocery
</div>

引入片段的时候传入参数:


<nav class="col-md-2 d-none d-md-block bg-light sidebar" id="sidebar">
    <div class="sidebar-sticky">
        <ul class="nav flex-column">
            <li class="nav-item">
                <a class="nav-link active"
                   th:class="${activeUri=='main.html'?'nav-link active':'nav-link'}"
                   href="#" th:href="@{/main.html}">
                    <svg xmlns="http://www.w3.org/2000/svg" width="24" height="24" viewBox="0 0 24 24" fill="none" stroke="currentColor" stroke-width="2" stroke-linecap="round" stroke-linejoin="round" class="feather feather-home">
                        <path d="M3 9l9-7 9 7v11a2 2 0 0 1-2 2H5a2 2 0 0 1-2-2z"></path>
                        <polyline points="9 22 9 12 15 12 15 22"></polyline>
                    </svg>
                    Dashboard <span class="sr-only">(current)</span>
                </a>
            </li>

<!--引入侧边栏;传入参数-->
<div th:replace="commons/bar::#sidebar(activeUri='emps')"></div>

6)、CRUD-员工添加

添加页面

<form>
    <div class="form-group">
        <label>LastName</label>
        <input type="text" class="form-control" placeholder="zhangsan">
    </div>
    <div class="form-group">
        <label>Email</label>
        <input type="email" class="form-control" placeholder="zhangsan@atguigu.com">
    </div>
    <div class="form-group">
        <label>Gender</label><br/>
        <div class="form-check form-check-inline">
            <input class="form-check-input" type="radio" name="gender"  value="1">
            <label class="form-check-label"></label>
        </div>
        <div class="form-check form-check-inline">
            <input class="form-check-input" type="radio" name="gender"  value="0">
            <label class="form-check-label"></label>
        </div>
    </div>
    <div class="form-group">
        <label>department</label>
        <select class="form-control">
            <option>1</option>
            <option>2</option>
            <option>3</option>
            <option>4</option>
            <option>5</option>
        </select>
    </div>
    <div class="form-group">
        <label>Birth</label>
        <input type="text" class="form-control" placeholder="zhangsan">
    </div>
    <button type="submit" class="btn btn-primary">添加</button>
</form>

提交的数据格式不对:生日:日期;

2017-12-12;2017/12/12;2017.12.12;

日期的格式化;SpringMVC将页面提交的值需要转换为指定的类型;

2017-12-12---Date; 类型转换,格式化;

默认日期是按照/的方式;

7)、CRUD-员工修改

修改添加二合一表单

<!--需要区分是员工修改还是添加;-->
<form th:action="@{/emp}" method="post">
    <!--发送put请求修改员工数据-->
    <!--
1、SpringMVC中配置HiddenHttpMethodFilter;(SpringBoot自动配置好的)
2、页面创建一个post表单
3、创建一个input项,name="_method";值就是我们指定的请求方式
-->
    <input type="hidden" name="_method" value="put" th:if="${emp!=null}"/>
    <input type="hidden" name="id" th:if="${emp!=null}" th:value="${emp.id}">
    <div class="form-group">
        <label>LastName</label>
        <input name="lastName" type="text" class="form-control" placeholder="zhangsan" th:value="${emp!=null}?${emp.lastName}">
    </div>
    <div class="form-group">
        <label>Email</label>
        <input name="email" type="email" class="form-control" placeholder="zhangsan@atguigu.com" th:value="${emp!=null}?${emp.email}">
    </div>
    <div class="form-group">
        <label>Gender</label><br/>
        <div class="form-check form-check-inline">
            <input class="form-check-input" type="radio" name="gender" value="1" th:checked="${emp!=null}?${emp.gender==1}">
            <label class="form-check-label"></label>
        </div>
        <div class="form-check form-check-inline">
            <input class="form-check-input" type="radio" name="gender" value="0" th:checked="${emp!=null}?${emp.gender==0}">
            <label class="form-check-label"></label>
        </div>
    </div>
    <div class="form-group">
        <label>department</label>
        <!--提交的是部门的id-->
        <select class="form-control" name="department.id">
            <option th:selected="${emp!=null}?${dept.id == emp.department.id}" th:value="${dept.id}" th:each="dept:${depts}" th:text="${dept.departmentName}">1</option>
        </select>
    </div>
    <div class="form-group">
        <label>Birth</label>
        <input name="birth" type="text" class="form-control" placeholder="zhangsan" th:value="${emp!=null}?${#dates.format(emp.birth, 'yyyy-MM-dd HH:mm')}">
    </div>
    <button type="submit" class="btn btn-primary" th:text="${emp!=null}?'修改':'添加'">添加</button>
</form>

8)、CRUD-员工删除

<tr th:each="emp:${emps}">
    <td th:text="${emp.id}"></td>
    <td>[[${emp.lastName}]]</td>
    <td th:text="${emp.email}"></td>
    <td th:text="${emp.gender}==0?'女':'男'"></td>
    <td th:text="${emp.department.departmentName}"></td>
    <td th:text="${#dates.format(emp.birth, 'yyyy-MM-dd HH:mm')}"></td>
    <td>
        <a class="btn btn-sm btn-primary" th:href="@{/emp/}+${emp.id}">编辑</a>
        <button th:attr="del_uri=@{/emp/}+${emp.id}" class="btn btn-sm btn-danger deleteBtn">删除</button>
    </td>
</tr>


<script>
    $(".deleteBtn").click(function(){
        //删除当前员工的
        $("#deleteEmpForm").attr("action",$(this).attr("del_uri")).submit();
        return false;
    });
</script>

7、错误处理机制

1)、SpringBoot默认的错误处理机制

默认效果:

​ 1)、浏览器,返回一个默认的错误页面

[外链图片转存失败,源站可能有防盗链机制,建议将图片保存下来直接上传(img-1N9PkNKf-1653815101038)(images/搜狗截图20180226173408.png)]

浏览器发送请求的请求头:

[外链图片转存失败,源站可能有防盗链机制,建议将图片保存下来直接上传(img-GtN6V2Dq-1653815101038)(images/搜狗截图20180226180347.png)]

​ 2)、如果是其他客户端,默认响应一个json数据

[外链图片转存失败,源站可能有防盗链机制,建议将图片保存下来直接上传(img-sLtKW9vZ-1653815101039)(images/搜狗截图20180226173527.png)]

​		[外链图片转存失败,源站可能有防盗链机制,建议将图片保存下来直接上传(img-YpddaC5g-1653815101039)(images/搜狗截图20180226180504.png)]

原理:

​ 可以参照ErrorMvcAutoConfiguration;错误处理的自动配置;

给容器中添加了以下组件

​ 1、DefaultErrorAttributes:

帮我们在页面共享信息;
@Override
	public Map<String, Object> getErrorAttributes(RequestAttributes requestAttributes,
			boolean includeStackTrace) {
		Map<String, Object> errorAttributes = new LinkedHashMap<String, Object>();
		errorAttributes.put("timestamp", new Date());
		addStatus(errorAttributes, requestAttributes);
		addErrorDetails(errorAttributes, requestAttributes, includeStackTrace);
		addPath(errorAttributes, requestAttributes);
		return errorAttributes;
	}

​ 2、BasicErrorController:处理默认/error请求

@Controller
@RequestMapping("${server.error.path:${error.path:/error}}")
public class BasicErrorController extends AbstractErrorController {
    
    @RequestMapping(produces = "text/html")//产生html类型的数据;浏览器发送的请求来到这个方法处理
	public ModelAndView errorHtml(HttpServletRequest request,
			HttpServletResponse response) {
		HttpStatus status = getStatus(request);
		Map<String, Object> model = Collections.unmodifiableMap(getErrorAttributes(
				request, isIncludeStackTrace(request, MediaType.TEXT_HTML)));
		response.setStatus(status.value());
        
        //去哪个页面作为错误页面;包含页面地址和页面内容
		ModelAndView modelAndView = resolveErrorView(request, response, status, model);
		return (modelAndView == null ? new ModelAndView("error", model) : modelAndView);
	}

	@RequestMapping
	@ResponseBody    //产生json数据,其他客户端来到这个方法处理;
	public ResponseEntity<Map<String, Object>> error(HttpServletRequest request) {
		Map<String, Object> body = getErrorAttributes(request,
				isIncludeStackTrace(request, MediaType.ALL));
		HttpStatus status = getStatus(request);
		return new ResponseEntity<Map<String, Object>>(body, status);
	}

​ 3、ErrorPageCustomizer:

	@Value("${error.path:/error}")
	private String path = "/error";  系统出现错误以后来到error请求进行处理;(web.xml注册的错误页面规则)

​ 4、DefaultErrorViewResolver:

@Override
	public ModelAndView resolveErrorView(HttpServletRequest request, HttpStatus status,
			Map<String, Object> model) {
		ModelAndView modelAndView = resolve(String.valueOf(status), model);
		if (modelAndView == null && SERIES_VIEWS.containsKey(status.series())) {
			modelAndView = resolve(SERIES_VIEWS.get(status.series()), model);
		}
		return modelAndView;
	}

	private ModelAndView resolve(String viewName, Map<String, Object> model) {
        //默认SpringBoot可以去找到一个页面?  error/404
		String errorViewName = "error/" + viewName;
        
        //模板引擎可以解析这个页面地址就用模板引擎解析
		TemplateAvailabilityProvider provider = this.templateAvailabilityProviders
				.getProvider(errorViewName, this.applicationContext);
		if (provider != null) {
            //模板引擎可用的情况下返回到errorViewName指定的视图地址
			return new ModelAndView(errorViewName, model);
		}
        //模板引擎不可用,就在静态资源文件夹下找errorViewName对应的页面   error/404.html
		return resolveResource(errorViewName, model);
	}

​ 步骤:

​ 一但系统出现4xx或者5xx之类的错误;ErrorPageCustomizer就会生效(定制错误的响应规则);就会来到/error请求;就会被BasicErrorController处理;

​ 1)响应页面;去哪个页面是由DefaultErrorViewResolver解析得到的;

protected ModelAndView resolveErrorView(HttpServletRequest request,
      HttpServletResponse response, HttpStatus status, Map<String, Object> model) {
    //所有的ErrorViewResolver得到ModelAndView
   for (ErrorViewResolver resolver : this.errorViewResolvers) {
      ModelAndView modelAndView = resolver.resolveErrorView(request, status, model);
      if (modelAndView != null) {
         return modelAndView;
      }
   }
   return null;
}

2)、如果定制错误响应:

1)、如何定制错误的页面;

1)、有模板引擎的情况下;error/状态码; 【将错误页面命名为 错误状态码.html 放在模板引擎文件夹里面的 error文件夹下】,发生此状态码的错误就会来到 对应的页面;

​ 我们可以使用4xx和5xx作为错误页面的文件名来匹配这种类型的所有错误,精确优先(优先寻找精确的状态码.html);

​ 页面能获取的信息;

​ timestamp:时间戳

​ status:状态码

​ error:错误提示

​ exception:异常对象

​ message:异常消息

​ errors:JSR303数据校验的错误都在这里

​ 2)、没有模板引擎(模板引擎找不到这个错误页面),静态资源文件夹下找;

​ 3)、以上都没有错误页面,就是默认来到SpringBoot默认的错误提示页面;

2)、如何定制错误的json数据;

​ 1)、自定义异常处理&返回定制json数据;

@ControllerAdvice
public class MyExceptionHandler {

    @ResponseBody
    @ExceptionHandler(UserNotExistException.class)
    public Map<String,Object> handleException(Exception e){
        Map<String,Object> map = new HashMap<>();
        map.put("code","user.notexist");
        map.put("message",e.getMessage());
        return map;
    }
}
//没有自适应效果...

​ 2)、转发到/error进行自适应响应效果处理

 @ExceptionHandler(UserNotExistException.class)
    public String handleException(Exception e, HttpServletRequest request){
        Map<String,Object> map = new HashMap<>();
        //传入我们自己的错误状态码  4xx 5xx,否则就不会进入定制错误页面的解析流程
        /**
         * Integer statusCode = (Integer) request
         .getAttribute("javax.servlet.error.status_code");
         */
        request.setAttribute("javax.servlet.error.status_code",500);
        map.put("code","user.notexist");
        map.put("message",e.getMessage());
        //转发到/error
        return "forward:/error";
    }

3)、将我们的定制数据携带出去;

出现错误以后,会来到/error请求,会被BasicErrorController处理,响应出去可以获取的数据是由getErrorAttributes得到的(是AbstractErrorController(ErrorController)规定的方法);

​ 1、完全来编写一个ErrorController的实现类【或者是编写AbstractErrorController的子类】,放在容器中;

​ 2、页面上能用的数据,或者是json返回能用的数据都是通过errorAttributes.getErrorAttributes得到;

​ 容器中DefaultErrorAttributes.getErrorAttributes();默认进行数据处理的;

自定义ErrorAttributes

//给容器中加入我们自己定义的ErrorAttributes
@Component
public class MyErrorAttributes extends DefaultErrorAttributes {

    @Override
    public Map<String, Object> getErrorAttributes(RequestAttributes requestAttributes, boolean includeStackTrace) {
        Map<String, Object> map = super.getErrorAttributes(requestAttributes, includeStackTrace);
        map.put("company","atguigu");
        return map;
    }
}

最终的效果:响应是自适应的,可以通过定制ErrorAttributes改变需要返回的内容,

[外链图片转存失败,源站可能有防盗链机制,建议将图片保存下来直接上传(img-e34Bzrrd-1653815101039)(images/搜狗截图20180228135513.png)]

8、配置嵌入式Servlet容器

SpringBoot默认使用Tomcat作为嵌入式的Servlet容器;

[外链图片转存失败,源站可能有防盗链机制,建议将图片保存下来直接上传(img-imDpoAMm-1653815101039)(images/搜狗截图20180301142915.png)]

问题?

1)、如何定制和修改Servlet容器的相关配置;

1、修改和server有关的配置(ServerProperties【也是EmbeddedServletContainerCustomizer】);

server.port=8081
server.context-path=/crud

server.tomcat.uri-encoding=UTF-8

//通用的Servlet容器设置
server.xxx
//Tomcat的设置
server.tomcat.xxx

2、编写一个EmbeddedServletContainerCustomizer:嵌入式的Servlet容器的定制器;来修改Servlet容器的配置

@Bean  //一定要将这个定制器加入到容器中
public EmbeddedServletContainerCustomizer embeddedServletContainerCustomizer(){
    return new EmbeddedServletContainerCustomizer() {

        //定制嵌入式的Servlet容器相关的规则
        @Override
        public void customize(ConfigurableEmbeddedServletContainer container) {
            container.setPort(8083);
        }
    };
}

2)、注册Servlet三大组件【Servlet、Filter、Listener】

由于SpringBoot默认是以jar包的方式启动嵌入式的Servlet容器来启动SpringBoot的web应用,没有web.xml文件。

注册三大组件用以下方式

ServletRegistrationBean

//注册三大组件
@Bean
public ServletRegistrationBean myServlet(){
    ServletRegistrationBean registrationBean = new ServletRegistrationBean(new MyServlet(),"/myServlet");
    return registrationBean;
}

FilterRegistrationBean

@Bean
public FilterRegistrationBean myFilter(){
    FilterRegistrationBean registrationBean = new FilterRegistrationBean();
    registrationBean.setFilter(new MyFilter());
    registrationBean.setUrlPatterns(Arrays.asList("/hello","/myServlet"));
    return registrationBean;
}

ServletListenerRegistrationBean

@Bean
public ServletListenerRegistrationBean myListener(){
    ServletListenerRegistrationBean<MyListener> registrationBean = new ServletListenerRegistrationBean<>(new MyListener());
    return registrationBean;
}

SpringBoot帮我们自动SpringMVC的时候,自动的注册SpringMVC的前端控制器;DIspatcherServlet;

DispatcherServletAutoConfiguration中:

@Bean(name = DEFAULT_DISPATCHER_SERVLET_REGISTRATION_BEAN_NAME)
@ConditionalOnBean(value = DispatcherServlet.class, name = DEFAULT_DISPATCHER_SERVLET_BEAN_NAME)
public ServletRegistrationBean dispatcherServletRegistration(
      DispatcherServlet dispatcherServlet) {
   ServletRegistrationBean registration = new ServletRegistrationBean(
         dispatcherServlet, this.serverProperties.getServletMapping());
    //默认拦截: /  所有请求;包静态资源,但是不拦截jsp请求;   /*会拦截jsp
    //可以通过server.servletPath来修改SpringMVC前端控制器默认拦截的请求路径
    
   registration.setName(DEFAULT_DISPATCHER_SERVLET_BEAN_NAME);
   registration.setLoadOnStartup(
         this.webMvcProperties.getServlet().getLoadOnStartup());
   if (this.multipartConfig != null) {
      registration.setMultipartConfig(this.multipartConfig);
   }
   return registration;
}

2)、SpringBoot能不能支持其他的Servlet容器;

3)、替换为其他嵌入式Servlet容器

[外链图片转存失败,源站可能有防盗链机制,建议将图片保存下来直接上传(img-qpBR9aR4-1653815101040)(images/搜狗截图20180302114401.png)]

默认支持:

Tomcat(默认使用)

<dependency>
   <groupId>org.springframework.boot</groupId>
   <artifactId>spring-boot-starter-web</artifactId>
   引入web模块默认就是使用嵌入式的Tomcat作为Servlet容器;
</dependency>

Jetty

<!-- 引入web模块 -->
<dependency>
   <groupId>org.springframework.boot</groupId>
   <artifactId>spring-boot-starter-web</artifactId>
   <exclusions>
      <exclusion>
         <artifactId>spring-boot-starter-tomcat</artifactId>
         <groupId>org.springframework.boot</groupId>
      </exclusion>
   </exclusions>
</dependency>

<!--引入其他的Servlet容器-->
<dependency>
   <artifactId>spring-boot-starter-jetty</artifactId>
   <groupId>org.springframework.boot</groupId>
</dependency>

Undertow

<!-- 引入web模块 -->
<dependency>
   <groupId>org.springframework.boot</groupId>
   <artifactId>spring-boot-starter-web</artifactId>
   <exclusions>
      <exclusion>
         <artifactId>spring-boot-starter-tomcat</artifactId>
         <groupId>org.springframework.boot</groupId>
      </exclusion>
   </exclusions>
</dependency>

<!--引入其他的Servlet容器-->
<dependency>
   <artifactId>spring-boot-starter-undertow</artifactId>
   <groupId>org.springframework.boot</groupId>
</dependency>

4)、嵌入式Servlet容器自动配置原理;

EmbeddedServletContainerAutoConfiguration:嵌入式的Servlet容器自动配置?

@AutoConfigureOrder(Ordered.HIGHEST_PRECEDENCE)
@Configuration
@ConditionalOnWebApplication
@Import(BeanPostProcessorsRegistrar.class)
//导入BeanPostProcessorsRegistrar:Spring注解版;给容器中导入一些组件
//导入了EmbeddedServletContainerCustomizerBeanPostProcessor:
//后置处理器:bean初始化前后(创建完对象,还没赋值赋值)执行初始化工作
public class EmbeddedServletContainerAutoConfiguration {
    
    @Configuration
	@ConditionalOnClass({ Servlet.class, Tomcat.class })//判断当前是否引入了Tomcat依赖;
	@ConditionalOnMissingBean(value = EmbeddedServletContainerFactory.class, search = SearchStrategy.CURRENT)//判断当前容器没有用户自己定义EmbeddedServletContainerFactory:嵌入式的Servlet容器工厂;作用:创建嵌入式的Servlet容器
	public static class EmbeddedTomcat {

		@Bean
		public TomcatEmbeddedServletContainerFactory tomcatEmbeddedServletContainerFactory() {
			return new TomcatEmbeddedServletContainerFactory();
		}

	}
    
    /**
	 * Nested configuration if Jetty is being used.
	 */
	@Configuration
	@ConditionalOnClass({ Servlet.class, Server.class, Loader.class,
			WebAppContext.class })
	@ConditionalOnMissingBean(value = EmbeddedServletContainerFactory.class, search = SearchStrategy.CURRENT)
	public static class EmbeddedJetty {

		@Bean
		public JettyEmbeddedServletContainerFactory jettyEmbeddedServletContainerFactory() {
			return new JettyEmbeddedServletContainerFactory();
		}

	}

	/**
	 * Nested configuration if Undertow is being used.
	 */
	@Configuration
	@ConditionalOnClass({ Servlet.class, Undertow.class, SslClientAuthMode.class })
	@ConditionalOnMissingBean(value = EmbeddedServletContainerFactory.class, search = SearchStrategy.CURRENT)
	public static class EmbeddedUndertow {

		@Bean
		public UndertowEmbeddedServletContainerFactory undertowEmbeddedServletContainerFactory() {
			return new UndertowEmbeddedServletContainerFactory();
		}

	}

1)、EmbeddedServletContainerFactory(嵌入式Servlet容器工厂)

public interface EmbeddedServletContainerFactory {

   //获取嵌入式的Servlet容器
   EmbeddedServletContainer getEmbeddedServletContainer(
         ServletContextInitializer... initializers);

}

[外链图片转存失败,源站可能有防盗链机制,建议将图片保存下来直接上传(img-FHSxqkd7-1653815101040)(images/搜狗截图20180302144835.png)]

2)、EmbeddedServletContainer:(嵌入式的Servlet容器)

[外链图片转存失败,源站可能有防盗链机制,建议将图片保存下来直接上传(img-XJg5ZPAP-1653815101040)(images/搜狗截图20180302144910.png)]

3)、以TomcatEmbeddedServletContainerFactory为例

@Override
public EmbeddedServletContainer getEmbeddedServletContainer(
      ServletContextInitializer... initializers) {
    //创建一个Tomcat
   Tomcat tomcat = new Tomcat();
    
    //配置Tomcat的基本环节
   File baseDir = (this.baseDirectory != null ? this.baseDirectory
         : createTempDir("tomcat"));
   tomcat.setBaseDir(baseDir.getAbsolutePath());
   Connector connector = new Connector(this.protocol);
   tomcat.getService().addConnector(connector);
   customizeConnector(connector);
   tomcat.setConnector(connector);
   tomcat.getHost().setAutoDeploy(false);
   configureEngine(tomcat.getEngine());
   for (Connector additionalConnector : this.additionalTomcatConnectors) {
      tomcat.getService().addConnector(additionalConnector);
   }
   prepareContext(tomcat.getHost(), initializers);
    
    //将配置好的Tomcat传入进去,返回一个EmbeddedServletContainer;并且启动Tomcat服务器
   return getTomcatEmbeddedServletContainer(tomcat);
}

4)、我们对嵌入式容器的配置修改是怎么生效?

ServerProperties、EmbeddedServletContainerCustomizer

EmbeddedServletContainerCustomizer:定制器帮我们修改了Servlet容器的配置?

怎么修改的原理?

5)、容器中导入了EmbeddedServletContainerCustomizerBeanPostProcessor

//初始化之前
@Override
public Object postProcessBeforeInitialization(Object bean, String beanName)
      throws BeansException {
    //如果当前初始化的是一个ConfigurableEmbeddedServletContainer类型的组件
   if (bean instanceof ConfigurableEmbeddedServletContainer) {
       //
      postProcessBeforeInitialization((ConfigurableEmbeddedServletContainer) bean);
   }
   return bean;
}

private void postProcessBeforeInitialization(
			ConfigurableEmbeddedServletContainer bean) {
    //获取所有的定制器,调用每一个定制器的customize方法来给Servlet容器进行属性赋值;
    for (EmbeddedServletContainerCustomizer customizer : getCustomizers()) {
        customizer.customize(bean);
    }
}

private Collection<EmbeddedServletContainerCustomizer> getCustomizers() {
    if (this.customizers == null) {
        // Look up does not include the parent context
        this.customizers = new ArrayList<EmbeddedServletContainerCustomizer>(
            this.beanFactory
            //从容器中获取所有这葛类型的组件:EmbeddedServletContainerCustomizer
            //定制Servlet容器,给容器中可以添加一个EmbeddedServletContainerCustomizer类型的组件
            .getBeansOfType(EmbeddedServletContainerCustomizer.class,
                            false, false)
            .values());
        Collections.sort(this.customizers, AnnotationAwareOrderComparator.INSTANCE);
        this.customizers = Collections.unmodifiableList(this.customizers);
    }
    return this.customizers;
}

ServerProperties也是定制器

步骤:

1)、SpringBoot根据导入的依赖情况,给容器中添加相应的EmbeddedServletContainerFactory【TomcatEmbeddedServletContainerFactory】

2)、容器中某个组件要创建对象就会惊动后置处理器;EmbeddedServletContainerCustomizerBeanPostProcessor;

只要是嵌入式的Servlet容器工厂,后置处理器就工作;

3)、后置处理器,从容器中获取所有的EmbeddedServletContainerCustomizer,调用定制器的定制方法

###5)、嵌入式Servlet容器启动原理;

什么时候创建嵌入式的Servlet容器工厂?什么时候获取嵌入式的Servlet容器并启动Tomcat;

获取嵌入式的Servlet容器工厂:

1)、SpringBoot应用启动运行run方法

2)、refreshContext(context);SpringBoot刷新IOC容器【创建IOC容器对象,并初始化容器,创建容器中的每一个组件】;如果是web应用创建AnnotationConfigEmbeddedWebApplicationContext,否则:AnnotationConfigApplicationContext

3)、refresh(context);刷新刚才创建好的ioc容器;

public void refresh() throws BeansException, IllegalStateException {
   synchronized (this.startupShutdownMonitor) {
      // Prepare this context for refreshing.
      prepareRefresh();

      // Tell the subclass to refresh the internal bean factory.
      ConfigurableListableBeanFactory beanFactory = obtainFreshBeanFactory();

      // Prepare the bean factory for use in this context.
      prepareBeanFactory(beanFactory);

      try {
         // Allows post-processing of the bean factory in context subclasses.
         postProcessBeanFactory(beanFactory);

         // Invoke factory processors registered as beans in the context.
         invokeBeanFactoryPostProcessors(beanFactory);

         // Register bean processors that intercept bean creation.
         registerBeanPostProcessors(beanFactory);

         // Initialize message source for this context.
         initMessageSource();

         // Initialize event multicaster for this context.
         initApplicationEventMulticaster();

         // Initialize other special beans in specific context subclasses.
         onRefresh();

         // Check for listener beans and register them.
         registerListeners();

         // Instantiate all remaining (non-lazy-init) singletons.
         finishBeanFactoryInitialization(beanFactory);

         // Last step: publish corresponding event.
         finishRefresh();
      }

      catch (BeansException ex) {
         if (logger.isWarnEnabled()) {
            logger.warn("Exception encountered during context initialization - " +
                  "cancelling refresh attempt: " + ex);
         }

         // Destroy already created singletons to avoid dangling resources.
         destroyBeans();

         // Reset 'active' flag.
         cancelRefresh(ex);

         // Propagate exception to caller.
         throw ex;
      }

      finally {
         // Reset common introspection caches in Spring's core, since we
         // might not ever need metadata for singleton beans anymore...
         resetCommonCaches();
      }
   }
}

4)、 onRefresh(); web的ioc容器重写了onRefresh方法

5)、webioc容器会创建嵌入式的Servlet容器;createEmbeddedServletContainer();

6)、获取嵌入式的Servlet容器工厂:

EmbeddedServletContainerFactory containerFactory = getEmbeddedServletContainerFactory();

​ 从ioc容器中获取EmbeddedServletContainerFactory 组件;TomcatEmbeddedServletContainerFactory创建对象,后置处理器一看是这个对象,就获取所有的定制器来先定制Servlet容器的相关配置;

7)、使用容器工厂获取嵌入式的Servlet容器:this.embeddedServletContainer = containerFactory .getEmbeddedServletContainer(getSelfInitializer());

8)、嵌入式的Servlet容器创建对象并启动Servlet容器;

先启动嵌入式的Servlet容器,再将ioc容器中剩下没有创建出的对象获取出来;

==IOC容器启动创建嵌入式的Servlet容器==

9、使用外置的Servlet容器

嵌入式Servlet容器:应用打成可执行的jar

​ 优点:简单、便携;

​ 缺点:默认不支持JSP、优化定制比较复杂(使用定制器【ServerProperties、自定义EmbeddedServletContainerCustomizer】,自己编写嵌入式Servlet容器的创建工厂【EmbeddedServletContainerFactory】);

外置的Servlet容器:外面安装Tomcat---应用war包的方式打包;

步骤

1)、必须创建一个war项目;(利用idea创建好目录结构)

2)、将嵌入式的Tomcat指定为provided;

<dependency>
   <groupId>org.springframework.boot</groupId>
   <artifactId>spring-boot-starter-tomcat</artifactId>
   <scope>provided</scope>
</dependency>

3)、必须编写一个SpringBootServletInitializer的子类,并调用configure方法

public class ServletInitializer extends SpringBootServletInitializer {

   @Override
   protected SpringApplicationBuilder configure(SpringApplicationBuilder application) {
       //传入SpringBoot应用的主程序
      return application.sources(SpringBoot04WebJspApplication.class);
   }

}

4)、启动服务器就可以使用;

原理

jar包:执行SpringBoot主类的main方法,启动ioc容器,创建嵌入式的Servlet容器;

war包:启动服务器,服务器启动SpringBoot应用【SpringBootServletInitializer】,启动ioc容器;

servlet3.0(Spring注解版):

8.2.4 Shared libraries / runtimes pluggability:

规则:

​ 1)、服务器启动(web应用启动)会创建当前web应用里面每一个jar包里面ServletContainerInitializer实例:

​ 2)、ServletContainerInitializer的实现放在jar包的META-INF/services文件夹下,有一个名为javax.servlet.ServletContainerInitializer的文件,内容就是ServletContainerInitializer的实现类的全类名

​ 3)、还可以使用@HandlesTypes,在应用启动的时候加载我们感兴趣的类;

流程:

1)、启动Tomcat

2)、org\springframework\spring-web\4.3.14.RELEASE\spring-web-4.3.14.RELEASE.jar!\META-INF\services\javax.servlet.ServletContainerInitializer:

Spring的web模块里面有这个文件:org.springframework.web.SpringServletContainerInitializer

3)、SpringServletContainerInitializer将@HandlesTypes(WebApplicationInitializer.class)标注的所有这个类型的类都传入到onStartup方法的Set<Class<?>>;为这些WebApplicationInitializer类型的类创建实例;

4)、每一个WebApplicationInitializer都调用自己的onStartup;

[外链图片转存失败,源站可能有防盗链机制,建议将图片保存下来直接上传(img-vhrrz9Ia-1653815101041)(images/搜狗截图20180302221835.png)]

5)、相当于我们的SpringBootServletInitializer的类会被创建对象,并执行onStartup方法

6)、SpringBootServletInitializer实例执行onStartup的时候会createRootApplicationContext;创建容器

protected WebApplicationContext createRootApplicationContext(
      ServletContext servletContext) {
    //1、创建SpringApplicationBuilder
   SpringApplicationBuilder builder = createSpringApplicationBuilder();
   StandardServletEnvironment environment = new StandardServletEnvironment();
   environment.initPropertySources(servletContext, null);
   builder.environment(environment);
   builder.main(getClass());
   ApplicationContext parent = getExistingRootWebApplicationContext(servletContext);
   if (parent != null) {
      this.logger.info("Root context already created (using as parent).");
      servletContext.setAttribute(
            WebApplicationContext.ROOT_WEB_APPLICATION_CONTEXT_ATTRIBUTE, null);
      builder.initializers(new ParentContextApplicationContextInitializer(parent));
   }
   builder.initializers(
         new ServletContextApplicationContextInitializer(servletContext));
   builder.contextClass(AnnotationConfigEmbeddedWebApplicationContext.class);
    
    //调用configure方法,子类重写了这个方法,将SpringBoot的主程序类传入了进来
   builder = configure(builder);
    
    //使用builder创建一个Spring应用
   SpringApplication application = builder.build();
   if (application.getSources().isEmpty() && AnnotationUtils
         .findAnnotation(getClass(), Configuration.class) != null) {
      application.getSources().add(getClass());
   }
   Assert.state(!application.getSources().isEmpty(),
         "No SpringApplication sources have been defined. Either override the "
               + "configure method or add an @Configuration annotation");
   // Ensure error pages are registered
   if (this.registerErrorPageFilter) {
      application.getSources().add(ErrorPageFilterConfiguration.class);
   }
    //启动Spring应用
   return run(application);
}

7)、Spring的应用就启动并且创建IOC容器

public ConfigurableApplicationContext run(String... args) {
   StopWatch stopWatch = new StopWatch();
   stopWatch.start();
   ConfigurableApplicationContext context = null;
   FailureAnalyzers analyzers = null;
   configureHeadlessProperty();
   SpringApplicationRunListeners listeners = getRunListeners(args);
   listeners.starting();
   try {
      ApplicationArguments applicationArguments = new DefaultApplicationArguments(
            args);
      ConfigurableEnvironment environment = prepareEnvironment(listeners,
            applicationArguments);
      Banner printedBanner = printBanner(environment);
      context = createApplicationContext();
      analyzers = new FailureAnalyzers(context);
      prepareContext(context, environment, listeners, applicationArguments,
            printedBanner);
       
       //刷新IOC容器
      refreshContext(context);
      afterRefresh(context, applicationArguments);
      listeners.finished(context, null);
      stopWatch.stop();
      if (this.logStartupInfo) {
         new StartupInfoLogger(this.mainApplicationClass)
               .logStarted(getApplicationLog(), stopWatch);
      }
      return context;
   }
   catch (Throwable ex) {
      handleRunFailure(context, listeners, analyzers, ex);
      throw new IllegalStateException(ex);
   }
}