android基础:Intents 和 intent-filter 的匹配规则

448 阅读4分钟

本文已参与「新人创作礼」活动,一起开启掘金创作之路。

前言

好久没写APP了,关于Intent和<intent-filter>的匹配规则,忘了很多,索性好好读了下官方稳定,总结(翻译)如下。

1. Action 解析规则

1.1 intent-filter 填写规则

  • 每个<intent-filter> </intent-filter> 对中,可以指定0个到N个<action>元素

  • 例如:

    <intent-filter>
        <action android:name="android.intent.action.EDIT" />
        <action android:name="android.intent.action.VIEW" />
        ...
    </intent-filter>
    

1.2 解析规则

  • 如果一个Intent中指定了action项
    • 如果这个action至少匹配<intent-filter> xxx </intent-filter>中的一个action,则匹配通过,否则失败;
    • 如果<intent-filter> xxx </intent-filter>中没有任何action项,则直接匹配失败
  • 如果一个Intent中没有指定任何action项
    • 如果<intent-filter> xxx </intent-filter>中至少一个action,则匹配通过

1.3 特殊说明

如果使用的是隐式Intent,安卓会自动在调用startActivity()和startActivityForResult()接口的时候,自动在intent对象中添加 <category android:name="android.intent.category.DEFAULT" />声明。所以,在这种情况下,如果你想让你的activity接收这些intent对象,就必须在其<intent-filter> </intent-filter>中添加 <category android:name="android.intent.category.DEFAULT" />

  • 例如

    <activity
              android:name=".test.ex01_intent.test_ex01_activity1"
              android:label="@string/title_activity_test_ex01_activity1">
        <intent-filter>               
            <action android:name="myaction.test.ex01.activity1" />/>
            <category android:name="android.intent.category.DEFAULT" />
        </intent-filter>
    </activity>
    
  • 调用代码如下:

            mBtn01.setOnClickListener(new View.OnClickListener() {
                @Override
                public void onClick(View view) {
                    Intent intent = new Intent("myaction.test.ex01.activity1");
                    startActivity(intent);
                }
            });
    

2. Category 解析规则

2.1 intent-filter 填写规则

  • 每个<intent-filter> </intent-filter> 对中,可以指定0个到N个<category>元素

  • 例如:

    <intent-filter>
        <category android:name="android.intent.category.DEFAULT" />
        <category android:name="android.intent.category.BROWSABLE" />
        ...
    </intent-filter>
    

2.2 解析规则

  • 如果一个Intent中指定了1到N个category项
    • 则这个intent对象中的1到N个category,在<intent-filter> xxx </intent-filter>中,需要全有,一一匹配则通过,否则失败;
      • 注意:<intent-filter> 中的项目可以比intent对象中的category多,只要intent中的全都匹配到,就可以通过
  • 如果一个Intent中没有指定任何category项
    • 则,无论<intent-filter> xxx </intent-filter>中有多少个category,直接匹配通过

2.3 特殊说明

  • 如果使用的是隐式Intent,安卓会自动在调用startActivity()和startActivityForResult()接口的时候,自动在intent对象中添加 <category android:name="android.intent.category.DEFAULT" />声明。所以,在这种情况下,如果你想让你的activity接收这些intent对象,就必须在其<intent-filter> </intent-filter>中添加 <category android:name="android.intent.category.DEFAULT" />,具体可参考楼上action 1.3节。

3. Data 项解析规则

3.1 intent-filter 填写规则

  • 每个<intent-filter> </intent-filter> 对中,可以指定0个到N个<data>元素

  • 例如:

    <intent-filter>
        <data android:mimeType="video/mpeg" android:scheme="http" ... />
        <data android:mimeType="audio/mpeg" android:scheme="http" ... />
        ...
    </intent-filter>
    
  • 每个<data>项目都可以指定一个URI和一个数据类型。

  • 每个URI都可包含scheme, host, port, path这几属性,其格式为

    • <scheme>://<host>:<port>/<path>
  • 举例:content://com.example.project:200/folder/subfolder/etc

    • <scheme> 为 content

    • <host>为com.example.project

    • <port>为200

    • <path>为 folder/subfolder/etc

  • 注意:每个<data>项目中的URI,scheme, host, port, path这几个属性,不是全都需要指定,但有一个线性的依赖要求:

    • 如果<scheme> 没有被指定,则后面的<host>被忽略。
    • 如果<host> 没有被指定,则后面的<port>被忽略。
    • 如果<scheme><host> 都没有被指定,则后面的<path>被忽略。

3.2 data 匹配规则

  • 当Intent中的URI与<intent-filter>中的一个URI相对比的时候:

    • 如果<intent-filter>中的这个URI只有一个<scheme> ,则Intent对象中拥有相同<scheme>的URI,全部通过。
    • 如果<intent-filter>中的这个URI指定了<scheme><authority> ,但是没有指定<path>,则Intent对象中拥有相同<scheme><authority> 的URI,不管其<path>是什么值,全部通过。
    • 如果<intent-filter>中的这个URI指定了<scheme><authority><path>,则Intent对象中拥有相同<scheme><authority><path>的URI,才能通过。
    • 注意:<path>中可以使用 *通配符
  • 数据测试会将 Intent 中的 URI 和 MIME 类型与<intent-filter>中指定的 URI 和 MIME 类型进行比较。规则如下:

    • 仅当<intent-filter>未指定任何 URI 或 MIME 类型时,不含 URI 和 MIME 类型的 Intent 才会通过测试。

    • 对于包含 URI 但不含 MIME 类型(既未显式声明,也无法通过 URI 推断得出)的 Intent,仅当其 URI 与<intent-filter>的 URI 格式匹配、且<intent-filter>同样未指定 MIME 类型时,才会通过测试。

    • 仅当<intent-filter>列出相同的 MIME 类型且未指定 URI 格式时,包含 MIME 类型但不含 URI 的 Intent 才会通过测试。

    • 仅当 MIME 类型与<intent-filter>中列出的类型匹配时,同时包含 URI 类型和 MIME 类型(通过显式声明,或可以通过 URI 推断得出)的 Intent 才会通过测试的 MIME 类型部分。如果 Intent 的 URI 与<intent-filter>中的 URI 匹配,或者如果 Intent 具有 content:file: URI 且<intent-filter>未指定 URI,则 Intent 会通过测试的 URI 部分。换言之,如果过滤器只是列出 MIME 类型,则假定组件支持 content:file: 数据。

    • **注意:**如果 Intent 指定 URI 或 MIME 类型,则数据测试会在 <intent-filter> 中没有 <data> 元素时失败。

4. 例子:intent-filter 同时包含 action、category、data

AndroidManifest

  • 如下AndroidManifest ,在1.3的基础上,添加了<data>
<activity
          android:name=".test.ex01_intent.test_ex01_activity1"
          android:label="@string/title_activity_test_ex01_activity1">
    <intent-filter>
        <!-- <action android:name="android.intent.action.MAIN" />-->
        <action android:name="myaction.test.ex01.activity1" />/>
        <category android:name="android.intent.category.DEFAULT" />
        <data android:mimeType="video/mpeg" android:scheme="http"  />
    </intent-filter>
</activity>

(1)测试代码:启动activity 失败

        mBtn01.setOnClickListener(new View.OnClickListener() {
            @Override
            public void onClick(View view) {
                Intent intent = new Intent("myaction.test.ex01.activity1");
                startActivity(intent);
            }
        });

(2)测试代码:启动activity 失败

        mBtn01.setOnClickListener(new View.OnClickListener() {
            @Override
            public void onClick(View view) {
                Intent intent = new Intent(mMyAction);
                intent.setType("video/mpeg");
                startActivity(intent);
            }
        });

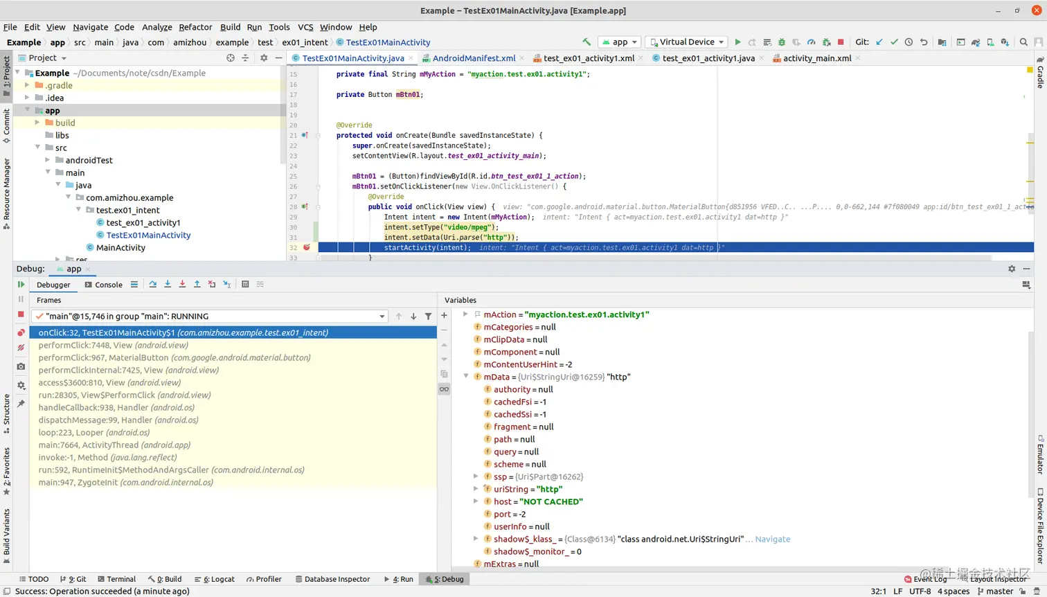
(3)测试代码:启动activity 失败

  mBtn01.setOnClickListener(new View.OnClickListener() {
      @Override
      public void onClick(View view) {
          Intent intent = new Intent(mMyAction);
          intent.setType("video/mpeg");
          intent.setData(Uri.parse("http"));
          startActivity(intent);
      }
  });

原因如下

  • intent.setData(Uri.parse("http"));语句中scheme部分未识别到
  • 若要识别,需改为intent.setData(Uri.parse("http://"));

image-20210906212451072


(4)测试代码:启动activity 成功

  mBtn01.setOnClickListener(new View.OnClickListener() {
      @Override
      public void onClick(View view) {
          Intent intent = new Intent(mMyAction);
          intent.setType("video/mpeg");
          intent.setData(Uri.parse("http://"));
          startActivity(intent);
      }
  });

总结

从下面几个实验可以看到,当同时包含这三项,则需要三项同时依据各自匹配规则,三项均通过才行