《HelloGitHub》第 74 期

11,148 阅读11分钟

持续创作,加速成长!这是我参与「掘金日新计划 · 6 月更文挑战」的第1天,点击查看活动详情

兴趣是最好的老师,HelloGitHub 让你对编程感兴趣!

简介

HelloGitHub 分享 GitHub 上有趣、入门级的开源项目。

github.com/521xueweiha…

这里有实战项目、入门教程、黑科技、开源书籍、大厂开源项目等,涵盖多种编程语言 Python、Java、Go、C/C++、Swift...让你在短时间内感受到开源的魅力,对编程产生兴趣!


以下为本期内容|每个月 28 号更新

C 项目

1、entr:在文件有改动时自动触发任意命令的工具。采用 kqueue 或 inotify 事件通知接口监听文件改动事件,避免轮询造成的资源浪费,可用于实现自动编译、重启、测试、同步等功能

# 自动 make 
find src/ | entr sh -c 'make | head -n 20'
# 自动重启服务
ls *.js | entr -r node app.js

2、open-gpu-kernel-modules:英伟达开源的 Linux GPU 内核驱动。关于开源的原因网友们众说纷纭黑客勒索、被 Linus 骂的、拥抱开源,但无论如何这是件好事,至于这件事后续对 Linux 系统的影响就让我们拭目以待吧

3、sioyek:免费开源的 PDF 阅读器。支持交互式快速搜索文档,而且就算文档中的引用没有链接也可以直接跳转,特别适合 PC 端阅读和研究论文、技术文档等

4、ServerStatus:多服务器云监控。轻松监控多台服务器状态的工具,用于解决多个不同平台下的服务器状态监控问题

5、FreeRDP:完全免费的远程桌面管理工具。此项目为远程桌面协议(RDP)的一个开源实现,通过它可以轻松实现 macOS 或 Linux 远程操作 Windows 桌面系统反之亦可,使用起来十分方便和流畅。下载地址

C# 项目

6、TowerDefense-GameFramework-Demo:开源的塔防游戏示例。此项目主要用来上手和学习基于 Unity 引擎的游戏框架 GameFramework,感兴趣的同学可以把玩一下。游戏共有五个关卡,玩家通过击杀敌人和建造能量塔获取资源,消耗能量建造防御塔阻止敌人攻击基地

C++ 项目

7、Cpp_Primer_Practice:《C++ Primer》中文版第 5 版的学习笔记。该项目不仅包含学习笔记还有课后习题的答案

8、serenity:开源桌面操作系统。一款披着复古外衣现代的类 Unix 开源操作系统。从内核到 Web 浏览器均采用 C++ 编写,没有依赖现成的第三方库,外观模仿 90 年代操作系统界面的风格,我认为这是一封极客致敬经典的情书

9、polybar:超酷的 Linux 桌面状态栏工具。使用时无需精通 shell 就能上手,轻松完成高度自定义的状态栏。还有更多现成的主题,拿来即用点击查看

CSS 项目

10、weui:微信开源的原生基础样式库。为微信内网页和小程序量身设计的样式库,包括按钮、徽章、进度条、图标、对话框等各式元素

Go 项目

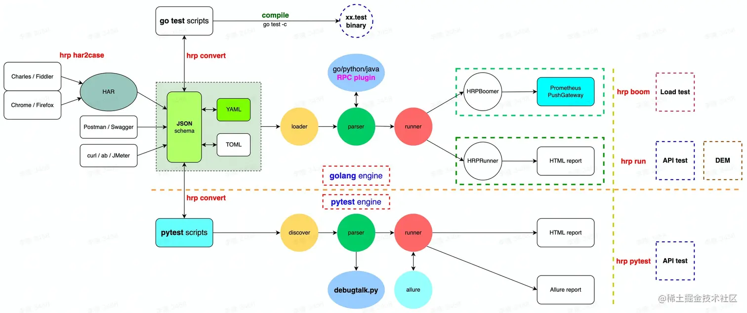
11、httprunner:开源的 API 测试工具。支持丰富的网络协议,涵盖接口测试、性能测试等测试类型的测试工具

  • 多种网络协议:支持 HTTP(S)/HTTP2/WebSocket/RPC 等
  • 多格式可选:测试用例支持 YAML/JSON/go test/pytest 格式
  • 双执行引擎:同时支持 Golang/Python 两个执行引擎
  • 一键部署:一条命令在 macOS/Linux/Windows 完成安装部署
  • 网络性能采集:在场景化接口测试的基础上,可额外采集网络链路性能指标

12、fx:命令行 JSON 浏览工具。看似简单却十分实用的 JSON 命令行查询工具,支持流式和交互式两种查询方式

13、zinc:轻量级全文搜索引擎。Go 语言下的轻量级搜索引擎,支持中文搜索自带 Web 管理界面

14、ants:高性能 goroutine 池。实现了大规模下的 goroutine 调度和复用,从而节省资源提高执行效果。还有如任务提交、动态调整 pool 大小、查询运行状态等实用接口

Java 项目

15、jclasslib:Java 字节码浏览器。支持可视化操作、查看、编辑编译好的 Java 类文件的开发工具

16、RuoYi:开箱即用的权限管理系统。基于 SpringBoot 开发的后台管理系统,包含用户管理、部门管理、角色管理、登录日志、定时任务、服务监控等功能,可以用来快速构建 CMS、CRM、OA 等系统

17、debezium:捕获数据更改(CDC)的流式处理平台。可以监控数据库中的数据变动,把每一个行级别的数据改动,通过流的方式实时同步给其他服务。适用于更新缓存、更新搜索、双写等场景

18、shardingsphere:一套开源的分布式数据库增强计算引擎。可将多种数据库转换为分布式数据库的生态系统,就是把多种不同类型的数据整合成对外是一个整体的数据库,即化零为整。充分合理地利用数据库的计算和存储能力,解决数据分片、数据加密、异构数据查询等痛点

19、hertzbeat:易用友好的云监控系统。适用于应用服务、数据库、网站、API、操作系统等监控的场景,可以帮助中小型团队快速搭建监控系统

JavaScript 项目

20、fortune-sheet:类似 Excel 的电子表格组件。使用简单无需繁琐的配置,内置多种 Excel 常用功能,并且支持在线协同编辑

import React from 'react';
import ReactDOM from 'react-dom';
import { Workbook } from "@fortune-sheet/react";
import "@fortune-sheet/react/dist/index.css"

ReactDOM.render(
  <Workbook data={[{ name: "Sheet1" }]} ></Workbook>,
  document.getElementById('root')
);

21、xterm.js:功能齐全的终端前端组件。用 TypeScript 编写的前端组件,提供了完整的终端功能、支持鼠标事件、丰富的 Unicode 支持。在众多流行开源项目中都能看到它的身影,比如 VS Code、Hyper 和 Theia 等

22、WebGAL:无需开发基础分分钟就能学会所有语法,立马开始创作自己的 Galgame。在线尝试

23、bytemd:掘金社区开源的 Markdown 编辑器组件。基于 Svelte 构建的 Markdown 编辑器组件,功能齐全还可以通过插件扩展功能,默认安全且兼容 SSR,适用于 React、Vue 和 Angular 框架

// React
import { Editor, Viewer } from '@bytemd/react'
import gfm from '@bytemd/plugin-gfm'

const plugins = [
  gfm(),
  // Add more plugins here
]

const App = () => {
  const [value, setValue] = useState('')

  return (
    <Editor
      value={value}
      plugins={plugins}
      onChange={(v) => {
        setValue(v)
      }}
    />
  )
}

Kotlin 项目

24、PermissionX:解决 Android 运行时权限的库。该项目本是作者写的一本书中的练手项目,后来经过不断优化和功能迭代,已经可以真正做到简化 Android 运行时权限处理的工作,所以就有了我们现在看到的 PermissionX。时至今日它依旧在持续更新,没有停下变得更好的脚步,或许这就是工匠精神的体现吧。中文文档

PHP 项目

25、framework:简约大方的论坛项目。这是一个用 PHP+Mithril 开发的免费、美观、简单、速度快的论坛系统

Python 项目

26、pyenv:简单易用的 Python 版本管理工具。开发者有时候因为历史遗留问题,需要维护依赖不同 Pyhton 版本的项目,这时就需要安装和管理多个 Python 版本,这是一件十分痛苦的事情。而 pyenv 恰好完美地解决了这一痛点,它支持 global、local、shell 三种模式,开发者可以根据情况灵活地切换不同的 Python 版本,这一切仅需一条命令

安装 pyenv:brew install pyenv
安装 Python:pyenv install 3.10.4
切换版本:pyenv shell|localglobal
shell:当前 shell
local:当前目录
global:全局

27、Archery:在线 SQL 审核平台。采用 Django+Bootstrap 框架开发而成,支持 MySQL、Oracle 等数据库的 SQL 上线、备份、慢日志查询等功能。在线尝试

28、xxh:在 SSH 服务器时带上自己喜欢的 shell。你的 shell 里是不是塞满了快捷脚本、工具和颜色,但在 SSH 远程连接服务器时,你就会失去这一切。xxh 可以把你最喜欢的 shell 带到任何地方

Oh My Zsh:source xxh.zsh anyhost +I xxh-plugin-zsh-ohmyzsh +if +q 
xonsh:xxh anyhost +s xonsh

29、Handright:模拟手写体中文的 Python 库。基于 PIL 开发实现的工具库,能够输出手写体中文的图片,支持自定义背景图

# coding: utf-8
from PIL import Image, ImageFont

from handright import Template, handwrite

text = "分享 GitHub 上有趣、入门级开源项目"
template = Template(
    background=Image.new(mode="1", size=(1024, 2048), color=1),
    font=ImageFont.truetype("path/to/my/font.ttf", size=100),
)
images = handwrite(text, template)
for im in images:
    assert isinstance(im, Image.Image)
    im.show()

30、OneForAll:功能强大的子域收集工具。具有强大的子域收集能力、支持子域验证、速度快等特点的子域扫描工具

Ruby 项目

31、solidus:开源的简约电商平台。基于 Ruby on Rails 构建的电商平台,界面清爽代码完全开源。在线尝试

Rust 项目

32、mdBook:Rust 官方开源的 Markdown 电子书构建工具。类似 Gitbook 可以将 Markdown 文件制作成在线书籍,简单易用非常适合创建教程、课程材料、开源书籍等文稿

Swift 项目

33、TermiWatch:终端风格的 iWatch 手表面

其它

34、opensource.guide:GitHub 官方的开源指南。为想学习如何创建和贡献开源项目的个人、社区和公司提供的资源集合,中文

35、pinball:谷歌开源的弹珠台游戏。使用 Flutter 和 Firebase 平台开发的弹珠台游戏,可运行在 Android、iOS、Windows、macOS、Linux 操作系统。在线试玩

36、A-Programmers-Guide-to-English:专为程序员编写的英语学习指南。一位程序员提升英语水平的实践经验分享,还有相关训练方法和用到的工具,点击查看

37、code996:根据 git 的提交时间推断工作强度的工具。通过分析 git 提交记录,得出是否加班、工作强度的可视化图表的工具

38、Thanks-Mirror:国内公共仓库镜像的集合。该项目包含开发常用的库、软件、系统镜像地址以及使用的方法

39、flutter_floatwing:Flutter 的 Android 浮动窗口插件。该插件能够让开发者使用 Flutter 完成浮动窗口的功能开发,同时无需任何原生 Android 开发的背景

40、wechat-report:自制微信聊天年度报告。教你如何生成和女朋友微信聊天记录的年度报告项目

开源书籍

41、TCP-IP-NetworkNote:《TCP/IP 网络编程》学习笔记。除了笔记还包含书中的代码实现和课后习题回答

42、machine-learning-yearning-cn:《Machine Learning Yearning》中文版。《机器学习训练秘籍》样稿吴恩达著,在线阅读

43、the-unix-workbench:《The Unix Workbench》该书面向刚接触编程和类 Unix(如 macOS)和 Linux 操作系统的开发者,帮你快速上手命令行以及搞懂相关知识。在线阅读

机器学习

44、WantWords:拯救词穷的字典。由清华大学 NLP 实验室开源,可以根据你的意思返回相关词汇,有效解决词穷、话到嘴边说不出来的窘境。在线尝试

45、mindsdb:用 SQL 开启机器学习的数据库。把机器学习引入 SQL 数据库将模型作为虚拟表(AI-table),从而省去了数据准备、预处理等步骤,可以直接用 SQL 查询时间序列、回归、分类预测的结果,实现简化机器学习开发流程的效果

46、machine_learning_complete:全面的机器学习教程库。一份包含 30 多个 Jupyter Notebook 的集合库,内容涵盖机器学习所需的 Python 基础,数据操作、清洗、分析、可视化常用的库和工具,以及经典机器学习、NLP、计算机视觉等算法,一份面面俱到的机器学习入门教程

最后

如果你发现了 GitHub 上有趣的项目,就点击分享给大家伙吧。

以上就是本期的所有内容了,往期内容点击阅读

感谢您的阅读,如果觉得本期内容还不错的话 求赞、求分享 ❤️