注册中心层的接入

96 阅读2分钟

前言

juejin.cn/book/704735…

本文是对Java开发者的RPC实战课的一个读后总结笔记,里面的代码均来自这里,有兴趣可以自行购买阅读

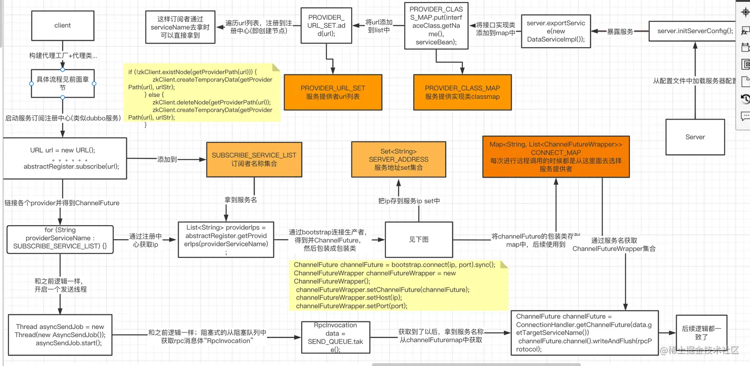
总体流程图

image.png

核心要点

注册中心引入后,客户端的订阅,以及服务端的暴露都是要借助注册中心来实现;总结下需要解决下面几个问题:

注册中心选取- zookeeper

当客户端,通过服务名查询服务提供者的url时(可能有多个);需要一个map的结构来供查询,本地缓存可以用hashmap,远方存储的话,zookeeper是个合适的选择;其中node和叶子结点的设计很符合我们的需求

服务暴露

服务端启动时,需要将自己的url(ip\port),注册到注册中心,即写到zookeeper,这样才能查到

服务订阅

客户端启动时,需要订阅注册中心;一个需要拉取servicename对于的url列表,放到本地缓存;还需要将自身注册,这样服务方发生变更时,好通知更新本地缓存

服务变更监听

就是刚刚提到的,服务端发生下线、上线的话;如何通知到客户端更新本地缓存;这个监听机制如何实现

  1. 利用,zookeeper的监听机制;获取到新的url列表
zkClient.watchChildNodeData(newServerNodePath, new Watcher() {
    @Override
    public void process(WatchedEvent watchedEvent) {
        System.out.println(watchedEvent);
        String path = watchedEvent.getPath();
        List<String> childrenDataList = zkClient.getChildrenData(path);
        URLChangeWrapper urlChangeWrapper = new URLChangeWrapper();
        urlChangeWrapper.setProviderUrl(childrenDataList);
        urlChangeWrapper.setServiceName(path.split("/")[2]);
        IRpcEvent iRpcEvent = new IRpcUpdateEvent(urlChangeWrapper);
        IRpcListenerLoader.sendEvent(iRpcEvent);
        //收到回调之后在注册一次监听,这样能保证一直都收到消息
        watchChildNodeData(path);
    }
});
  1. 为了方便解耦,发送event,在listener中去做;并且在client启动时,会往listener列表中添加一个。然后遍历执行listener中的callback逻辑即可

  2. 在callback中执行替换urllist的操作

对比

咱们对比下引入注册中心后的不同点

  1. 发送消息时,获取channelFuture的方式;直接直接通过ip+端口号new;现在通过服务名随机从provider列表中获取(伪负载均衡)
  2. 服务启动时,需要将自己注册到注册中心
  3. 服务的下线,需要通知客户端,更新本地缓存

剩下的问题

服务下线,上面提到的是通过调用api的形式通知zookeeper,但是服务宕机时不会调用的,所以需要心跳机制来保活