React全家桶:非受控、受控组件 --高阶函数_函数柯里化--生命周期--DOM的diffing算法

901 阅读9分钟

「本文已参与低调务实优秀中国好青年前端社群的写作活动」。

写在前面

在最近看了React之后,一直觉得学的懵懵然,虽然很多大佬的手写笔记,写的都很不错,但是我一直没有我想要的那种细无巨细,比如类式组件this指向问题的追根溯源,又比如三大实例属性简写的由来,总之我还是决定做一份事无巨细的笔记。

那就让我们开始吧!

非受控组件

非受控组件(现用现取)使用ref将标签取到类的实例上

1. 绑定的类的实例上的函数会接受一个event的参数。可以使用event.preeventDefault()来阻止表单的默认提交。

<script type="text/babel">
        //创建组件
        class Login extends React.Component{
                handleSubmit = (event)=>{
                        event.preventDefault() //阻止表单提交
                        const {username,password} = this
                        alert(`你输入的用户名是:${username.value},你输入的密码是:${password.value}`)
                }
                render(){
                        return(
                                <form onSubmit={this.handleSubmit}>
                                        用户名:<input ref={c => this.username = c} type="text" name="username"/>
                                        密码:<input ref={c => this.password = c} type="password" name="password"/>
                                        <button>登录</button>
                                </form>
                        )
                }
        }
        //渲染组件
        ReactDOM.render(<Login/>,document.getElementById('test'))
</script>

受控组件

  • 双向绑定

使用onChange事件函数调用方法然后将even.target传入状态state中

可以根据输入实时更新状态。

<script type="text/babel">
        //创建组件
        class Login extends React.Component{

                //初始化状态
                state = {
                        username:'', //用户名
                        password:'' //密码
                }

                //保存用户名到状态中
                saveUsername = (event)=>{
                        this.setState({username:event.target.value})
                }

                //保存密码到状态中
                savePassword = (event)=>{
                        this.setState({password:event.target.value})
                }

                //表单提交的回调
                handleSubmit = (event)=>{
                        event.preventDefault() //阻止表单提交
                        const {username,password} = this.state
                        alert(`你输入的用户名是:${username},你输入的密码是:${password}`)
                }

                render(){
                        return(
                                <form onSubmit={this.handleSubmit}>
                                        用户名:<input onChange={this.saveUsername} type="text" name="username"/>
                                        密码:<input onChange={this.savePassword} type="password" name="password"/>
                                        <button>登录</button>
                                </form>
                        )
                }
        }
        //渲染组件
        ReactDOM.render(<Login/>,document.getElementById('test'))
</script>

#高阶函数_函数柯里化

解决代码重复度

原因:初始化调用render的时候如果回调函数有()就会立即调用,那么回调的也就是函数的返回值,不在是函数了,但是如果不加()又不能传参。

解决方法

  1. 高阶函数
  • 让函数的返回值也是一个函数

这样回调的函数就是那个返回的函数了。

  • 高阶函数:如果一个函数符合下面2个规范中的任何一个,那该函数就是高阶函数。

    1.若A函数,接收的参数是一个函数,那么A就可以称之为高阶函数。

    2.若A函数,调用的返回值依然是一个函数,那么A就可以称之为高阶函数。常见的高阶函数有:Promise、setTimeout、arr.map()等等

  • 函数的柯里化:通过函数调用继续返回函数的方式,实现多次接收参数最后统一处理的函数编码形式。

function sum(a){
        return(b)=>{
                return (c)=>{
                        return a+b+c
                }
        }
}
const result = sum(1)(2)(3)
console.log(result);

对象的相关知识

  • 变量做为属性名需要使用[]。

不用柯里化的写法

使用箭头函数调用需要调用的函数

用户名:<input onChange={event => this.saveFormData('username',event) } type="text" name="username"/>

引出生命周期

挂载

传送门

zh-hans.reactjs.org/docs/react-…

卸载

  • 卸载组件
death = ()=>{
        //卸载组件
        ReactDOM.unmountComponentAtNode(document.getElementById('test'))
}
  • 书写定时器
  1. 不能放在render方法内部

原因:使用定时器更新状态,会导致再次调用redner方法,随后就会再次调用定时器,这样就会死循环。

image.png

  1. 将定时器绑定在类式组件上进行回调

缺点:必须通过点击事件才能回调定时器

目标:组件一旦挂载就自动触发定时器

image.png

3.使用componentDidMount()

在React创建组件实例对象时就会调用render方法和componentDidMount方法

//组件挂完毕

componentDidMount(){

    console.log('componentDidMount');

    this.timer = setInterval(() => {

        //获取原状态

        let {opacity} = this.state

        //减小0.1

        opacity -= 0.1

        if(opacity <= 0) opacity = 1

        //设置新的透明度

        this.setState({opacity})

    }, 200);

}
  • 关闭定时器
  1. 在卸载了组件之后,定时器仍在运行。

image.png

解决方式

  1. 在death方法中卸载组件前,提前将定时器关闭。
death = ()=>{
        clearInterval(this.timer)
        //卸载组件
        ReactDOM.unmountComponentAtNode(document.getElementById('test'))
}

2.使用componentWillUnmount()

//组件将要卸载
componentWillUnmount(){
        //清除定时器
        clearInterval(this.timer)
}
  • 生命周期概念

传送门

zh-hans.reactjs.org/docs/state-…

生命周期回调函数 <=> 生命周期钩子函数 <=> 生命周期函数 <=> 生命周期钩子

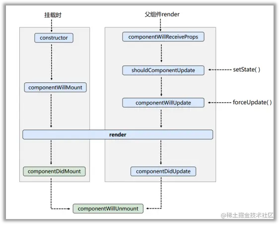
生命周期(旧)_组件挂载流程

理解

1. 组件从创建到死亡它会经历一些特定的阶段。

2. React组件中包含一系列勾子函数(生命周期回调函数), 会在特定的时刻调用。

3. 我们在定义组件时,会在特定的生命周期回调函数中,做特定的工作。

生命周期流程图(旧)

image.png

挂载

  • 执行顺序

constructor->componentWillMount->render->componentDidMount

生命周期(日) setState流程

componentWillUnmount()

在组件将要卸载的时候调用的“钩子”

shouldComponentUpdate()

  • shouldComponentUpdate()是一个“阀门”

1.在使用setState()之后调用shouldComponentUpdate()判断是否进行下一步。

//控制组件更新的“阀门”
shouldComponentUpdate(){
        console.log('Count---shouldComponentUpdate');
        return true
}
  1. 如果不写,默认返回true

setState流程

shouldComponentUpdate() -> componentWillUpdate() -> render() -> componentDidUpdate()

生命周期(旧)_ forceUpdate流程

  • 不改变状态的修改,强制更新。(不经过shouldComponentUpdate())

执行流程

forceUpdate() -> componentWillUpdate() -> render() -> componentDidUpdate()

生命周期(旧)_父组件render流程

父子组件

//父组件A
class A extends React.Component{、

        render(){
                return(
                        <div>
                                <div>我是A组件</div>
                                <B />
                        </div>
                )
        }
}

//子组件B
class B extends React.Component{

        render(){
                return(
                        <div>我是B组件,接收到的车是:{this.props.carName}</div>
                )
        }
}
  • 实现结果

image.png

组件将要接收新的props的钩子

//组件将要接收新的props的钩子
componentWillReceiveProps(props){
        console.log('B---componentWillReceiveProps',props);
}

componentWillReceiveProps()

  • 第一次组件接受props并不会调用这个钩子。

  • 父组件状态更新调用了render方法,导致子组件重新接受props。就会调用这个钩子。

执行流程

父组件render-> componentWillReceiveProps() -> shouldComponentUpdate() -> componentWillUpdate() -> render() -> componentDidUpdate()

总结 生命周期(旧)

一. 初始化阶段: 由ReactDOM.render()触发---初次渲染

1.	constructor()
2.	componentWillMount()
3.	render()
4.	componentDidMount() =====> 常用
       
  • 一般在这个钩子中做一些初始化的事,例如:开启定时器、发送网络请求、订阅消息

二. 更新阶段: 由组件内部this.setSate()或父组件render触发

        1.	shouldComponentUpdate()
        2.	componentWillUpdate()
        3.	render() =====> 必须使用的一个
        4.	componentDidUpdate()
        

三. 卸载组件: 由ReactDOM.unmountComponentAtNode()触发

        1.	componentWillUnmount()  =====> 常用
        
  • 一般在这个钩子中做一些收尾的事,例如:关闭定时器、取消订阅消息

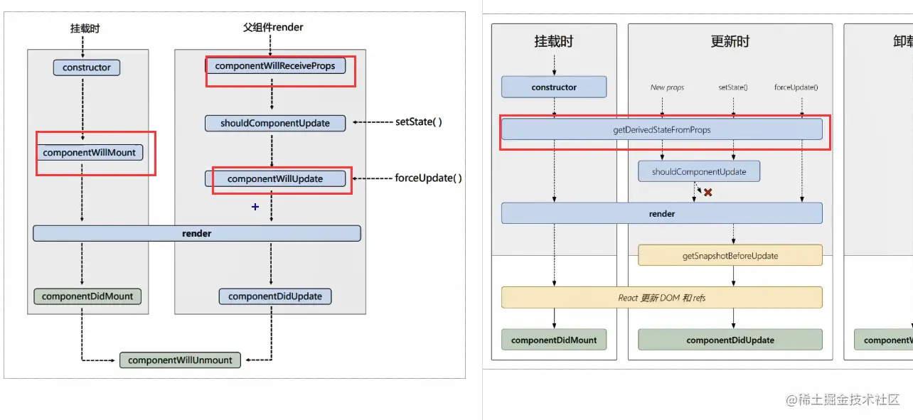
第43集 对比新旧生命周期

下载依赖包

  • react-dom.development.js和react.development.js 版本都相同。

  • cdn链接

react.docschina.org/docs/cdn-li…

  • BootCDN

前端常用的js库的地址

传送门

www.bootcdn.cn/

新生命周期

image.png

新版本使用旧钩子

image.png

即将过时的钩子

传送门

react.docschina.org/docs/react-…

componentWillReceiveProps()、componentWillMount()、componentWillUpdate()这3个旧钩子都得添加UNSAFE_。不然会报错。

image.png

image.png

新旧更替

将旧版本的componentWillReceiveProps()、componentWillMount()、componentWillUpdate()更换为了getDrivedStateFormProps()。并且在调用了setState之后也会调用这个钩子。其他的父组件render、挂载时、强制更新forceUpdate()之后都会执行上面的新钩子,而不在执行之前带有Will的旧钩子。

image.png

getDerivedStateFromProps()

添加static

  • 这个钩子得添加到类的原型上。
//若state的值在任何时候都取决于props,那么可以使用getDerivedStateFromProps
static getDerivedStateFromProps(props,state){
        console.log('getDerivedStateFromProps',props,state);
        return null
}

image.png

必须返回state object 或者 null

image.png

  • 返回状态对象会影响状态更新
//若state的值在任何时候都取决于props,那么可以使用getDerivedStateFromProps
static getDerivedStateFromProps(props,state){
        console.log('getDerivedStateFromProps',props,state);
        return {count:100}
}
  • 这样就无法修改这个状态值。

image.png

  • 使用场景

state 的值在任何时候都取决于 props。

//若state的值在任何时候都取决于props,那么可以使用getDerivedStateFromProps
static getDerivedStateFromProps(props,state){
        console.log('getDerivedStateFromProps',props,state);
        return null
}

传送门

react.docschina.org/docs/react-…

  • 可以接收state。
static getDerivedStateFromProps(props, state)

将props、state里面的属性可以进行对比,按需选择使用。

getSnapshotBeforeUpdate()

返回值

  • 必须是返回一个值,或者null

image.png

//组件更新完毕的钩子
componentDidUpdate(preProps,preState,snapshotValue){
        console.log('Count---componentDidUpdate',preProps,preState,snapshotValue);
}
  • 实现效果

image.png

使用场景

getSnapshotBeforeUpdate() 在最近一次渲染输出(提交到 DOM 节点)之前调用。它使得组件能在发生更改之前从 DOM 中捕获一些信息(例如,滚动位置)。此生命周期的任何返回值将作为参数传递给 componentDidUpdate()

getSnapshotBeforeUpdate(prevProps, prevState)

getSnapshotBeforeUpdate举例

新闻列表

属性复习

菜鸟教程传送门

  • scrollTop() 方法返回或设置匹配元素的滚动条的垂直位置。

www.runoob.com/jquery/css-…

  • scrollHeight 属性是一个只读属性,它返回该元素的像素高度,高度包含内边距(padding),不包含外边距(margin)、边框(border),是一个整数,单位是像素 px。

www.runoob.com/jsref/prop-…

使用定时器动态更新状态

  • 使用定时器更新状态
state = {newsArr:[]}

componentDidMount(){
        setInterval(() => {
                //获取原状态
                const {newsArr} = this.state
                //模拟一条新闻
                const news = '新闻'+ (newsArr.length+1)
                //更新状态
                this.setState({newsArr:[news,...newsArr]})
        }, 1000);
}
  • 使用getSnapshotBeforeUpdate()记录之前的scrollHeight
getSnapshotBeforeUpdate(){
        return this.refs.list.scrollHeight
}
  • 使用componentDidUpdate记录更新后的scrollHeight。

将scrollTop 不断累加前后直接的scrollHeight差值。就可以保持滑动框不变。

componentDidUpdate(preProps,preState,height){
        this.refs.list.scrollTop += this.refs.list.scrollHeight - height
}

生命周期总结

  1. 初始化阶段: 由ReactDOM.render()触发---初次渲染

     1.	constructor()
     2.	getDerivedStateFromProps 
     3.	render()
     4.	componentDidMount() =====> 常用
     
    
  • 一般在这个钩子中做一些初始化的事,例如:开启定时器、发送网络请求、订阅消息
  1. 更新阶段: 由组件内部this.setSate()或父组件重新render触发

     1.	getDerivedStateFromProps
     2.	shouldComponentUpdate()
     3.	render()
     4.	getSnapshotBeforeUpdate
     5.	componentDidUpdate()
     
    
  2. 卸载组件: 由ReactDOM.unmountComponentAtNode()触发

     1.	componentWillUnmount()  =====> 常用
     
    
  • 一般在这个钩子中做一些收尾的事,例如:关闭定时器、取消订阅消息

重要的勾子

1. render:初始化渲染或更新渲染调用

2. componentDidMount:开启监听, 发送ajax请求

3. componentWillUnmount:做一些收尾工作, 如: 清理定时器

即将废弃的勾子

1. componentWillMount

2. componentWillReceiveProps

3. componentWillUpdate

DOM的diffing算法

复用的最小单位还是标签,如果标签中嵌套了标签,那么如果使用index就有可能会导致部分的标签被服用。但是id可以完全避免这个情况。因为一个标签一个id。

  • 官网传送门

zh-hans.reactjs.org/docs/reconc…

image.png

key的作用?

经典面试题: 1). react/vue中的key有什么作用?(key的内部原理是什么?) 2). 为什么遍历列表时,key最好不要用index?

  1. 虚拟DOM中key的作用:

    1). 简单的说: key是虚拟DOM对象的标识, 在更新显示时key起着极其重要的作用。

    2). 详细的说: 当状态中的数据发生变化时,react会根据【新数据】生成【新的虚拟DOM】, 随后React进行【新虚拟DOM】与【旧虚拟DOM】的diff比较,比较规则如下:

     a. 旧虚拟DOM中找到了与新虚拟DOM相同的key:
    
             (1).若虚拟DOM中内容没变, 直接使用之前的真实DOM
             (2).若虚拟DOM中内容变了, 则生成新的真实DOM,随后替换掉页面中之前的真实DOM
    
     b. 旧虚拟DOM中未找到与新虚拟DOM相同的key
    
             根据数据创建新的真实DOM,随后渲染到到页面
    
  2. 用index作为key可能会引发的问题:

    1. 若对数据进行:逆序添加、逆序删除等破坏顺序操作:会产生没有必要的真实DOM更新 ==> 界面效果没问题, 但效率低。

    2. 如果结构中还包含输入类的DOM:会产生错误DOM更新 ==> 界面有问题。

    image.png

    1. 注意!如果不存在对数据的逆序添加、逆序删除等破坏顺序操作,仅用于渲染列表用于展示,使用index作为key是没有问题的。
  3. 开发中如何选择key?:

    1.最好使用每条数据的唯一标识作为key, 比如id、手机号、身份证号、学号等唯一值。

    2.如果确定只是简单的展示数据,用index也是可以的。