SpringBoot自动配置原理

143 阅读4分钟

Spring Boot关于自动配置的源码在spring-boot-autoconfigure-x.x.x.x.jar中:

bdb0cad92e13ba20158a6a2a7387f18c.png 当然,自动配置原理的相关描述,官方文档貌似是没有提及。不过我们不难猜出,Spring Boot的启动类上有一个@SpringBootApplication注解,这个注解是Spring Boot项目必不可少的注解。那么自动配置原理一定和这个注解有着千丝万缕的联系! @EnableAutoConfiguration

图片

 @SpringBootApplication是一个复合注解或派生注解,在@SpringBootApplication中有一个注解@EnableAutoConfiguration,翻译成人话就是开启自动配置,其定义如下:

图片

而这个注解也是一个派生注解,其中的关键功能由@Import提供。其导入的AutoConfigurationImportSelector的selectImports()方法通过SpringFactoriesLoader.loadFactoryNames() 扫描所有具有META-INF/spring.factories的jar包。spring-boot-autoconfigure-x.x.x.x.jar里就有一个这样的spring.factories文件。这个spring.factories文件也是一组一组的key=value的形式,其中一个key是EnableAutoConfiguration类的全类名,而它的value是一个xxxxAutoConfiguration的类名的列表,这些类名以逗号分隔,如下图所示:

图片

这个@EnableAutoConfiguration注解通过@SpringBootApplication被间接的标记在了Spring Boot的启动类上。在SpringApplication.run(...)的内部就会执行selectImports()方法,找到所有JavaConfig自动配置类的全限定名对应的class,然后将所有自动配置类加载到Spring容器中。

自动配置生效

每一个XxxxAutoConfiguration自动配置类都是在某些条件之下才会生效的,这些条件的限制在Spring Boot中以注解的形式体现,常见的条件注解有如下几项:@ConditionalOnBean:当容器里有指定的bean的条件下。@ConditionalOnMissingBean:当容器里不存在指定bean的条件下。@ConditionalOnClass:当类路径下有指定类的条件下。@ConditionalOnMissingClass:当类路径下不存在指定类的条件下。@ConditionalOnProperty:指定的属性是否有指定的值,比如@ConditionalOnProperties(prefix=”xxx.xxx”, value=”enable”, matchIfMissing=true),代表当xxx.xxx为enable时条件的布尔值为true,如果没有设置的情况下也为true。以ServletWebServerFactoryAutoConfiguration配置类为例,解释一下全局配置文件中的属性如何生效,比如:server.port=8081,是如何生效的(当然不配置也会有默认值,这个默认值来自于org.apache.catalina.startup.Tomcat)。

图片

在ServletWebServerFactoryAutoConfiguration类上,有一个@EnableConfigurationProperties注解:开启配置属性,而它后面的参数是一个ServerProperties类,这就是习惯优于配置的最终落地点。

图片

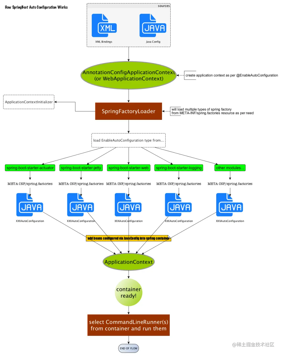
在这个类上,我们看到了一个非常熟悉的注解: @ConfigurationProperties,它的作用就是从配置文件中绑定属性到对应的bean上,而 @EnableConfigurationProperties负责导入这个已经绑定了属性的bean到spring容器中(见上面截图)。那么所有其他的和这个类相关的属性都可以在全局配置文件中定义,也就是说,真正“限制”我们可以在全局配置文件中配置哪些属性的类就是这些XxxxProperties类,它与配置文件中定义的prefix关键字开头的一组属性是唯一对应的。至此,我们大致可以了解。在全局配置的属性如:server.port等,通过@ConfigurationProperties注解,绑定到对应的XxxxProperties配置实体类上封装为一个bean,然后再通过@EnableConfigurationProperties注解导入到Spring容器中。而诸多的XxxxAutoConfiguration自动配置类,就是Spring容器的JavaConfig形式,作用就是为Spring 容器导入bean,而所有导入的bean所需要的属性都通过xxxxProperties的bean来获得。可能到目前为止还是有所疑惑,但面试的时候,其实远远不需要回答的这么具体,你只需要这样回答:Spring Boot启动的时候会通过@EnableAutoConfiguration注解找到META-INF/spring.factories配置文件中的所有自动配置类,并对其进行加载,而这些自动配置类都是以AutoConfiguration结尾来命名的,它实际上就是一个JavaConfig形式的Spring容器配置类,它能通过以Properties结尾命名的类中取得在全局配置文件中配置的属性如:server.port,而XxxxProperties类是通过@ConfigurationProperties注解与全局配置文件中对应的属性进行绑定的。通过一张图标来理解一下这一繁复的流程:

图片

 图片来自于王福强老师的博客:afoo.me/posts/2015-…