JavaWeb的杂七杂八①

244 阅读8分钟

动态Web工程目录结构介绍

目录或文件名功能
src目录存放Java源文件
web目录存放Web开发相关资源
web/WEB-INF目录存放web.xml文件、classes目录、lib目录
web/WEB-INF/web.xml文件别名:部署描述符deployment descriptor 作用:Web工程的核心配置文件
web/WEB-INF/classes目录存放编译得到的*.class字节码文件
web/WEB-INF/lib目录存放第三方jar包

为什么需要重新部署?

对于已经运行过的Web项目,如果我们增加了目录和文件,那么部署目录有可能不会自动同步过来,从而造成实际运行的效果和我们期望的不同。

清理部署目录

image.png

image.png

构建

image.png

image.png

HTTP

①HTTP协议已定义的请求方式

HTTP1.1中共定义了八种请求方式:

  • GET:从服务器端获取数据
  • POST:将数据保存到服务器端
  • PUT:命令服务器对数据执行更新
  • DELETE:命令服务器删除数据
  • HEAD
  • CONNECT
  • OPTIONS
  • TRACE

②GET请求

  • 特征1:没有请求体
  • 特征2:请求参数附着在URL地址后面
  • 特征3:请求参数在浏览器地址栏能够直接被看到,存在安全隐患
  • 特征4:在URL地址后面携带请求参数,数据容量非常有限。如果数据量大,那么超出容量的数据会丢失
  • 特征5:从报文角度分析,请求参数是在请求行中携带的,因为访问地址在请求行

③POST请求

  • 特征1:有请求体
  • 特征2:请求参数放在请求体中
  • 特征3:请求体发送数据的空间没有限制
  • 特征4:可以发送各种不同类型的数据
  • 特征5:从报文角度分析,请求参数是在请求体中携带的
  • 特征6:由于请求参数是放在请求体中,所以浏览器地址栏看不到

响应状态码

作用:以编码的形式告诉浏览器当前请求处理的结果

状态码含义
200服务器成功处理了当前请求,成功返回响应
302重定向
400[SpringMVC特定环境]请求参数问题
403没有权限
404找不到目标资源
405请求方式和服务器端对应的处理方式不一致
406[SpringMVC特定环境]请求扩展名和实际返回的响应体类型不一致
50X服务器端内部错误,通常都是服务器端抛异常了

404产生的具体原因:

  • 访问地址写错了,确实是没有这个资源
  • 访问了WEB-INF目录下的资源
  • Web应用启动的时候,控制台已经抛出异常,导致整个Web应用不可用,访问任何资源都是404
  • 服务器端缓存

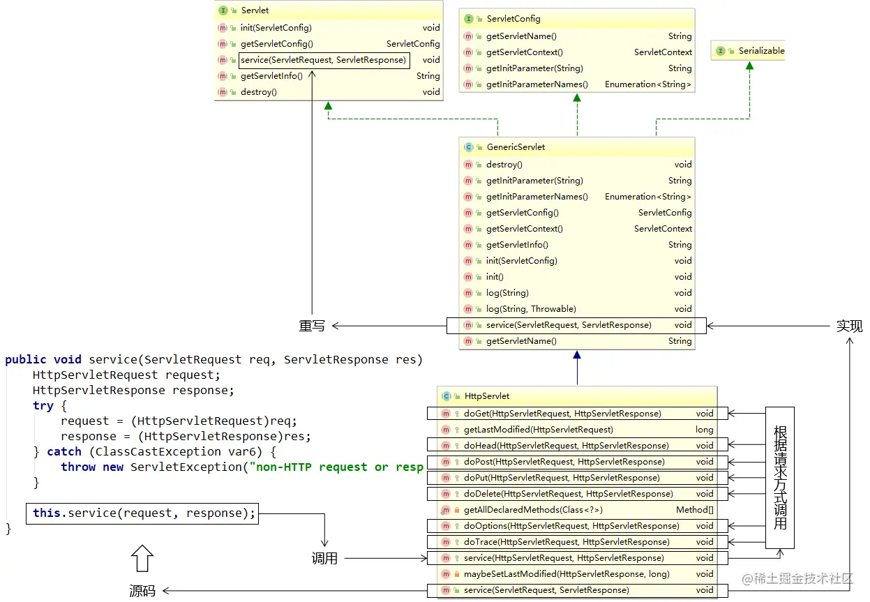
servlet

Servlet=Server+applet
Server:服务器
applet:小程序
Servlet含义是服务器端的小程序\

具体创建编写

创建动态Web module

image.png

创建超链接和java类

<!-- /Web应用地址/Servlet地址 -->
<a href="/app/helloServlet">Servlet Hello World</a>
public class HelloServlet implements Servlet {
    @Override
    public void init(ServletConfig servletConfig) throws ServletException {

    }

    @Override
    public ServletConfig getServletConfig() {
        return null;
    }

    @Override
    public void service(ServletRequest servletRequest, ServletResponse servletResponse) throws ServletException, IOException {

        // 控制台打印,证明这个方法被调用了
        System.out.println("我是HelloServlet,我执行了!");

        // 返回响应字符串
        // 1、获取能够返回响应数据的字符流对象
        PrintWriter writer = servletResponse.getWriter();

        // 2、向字符流对象写入数据
        writer.write("Hello,I am Servlet");
    }

    @Override
    public String getServletInfo() {
        return null;
    }

    @Override
    public void destroy() {

    }
}

配置HelloServlet

<!-- 配置Servlet本身 -->
<servlet>
    <!-- 全类名太长,给Servlet设置一个简短名称 -->
    <servlet-name>HelloServlet</servlet-name>

    <!-- 配置Servlet的全类名 -->
    <servlet-class>com.atguigu.servlet.HelloServlet</servlet-class>
</servlet>

<!-- 将Servlet和访问地址关联起来 -->
<servlet-mapping>
    <servlet-name>HelloServlet</servlet-name>
    <url-pattern>/helloServlet</url-pattern>
</servlet-mapping>

『虚拟路径』:Servlet并不是文件系统中实际存在的目录或文件,所以为了方便浏览器访问,我们创建了虚拟出来的路径来访问它。

小节

image.png

Web工程中的资源

静态资源

  • HTML文件
  • CSS文件
  • JavaScript文件
  • 图片文件

动态资源

  • Servlet

访问资源的地址

  • 静态资源

/Web应用名称/静态资源本身的路径

  • 动态资源

/Web应用名称/虚拟路径

生命周期

  • 默认情况下:Servlet在第一次接收到请求的时候才创建对象
  • 创建对象后,所有的URL地址匹配的请求都由这同一个对象来处理
  • Tomcat中,每一个请求会被分配一个线程来处理,所以可以说:Servlet是单实例,多线程方式运行的。
  • 既然Servlet是多线程方式运行,所以有线程安全方面的可能性,所以不能在处理请求的方法中修改公共属性。
<!-- 配置Servlet本身 -->
<servlet>
    <!-- 全类名太长,给Servlet设置一个简短名称 -->
    <servlet-name>HelloServlet</servlet-name>

    <!-- 配置Servlet的全类名 -->
    <servlet-class>com.atguigu.servlet.HelloServlet</servlet-class>

    <!-- 配置Servlet启动顺序 -->
    <load-on-startup>1</load-on-startup>
</servlet>

效果:Web应用启动的时候创建Servlet对象

image.png

容器

容器会管理内部对象的整个生命周期。对象在容器中才能够正常的工作,得到来自容器的全方位的支持。容器本身也是对象

  • 创建对象
  • 初始化
  • 工作
  • 清理

总结

名称时机次数
创建对象默认情况:接收到第一次请求 修改启动顺序后:Web应用启动过程中一次
初始化操作创建对象之后一次
处理请求接收到请求多次
销毁操作Web应用卸载之前一次

image.png

路径类型解析方式
由浏览器解析的路径开头斜杠代表服务器根目录
由服务器解析的路径开头斜杠代表Web应用根目录

那么具体来说,哪些路径是浏览器解析的,哪些路径是服务器解析的呢?

  • 浏览器解析的路径举例:

    • 所有HTML标签中的路径
    • 重定向过程中指定的路径
  • 服务器解析的路径举例:

    • 所有web.xml中配置的路径

    • 请求转发过程中指定的路径

转发与重定向

转发

本质:转交

完整定义:在请求的处理过程中,Servlet完成了自己的任务,需要把请求转交给下一个资源继续处理。

代码:

request.getRequestDispatcher("/fruit/apple/red/sweet/big.html").forward(request, response);

image.png

类比:

代码类比
request小货车
getRequestDispatcher("转发地址")告诉司机要去哪
forward(request, response)出发

关键:由于转发操作的核心部分是在服务器端完成的,所以浏览器感知不到,整个过程中浏览器只发送一次请求。

image.png

重定向

本质:一种特殊的响应

完整定义:在请求的处理过程中,Servlet完成了自己的任务,然后以一个响应的方式告诉浏览器:“要完成这个任务还需要你另外再访问下一个资源”。

image.png

代码:

response.sendRedirect("/app/fruit/apple/red/sweet/big.html");

./images

关键:由于重定向操作的核心部分是在浏览器端完成的,所以整个过程中浏览器共发送两次请求。

对比

转发重定向
一次请求两次请求
浏览器地址栏显示的是第一个资源的地址浏览器地址栏显示的是第二个资源的地址
全程使用的是同一个request对象全程使用的是不同的request对象
在服务器端完成在浏览器端完成
目标资源地址由服务器解析目标资源地址由浏览器解析
目标资源可以在WEB-INF目录下目标资源不能在WEB-INF目录下
目标资源仅限于本应用内部目标资源可以是外部资源

获取请求参数

请求参数的概念

浏览器在给服务器发送请求的同时,携带的参数数据。

浏览器端发送请求参数的基本形式

  • URL地址后面附着的请求参数

/orange/CharacterServlet?username=汤姆

  • 表单
  • Ajax请求(将来会学到)

服务器端对请求参数的封装

总体上来说,服务器端将请求参数封装为Map<String, String[]>。

  • 键:请求参数的名字
  • 值:请求参数的值组成的数组

获取请求参数的方法

方法名返回值类型
request.getParameterMap()Map<String, String[]>
request.getParameter("请求参数的名字")String
request.getParameterValues("请求参数的名字")String []
request.getParameterNames()Enumeration

测试

①HTML代码

<!-- 测试请求参数的表单 -->
<form action="/orange/ParamServlet" method="post">

    <!-- 单行文本框 -->
    <!-- input标签配合type="text"属性生成单行文本框 -->
    <!-- name属性定义的是请求参数的名字 -->
    <!-- 如果设置了value属性,那么这个值就是单行文本框的默认值 -->
    个性签名:<input type="text" name="signal" value="单行文本框的默认值" /><br/>

    <!-- 密码框 -->
    <!-- input标签配合type="password"属性生成密码框 -->
    <!-- 用户在密码框中填写的内容不会被一明文形式显示 -->
    密码:<input type="password" name="secret" /><br/>

    <!-- 单选框 -->
    <!-- input标签配合type="radio"属性生成单选框 -->
    <!-- name属性一致的radio会被浏览器识别为同一组单选框,同一组内只能选择一个 -->
    <!-- 提交表单后,真正发送给服务器的是name属性和value属性的值 -->
    <!-- 使用checked="checked"属性设置默认被选中 -->
    请选择你最喜欢的季节:
    <input type="radio" name="season" value="spring" />春天
    <input type="radio" name="season" value="summer" checked="checked" />夏天
    <input type="radio" name="season" value="autumn" />秋天
    <input type="radio" name="season" value="winter" />冬天

    <br/><br/>

    你最喜欢的动物是:
    <input type="radio" name="animal" value="tiger" />路虎
    <input type="radio" name="animal" value="horse" checked="checked" />宝马
    <input type="radio" name="animal" value="cheetah" />捷豹

    <br/>

    <!-- 多选框 -->
    <!-- input标签和type="checkbox"配合生成多选框 -->
    <!-- 多选框被用户选择多个并提交表单后会产生『一个名字携带多个值』的情况 -->
    你最喜欢的球队是:
    <input type="checkbox" name="team" value="Brazil"/>巴西
    <input type="checkbox" name="team" value="German" checked="checked"/>德国
    <input type="checkbox" name="team" value="France"/>法国
    <input type="checkbox" name="team" value="China" checked="checked"/>中国
    <input type="checkbox" name="team" value="Italian"/>意大利

    <br/>

    <!-- 下拉列表 -->
    <!-- 使用select标签定义下拉列表整体,在select标签内设置name属性 -->
    你最喜欢的运动是:
    <select name="sport">
        <!-- 使用option属性定义下拉列表的列表项 -->
        <!-- 使用option标签的value属性设置提交给服务器的值,在option标签的标签体中设置给用户看的值 -->
        <option value="swimming">游泳</option>
        <option value="running">跑步</option>

        <!-- 使用option标签的selected="selected"属性设置这个列表项默认被选中 -->
        <option value="shooting" selected="selected">射击</option>
        <option value="skating">溜冰</option>
    </select>

    <br/>

    <br/><br/>

    <!-- 表单隐藏域 -->
    <!-- input标签和type="hidden"配合生成表单隐藏域 -->
    <!-- 表单隐藏域在页面上不会有任何显示,用来保存要提交到服务器但是又不想让用户看到的数据 -->
    <input type="hidden" name="userId" value="234654745" />

    <!-- 多行文本框 -->
    自我介绍:<textarea name="desc">多行文本框的默认值</textarea>

    <br/>

    <!-- 普通按钮 -->
    <button type="button">普通按钮</button>

    <!-- 重置按钮 -->
    <button type="reset">重置按钮</button>

    <!-- 表单提交按钮 -->
    <button type="submit">提交按钮</button>
</form>

②Java代码

protected void doPost(HttpServletRequest request, HttpServletResponse response) throws ServletException, IOException {

    // 获取包含全部请求参数的Map
    Map<String, String[]> parameterMap = request.getParameterMap();

    // 遍历这个包含全部请求参数的Map
    Set<String> keySet = parameterMap.keySet();

    for (String key : keySet) {

        String[] values = parameterMap.get(key);

        System.out.println(key + "=" + Arrays.asList(values));
    }

    System.out.println("---------------------------");

    // 根据请求参数名称获取指定的请求参数值
    // getParameter()方法:获取单选框的请求参数
    String season = request.getParameter("season");
    System.out.println("season = " + season);

    // getParameter()方法:获取多选框的请求参数
    // 只能获取到多个值中的第一个
    String team = request.getParameter("team");
    System.out.println("team = " + team);

    // getParameterValues()方法:取单选框的请求参数
    String[] seasons = request.getParameterValues("season");
    System.out.println("Arrays.asList(seasons) = " + Arrays.asList(seasons));

    // getParameterValues()方法:取多选框的请求参数
    String[] teams = request.getParameterValues("team");
    System.out.println("Arrays.asList(teams) = " + Arrays.asList(teams));

}