8.11 web架构介绍

413 阅读1分钟

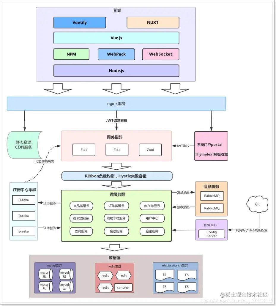
web开发的时候,作为一个前端开发,参与各种架构介绍的会议,会不可避免遇到下面这样的图。
这个时候我们就需要来了解一下,下面这些名词都是干嘛的啦

image.png

1 微服务 springclound alibaba

2 服务注册eureka、zookeeper、consul,Nacos

对于微服务架构,避免不了服务注册这个概念了,现在主流的架构主要是这几个啦,什么是服务注册呢?

3 服务调用 ribbon、openfeign

3 熔断 hystrix

  • 熔断机制:当失败率达到阀值自动触发熔断(如因网络故障、超时造成的失败率真高)。熔断的含义是直接忽略该服务,或返回兜底数据;熔断器触发的快速失败会自动进行恢复。
  • 降级机制:超时降级、资源不足时(线程或信号量)降级 、运行异常降级等,降级后可以配合降级接口返回托底数据。

4 流量控制 sentinel

5 网关zuul、gateway

6 配置 config、appollo

7 消息总线 bus、nacos

8 统一消息stream

9 服务追踪 sleuth

10 链路追踪 skywalking

11 消息队列 kafka rabbitMQ

12 缓存 redis

13 nacos

  • Nacos 可以作为服务注册中心、配置中心。

14 分布式事务 seata

15 日志监控 elk

16 k8s

17 定时任务 xx-job

18 dubbo