RxJava源码解析

193 阅读19分钟

RxJava源码解析

一,简单使用

   Observable observable = Observable.create(new ObservableOnSubscribe<String>() {
            @Override
            public void subscribe(@NonNull ObservableEmitter<String> emitter) throws Throwable {
                emitter.onNext("hello");
            }
        });
        Observer<String> observer = new Observer<String>() {
            @Override
            public void onSubscribe(@NonNull Disposable d) {
                Log.d(TAG, "onSubscribe() called with: d = [" + d + "]");
            }

            @Override
            public void onNext(@NonNull String s) {
                Log.d(TAG, "onNext() called with: s = [" + s + "]");
            }

            @Override
            public void onError(@NonNull Throwable e) {
                Log.d(TAG, "onError() called with: e = [" + e + "]");
            }

            @Override
            public void onComplete() {
                Log.d(TAG, "onComplete() called");
            }
        };
        observable.subscribe(observer);

目标:

  • 被观察者 Observable 如何生产事件的?

  • 被观察者 Observable 何时生产事件的?

  • 观察者 Observer 是何时接收到上游事件的?

  • Observable 与 Observer 是如何关联在一起的?

Observable

Observable 是数据的上游,即事件生产者

首先我们来了解一下事件是如何生成的,我们看一下 *Observable.create()*方法。

   @CheckReturnValue
    @NonNull
    @SchedulerSupport(SchedulerSupport.NONE)
    public static <T> Observable<T> create(@NonNull ObservableOnSubscribe<T> source) {
        // ObservableOnSubscribe 是个接口,只包含 subscribe 方法,是事件生产的源头
        Objects.requireNonNull(source, "source is null");// 判空
        return RxJavaPlugins.onAssembly(new ObservableCreate<>(source));
    }

最重要的是 **RxJavaPlugins.onAssembly(new ObservableCreate(source));**这句代码。

继续跟踪进去

 @NonNull
    public static <T> Observable<T> onAssembly(@NonNull Observable<T> source) {
        Function<? super Observable, ? extends Observable> f = onObservableAssembly;
        if (f != null) {
            return apply(f, source);
        }
        return source;
    }

看注释,原来这个方法是个 hook function 钩子函数。通过调试得知静态对象 onObservableAssembly默认为 null, 所以此方法直接返回传入的参数 source

钩子函数在RxJava中出现相当多,在系统没有调用函数之前,钩子就先捕获该消息,得到控制权。这时候钩子程序既可以改变该程序的执行,插入我们要执行的代码片段,还可以强制结束消息的传递。我们可以用作全局的监听。也可以做坏事,比如在下面程序中,把observable设置null,那就肯定会报空指针异常,不过我们还是不要这么干O(∩_∩)O

 RxJavaPlugins.setOnObservableAssembly(new Function<Observable, Observable>() {
            @Override
            public Observable apply(Observable observable) throws Throwable {
                System.out.println("apply : " + observable);
                observable = null;
                return observable;
            }
        });

onObservableAssembly 可以通过静态方法 **RxJavaPlugins. setOnObservableAssembly ()**设置全局的 Hook 函数。

现在我们明白了:

Observable observable = Observable.create(new ObservableOnSubscribe<String>() {
    @Override
    public void subscribe(@NonNull ObservableEmitter<String> emitter) throws Throwable {
        emitter.onNext("hello");
    }
});

等价于

Observable observable =new ObservableCreate<>(new ObservableOnSubscribe<String>() {
    @Override
    public void subscribe(@NonNull ObservableEmitter<String> emitter) throws Throwable {
        emitter.onNext("hello");
    }
});

好了,至此我们明白了,事件的源就是 new ObservableCreate()对象,将ObservableOnSubscribe 作为参数传递给 ObservableCreate 的构造函数。事件是由接口 ObservableOnSubscribesubscribe 方法上产的,至于何时生产事件,稍后再分析。

Observable创建过程时序图如下:

微信图片_20220511222722

Observer

Observer 是数据的下游,即事件消费者

public interface Observer<@NonNull T> {

    void onSubscribe(@NonNull Disposable d);

    void onNext(@NonNull T t);

    void onError(@NonNull Throwable e);

    void onComplete();

}

上游发送的事件就是再这几个方法中被消费的。至于上游何时发送事件、如何发送,我们稍后再看

subscribe

observable.subscribe(observer)这个方法就是实现订阅的,是将观察者(observer)与被观察者(observable)连接起来的方法。只有 subscribe 方法执行后,上游产生的事件才能被下游接收并处理。其实自然的方式应该是 observer 订阅(subscribe) observable, 但这样会打断 rxjava 的链式结构。所以采用相反的方式。

    public final void subscribe(@NonNull Observer<? super T> observer) {
        ...
        //hook 函数 ,默认直接返回observer
        observer = RxJavaPlugins.onSubscribe(this, observer);
        // 这个才是真正实现订阅的方法。
        subscribeActual(observer);
        ...
    }
//抽象方法,所以需要到实现类中去看具体实现,也就是说实现是在上文中提到的 ObservableCreate    
protected abstract void subscribeActual(@NonNull Observer<? super T> observer);

接下来我们来看 ObservableCreate.java

构造函数

   public ObservableCreate(ObservableOnSubscribe<T> source) {
        this.source = source;//事件源,生产事件的接口,由我们自己实现
    }

重点是这个subscribeActual方法:

@Override
protected void subscribeActual(Observer<? super T> observer) {
    //发射器
    CreateEmitter<T> parent = new CreateEmitter<>(observer);
    //直接回调了观察者的 onSubscribe,所以这个是一订阅就马上触发。
    observer.onSubscribe(parent);

    try {
        // 调用了事件源 subscribe 方法生产事件,同时将发射器传给事件源;
        // 现在明白了,数据源生产事件的 subscribe 方法只有在 observable.subscribe(observer)被执行后才执行的。 换言之,事件流是在订阅后才产生的;
        // 而 observable 被创建出来时并不生产事件,同时也不发射事件;
        source.subscribe(parent);
    } catch (Throwable ex) {
        Exceptions.throwIfFatal(ex);
        parent.onError(ex);
    }
}

现在我们明白了,数据源生产事件的 subscribe 方法只有在observable.subscribe(observer)被执行后才执行的。 换言之,事件流是在订阅后才产生的。而 observable 被创建出来时并不生产事件,同时也不发射事件。

接下来我们再来看看事件是如何被发射出去,同时 observer 是如何接收到发射的事件的

CreateEmitter<T> parent = new CreateEmitter<T>(observer);

CreateEmitter 实现了 ObservableEmitter 接口,同时 ObservableEmitter 接口又继承了Emitter 接口。

CreateEmitter 还实现了 Disposable 接口,这个 disposable 接口是用来判断是否中断事件发射的。

从名称上就能看出,这个是发射器,故名思议是用来发射事件的,正是它将上游产生的事件发射到下游的。

Emitter 是事件源与下游的桥梁。

CreateEmitter 主要包括方法:

void onNext(@NonNull T value);
void onError(@NonNull Throwable error);
void onComplete();
public void dispose() ;
public boolean isDisposed();

是不是跟 observer 的方法很像?

我们来看看 CreateEmitter 中这几个方法的具体实现:

只列出关键代码

   static final class CreateEmitter<T> extends AtomicReference<Disposable> implements ObservableEmitter<T>, Disposable {

        private static final long serialVersionUID = -3434801548987643227L;

        final Observer<? super T> observer;

        CreateEmitter(Observer<? super T> observer) {
            this.observer = observer;
        }

        @Override
        public void onNext(T t) {
            if (t == null) {
                onError(ExceptionHelper.createNullPointerException("onNext called with a null value."));
                return;
            }
            //判断事件是否需要被丢弃
            if (!isDisposed()) {
                // 调用Emitter的onNext,它会直接调用observer的 onNext
                observer.onNext(t);
            }
        }

        @Override
        public boolean tryOnError(Throwable t) {
            if (t == null) {
                t = ExceptionHelper.createNullPointerException("onError called with a null Throwable.");
            }
            if (!isDisposed()) {
                try {
                    // 调用 Emitter 的 onError,它会直接调用 observer 的 onError
                    observer.onError(t);
                } finally {
                    // 当 onError 被触发时,执行 dispose(), 后续 onNext,onError, onComplete 就不会继续发射事件了
                    dispose();
                }
                return true;
            }
            return false;
        }

        @Override
        public void onComplete() {
            if (!isDisposed()) {
                try {
                    //调用 Emitter 的 onComplete,它会直接调用 observer 的 onComplete
                    observer.onComplete();
                } finally {
                    // 当 onComplete 被触发时,也会执行 dispose(), 后续 onNext,onError,onComplete同样不会继续发射事件了
                    dispose();
                }
            }
        }
    }

CreateEmitteronErroronComplete 方法任何一个执行完都会执行 **dispose()**中断事件发射,所以 observer 中的 onErroronComplete 也只能有一个被执行。

现在我们可以知道,事件是如何被发射给下游的。当订阅成功后,数据源ObservableOnSubscribe 开始生产事件,调用EmitteronNextonComplete向下游发射事件。

Emitter 包含了 observer 的引用,又调用了observer onNextonComplete,这样下游observer 就接收到了上游发射的数据。

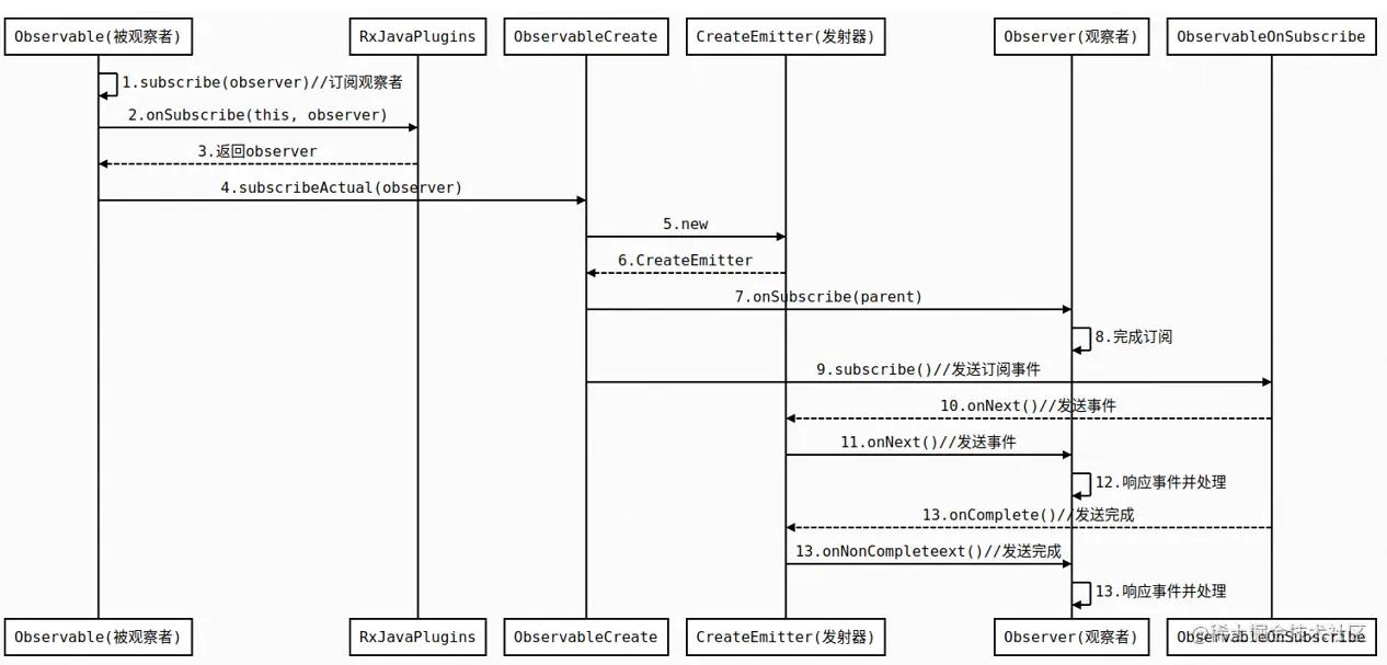
Observable 与 Observer 订阅的过程 重要步骤

微信图片_20220511222835

Observable 与 Observer 订阅的过程时序图如下:

微信图片_20220511222859


总结

Rxjava 的流程大概是:

  1. Observable.create 创建事件源,但并不生产也不发射事件。

  2. 实现 observer 接口,但此时没有也无法接受到任何发射来的事件。

  3. 订阅 observable.subscribe(observer), 此时会调用具体 Observable的实现类中的subscribeActual 方法,此时会才会真正触发事件源生产事件,事件源生产出来的事件通过 EmitteronNextonErroronComplete发射给 observer 对应的方法由下游 observer消费掉。从而完成整个事件流的处理。

  4. observer 中的 onSubscribe 在订阅时即被调用,并传回了 Disposableobserver 中可以利用 Disposable 来随时中断事件流的发射。

二,map转换

我们知道了RxJava简单使用的原理之后,我们跟着就要学习操作符的使用了,可是操作符有那么多?我们怎么学呢?

其实我们只要搞懂一个操作符的原理,我们就会懂得其他操作符的原理,进而了解整个RxJava的原理。

接下来,我们来研究map操作符

微信图片_20220511230923

使用如下:

Observable.create(new ObservableOnSubscribe<String>() {
    @Override
    public void subscribe(@NonNull ObservableEmitter<String> emitter) throws Throwable {
        emitter.onNext("hello");
    }
}).map(new Function<String, String>() {
    @Override
    public String apply(String s) throws Throwable {
        //可以把传入进来的s进行小写转换,这就是map的功能,能把一个圆形变成一个方形
        return s.toLowerCase(Locale.ROOT);
    }
}).subscribe(new Observer<String>() {
    @Override
    public void onSubscribe(@NonNull Disposable d) {
        Log.d(TAG, "onSubscribe() called with: d = [" + d + "]");
    }

    @Override
    public void onNext(@NonNull String s) {
        Log.d(TAG, "onNext() called with: s = [" + s + "]");
    }

    @Override
    public void onError(@NonNull Throwable e) {
        Log.d(TAG, "onError() called with: e = [" + e + "]");
    }

    @Override
    public void onComplete() {
        Log.d(TAG, "onComplete() called");
    }
});

现在,我们就走进map操作符的源码

public final <R> Observable<R> map(@NonNull Function<? super T, ? extends R> mapper) {
    Objects.requireNonNull(mapper, "mapper is null");
    return RxJavaPlugins.onAssembly(new ObservableMap<>(this, mapper));
}

我们现在又看到了熟悉的钩子hook函数,RxJava中的钩子函数真的是无处不在,在此,我们默认知道其实这个函数就会返回new ObservableMap<>(this, mapper) 这个对象。想都不用想我们知道这个ObservableMap其实也是Observable的子类

我们点进去ObservableMap的源码看一下

public final class ObservableMap<T, U> extends AbstractObservableWithUpstream<T, U> {
    final Function<? super T, ? extends U> function;

    public ObservableMap(ObservableSource<T> source, Function<? super T, ? extends U> function) {
        // source是上游Observable
        super(source);
        this.function = function;
    }

    @Override
    public void subscribeActual(Observer<? super U> t) {
        // 调用了上游Observable(即ObservableCreate)的subscribe方法,传入new出来的MapObserver对象,第一个参数是下游Observer,第二个参数是Function泛型接口
        source.subscribe(new MapObserver<T, U>(t, function));
    }
}    

上面ObservableMap就做了三件事

  1. 在构造方法中,将传入的Observable也就是本身抛给父类(ObservableSource是Observable的父类,所以可以接受)
  2. 对转换逻辑funtion进行保存
  3. 重写subscribeActual()方法并在其中实现订阅

我们重点看subscribeActual的实现,source指的是上游自定义source(即ObservableCreate),按照之前我们分析,应该是 source.subscribe(Observer),

刚好MapObserver这个也是Observer的子类,所以没问题。

创建MapObserver需要两个参数,第一个参数是自定义观察者(下游Observer或者又叫终点),第二个参数是转换逻辑的funtion。

我们现在点进去自定义source(ObservableCreate)的subscribe方法

@Override
protected void subscribeActual(Observer<? super T> observer) {//第一层包裹
    //第二层包裹
    CreateEmitter<T> parent = new CreateEmitter<>(observer);
    observer.onSubscribe(parent);

    try {
        source.subscribe(parent);
    } catch (Throwable ex) {
        Exceptions.throwIfFatal(ex);
        parent.onError(ex);
    }
}

发现它在第一层包裹的基础上,又给它封了一层包裹,也就是把第一层包裹作为参数传入了第二层包裹即发射器

也就是说最终的终点(自定义观察者)经历了两次封装,第一次是封装为MapObserver,我们称之为第一层包裹,第二次是封装为CreateEmitter,我们称之为第二层包裹。

然后我们来看我们的自定义source发送的事件是怎么流入到终点的。

Observable.create(new ObservableOnSubscribe<String>() {
    @Override
    public void subscribe(@NonNull ObservableEmitter<String> emitter) throws Throwable {
        emitter.onNext("hello");
    }
})

我们发射的最先是由CreateEmitter中开启。我们查看CreateEmitter这个类的onNext()方法:

@Override
public void onNext(T t) {
    if (t == null) {
        onError(ExceptionHelper.createNullPointerException("onNext called with a null value."));
        return;
    }
    if (!isDisposed()) {
        observer.onNext(t);
    }
}

发现它调用了observeronNext方法,并且把我们传入的参数也作为参数传进去,这个observer是下一层,而不是自定义观察者。它的下一层就是ObservableMap,我们现在进入ObservableMap看一下

@Override
public void onNext(T t) {
    if (done) {
        return;
    }

    if (sourceMode != NONE) {
        downstream.onNext(null);
        return;
    }

    U v;

    try {
        //mapper.apply(t) 进行变换,用v接受变换后的值
        v = Objects.requireNonNull(mapper.apply(t), "The mapper function returned a null value.");
    } catch (Throwable ex) {
        fail(ex);
        return;
    }
    //调用下一层的onNext方法,并把变换后的的值v作为参数传入
    downstream.onNext(v);
}

首先将我们传入的值进行了一个变换,即apply方法,然后调用下游的onNext方法将变换后的值传过去。这里我们的下游就是终点,即自定义观察者。所以就到头了。

装饰模式

假如用到了两个map操作符,create方法返回的是ObservableCreate对象,然后调用map方法,相当于将ObservableCreateObservableMap包起来,然后又调用一次map方法,相当于用ObservableMapObservableMap包起来。用图表示就是这样子

微信图片_20220511234549

总结:

微信图片_20220511234448

三,线程调度

Android 的 UI 线程是不能做网络操作,也不能做耗时操作,

所以一般我们把网络或耗时操作都放在非 UI 线程中执行。

RxJava强 大的线程调度能力能很快很好进行线程切换。

Observable.create(new ObservableOnSubscribe<String>() {
    @Override
    public void subscribe(@NonNull ObservableEmitter<String> emitter) throws Throwable {
        emitter.onNext("hello");
    }
}).subscribeOn(Schedulers.io()).observeOn(AndroidSchedulers.mainThread()).subscribe(new Observer<String>() {
    @Override
    public void onSubscribe(@NonNull Disposable d) {
        Log.d(TAG, "onSubscribe() called with: d = [" + d + "]");
    }

    @Override
    public void onNext(@NonNull String s) {
        Log.d(TAG, "onNext() called with: s = [" + s + "]");
    }

    @Override
    public void onError(@NonNull Throwable e) {
        Log.d(TAG, "onError() called with: e = [" + e + "]");
    }

    @Override
    public void onComplete() {
        Log.d(TAG, "onComplete() called");
    }
});

线程调度(被观察者) subscribeOn

Scheduler分类

调度器类型效果
Schedulers.computation()用于计算任务,如事件循环或和回调处理,不要用于IO操作(IO操作请使用Schedulers.io());默认线程数等于处理器的数量
Schedulers.from(executor)使用指定的Executor作为调度器
Schedulers.immediate( )在当前线程立即开始执行任务
Schedulers.io( )用于IO密集型任务
Schedulers.newThread( )为每个任务创建一个新线程
Schedulers.trampoline( )当其它排队的任务完成后,在当前线程排队开始执行
AndroidSchedulers.mainThread()用于Android的UI更新操作

首先我们先分析下 **Schedulers.io()**这个函数是什么

@NonNull
public static Scheduler io() {
    return RxJavaPlugins.onIoScheduler(IO);
}

老熟人hook函数,我们直接看IO是啥

IO 是个 static 变量,初始化的地方是Schedulers的静态代码块中

IO = RxJavaPlugins.initIoScheduler(new IOTask());

等价于

io() = new IOTask().call();

继续看看 IOTask

static final class IOTask implements Supplier<Scheduler> {
    @Override
    public Scheduler get() {
        return IoHolder.DEFAULT;
    }
}

综合以上,得出结论

Schedulers.io() = new IoScheduler()

好了,排除了其他干扰代码,接下来看看 IoScheduler()是什么了

IoScheduler 看名称就知道是个 IO 线程调度器,根据代码注释得知,它就是一个用来创建

和缓存线程的线程池。看到这个豁然开朗了,原来 Rxjava 就是通过这个调度器来调度线程

的,至于具体怎么实现我们接着往下看

   //无参构造函数
   public IoScheduler() {
        this(WORKER_THREAD_FACTORY);
    }

    //有参构造函数
    public IoScheduler(ThreadFactory threadFactory) {
        this.threadFactory = threadFactory;
        this.pool = new AtomicReference<>(NONE);
        start();
    }
    
    @Override
    public void start() {
        CachedWorkerPool update = new CachedWorkerPool(KEEP_ALIVE_TIME, KEEP_ALIVE_UNIT, threadFactory);
        if (!pool.compareAndSet(NONE, update)) {
            update.shutdown();
        }
    }
    
   //CachedWorkerPool构造函数
    CachedWorkerPool(long keepAliveTime, TimeUnit unit, ThreadFactory threadFactory) {
            this.keepAliveTime = unit != null ? unit.toNanos(keepAliveTime) : 0L;
            this.expiringWorkerQueue = new ConcurrentLinkedQueue<>();
            this.allWorkers = new CompositeDisposable();
            this.threadFactory = threadFactory;

            ScheduledExecutorService evictor = null;
            Future<?> task = null;
            if (unit != null) {
                //EVICTOR_THREAD_FACTORY 是名为 RxCachedWorkerPoolEvictor 的清除线程
                evictor = Executors.newScheduledThreadPool(1, EVICTOR_THREAD_FACTORY);
                task = evictor.scheduleWithFixedDelay(this, this.keepAliveTime, this.keepAliveTime, TimeUnit.NANOSECONDS);
            }
            evictorService = evictor;
            evictorTask = task;
    }

从上面的代码可以看出,new IoScheduler()后 Rxjava 会创建 CachedWorkerPool 的线程池,同时也创建并运行了一个名为 RxCachedWorkerPoolEvictor清除线程,主要作用是清除不再使用的一些线程。但目前只创建了线程池并没有实际的 thread,所以 Schedulers.io()相当于只做了线程调度的前期准备

OK,终于可以开始分析 Rxjava 是如何实现线程调度的。回看 **subscribeOn()**方法的内部实现:

@CheckReturnValue
@SchedulerSupport(SchedulerSupport.CUSTOM)
@NonNull
public final Observable<T> subscribeOn(@NonNull Scheduler scheduler) {
    Objects.requireNonNull(scheduler, "scheduler is null");
    return RxJavaPlugins.onAssembly(new ObservableSubscribeOn<>(this, scheduler));
}

很熟悉的代码 RxJavaPlugins.onAssembly,上一篇已经分析过这个方法,就是个 hook function, 等价于直接 return new ObservableSubscribeOn(this, scheduler);, 现在知道了这里的 scheduler 其实就是 IoScheduler

跟踪代码进入 ObservableSubscribeOn,可以看到这个 ObservableSubscribeOn 继承自 Observable,并且扩展了一些属性,增加了

scheduler。 这就是典型的装饰模式,Rxjava 中大量用到了装饰模式,后面还会经常看到这种 wrap 类。

上面我们已经知道了 Observable.subscribe()方法最终都是调用了对应的实现类的subscribeActual 方法。我们重点分析下 subscribeActual:

@Override
public void subscribeActual(final Observer<? super T> observer) {
    final SubscribeOnObserver<T> parent = new SubscribeOnObserver<>(observer);
    //没有任何线程调度,直接调用的,所以下游的 onSubscribe 方法没有切换线程,
    //所以我们明白了为什么只有 onSubscribe 还运行在 main 线程 
    observer.onSubscribe(parent);
    parent.setDisposable(scheduler.scheduleDirect(new SubscribeTask(parent)));
}

SubscribeOnObserver 也是装饰模式的体现, 是对下游 observer 的一个 wrap,只是添加了 Disposable 的管理。

接下来分析最重要的 scheduler.scheduleDirect(new SubscribeTask(parent))

//这个类很简单,就是一个 Runnable,最终运行上游的 subscribe 方法
final class SubscribeTask implements Runnable {
    private final SubscribeOnObserver<T> parent;

    SubscribeTask(SubscribeOnObserver<T> parent) {
        this.parent = parent;
    }

    @Override
    public void run() {
        source.subscribe(parent);
    }
}
@NonNull
public Disposable scheduleDirect(@NonNull Runnable run, long delay, @NonNull TimeUnit unit) {
    //IoSchedular 中的 createWorker()
    final Worker w = createWorker();

    //hook decoratedRun=run
    final Runnable decoratedRun = RxJavaPlugins.onSchedule(run);

    //decoratedRun的 wrap,增加了 Dispose 的管理
    DisposeTask task = new DisposeTask(decoratedRun, w);

    // 线程调度
    w.schedule(task, delay, unit);

    return task;
}

回到 IoScheduler

@NonNull
@Override
public Worker createWorker() {
    // 工作线程是在此时创建的
    return new EventLoopWorker(pool.get());
}
static final class EventLoopWorker extends Scheduler.Worker {

    @NonNull
    @Override
    public Disposable schedule(@NonNull Runnable action, long delayTime, @NonNull TimeUnit unit) {
        if (tasks.isDisposed()) {
            // don't schedule, we are unsubscribed
            return EmptyDisposable.INSTANCE;
        }
        //action 中就包含上游 subscribe 的 runnable
        return threadWorker.scheduleActual(action, delayTime, unit, tasks);
    }
}

最终线程是在这个方法内调度并执行的。

@NonNull
public ScheduledRunnable scheduleActual(final Runnable run, long delayTime, @NonNull TimeUnit unit, @Nullable DisposableContainer parent) {
    //decoratedRun = run, 包含上游 subscribe 方法的 runnable
    Runnable decoratedRun = RxJavaPlugins.onSchedule(run);

    //decoratedRun 的 wrap,增加了 dispose 的管理
    ScheduledRunnable sr = new ScheduledRunnable(decoratedRun, parent);

    if (parent != null) {
        if (!parent.add(sr)) {
            return sr;
        }
    }

    // 最终 decoratedRun 被调度到之前创建或从线程池中取出的线程 也就是说在RxCachedThreadScheduler-x 运行
    Future<?> f;
    try {
        if (delayTime <= 0) {
            f = executor.submit((Callable<Object>)sr);
        } else {
            f = executor.schedule((Callable<Object>)sr, delayTime, unit);
        }
        sr.setFuture(f);
    } catch (RejectedExecutionException ex) {
        if (parent != null) {
            parent.remove(sr);
        }
        RxJavaPlugins.onError(ex);
    }

    return sr;
}

至此我们终于明白了 Rxjava 是如何调度线程并执行的,通过 subscribeOn 方法将上游生产事件的方法运行在指定的调度线程中。

上游生产者已被调度到RxCachedThreadScheduler-1线程中,同时发射事件并没有切换线程,所以发射后消费事件的 onNext onErro onComplete 也在

RxCachedThreadScheduler-1 线程中。

图解

图片1

图片2

概括

  1. Schedulers.io()等价于 new IoScheduler()。
  2. new IoScheduler() Rxjava 创建了线程池,为后续创建线程做准备,同时创建并运行了一个清理线程 RxCachedWorkerPoolEvictor,定期执行清理任务。
  3. subscribeOn()返回一个 ObservableSubscribeOn 对象,它是 Observable 的一个装饰类,增加了 scheduler
  4. 调用 subscribe()方法,在这个方法调用后,subscribeActual()被调用,才真正执行了IoSchduler 中的 createWorker()创建线程并运行,最终将上游 Observable 的 subscribe()方法调度到新创建的线程中运行。
  5. 因为 RxJava 最终能影响 ObservableOnSubscribe 这个匿名实现接口的运行环境的只能是最后一次运行的 subscribeOn() ,又因为 RxJava 订阅的时候是从下往上订阅,所以从上往下第一个 subscribeOn() 就是最后运行的,这就造成了写多个 subscribeOn() 并没有什么用的现象。

线程调度(观察者) observeOn

AndroidSchedulers.mainThread()

先来看看 AndroidSchedulers.mainThread()是什么?

//在主线程执行任务的 scheduler
public static Scheduler mainThread() {
    return RxAndroidPlugins.onMainThreadScheduler(MAIN_THREAD);
}
private static final Scheduler MAIN_THREAD =
    RxAndroidPlugins.initMainThreadScheduler(() -> MainHolder.DEFAULT);
private static final class MainHolder {
    static final Scheduler DEFAULT
        = new HandlerScheduler(new Handler(Looper.getMainLooper()), true);
}
public static Scheduler initMainThreadScheduler(Callable<Scheduler> scheduler) {
    if (scheduler == null) {
        throw new NullPointerException("scheduler == null");
    }
    Function<Callable<Scheduler>, Scheduler> f = onInitMainThreadHandler;
    if (f == null) {
        return callRequireNonNull(scheduler);
    }
    return applyRequireNonNull(f, scheduler);
}

代码很简单,这个 **AndroidSchedulers.mainThread()**想当于 new HandlerScheduler(new Handler(Looper.getMainLooper())),原来是利用 Android 的 Handler 来调度到 main 线程的。

我们再看看 HandlerScheduler,它与我们上节分析的 IOScheduler 类似,都是继承自Scheduler,所以 AndroidSchedulers.mainThread()其实就是是创建了一个运行在 main thread 上的 scheduler。

observeOn

我们看看这个操作符的源码

public final Observable<T> observeOn(@NonNull Scheduler scheduler) {
    return observeOn(scheduler, false, bufferSize());
}
public final Observable<T> observeOn(@NonNull Scheduler scheduler, boolean delayError, int bufferSize) {
    Objects.requireNonNull(scheduler, "scheduler is null");
    ObjectHelper.verifyPositive(bufferSize, "bufferSize");
    return RxJavaPlugins.onAssembly(new ObservableObserveOn<>(this, scheduler, delayError, bufferSize));
}

重点是这个 new ObservableObserveOn,和之前研究的ObservableSubscribeOn继承自同一个父类。

重点还是这个方法,我们前文已经提到了,Observable 的 subscribe 方法最终都是调用subscribeActual 方法。下面看看这个方法的实现:

@Override
protected void subscribeActual(Observer<? super T> observer) {
    // scheduler 就是前面提到的 HandlerScheduler,所以进入 else 分支
    if (scheduler instanceof TrampolineScheduler) {
        source.subscribe(observer);
    } else {
        //创建 HandlerWorker
        Scheduler.Worker w = scheduler.createWorker();

        //调用上游 Observable 的 subscribe,将订阅向上传递
        source.subscribe(new ObserveOnObserver<>(observer, w, delayError, bufferSize));
    }
}

从上面代码可以看到使用了 ObserveOnObserver 类对 observer 进行装饰,好了,我们再来看看 ObserveOnObserver

我们已经知道了,事件源发射的事件,是通过 observer 的 onNext,onError,onComplete 发射到下游的。所以看看 ObserveOnObserver 的这三个方法是如何实现的。我们来看onNext 方法:

@Override
public void onNext(T t) {
    if (done) {
        return;
    }

    //如果是非异步方式,将上游发射的时间加入到队列
    if (sourceMode != QueueDisposable.ASYNC) {
        queue.offer(t);
    }
    schedule();
}
void schedule() {
    //保证只有唯一任务在运行
    if (getAndIncrement() == 0) {
        //调用的就是 HandlerWorker 的 schedule 方法
        worker.schedule(this);
    }
}
@Override
@SuppressLint("NewApi") // Async will only be true when the API is available to call.
public Disposable schedule(Runnable run, long delay, TimeUnit unit) {
    if (run == null) throw new NullPointerException("run == null");
    if (unit == null) throw new NullPointerException("unit == null");

    if (disposed) {
        return Disposable.disposed();
    }

    run = RxJavaPlugins.onSchedule(run);

    ScheduledRunnable scheduled = new ScheduledRunnable(handler, run);

    Message message = Message.obtain(handler, scheduled);
    message.obj = this; // Used as token for batch disposal of this worker's runnables.

    if (async) {
        message.setAsynchronous(true);
    }

    handler.sendMessageDelayed(message, unit.toMillis(delay));

    // Re-check disposed state for removing in case we were racing a call to dispose().
    if (disposed) {
        handler.removeCallbacks(scheduled);
        return Disposable.disposed();
    }

    return scheduled;
}

schedule 方法将传入的 run 调度到对应的 handle 所在的线程来执行,这个例子里就是有main 线程来完成。 再回去看看前面传入的 run 吧。

回到 ObserveOnObserver 中的 run 方法:

@Override
public void run() {
    if (outputFused) {
        drainFused();
    } else {
        drainNormal();
    }
}
void drainNormal() {
    int missed = 1;

    final SimpleQueue<T> q = queue;
    final Observer<? super T> a = downstream;

    for (;;) {
        if (checkTerminated(done, q.isEmpty(), a)) {
            return;
        }

        for (;;) {
            boolean d = done;
            T v;

            try {
                // 从队列中 queue 中取出事件
                v = q.poll();
            } catch (Throwable ex) {
                Exceptions.throwIfFatal(ex);
                disposed = true;
                upstream.dispose();
                q.clear();
                a.onError(ex);
                worker.dispose();
                return;
            }
            boolean empty = v == null;

            if (checkTerminated(d, empty, a)) {
                return;
            }

            if (empty) {
                break;
            }

            //调用下游 observer 的 onNext 将事件 v 发射出去
            a.onNext(v);
        }

        missed = addAndGet(-missed);
        if (missed == 0) {
            break;
        }
    }
}

至此我们明白了 RXjava 是如何调度消费者线程了。

概括

Rxjava 调度消费者现在的流程,以 observeOn(AndroidSchedulers.mainThread())为例。

  1. AndroidSchedulers.mainThread()先创建一个包含 handlerScheduler, 这个 handler 是主线程的 handler。

  2. observeOn 方法创建 ObservableObserveOn,它是上游 Observable 的一个装饰类,其中包含前面创建的 SchedulerbufferSize 等.

  3. 订阅方法 subscribe 被调用后,ObservableObserveOn 的 subscribeActual 方法创建Scheduler.Worker 并调用上游subscribe 方法,同时将自身接收的参数observer装饰ObserveOnObserver 装饰后传递给上游。

  4. 当上游调用被 ObserveOnObserver 的 onNext、onError 和 onComplete 方法时,ObserveOnObserver 将上游发送的事件通通加入到队列 queue 中,然后再调用 scheduler将处理事件的方法调度到对应的线程中(本例会调度到 main thread)。 处理事件的方法将queue 中保存的事件取出来,调用下游原始的 observer 再发射出去

  5. 经过以上流程,下游处理事件的消费者线程就运行在了 observeOn 调度后的 thread 中。

线程总结

  • Rxjava 的 subscribe 方法是由下游一步步向上游进行传递的。会调用上游的 subscribe,直到调用到事件源。如: **source.subscribe(xxx);**而上游的 source 往往是经过装饰后的 Observable, Rxjava 就是利用ObservableSubscribeOn 将 subscribe 方法调度到了指定线程运行,生产者线程最终会运行在被调度后的线程中。但多次调用 subscribeOn 方法会怎么样呢? 我们知道因为 subscribe方法是由下而上传递的,所以事件源的生产者线程最终都只会运行在第一次执行subscribeOn 所调度的线程中,换句话就是多次调用 subscribeOn 方法,只有第一次有效。

  • Rxjava 发射事件是由上而下发射的,上游的 onNext、onError、onComplete 方法会调用下游传入的 observer 的对应方法。往往下游传递的 observer 对象也是经过装饰后的observer 对象。Rxjava 就是利用 ObserveOnObserver 将执行线程调度后,再调用下游对应的 onNext、onError、onComplete 方法,这样下游消费者就运行再了指定的线程内。 那么多次调用 observeOn 调度不同的线程会怎么样呢? 因为事件是由上而下发射的,所以每次用 observeOn 切换完线程后,对下游的事件消费都有效,比如下游的 map 操作符。最终的事件消费线程运行在最后一个 observeOn 切换后线程中。

四,背压

参考blog.csdn.net/carson_ho/a…

原理

背压原理

控制观察者接收事件的速度

异步订阅

5.1.1

5.1.1.2

同步订阅

同步订阅 & 异步订阅 的区别在于:

  • 同步订阅中,被观察者 & 观察者工作于同1线程
  • 同步订阅关系中没有缓存区

5.1.2

控制被观察者发送事件的速度

异步订阅

5.2

同步订阅

  • 在同步订阅情况中使用FlowableEmitter.requested()时,有以下几种使用特性需要注意的:

    5.2.2

背压策略

模式1:BackpressureStrategy.ERROR
  • 问题:发送事件速度 > 接收事件 速度,即流速不匹配

    具体表现:出现当缓存区大小存满(默认缓存区大小 = 128)、被观察者仍然继续发送下1个事件时

  • 处理方式:直接抛出异常MissingBackpressureException

模式2:BackpressureStrategy.MISSING
  • 问题:发送事件速度 > 接收事件 速度,即流速不匹配

    具体表现是:出现当缓存区大小存满(默认缓存区大小 = 128)、被观察者仍然继续发送下1个事件时

  • 处理方式:友好提示:缓存区满了

模式3:BackpressureStrategy.BUFFER
  • 问题:发送事件速度 > 接收事件 速度,即流速不匹配

    具体表现是:出现当缓存区大小存满(默认缓存区大小 = 128)、被观察者仍然继续发送下1个事件时

  • 处理方式:将缓存区大小设置成无限大

    1. 即被观察者可无限发送事件观察者,但实际上是存放在缓存区
    2. 但要注意内存情况,防止出现OOM
模式4: BackpressureStrategy.DROP
  • 问题:发送事件速度 > 接收事件 速度,即流速不匹配

    具体表现是:出现当缓存区大小存满(默认缓存区大小 = 128)、被观察者仍然继续发送下1个事件时

  • 处理方式:超过缓存区大小(128)的事件丢弃

    如发送了150个事件,仅保存第1 - 第128个事件,第129 -第150事件将被丢弃

模式5:BackpressureStrategy.LATEST
  • 问题:发送事件速度 > 接收事件 速度,即流速不匹配

    具体表现是:出现当缓存区大小存满(默认缓存区大小 = 128)、被观察者仍然继续发送下1个事件时

  • 处理方式:只保存最新(最后)事件,超过缓存区大小(128)的事件丢弃

    即如果发送了150个事件,缓存区里会保存129个事件(第1-第128 + 第150事件)

6a3ffae7219b993eed20f48290136fd0

五,常见问题

5.1,操作符 map 和 flatmap 的区别?

  • map:【数据类型转换】将被观察者发送的事件转换为另一种类型的事件。

  • flatMap:【化解循环嵌套和接口嵌套】将被观察者发送的事件序列进行拆分 & 转换 后合并成一个新的事件序列,最后再进行发送。

  • concatMap:【有序】与 flatMap 的 区别在于,拆分 & 重新合并生成的事件序列 的顺序与被观察者旧序列生产的顺序一致。

共同点

  • 都是依赖 Function 函数进行转换(将一个类型依据程序逻辑转换成另一种类型,根据入参和返回值)

  • 都能在转换后直接被 subscribe

区别

  • 返回结果不同

    map 返回的是结果集,flatmap 返回的是包含结果集的 Observable 对象(返回结果不同)

  • 执行顺序不同

    map 被订阅时每传递一个事件执行一次 onNext 方法,flatmap 多用于多对多,一对多,再被转化为多个时,一般利用 from/just 进行一一分发,被订阅时将所有数据传递完毕汇总到一个 Observable 然后一一执行 onNext 方法。(如单纯用于一对一转换则和 map 相同)

  • 转换对象的能力不同

    • map 只能单一转换,单一指的是只能一对一进行转换,指一个对象可以转化为另一个对象但是不能转换成对象数组。

    • flatmap 既可以单一转换也可以一对多/多对多转换,flatmap 要求返回 Observable,因此可以再内部进行事件分发,逐个取出单一对象。

5.2,暂未整理