SpringBoot启动报错(The method's class, javax.servlet.ServletContext, is available f)

227 阅读1分钟

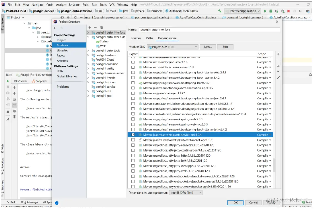
本文已参与「新人创作礼」活动,一起开启掘金创作之路。 报错现象: image.png

问题原因: 存在多个重复的jar包,但是这个删除要去project Structure中删除,pom.xml中是找不到这几个冲突包的

解决方法 删除重复的jar包,注意删除的应该是servlet-api-2.5.jar,不要删除错了。。。

image.png