公司官网建站笔记(一):腾讯云服务器装CentOS8.2系统、重置密码、远程ssh登陆、sftp传递文件以及新建开发者账户

220 阅读2分钟

前言

  本篇使用的是腾讯云服务器,讲解了部署安装服务器CentOS8.2系统,重置密码,添加用户,远程登陆,远程传递文件等基本流程。


前提条件

  购买了腾讯云服务器,如下图:   在这里插入图片描述


云服务器的初始化操作

步骤一:关机,重命名

  购买的时候,会选择操作系统,并且默认已经启动,所以需要先关闭:   在这里插入图片描述   然后,等待关闭完成后,“管理”中修改名称:   在这里插入图片描述   在这里插入图片描述

步骤二:重装系统

  选择重装系统,系统选择CentOS8.2,如下图:   在这里插入图片描述   在这里插入图片描述   需要验证下身份:   在这里插入图片描述   重装系统后,默认是运行的。

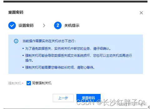
步骤三:重置密码

  在这里插入图片描述   (此处特别注意,仅可对系统中已存在的用户进行重置密码操作,之前没有密码自己新建了个,所以登陆不上,目前笔者直接用root)   在这里插入图片描述   在这里插入图片描述

步骤四:通过控制台远程登陆

  在这里插入图片描述   自己会弹出终端连接:   在这里插入图片描述


云服务器三个重要操作

工具secrueCRT和SecureFX下载地址:

  CSDN粉丝零积分下载:download.csdn.net/download/qq…   QQ群:1047134658(点击“文件”搜索“SecureCRT”,群内与博文同步更新)

使用工具远程ssh登陆

  在这里插入图片描述   在这里插入图片描述   在这里插入图片描述   成功登陆上,如下图:   在这里插入图片描述   在这里插入图片描述

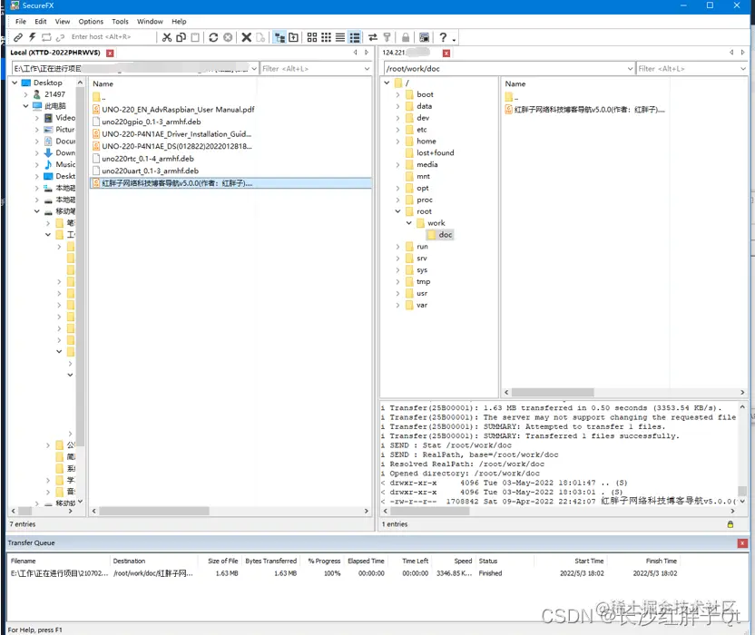
使用工具远程sftp传输文件

  在这里插入图片描述    在这里插入图片描述   查看,中文显示乱码:   在这里插入图片描述   此处特别注意,新建了一个文件,直接中文和传递回来是中文:   在这里插入图片描述   所以,应该是字符编码不同:

locale

  在这里插入图片描述   修改配置文件:

sudo vim /etc/locale.conf

  在这里插入图片描述   然后,重启,无效,经过进一步研究,发现是sftp传递的子父编码问题:   要将utf-8改为ISO-8859-1,服务器为了避免多做改动,此处到此为止。

创建新的用户yang

  不建议使用root用户,所有需要创建一个个人用户,笔者习惯开辟一个用户名为yang的用户。

adduser yang
passwd yang
chmod u+w /etc/sudoers
vi /etc/sudoers

     添加一行:   在这里插入图片描述   撤销文件写权限:

chmod u-w /etc/sudoers

  回到yang用户,测试重启,成功!   注意:改了sodoers之后,sudo时需要输入yang的密码,目前测试,只遇到了systemctl相关操作必须root密码。


上一篇:没有了 下一篇:《公司网站服务器笔记(二):在阿里云服务器部署PHP服务器环境》