从 MFC 移植程序到 wxWidgets,附原型设计及实现效果

729 阅读2分钟

【MFC 移植 wxWidgets 背景】

《定时执行专家》 4.0是十年前的版本了,MFC制作的界面,虽然现在还能使用,但是明显到了需要更新和升级的时候了。最近有些时间开始了移植的工作,时隔十年的更新,最大的变化就是程序使用的界面库从 MFC 移植到 wxWidgets,界面全部重新设计,图标也都进行了更换,可以看到基本100%还原了设计稿。

wxWidgets(最新版  3.1.4,经典的开源、跨平台 C++ GUI类库)特有的 sizer 布局管理器进行的设计和实现,熟悉用法之后还是比较方便的。触发器对话框界面比较复杂,其他界面都比较简单。

GCC、wxWidgets 配合 Codeblocks IDE来做开发,用的都是开源的工具和开源的界面类库,这次升级是一件非常纯粹、令人愉快的开源开发体验。推荐大家尝试。

【主要的升级内容包括】
1、GUI 界面开发库从之前微软的 MFC 更换到开源的 wxWidgets
2、任务和触发器的关系有之前的 1 对 1,变成了 1对多,也就是一个任务拥有多个触发器
3、使用多线程执行任务
4、增加的【安静模式】
5、增加了几个用户需求的设置(见设置窗口)
6、实现了 Cron 表达式的 GUI 界面设定功能,程序内部计算使用的都是 Cron表达式(倒计时、伴随执行不是)
7、增加了密码保护功能
8、更换了所有的图标

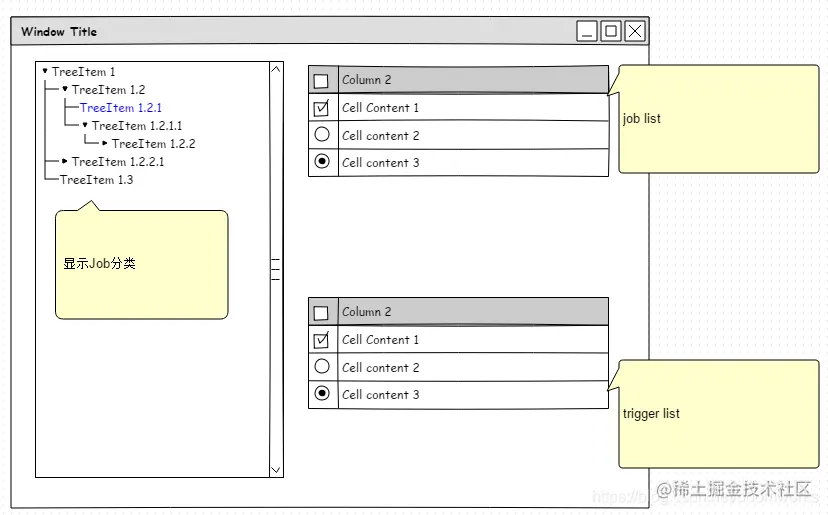
【5.0 界面设计草稿】

  • 主界面

  • 新建任务对话框

  • 气球提醒窗口

【5.0 界面的实现效果】

  • 主窗口界面(采用了 wxWidgets 里非常经典的 wxAUI框架)

  • 任务对话框(Job Dialog)

  • 触发器对话框(TriggerDialog) 

【4.0 界面截图】

  • 主界面

  • 新建任务对话框

  • 执行方式对话框

  • 设定对话框

【关键字/Keyword】

boomworks PC定时执行专家 定时执行专家 定时执行工具 定时执行 定时关机 自动关机软件 自动关机 关机软件 定时任务管理 定时任务 任务管理 自动截屏 自动屏幕截图 屏幕截图 无察觉截屏 隐身执行 超级网搜 全网搜索 代码统计工具 代码统计分析工具 代码统计 代码分析