Vue系列——08生命周期、绑定加冒号与不加的区别、总线机制、$bus事件总线、以及$emit与$on之间的关系

669 阅读3分钟

​​​​​​本文已参与「新人创作礼」活动,一起开启掘金创作之路。

目录

一、Vue的生命周期 

1、初始化页面调用的方法

2、更新过后数据调用生命周期的方法

3、销毁过后生命周期出现的方法: 

三、el对生命周期的影响:

四、template与html之间的优先级

五、总线机制(bus): 

第一种写法:

emitemit与on之间的关系:

第二种写法: 


一、Vue的生命周期 

这里可以比作人的一生需要经历:出生=>小孩=>成人=>结婚=>衰老=>病死  

而Vue生命周期亦是如此。

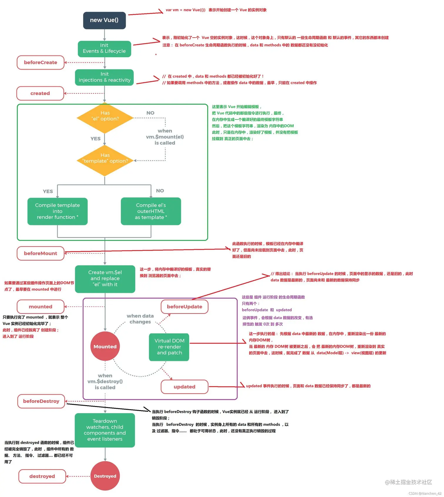
一个组件从创建一直到销毁。这整个过程就叫做生命周期 ,在这个过程中,他经历了从开始创建、初始化数据、编译模板、挂载Dom、渲染→更新→渲染、卸载等一系列过程。

 下面是一张官网的图:

这里做了解释:

 这个图看着有点绕,让我们直接看代码了解一下生命周期

<!DOCTYPE html>
<html>
	<head>
		<meta charset="utf-8">
		<title>Vue的生命周期</title>
		<script src="https://cdn.jsdelivr.net/npm/vue"></script>
	</head>
	<body>
		<div id="app">
			<h2>{{message}}</h2>
			<button type="button" @click="handlerUpdate">更新</button>
		</div>
		<script type="text/javascript">
			const vm = new Vue({
				el: '#app',
				data() {
					return {
						message:'123456789'
					}
				},
				methods: {
					handlerUpdate() {
						this.message = this.message.split('').reverse().join('-')
					}
				},
				beforeCreate() {
					// console.log(this.$el);
					console.log('执行了beforeCreate');
					console.log('——————');
				},
				created() {
					// console.log(this.$el);
					console.log('执行了Create');
					console.log('——————');
				},
				beforeMount() {
					// console.log(this.$el);
					console.log('执行了beforeMount');
					console.log('——————');
				},
				mounted() {
					// console.log(this.$el);
					console.log('执行了mounted');
					console.log('——————');
				},
				beforeUpdate() {
					console.log('执行了beforeUpdate');
				},
				updated() {
					console.log('执行了updated');
				},
				beforeDestroy() {
					console.log('执行了beforeDestroy');
				},
				destroyed() {
					console.log('执行了destroyed');
				},
			})
		</script>
	</body>
</html>

这里记住八个方法:

beforeCreate(创建前)
created(创建后)
beforeMount(载入前)
mounted(载入后)
beforeUpdate(更新前)
updated(更新后)
beforeDestroy(销毁前)
destroyed(销毁后)

1、初始化页面调用的方法

效果如下图:

2、更新过后数据调用生命周期的方法

打印效果如下图:

3、销毁过后生命周期出现的方法: 

 打开控制台直接输入 vm.$destroy() 就会销毁这个组件并且执行beforeDestroydestroyed销毁前和销毁后的方法并返回undefined,这时再去修改其值已经不起作用了

 

三、el对生命周期的影响:

 加el时:

<!DOCTYPE html>
<html>
	<head>
		<meta charset="utf-8">
		<title></title>
		<script src="https://cdn.jsdelivr.net/npm/vue"></script>
	</head>
	<body>
		<div id="app">
			<h2>{{message}}</h2>
			<button type="button" @click="handlerUpdate">更新</button>
		</div>
		<script type="text/javascript">
			const vm = new Vue({
				el: '#app',
				data() {
					return {
						message:'123456789'
					}
				},
				methods: {
					handlerUpdate() {
						this.message = this.message.split('').reverse().join('-')
					}
				},
				beforeCreate() {
					console.log(this.$el);
					console.log('执行了beforeCreate');
					console.log('——————');
				},
				created() {
					console.log(this.$el);
					console.log('执行了Create');
					console.log('——————');
				},
				beforeMount() {
					console.log(this.$el);
					console.log('执行了beforeMount');
					console.log('——————');
				},
				mounted() {
					console.log(this.$el);
					console.log('执行了mounted');
					console.log('——————');
				},
				beforeUpdate() {
					console.log('执行了beforeUpdate');
				},
				updated() {
					console.log('执行了updated');
				},
				beforeDestroy() {
					console.log('执行了beforeDestroy');
				},
				destroyed() {
					console.log('执行了destroyed');
				},
			})
		</script>
	</body>
</html>

 没有el时:

// el: '#app'

效果如下: 

由此证明了没有el选项,则停止编译,也意味着暂时停止了生命周期。生命周期到created钩子函数就结束了。

能够使暂停的生命周期进行下去可以使用vm.$mount(el) 方法

Vue 的mount()为手动挂载,在项目中可用于延时挂载(例如在挂载之前要进行一些其他操作、判断等),之后要手动挂载上。newVue时,elmount()为手动挂载,在项目中可用于延时挂载(例如在挂载之前要进行一些其他操作、判断等),之后要手动挂载上。new Vue时,el和mount并没有本质上的不同。

在代码末尾添加vm.$mount('#app')效果如下:

直接在控制台输入vm.$mount('#app')效果如下:

四、template与html之间的优先级

<!DOCTYPE html>
<html>
	<head>
		<meta charset="utf-8">
		<title>测试html与template的优先级</title>
		<script src="https://cdn.jsdelivr.net/npm/vue"></script>
	</head>
	<body>
		<h3>测试html与template的优先级</h3>
		<div id="app">
			<p>是html优先?</p>
		</div>
		<script type="text/javascript">
			const vm = new Vue({
				el:'#app',
				data(){
					return{
						message:'是template优先?'
					}
				},
				template:
				`<p>{{message}}<p>`
				,
			})
		</script>
	</body>
</html>

效果如下: 

 template参数选项的优先级要比外部的HTML高

绑定不加冒号与加冒号的区别:

<!DOCTYPE html>
<html>
<head>
	<meta charset="utf-8">
	<title>绑定加不加冒号</title>
</head>
<body>
	<div id="app">
		<cpn message="content"></cpn>
		<!-- 不加冒号会被Vue识别为字符串 -->
        <cpn :message="content"></cpn>
        <!-- 加冒号会进行数据绑定 -->
	</div>
	<template id="cpn">
		<div>
			<h2>{{msg}}</h2>
			<h2>{{message}}</h2>
		</div>
	</template>
	<script src="https://cdn.jsdelivr.net/npm/vue@2.6.10/dist/vue.js"></script>
	<script>
		const cpn = {
			template: '#cpn',
			data() {
				return {
					msg: '我是子组件数据'
				}
			},
			props: {
				message: {
					type: String
				}
			}
		}
		const app = new Vue({
			el: "#app",
			data() {
				return {
					content: '我是父组件数据'
				}
			},
			components: {
				cpn
			}
		})
	</script>
</body>

</html>

不加冒号的效果: 

加冒号的效果如下: 

五、总线机制(bus): 

非父子组件之间通信可以用bus和vuex

bus比较适合小项目,而vuex适合中、大型项目

这里实现一个兄弟之间的通信,看例子:

第一种写法:

<!DOCTYPE html>
<html>
	<head>
		<meta charset="utf-8">
		<title>bus</title>
		<script src="https://cdn.jsdelivr.net/npm/vue"></script>
	</head>
	<body>
		<div id="app">
			<child content='Nan'></child>
			<child content="Chen"></child>
		</div>
		<script type="text/javascript">
		// 这里需要使用Vue的原型
		// 添加一个变量到 Vue.prototype
		// 变量前面最好以$开头,避免数据、方法、计算属性等发生冲突
		Vue.prototype.$bus =new Vue();
		Vue.component('child',{
			template:
			`<div @click="handelClick">{{message}}</div>`,
			data(){
				return{
					message:this.content
				}
			},
			props:{
				content:[String]
			},
			methods:{
				handelClick(){
					// 很像父子之间传值的方法
					this.$bus.$emit('change',this.message)
				}
			},
			// 挂载后执行
			mounted(){
				var that = this
				// $on 用来监听$emit所派发的事件
				this.$bus.$on('change',function(msg){
					// 将获取到的msg值传给message
					console.log(msg);
					console.log(that);
					that.message = msg
				})
			}
			
		})
			const vm = new Vue({
				el:'#app',
			})
		</script>
	</body>
</html>

实现效果:

这样就实现了简单的兄弟之间的通讯 下面来说一下emitemit与on之间的关系

emitemit与on之间的关系:

详细解析可以参考vue中的onon,emit,v-on 三者关系_oiery的博客-CSDN博客

使用 on(eventName)监听事件 使用on(eventName) 监听事件\ 使用 emit(eventName) 触发事件
如果把Vue看成一个家庭(相当于一个单独的components),女主人一直在家里指派(emit)男人做事,而男人则一直监听(emit)男人做事,而男人则一直监听(on)着女士的指派(emit)eventName所触发的事件消息,一旦emit)里eventName所触发的事件消息,一旦 emit 事件一触发,on则监听到on 则监听到 emit 所派发的事件,派发出的命令和执行派执命令所要做的事都是一一对应的。 


第二种写法: 

<!DOCTYPE html>
<html>
	<head>
		<meta charset="utf-8">
		<title>第二种写法</title>
	</head>
	<body>
		<div id="app">
           <cpn content="Nan"></cpn>
		   <cpn content="Chen"></cpn>
		</div>
		<template id="cpn">
			<div @click="handelClick">{{message}}</div>
		</template>
		<script src="https://cdn.jsdelivr.net/npm/vue@2.6.10/dist/vue.js"></script>
		<script>
		Vue.prototype.$bus = new Vue()
			const cpn = {
				template:'#cpn',
				data(){
					return {
						message:this.content
					}
				},
				props:{
					content:{
						type:String
					}
				},
				methods:{
					handelClick(){
						this.$bus.$emit('change',this.message)
					}
				},
				mounted(){
					var that = this
					this.$bus.$on('change',function(msg){
						console.log(msg);
						that.message = msg
					})
				}
			}
			const app = new Vue({
				el: "#app",
				components:{
					cpn
				}
			})
		</script>
	</body>
</html>

效果如下: 

\