【OSATE&AADL建模入门学习教程】插件开发入门

553 阅读2分钟

介绍

  • 本章介绍了OSATE工具的插件开发基本方法
  • 因为OSATE是基于eclipse平台开发的,他具有eclipse的基本特性,所以我们可以借助eclipse来进行插件的开发

@TOC

参考资料

环境

安装插件开发工具

打开Install New Software...

在这里插入图片描述

选择Eclipse Plug-in Development Environment

按图示输入--All Available Sites--和plug,勾选Eclipse Plug-in Development Environment,点击下一步 在这里插入图片描述 在这里插入图片描述 在这里插入图片描述 在这里插入图片描述 在这里插入图片描述

插件安装完成

在这里插入图片描述 在这里插入图片描述

制作一个Hello, Eclipse world

创建Plugin项目

在这里插入图片描述 在这里插入图片描述 在这里插入图片描述 在这里插入图片描述 在这里插入图片描述 在这里插入图片描述

Debug进行调试

在这里插入图片描述 在这里插入图片描述

  • 你们应该只有一个Sample Menu,点开有个Sample Command,点击弹出Hello, Eclipse world,我有好几个是因为我之前做了好多次 在这里插入图片描述 在这里插入图片描述

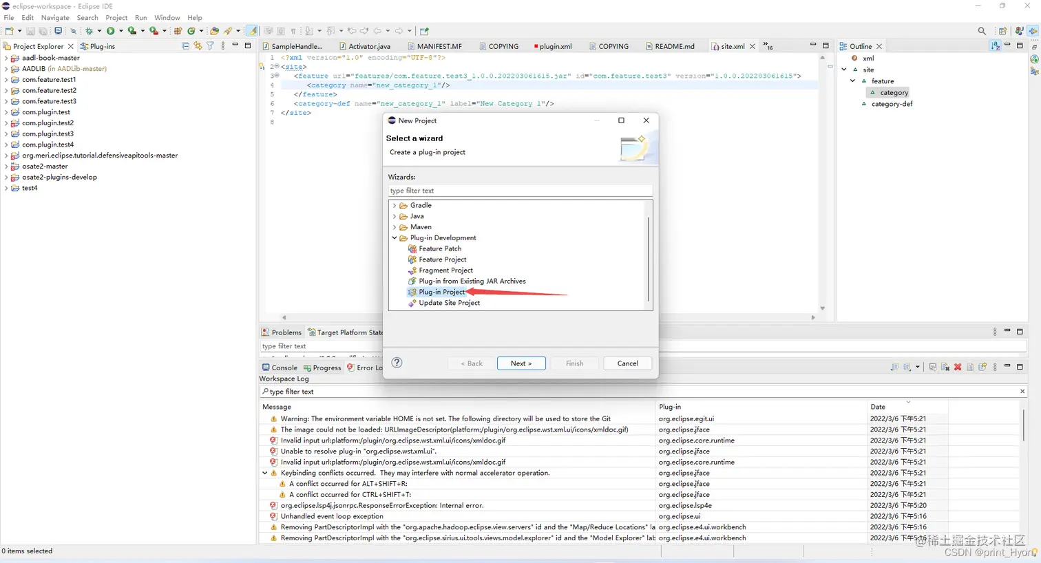
创建Feature项目

  • 因为没找到osate安装plugin的方法,只有安装feature的方法,所以,我们需要将插件做成feature 在这里插入图片描述 在这里插入图片描述 在这里插入图片描述 在这里插入图片描述 在这里插入图片描述 在这里插入图片描述 在这里插入图片描述 在这里插入图片描述

此时,我们可以直接通过export,以Deployable features方式导出插件,但这里就不介绍了

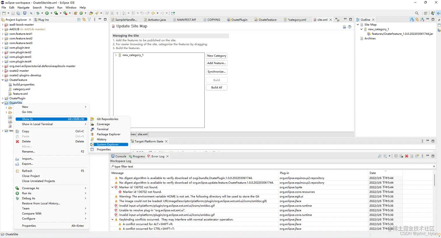
创建Update Site项目

在这里插入图片描述 在这里插入图片描述 在这里插入图片描述 在这里插入图片描述 在这里插入图片描述 在这里插入图片描述 在这里插入图片描述

Osate安装该插件

在这里插入图片描述 在这里插入图片描述 在这里插入图片描述 在这里插入图片描述

在这里插入图片描述

在这里插入图片描述

在这里插入图片描述

在这里插入图片描述

在这里插入图片描述 在这里插入图片描述

运行

在这里插入图片描述 在这里插入图片描述

总结

  • Eclipse插件开发本就不易,主要是入门教程太少,版本更新太快,教程根本跟不上软件更新速度,以前一个jar包放到Plugin内就行,现在得放到dropins,而Osate还没有这个文件夹
  • 没办法,Osate装插件的方法就一点点琢磨呗,把所有的文件夹下全放了一遍jar包也没能成功,最后只能换个思路,感谢这篇文章:blog.csdn.net/u014132659/…,让我终于走出了绝望,原文似乎找不到了,多亏了这位仁兄转载收藏。
  • 插件开发纠结了我快一个月了,因为不能开始就论文就不敢开题,现在悬着的心终于放下了一半。

小技巧

  • 如果你不希望eclipse运行的时候,跑多个项目,可以在Run Configurations中的Plugin-ins中设置
  • 将Launch with改为features selected below 在这里插入图片描述
  • 点击右侧的Add Plugin-ins...,添加你的osate插件项目,点击Run,此时只运行你刚才选中的osate插件项目 在这里插入图片描述