python所有方向的学习路线,千万别做无用功了,正确掌握学习方法

166 阅读4分钟

一直以来都有很多想学习Python的朋友们问我,学Python怎么学?爬虫和数据分析怎么学?想学习web开发能教教我吗?

我先告诉大家一个点,不管你是通过各种渠道自学,还是说你大学在学习,甚至于说有别的编程的基础。你一定要注重一个东西:完整的知识体系。

感觉很迷茫?学了一段时间还是不入流?自己学习了一段时间都不知道下面应该怎么学习?学习很久,但还是感觉好多的东西都不会?很大一部分原因是因为你没有一个完整的知识体系,你不知道自己现在的进度、未来的方向。

抽时间去做了Python所有方向的学习路线,今天分享给大家。

一、Python入门
初学者都会比较好奇,学了这么久Python,什么程度才叫入门了呢?

每个人对技术的认知都不尽相同,在我个人看来,你学完以下这些东西就可以算是入门了,为什么?因为以下这些东西是Python进阶各个方向都必备的基础知识,你进阶去学爬虫或者web开发等方向,你都得先学会它们。

因为知识点放在一起比较多,我把它们稍加区分成基础和高级编程两块,对于每一个自学的人,按照这个体系去打好基础,你未来的路会走得更稳重。
适用人群:零基础/基础不扎实者,学Python都从这里开始

image.png

image.png 二、数据库
随着大数据时代的到来崛起,算法人才成为了各大厂商争抢的对象,想成为算法大牛的朋友,对于数据的把握能力必不可少。而且Python 数据库接口支持非常多的数据库,你可以选择很多的适合你项目的数据库。
适用人群:学习过python的基础语法,准备进阶发展。

image.png

三、爬虫
爬虫作为一个热门的方向,不管是在自己兼职还是当成辅助技能提高工作效率,都是很不错的选择,当然了,还有一些以此为主职业的爬虫工程师。

那么爬虫怎么学习才能成体系?中级水平的爬虫所需要的东西不是很多,参考这个体系去学习,如果能掌握90%,你可以很自信地说你已经精通爬虫。

适用人群:爬虫方向/数据分析方向/非程序员加薪

image.png

image.png 四、数据分析
谁都知道数据是这个时代最为宝贵的东西,但有一个前提就是,你拿到的数据你得懂,一切发挥不出应有功效的数据都是垃圾数据。

数据分析的使命就是发挥数据应有的作用:直接作用和间接作用。

如果你是从事大数据相关工作的IT人士,我建议你掌握但不要止步于下面的数据体系,不要以为会了Numpy、Pandas、Matplotlib就是会了数据分析,真正强大的东西还在后面。

如果你是把数据分析当成一个辅助技能,那么学完下面这些就差不多,它们能满足你大多数的需求。有些小伙伴可能还是非计算机专业且从事非IT类的工作,比如说运营之类的岗位,那么我建议大家学Python入门+爬虫+数据分析就可以了,它们足以提升你在职场的工作效率,不用去全栈、测试等方向浪费时间,对你没什么大的帮助。

适用人群:爬虫方向/数据分析方向/非程序员加薪

image.png

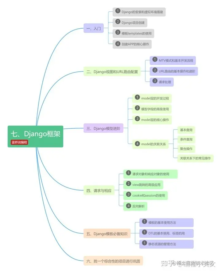
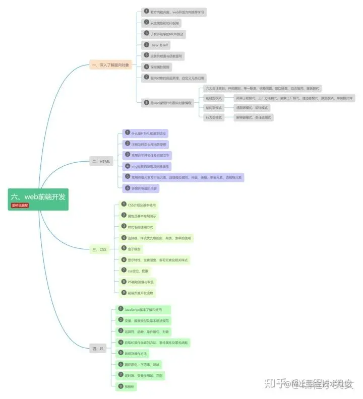
五、web开发(前/后端)
web开发是程序员职业中的热门,目前来讲,人才缺口依然很大。web开发分为前端、后端、全栈3个方向,目前国内主流的还是前后端分离,前端主要考虑用户体验,后端主要考虑底层业务逻辑、平台稳定和性能,最主要是要看你想做哪一部分?你是喜欢做用户看得见的部分,还是考虑用户看不见的部分。

至于全栈,舆论一直很大,褒贬不一,我的建议是如果时间和精力允许,在技术上追求更全面是不会错的。

适用人群:前端/后端/全栈工程师

image.png

image.png

上面就是Python所有方向的学习路线了,把你感兴趣的方向掌握了90%之后,你去找工作还是说平时做做兼职不是什么问题的