首页
AI Coding
数据标注
NEW
沸点
课程
直播
活动
APP
插件
搜索历史
清空
创作者中心
写文章
发沸点
写笔记
写代码
草稿箱
创作灵感
查看更多
登录
注册
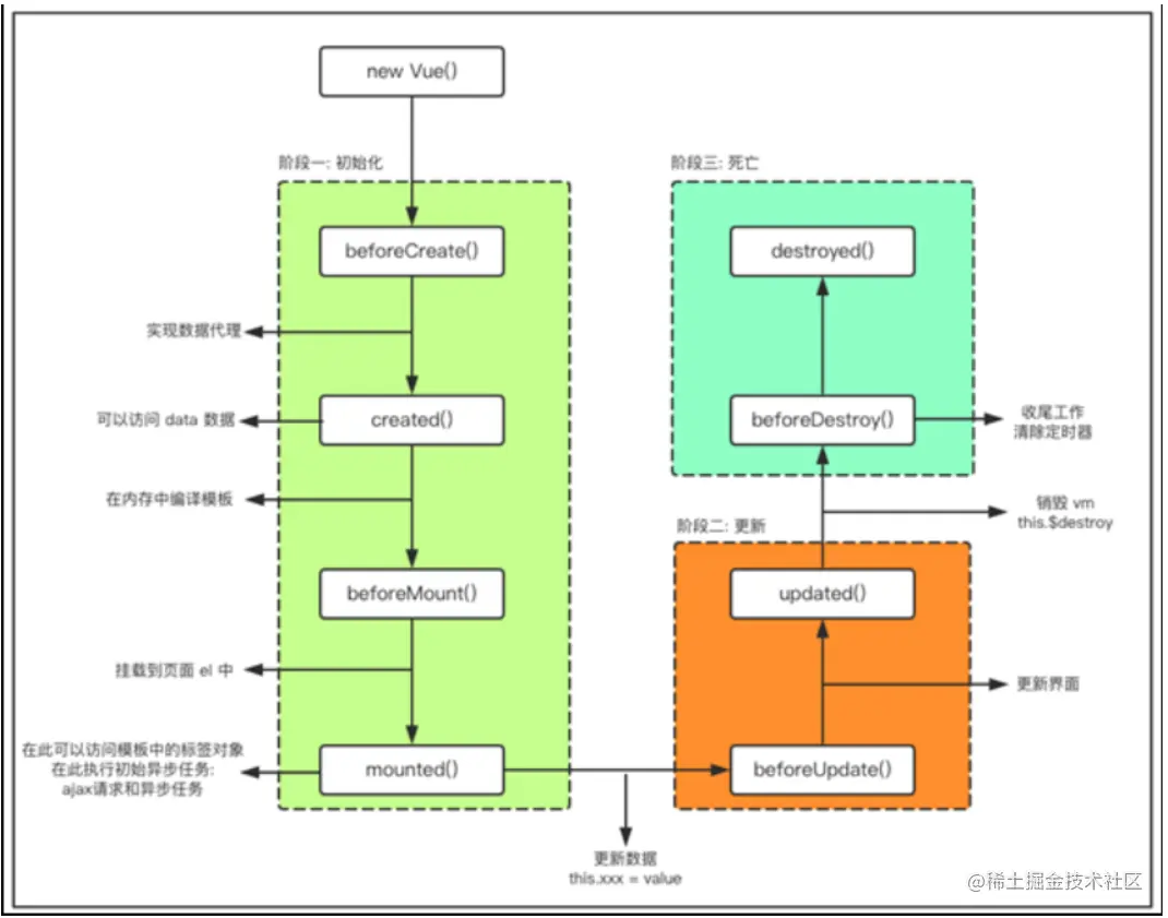
Vue学习之生命周期
_不舍昼夜
2022-04-24
58
阅读1分钟
_不舍昼夜
@哔哩哔哩
22
文章
2.6k
阅读
5
粉丝
目录
收起