MyBatis 架构原理

361 阅读3分钟

架构设计

MyBatis整体架构分为三层,分别是 接口层、核心处理层、基础支持层

MyBatis架构图 (1).png

接口层

接口层的核心就是SqlSession接口,该接口里定义了提供给外部使⽤的接⼝ API,开发⼈员通过这些本地API来操纵数据库。接⼝层⼀接收到调⽤请求就会调⽤核心处理层来完成具体的数据处理操作。

MyBatis和数据库的交互有两种⽅式:

  1. 使⽤传统的MyBatis提供的API
  2. 使⽤Mapper代理的⽅式

核心处理层

核心处理层负责具体的配置解析、参数映射、SQL解析、SQL执⾏和执⾏结果映射处理等。它主要的⽬的是根据调⽤的请求完成⼀次数据库操作

基础支持层

基础支持层负责最基础的功能⽀撑,包括连接管理、事务管理、配置加载和缓存处理,这些都是共⽤的东⻄,将他们抽取出来作为最基础的组件。为上层的数据处理层提供最基础的⽀撑

主要构建及其相互关系

构建描述
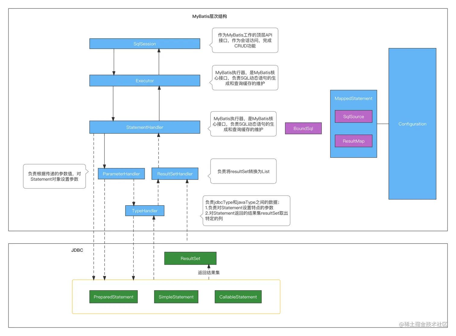
SqlSession作为MyBatis⼯作的主要顶层API,表示和数据库交互的会话,完成必要数据库增删改查功能
ExecutorMyBatis执⾏器,是MyBatis调度的核⼼,负责SQL语句的⽣成和查询缓存的维护
StatementHandler封装了JDBC Statement操作,负责对JDBC statement的操作,如设置参数、将Statement结果集转换成List集合
ParameterHandler负责对⽤户传递的参数转换成JDBC Statement所需要的参数
ResultSetHandler负责将JDBC返回的ResultSet结果集对象转换成List类型的集合
TypeHandler负责java数据类型和jdbc数据类型之间的映射和转换
MappedStatementMappedStatement维护了⼀条<select、update、delete、insert>节点的封装
SqlSource负责根据⽤户传递的parameterObject,动态地⽣成SQL语句,将信息封装到BoundSql对象中,并返回
BoundSql表示动态⽣成的SQL语句以及相应的参数信息

MyBatis 层次结构

MyBatis层次结构.png

总体流程

加载配置并初始化

触发条件:加载配置⽂件配置来源于两个地⽅,⼀个是配置⽂件(主配置⽂件conf.xml,mapper⽂件*.xml),—个是java代码中的注解,将主配置⽂件内容解析封装到Configuration,将sql的配置信息加载成为⼀个mappedstatement对象,存储在内存之中

接收调⽤请求

触发条件:调⽤Mybatis提供的API

传⼊参数:为SQL的ID和传⼊参数对象

处理过程:将请求传递给下层的请求处理层进⾏处理。

处理操作请求

触发条件:API接⼝层传递请求过来

传⼊参数:为SQL的ID和传⼊参数对象

处理过程:

  1. 根据SQL的ID查找对应的MappedStatement对象。
  2. 根据传⼊参数对象解析MappedStatement对象,得到最终要执⾏的SQL和执⾏传⼊参数。
  3. 获取数据库连接,根据得到的最终SQL语句和执⾏传⼊参数到数据库执⾏,并得到执⾏结果。
  4. 根据MappedStatement对象中的结果映射配置对得到的执⾏结果进⾏转换处理,并得到最终的处理结果。
  5. 释放连接资源。

返回处理结果

将最终的处理结果返回。