Spring 传播事物啊

181 阅读7分钟

一起养成写作习惯!这是我参与「掘金日新计划 · 4 月更文挑战」的第22天,点击查看活动详情

问题引入

  1. Spring中事务传播有哪几种,分别是怎样的?
  2. 理解注解事务的自动配置?
  3. SpringBoot启动类为什么不需要加@EnableTransactionManagement注解?
  4. 声明式事务的实现原理?(待补充)

1 声明式事务

系统开发中必然与数据打交道,事务管理必不可少。Spring支持声明式事务,通过*@Transactional注解控制方法是否支持事务。声明式事务,基于AOP实现,将具体业务和业务逻辑解耦

Spring提供了@EnableTransactionManagement注解在配置类(启动类)上启用支持事务,此时Spring会自动扫描具有@Transactional注解的类和方法。该注解相当于xml配置方式的 <tx:annotation-driven />。通过设置mode属性,决定使用spring代理,还是ASPECTJ扩展。

@Target(ElementType.TYPE)
@Retention(RetentionPolicy.RUNTIME)
@Documented
@Import(TransactionManagementConfigurationSelector.class)
public @interface EnableTransactionManagement {
   boolean proxyTargetClass() default false;
   AdviceMode mode() default AdviceMode.PROXY; // 代理模式
   int order() default Ordered.LOWEST_PRECEDENCE; // LOWEST_PRECEDENCE最低优先级,所以在执行链的最外面,而自己实现的AOP拦截器优先级都高于事务,所以被嵌套在里面,越贴近业务代码。
}

2 @Transactional注解的使用

2.1 @Transactional注解属性

@Transactional注解可以应用于类和方法。声明类时,该注解默认作用于类和子类的所有方法,应用于public方法才有效;父类方法要加入同等级别的注解,需要单独声明。

@Target({ElementType.TYPE, ElementType.METHOD})
@Retention(RetentionPolicy.RUNTIME)
@Inherited
@Documented
public @interface Transactional {

    @AliasFor("transactionManager")
    String value() default "";

    // 用来确定目标事务管理器
    @AliasFor("value")
    String transactionManager() default "";

    // 事务的传播,默认Propagation.REQUIRED
    Propagation propagation() default Propagation.REQUIRED;

    // 事务隔离级别,默认是Isolation.DEFAULT
    Isolation isolation() default Isolation.DEFAULT;

    // 事务超时时间,默认是-1
    int timeout() default TransactionDefinition.TIMEOUT_DEFAULT;

    // 指定事务是否为只读事务,默认为false,仅仅是个提示
    boolean readOnly() default false;

    // 标识能触发事务回滚的异常类型,默认是RuntimeException和Error,不包含检查异常。
    Class<? extends Throwable>[] rollbackFor() default {};

    // 标识哪些异常不需要回滚事务
    Class<? extends Throwable>[] noRollbackFor() default {};

    String[] noRollbackForClassName() default {};
    String[] rollbackForClassName() default {};
}

特别注意:isolation和timeout两个属性仅对新启动的事务有效,专为Propagation.REQUIRED和Propagation.REQUIRES_NEW使用而设计。

2.2 事务的传播行为-Propagation

Propagation定义了事务的传播,一共有7种级别。

public enum Propagation {
    REQUIRED(TransactionDefinition.PROPAGATION_REQUIRED),
    SUPPORTS(TransactionDefinition.PROPAGATION_SUPPORTS),
    MANDATORY(TransactionDefinition.PROPAGATION_MANDATORY),
    REQUIRES_NEW(TransactionDefinition.PROPAGATION_REQUIRES_NEW),
    NOT_SUPPORTED(TransactionDefinition.PROPAGATION_NOT_SUPPORTED),
    NEVER(TransactionDefinition.PROPAGATION_NEVER),
    NESTED(TransactionDefinition.PROPAGATION_NESTED);

    private final int value;

    Propagation(int value) {
            this.value = value;
    }

    public int value() {
            return this.value;
    }
}
  • REQUIRED:使用当前的事务,如果当前没有事务,则自己新建一个事务,子方法是必须运行在一个事务中的;如果当前存在事务,则加入这个事务,成为一个整体。
    举例:领导没饭吃,我有钱,那么我会自己买了吃;领导有的吃,会分给你一起吃。

  • SUPPORTS:如果当前有事务,则使用事务;如果当前没有事务,则不使用事务。多用于查询。
    举例:领导没饭吃,我也没饭吃;领导有饭吃,我也有饭吃。

  • MANDATORY:传播属性强制必须存在一个事务,如果不存在,则会抛出异常。
    举例:领导必须管饭,不管饭就没饭吃,我就不干了(就会抛出异常)。

  • REQUIRES_NEW:如果当前有事务,则挂起该事务,并且自己创建一个新的事务给自己使用;如果当前没有事务,则同 REQUIRED
    举例:领导有饭吃,我偏不要,自己买东西自己吃

    • 1.标志REQUIRES_NEW会新开启事务,外层事务不会影响内部事务的提交/回滚。内部提交修改,会导致A的脏读。
    • 2.标志REQUIRES_NEW的内部事务异常,会影响外部事务的回滚
  • NOT_SUPPORTED:如果当前有事务,则把事务挂起,自己不使用事务运行数据库操作
    举例:领导有饭吃,分一点给你,我太忙了,放一边,我不吃

  • NEVER:如果当前有事务存在,则抛出异常
    举例:领导有饭给你吃,我不想吃,果断抛出异常

  • NESTED:如果当前存在事务,则开启子事务(嵌套事务);如果当前没有事务,则同 REQUIRED。但是*如果主事务提交,则会携带子事务一起提交。如果主事务回滚,则子事务会一起回滚。*相反,子事务异常,则父事务可以回滚或不回滚(trycatch)。
    举例:领导决策不对,老板怪罪,领导带着小弟一同受罪;小弟出了差错,领导可以推卸责任。

区分NESTED与REQUIRES_NEW

最根本的区别是NESTED还在一个事务中,但是与主事务一块提交。


// TransactionalServiceImpl
@Transactional(propagation = Propagation.REQUIRED)
@Override
public void testPropagation() {
    stuService.saveParent();
    stuService.saveChildren();
    int a = 1 / 0;
}

// StuServiceImpl
/* 测试事务传播 */
@Transactional(propagation = Propagation.NESTED) // 切换NESTED/REQUIRES_NEW
@Override
public void saveParent() {
	Stu stu = new Stu();
	stu.setName("parent");
	stu.setScore(100);
	stuMapper.insert(stu);
}

@Transactional(propagation = Propagation.NESTED)
@Override
public void saveChildren() {
	saveChild1();
	int a = 1 / 0;
	saveChild2();
}

一个容易疏漏的点

在代理模式(默认)下,仅拦截通过代理传入的外部方法调用。这意味着同一个目标对象内部的方法调用,即使调用的方法标记有@Transactional,也不会在运行时导致事务拦截。


// 同一个类
@Transactional(propagation = Propagation.REQUIRED)
@Override
public void saveChildren() {
    saveChild1();
    int a = 1 / 0;
    saveChild2();
}

@Transactional(propagation = Propagation.REQUIRES_NEW)
public void saveChild1() {
    Stu stu = new Stu();
    stu.setName("child-1");
    stu.setScore(60);
    stuMapper.insert(stu);
}

参考官方文档


In proxy mode (which is the default), only external method calls coming in through the proxy 
are intercepted. This means that self-invocation, in effect, a method within the target object 
calling another method of the target object, will not lead to an actual transaction at runtime 
even if the invoked method is marked with @Transactional. Also, the proxy must be fully 
initialized to provide the expected behaviour so you should not rely on this feature in your 
initialization code, i.e. @PostConstruct.

在代理模式下(默认),只有通过代理进入的外部方法调用才会被拦截。 这意味着自调用实际上是目标对象中的一个方
法调用目标对象的另一个方法,即使被调用的方法用@Transactional 标记,也不会在运行时导致实际事务。 此外,
代理必须完全初始化以提供预期的行为,因此您不应在初始化代码中依赖此功能,即@PostConstruct

2.3 事务的隔离级别-Isolation

public enum Isolation {
    DEFAULT(TransactionDefinition.ISOLATION_DEFAULT),
    READ_UNCOMMITTED(TransactionDefinition.ISOLATION_READ_UNCOMMITTED), 
    READ_COMMITTED(TransactionDefinition.ISOLATION_READ_COMMITTED), 
    REPEATABLE_READ(TransactionDefinition.ISOLATION_REPEATABLE_READ), 
    SERIALIZABLE(TransactionDefinition.ISOLATION_SERIALIZABLE);

    private final int value;

    Isolation(int value) {
            this.value = value;
    }

    public int value() {
            return this.value;
    }
}

Spring事务隔离级别共有5种,隔离级别的设置依赖当前数据库是否支持。

  • DEFAULT:使用当前数据库的默认隔离级别。例如Oracle是READ_COMMITED,MySQL是READ_REPEATED。
  • READ_UNCOMMITED:可导致脏读、不可重复读、幻读。
  • READ_COMMITTED:阻止脏读,可导致不可重复读、幻读。
  • REPEATABLE_READ:阻止脏读和不可重复读,可导致幻读。
  • SERIALIZABLE:该级别下事务顺序执行,阻止上面的缺陷,开销很大。

3 SpringBoot启动类为什么不需要加@EnableTransactionManagement注解

其实我自己很关注的是这个点,一般现在开发都是使用SpringBoot平台了。

org.springframework.boot.autoconfigure.transaction.TransactionAutoConfiguration

SpringBoot加载spring.factories时,会加载事务配置类TransactionAutoConfiguration,内部有开启事务管理的配置。

// ~TransactionAutoConfiguration中的内部类
@Configuration(proxyBeanMethods = false)
@ConditionalOnBean(TransactionManager.class)
@ConditionalOnMissingBean(AbstractTransactionManagementConfiguration.class)
public static class EnableTransactionManagementConfiguration {

    @Configuration(proxyBeanMethods = false)
    @EnableTransactionManagement(proxyTargetClass = false)
    @ConditionalOnProperty(prefix = "spring.aop", name = "proxy-target-class", havingValue = "false", matchIfMissing = false)
    public static class JdkDynamicAutoProxyConfiguration {

    }

    @Configuration(proxyBeanMethods = false)
    @EnableTransactionManagement(proxyTargetClass = true)
    @ConditionalOnProperty(prefix = "spring.aop", name = "proxy-target-class", havingValue = "true",matchIfMissing = true)
    public static class CglibAutoProxyConfiguration {

    }
}

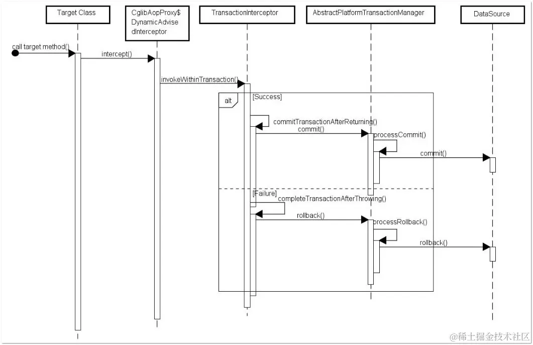
4 Spring声明式事务的内部实现机制

在应用系统调用声明@Transactional 的目标方法时,Spring Framework 默认使用 AOP 代理,结合AOP和事务元数据(注解)在代码运行时生成一个代理对象,根据@Transactional 的属性配置信息,这个代理对象决定该声明@Transactional 的目标方法是否由拦截器 TransactionInterceptor 来使用拦截,在 TransactionInterceptor 拦截时,会在目标方法开始执行之前创建并加入事务,并执行目标方法的逻辑, 最后根据执行情况是否出现异常,利用抽象事务管理器AbstractPlatformTransactionManager 操作数据源 DataSource 提交或回滚事务。

事务管理的框架是由抽象事务管理器 AbstractPlatformTransactionManager 来提供的,而具体的底层事务处理实现由 PlatformTransactionManager 的具体实现类来实现,如事务管理器 DataSourceTransactionManager。不同的事务管理器管理不同的数据资源 DataSource,比如 DataSourceTransactionManager 管理 JDBC 的 Connection。

参考文档

  1. www.cnblogs.com/dtyy/p/1558…
  2. www.cnblogs.com/xd502djj/p/…
  3. docs.spring.io/spring/docs…