C++SO库在Java+Python适配方案的设计与实践

693 阅读24分钟

1 方案概述

为了达到业务方开箱即用的目的,综合考虑C++、Python、Java用户的使用习惯,我们设计了如下的协作结构:

图片

图 1

3 实现详情

Python、Java支持调用C接口,但不支持调用C++接口,因此对于C++语言实现的接口,必须转换为C语言实现。为了不修改原始C++代码,在C++接口上层用C语言进行一次封装,这部分代码通常被称为“胶水代码”(Glue Code)。具体方案如下图所示:

图片

图 2

本章节各部分内容如下:

  • 【功能代码】部分,通过打印字符串的例子来讲述各语言部分的编码工作。
  • 【打包发布】部分,介绍如何将生成的动态库作为资源文件与Python、Java代码打包在一起发布到仓库,以降低使用方的接入成本。
  • 【业务使用】部分,介绍开箱即用的使用示例。
  • 【易用性优化】部分,结合实际使用中遇到的问题,讲述了对于Python版本兼容,以及动态库依赖问题的处理方式。

3.1 功能代码

3.1.1 C++代码

作为示例,实现一个打印字符串的功能。为了模拟实际的工业场景,对以下代码进行编译,分别生成动态库 libstr_print_cpp.so、静态库libstr_print_cpp.a。str_print.h

#pragma once
#include <string>
class StrPrint {
 public:
    void print(const std::string& text);
};

str_print.cpp

#include <iostream>
#include "str_print.h"
void StrPrint::print(const std::string& text) {
    std::cout << text << std::endl;
}

3.1.2 c_wrapper代码

如上文所述,需要对C++库进行封装,改造成对外提供C语言格式的接口。c_wrapper.cpp

#include "str_print.h"
extern "C" {
void str_print(const char* text) {
    StrPrint cpp_ins;
    std::string str = text;
    cpp_ins.print(str);
}
}

3.1.3 生成动态库

为了支持Python与Java的跨语言调用,我们需要对封装好的接口生成动态库,生成动态库的方式有以下三种。

  • 方式一:源码依赖方式,将c_wrapper和C++代码一起编译生成libstr_print.so。这种方式业务方只需要依赖一个so,使用成本较小,但是需要获取到C++源码。对于一些现成的动态库,可能不适用。
g++ -o libstr_print.so str_print.cpp c_wrapper.cpp -fPIC -shared
  • 方式二:动态链接方式,这种方式生成的libstr_print.so,发布时需要携带上其依赖库libstr_print_cpp.so。业务方需要同时依赖两个so,使用的成本相对要高,但是不必提供原动态库的源码。
g++ -o libstr_print.so c_wrapper.cpp -fPIC -shared -L. -lstr_print_cpp
  • 方式三:静态链接方式,这种方式生成的libstr_print.so,发布时无需携带上libstr_print_cpp.so。业务方只需依赖一个so,不必依赖源码,但是需要提供静态库。
g++ c_wrapper.cpp libstr_print_cpp.a -fPIC -shared -o libstr_print.so

上述三种方式,各自有适用场景和优缺点。在我们本次的业务场景下,因为工具库与封装库均由我们自己开发,能够获取到源码,因此选择第一种方式,业务方依赖更加简单。

3.1.4 Python接入代码

Python标准库自带的ctypes可以实现加载C的动态库的功能,使用方法如下:str_print.py

# -*- coding: utf-8 -*-
import ctypes
# 加载 C lib
lib = ctypes.cdll.LoadLibrary("./libstr_print.so")
# 接口参数类型映射
lib.str_print.argtypes = [ctypes.c_char_p]
lib.str_print.restype = None
# 调用接口
lib.str_print('Hello World')

LoadLibrary会返回一个指向动态库的实例,通过它可以在Python里直接调用该库中的函数。argtypes与restype是动态库中函数的参数属性,前者是一个ctypes类型的列表或元组,用于指定动态库中函数接口的参数类型,后者是函数的返回类型(默认是c_int,可以不指定,对于非c_int型需要显示指定)。该部分涉及到的参数类型映射,以及如何向函数中传递struct、指针等高级类型,可以参考附录中的文档。

3.1.5 Java接入代码

Java调用C lib有JNI与JNA两种方式,从使用便捷性来看,更推荐JNA方式。

3.1.5.1 JNI接入

Java从1.1版本开始支持JNI接口协议,用于实现Java语言调用C/C++动态库。JNI方式下,前文提到的c_wrapper模块不再适用,JNI协议本身提供了适配层的接口定义,需要按照这个定义进行实现。JNI方式的具体接入步骤为:Java代码里,在需要跨语言调用的方法上,增加native关键字,用以声明这是一个本地方法。

import java.lang.String;
public class JniDemo {
    public native void print(String text);
}

通过javah命令,将代码中的native方法生成对应的C语言的头文件。这个头文件类似于前文提到的c_wrapper作用。

javah JniDemo

得到的头文件如下(为节省篇幅,这里简化了一些注释和宏):

#include <jni.h>
#ifdef __cplusplus
extern "C" {
#endif
JNIEXPORT void JNICALL Java_JniDemo_print
  (JNIEnv *, jobject, jstring);
#ifdef __cplusplus
}
#endif

jni.h在JDK中提供,其中定义了Java与C语言调用所必需的相关实现。
JNIEXPORT和JNICALL是JNI中定义的两个宏,JNIEXPORT标识了支持在外部程序代码中调用该动态库中的方法,JNICALL定义了函数调用时参数的入栈出栈约定。
Java_JniDemo_print是一个自动生成的函数名,它的格式是固定,由Java_{className}_{methodName}构成,JNI会按照这个约定去注册Java方法与C函数的映射。
三个参数里,前两个是固定的。JNIEnv中封装了jni.h里的一些工具方法,jobject指向Java中的调用类,即JniDemo,通过它可以找到Java里class中的成员变量在C的堆栈中的拷贝。jstring指向传入参数text,这是对于Java中String类型的一个映射。有关类型映射的具体内容,会在后文详细展开。
编写实现Java_JniDemo_print方法。JniDemo.cpp

#include <string>
#include "JniDemo.h"
#include "str_print.h"
JNIEXPORT void JNICALL Java_JniDemo_print (JNIEnv *env, jobject obj, jstring text)
{
    char* str=(char*)env->GetStringUTFChars(text,JNI_FALSE);
    std::string tmp = str;
    StrPrint ins;
    ins.print(tmp);
}

编译生成动态库。

g++ -o libJniDemo.so JniDemo.cpp str_print.cpp -fPIC -shared -I<$JAVA_HOME>/include/ -I<$JAVA_HOME>/include/linux

编译运行。

java -Djava.library.path=<path_to_libJniDemo.so> JniDemo

JNI机制通过一层C/C++的桥接,实现了跨语言调用协议。这一功能在Android系统中一些图形计算相关的Java程序下有着大量应用。一方面能够通过Java调用大量操作系统底层库,极大的减少了JDK上的驱动开发的工作量,另一方面能够更充分的利用硬件性能。但是通过3.1.5.1中的描述也可以看到,JNI的实现方式本身的实现成本还是比较高的。尤其桥接层的C/C++代码的编写,在处理复杂类型的参数传递时,开发成本较大。为了优化这个过程,Sun公司主导了JNA(Java Native Access)开源工程的工作。

3.1.5.2 JNA接入

JNA是在JNI基础上实现的编程框架,它提供了C语言动态转发器,实现了Java类型到C类型的自动转换。因此,Java开发人员只要在一个Java接口中描述目标native library的函数与结构,不再需要编写任何Native/JNI代码,极大的降低了Java调用本地共享库的开发难度。JNA的使用方法如下:在Java项目中引入JNA库。

<dependency>
  <groupId>com.sun.jna</groupId>
  <artifactId>jna</artifactId>
  <version>5.4.0</version>
</dependency>

声明与动态库对应的Java接口类。

public interface CLibrary extends Library {
    void str_print(String text)// 方法名和动态库接口一致,参数类型需要用Java里的类型表示,执行时会做类型映射,原理介绍章节会有详细解释
}

加载动态链接库,并实现接口方法。JnaDemo.java

package com.jna.demo;
import com.sun.jna.Library;
import com.sun.jna.Native;
public class JnaDemo {
    private CLibrary cLibrary;
    public interface CLibrary extends Library {
        void str_print(String text);
    }

    public JnaDemo() {
        cLibrary = Native.load("str_print", CLibrary.class);
    }

    public void str_print(String text)
    {
        cLibrary.str_print(text);
    }
}

对比可以发现,相比于JNI,JNA不再需要指定native关键字,不再需要生成JNI部分C代码,也不再需要显示的做参数类型转化,极大地提高了调用动态库的效率。

3.2 打包发布

为了做到开箱即用,我们将动态库与对应语言代码打包在一起,并自动准备好对应依赖环境。这样使用方只需要安装对应的库,并引入到工程中,就可以直接开始调用。这里需要解释的是,我们没有将so发布到运行机器上,而是将其和接口代码一并发布至代码仓库,原因是我们所开发的工具代码可能被不同业务、不同背景(非C++)团队使用,不能保证各个业务方团队都使用统一的、标准化的运行环境,无法做到so的统一发布、更新。

3.2.1 Python 包发布

Python可以通过setuptools将工具库打包,发布至pypi公共仓库中。具体操作方法如下:创建目录。

  .
  ├── MANIFEST.in            #指定静态依赖
  ├── setup.py               # 发布配置的代码
  └── strprint               # 工具库的源码目录
      ├── __init__.py        # 工具包的入口
      └── libstr_print.so    # 依赖的c_wrapper 动态库

编写__init__.py, 将上文代码封装成方法。

  # -*- coding: utf-8 -*-
  import ctypes
  import os
  import sys
  dirname, _ = os.path.split(os.path.abspath(__file__))
  lib = ctypes.cdll.LoadLibrary(dirname + "/libstr_print.so")
  lib.str_print.argtypes = [ctypes.c_char_p]
  lib.str_print.restype = None
  def str_print(text):
      lib.str_print(text)

编写setup.py。

  from setuptools import setup, find_packages
  setup(
      name="strprint",
      version="1.0.0",
      packages=find_packages(),
      include_package_data=True,
      description='str print',
      author='xxx',
      package_data={
          'strprint': ['*.so']
      },
  )

编写MANIFEST.in。

include strprint/libstr_print.so

打包发布。

python setup.py sdist upload

3.2.2 Java接口

对于Java接口,将其打包成JAR包,并发布至Maven仓库中。编写封装接口代码JnaDemo.java。

  package com.jna.demo;
  import com.sun.jna.Library;
  import com.sun.jna.Native;
  import com.sun.jna.Pointer;
  public class JnaDemo {
      private CLibrary cLibrary;
      public interface CLibrary extends Library {
          Pointer create();
          void str_print(String text);
      }

      public static JnaDemo create() {
          JnaDemo jnademo = new JnaDemo();
          jnademo.cLibrary = Native.load("str_print", CLibrary.class);
          //System.out.println("test");
          return jnademo;
      }

      public void print(String text)
      {
          cLibrary.str_print(text);
      }
  }

创建resources目录,并将依赖的动态库放到该目录。通过打包插件,将依赖的库一并打包到JAR包中。

  <plugin>
    <artifactId>maven-assembly-plugin</artifactId>
    <configuration>
        <appendAssemblyId>false</appendAssemblyId>
        <descriptorRefs>
            <descriptorRef>jar-with-dependencies</descriptorRef>
        </descriptorRefs>
    </configuration>
    <executions>
        <execution>
            <id>make-assembly</id>
            <phase>package</phase>
            <goals>
                <goal>assembly</goal>
            </goals>
        </execution>
    </executions>
  </plugin>

3.3 业务使用

3.3.1 Python使用

安装strprint包。

  pip install strprint==1.0.0

使用示例:

  # -*- coding: utf-8 -*-
  import sys
  from strprint import *
  str_print('Hello py')

3.3.2 Java使用

pom引入JAR包。

  <dependency>
      <groupId>com.jna.demo</groupId>
      <artifactId>jnademo</artifactId>
      <version>1.0</version>
  </dependency>

使用示例:

  JnaDemo jnademo = new JnaDemo();
  jnademo.str_print("hello jna");

3.4 易用性优化

3.4.1 Python版本兼容

Python2与Python3版本的问题,是Python开发用户一直诟病的槽点。因为工具面向不同的业务团队,我们没有办法强制要求使用统一的Python版本,但是我们可以通过对工具库做一下简单处理,实现两个版本的兼容。Python版本兼容里,需要注意两方面的问题:

  • 语法兼容
  • 数据编码

Python代码的封装里,基本不牵扯语法兼容问题,我们的工作主要集中在数据编码问题上。由于Python 3的str类型使用的是unicode编码,而在C中,我们需要的char* 是utf8编码,因此需要对于传入的字符串做utf8编码处理,对于C语言返回的字符串,做utf8转换成unicode的解码处理。于是对于上例子,我们做了如下改造:

# -*- coding: utf-8 -*-
import ctypes
import os
import sys
dirname, _ = os.path.split(os.path.abspath(__file__))
lib = ctypes.cdll.LoadLibrary(dirname + "/libstr_print.so")
lib.str_print.argtypes = [ctypes.c_char_p]
lib.str_print.restype = None
def is_python3():
    return sys.version_info[0] == 3

def encode_str(input):
    if is_python3() and type(inputis str:
        return bytes(input, encoding='utf8')
    return input

def decode_str(input):
    if is_python3() and type(inputis bytes:
        return input.decode('utf8')
    return input

def str_print(text):
    lib.str_print(encode_str(text))

3.4.2 依赖管理

在很多情况下,我们调用的动态库,会依赖其它动态库,比如当我们依赖的gcc/g++版本与运行环境上的不一致时,时常会遇到glibc_X.XX not found的问题,这时需要我们提供指定版本的libstdc.solibstdc++.so.6。为了实现开箱即用的目标,在依赖并不复杂的情况下,我们会将这些依赖也一并打包到发布包里,随工具包一起提供。对于这些间接依赖,在封装的代码里,并不需要显式的load,因为Python与Java的实现里,加载动态库,最终调用的都是系统函数dlopen。这个函数在加载目标动态库时,会自动的加载它的间接依赖。所以我们所需要做的,就只是将这些依赖放置到dlopen能够查找到路径下。dlopen查找依赖的顺序如下:

  1. 从dlopen调用方ELF(Executable and Linkable Format)的DT_RPATH所指定的目录下寻找,ELF是so的文件格式,这里的DT_RPATH是写在动态库文件的,常规手段下,我们无法修改这个部分。
  2. 从环境变量LD_LIBRARY_PATH所指定的目录下寻找,这是最常用的指定动态库路径的方式。
  3. 从dlopen调用方ELF的DT_RUNPATH所指定的目录下寻找,同样是在so文件中指定的路径。
  4. 从/etc/ld.so.cache寻找,需要修改/etc/ld.so.conf文件构建的目标缓存,因为需要root权限,所以在实际生产中,一般很少修改。
  5. 从/lib寻找, 系统目录,一般存放系统依赖的动态库。
  6. 从/usr/lib寻找,通过root安装的动态库,同样因为需要root权限,生产中,很少使用。

从上述查找顺序中可以看出,对于依赖管理的最好方式,是通过指定LD_LIBRARY_PATH变量的方式,使其包含我们的工具包中的动态库资源所在的路径。另外,对于Java程序而言,我们也可以通过指定java.library.path运行参数的方式来指定动态库的位置。Java程序会将java.library.path与动态库文件名拼接到一起作为绝对路径传递给dlopen,其加载顺序排在上述顺序之前。
最后,在Java中还有一个细节需要注意,我们发布的工具包是以JAR包形式提供,JAR包本质上是一个压缩包,在Java程序中,我们能够直接通过Native.load()方法,直接加载位于项目resources目录里的so,这些资源文件打包后,会被放到JAR包中的根目录。
但是dlopen无法加载这个目录。对于这一问题,最好的方案可以参考【3.1.3生成动态库】一节中的打包方法,将依赖的动态库合成一个so,这样无须做任何环境配置,开箱即用。但是对于诸如libstdc++.so.6等无法打包在一个so的中系统库,更为通用的做法是,在服务初始化时将so文件从JAR包中拷贝至本地某个目录,并指定LD_LIBRARY_PATH包含该目录。

4. 原理介绍

4.1 为什么需要一个c_wrapper

实现方案一节中提到Python/Java不能直接调用C++接口,要先对C++中对外提供的接口用C语言的形式进行封装。这里根本原因在于使用动态库中的接口前,需要根据函数名查找接口在内存中的地址,动态库中函数的寻址通过系统函数dlsym实现,dlsym是严格按照传入的函数名寻址。在C语言中,函数签名即为代码函数的名称,而在C++语言中,因为需要支持函数重载,可能会有多个同名函数。为了保证签名唯一,C++通过name mangling机制为相同名字不同实现的函数生成不同的签名,生成的签名会是一个像__Z4funcPN4printE这样的字符串,无法被dlsym识别(注:Linux系统下可执行程序或者动态库多是以ELF格式组织二进制数据,其中所有的非静态函数(non-static)以“符号(symbol)”作为唯一标识,用于在链接过程和执行过程中区分不同的函数,并在执行时映射到具体的指令地址,这个“符号”我们通常称之为函数签名)。为了解决这个问题,我们需要通过extern "C" 指定函数使用C的签名方式进行编译。因此当依赖的动态库是C++库时,需要通过一个c_wrapper模块作为桥接。而对于依赖库是C语言编译的动态库时,则不需要这个模块,可以直接调用。

4.2 跨语言调用如何实现参数传递

C/C++函数调用的标准过程如下:

  1. 在内存的栈空间中为被调函数分配一个栈帧,用来存放被调函数的形参、局部变量和返回地址。
  2. 将实参的值复制给相应的形参变量(可以是指针、引用、值拷贝)。
  3. 控制流转移到被调函数的起始位置,并执行。
  4. 控制流返回到函数调用点,并将返回值给到调用方,同时栈帧释放。

由以上过程可知,函数调用涉及内存的申请释放、实参到形参的拷贝等,Python/Java这种基于虚拟机运行的程序,在其虚拟机内部也同样遵守上述过程,但涉及到调用非原生语言实现的动态库程序时,调用过程是怎样的呢?由于Python/Java的调用过程基本一致,我们以Java的调用过程为例来进行解释,对于Python的调用过程不再赘述。

4.2.1 内存管理

在Java的世界里,内存由JVM统一进行管理,JVM的内存由栈区、堆区、方法区构成,在较为详细的资料中,还会提到native heap与native stack,其实这个问题,我们不从JVM的角度去看,而是从操作系统层面出发来理解会更为简单直观。以Linux系统下为例,首先JVM名义上是一个虚拟机,但是其本质就是跑在操作系统上的一个进程,因此这个进程的内存会存在如下左图所示划分。而JVM的内存管理实质上是在进程的堆上进行重新划分,自己又“虚拟”出Java世界里的堆栈。如右图所示,native的栈区就是JVM进程的栈区,进程的堆区一部分用于JVM进行管理,剩余的则可以给native方法进行分配使用。

图片

图 3

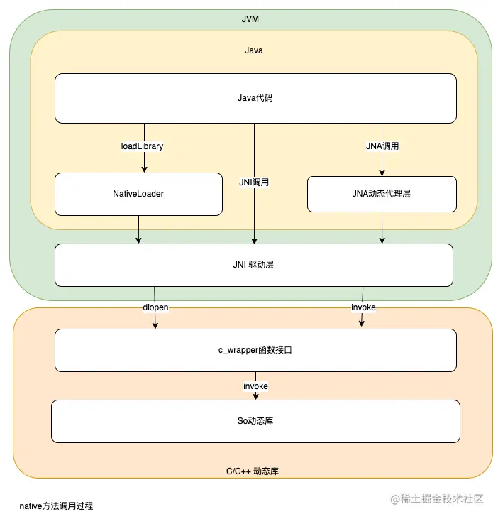
4.2.2 调用过程

前文提到,native方法调用前,需要将其所在的动态库加载到内存中,这个过程是利用Linux的dlopen实现的,JVM会把动态库中的代码片段放到Native Code区域,同时会在JVM Bytecode区域保存一份native方法名与其所在Native Code里的内存地址映射。一次native方法的调用步骤,大致分为四步:

  1. 从JVM Bytecode获取native方法的地址。
  2. 准备方法所需的参数。
  3. 切换到native栈中,执行native方法。
  4. native方法出栈后,切换回JVM方法,JVM将结果拷贝至JVM的栈或堆中。

图片

图 4

由上述步骤可以看出,native方法的调用同样涉及参数的拷贝,并且其拷贝是建立在JVM堆栈和原生堆栈之间。对于原生数据类型,参数是通过值拷贝方式与native方法地址一起入栈。而对于复杂数据类型,则需要一套协议,将Java中的object映射到C/C++中能识别的数据字节。原因是JVM与C语言中的内存排布差异较大,不能直接内存拷贝,这些差异主要包括:

  • 类型长度不同,比如char在Java里为16字节,在C里面却是8个字节。
  • JVM与操作系统的字节顺序(Big Endian还是Little Endian)可能不一致。
  • JVM的对象中,会包含一些meta信息,而C里的struct则只是基础类型的并列排布,同样Java中没有指针,也需要进行封装和映射。

图片

图 5

上图展示了native方法调用过程中参数传递的过程,其中映射拷贝在JNI中是由C/C++链接部分的胶水代码实现,类型的映射定义在jni.h中。Java基本类型与C基本类型的映射(通过值传递。将Java对象在JVM内存里的值拷贝至栈帧的形参位置):

typedef unsigned char   jboolean;
typedef unsigned short  jchar;
typedef short           jshort;
typedef float           jfloat;
typedef double          jdouble;
typedef jint            jsize;

Java复杂类型与C复杂类型的映射(通过指针传递。首先根据基本类型一一映射,将组装好的新对象的地址拷贝至栈帧的形参位置):

typedef _jobject *jobject;
typedef _jclass *jclass;
typedef _jthrowable *jthrowable;
typedef _jstring *jstring;
typedef _jarray *jarray;

:在Java中,非原生类型均是Object的派生类,多个object的数组本身也是一个object,每个object的类型是一个class,同时class本身也是一个object。

class _jobject {};
class _jclass : public _jobject {};
class _jthrowable : public _jobject {};
class _jarray : public _jobject {};
class _jcharArray : public _jarray {};
class _jobjectArray : public _jarray {};

jni.h 中配套提供了内存拷贝和读取的工具类,比如前面例子中的GetStringUTFChars能够将JVM中的字符串中的文本内容,按照utf8编码的格式,拷贝到native heap中,并将char*指针传递给native方法使用。整个调用过程,产生的内存拷贝,Java中的对象由JVM的GC进行清理,Native Heap中的对象如果是由 JNI框架分配生成的,如上文JNI示例中的参数,均由框架进行统一释放。而在C/C++中新分配的对象,则需要用户代码在C/C++中手动释放。简而言之,Native Heap中与普通的C/C++进程一致,没有GC机制的存在,并且遵循着谁分配谁释放的内存治理原则。

4.3 扩展阅读(JNA直接映射)

相比于JNI,JNA使用了其函数调用的基础框架,其中的内存映射部分,由JNA工具库中的工具类自动化的完成类型映射和内存拷贝的大部分工作,从而避免大量胶水代码的编写,使用上更为友好,但相应的这部分工作则产生了一些性能上的损耗。JNA还额外提供了一种“直接映射”(DirectMapping)的调用方式来弥补这一不足。但是直接映射对于参数有着较为严格的限制,只能传递原生类型、对应数组以及Native引用类型,并且不支持不定参数,方法返回类型只能是原生类型。直接映射的Java代码中需要增加native关键字,这与JNI的写法一致。DirectMapping示例

import com.sun.jna.*;
public class JnaDemo {
    public static native double cos(DoubleByReference x);
    static {
        Native.register(Platform.C_LIBRARY_NAME);
    }

    public static void main(String[] args) {
        System.out.println(cos(new DoubleByReference(1.0)));
    }
}

DoubleByReference即是双精度浮点数的Native引用类型的实现,它的JNA源码定义如下(仅截取相关代码):

//DoubleByReference
public class DoubleByReference extends ByReference {
    public DoubleByReference(double value) {
        super(8);
        setValue(value);
    }
}

// ByReference
public abstract class ByReference extends PointerType {
    protected ByReference(int dataSize) {
        setPointer(new Memory(dataSize));
    }
}

Memory类型是Java版的shared_ptr实现,它通过引用引数的方式,封装了内存分配、引用、释放的相关细节。这种类型的数据内存实际上是分配在native的堆中,Java代码中,只能拿到指向该内存的引用。JNA在构造Memory对象的时候通过调用malloc在堆中分配新内存,并记录指向该内存的指针。在ByReference的对象释放时,调用free,释放该内存。JNA的源码中ByReference基类的finalize 方法会在GC时调用,此时会去释放对应申请的内存。因此在JNA的实现中,动态库中的分配的内存由动态库的代码管理,JNA框架分配的内存由JNA中的代码显示释放,但是其触发时机,则是靠JVM中的GC机制释放JNA对象时来触发运行。这与前文提到的Native Heap中不存在GC机制,遵循谁分配谁释放的原则是一致的。

@Override
protected void finalize() {
    dispose();
}

/** Free the native memory and set peer to zero */
protected synchronized void dispose() {
    if (peer == 0) {
        // someone called dispose before, the finalizer will call dispose again
        return;
    }

    try {
        free(peer);
    } finally {
        peer = 0;
        // no null check here, tracking is only null for SharedMemory
        // SharedMemory is overriding the dispose method
        reference.unlink();
    }
}

4.4 性能分析

提高运算效率是Native调用中的一个重要目的,但是经过上述分析也不难发现,在一次跨语言本地化的调用过程中,仍然有大量的跨语言工作需要完成,这些过程也需要支出对应的算力。因此并不是所有Native调用,都能提高运算效率。为此我们需要理解语言间的性能差异在哪儿,以及跨语言调用需要耗费多大的算力支出。语言间的性能差异主要体现在三个方面:

  • Python与Java语言都是解释执行类语言,在运行时期,需要先把脚本或字节码翻译成二进制机器指令,再交给CPU进行执行。而C/C++编译执行类语言,则是直接编译为机器指令执行。尽管有JIT等运行时优化机制,但也只能一定程度上缩小这一差距。
  • 上层语言有较多操作,本身就是通过跨语言调用的方式由操作系统底层实现,这一部分显然不如直接调用的效率高。
  • Python与Java语言的内存管理机制引入了垃圾回收机制,用于简化内存管理,GC工作在运行时,会占用一定的系统开销。这一部分效率差异,通常以运行时毛刺的形态出现,即对平均运行时长影响不明显,但是对个别时刻的运行效率造成较大影响。

而跨语言调用的开销,主要包括三部分:

  • 对于JNA这种由动态代理实现的跨语言调用,在调用过程中存在堆栈切换、代理路由等工作。
  • 寻址与构造本地方法栈,即将Java中native方法对应到动态库中的函数地址,并构造调用现场的工作。
  • 内存映射,尤其存在大量数据从JVM Heap向Native Heap 进行拷贝时,这部分的开销是跨语言调用的主要耗时所在。

我们通过如下实验简单做了一下性能对比,我们分别用C语言、Java、JNI、JNA以及JNA直接映射五种方式,分别进行100万次到1000万次的余弦计算,得到耗时对比。在6核16G机器,我们得到如下结果:

图片

图片

图 6

图片

图 7

由实验数据可知,运行效率依次是 C > Java > JNI > JNA DirectMapping > JNA。C语言高于Java的效率,但两者非常接近。JNI与JNA DirectMapping的方式性能基本一致,但是会比原生语言的实现要慢很多。普通模式下的JNA的速度最慢,会比JNI慢5到6倍。综上所述,跨语言本地化调用,并不总是能够提升计算性能,需要综合计算任务的复杂度和跨语言调用的耗时进行综合权衡。我们目前总结到的适合跨语言调用的场景有:

  • 离线数据分析:离线任务可能会涉及到多种语言开发,且对耗时不敏感,核心点在于多语言下的效果打平,跨语言调用可以节省多语言版本的开发成本。
  • 跨语言RPC调用转换为跨语言本地化调用:对于计算耗时是微秒级以及更小的量级的计算请求,如果通过RPC调用来获得结果,用于网络传输的时间至少是毫秒级,远大于计算开销。在依赖简单的情况下,转化为本地化调用,将大幅缩减单请求的处理时间。
  • 对于一些复杂的模型计算,Python/Java跨语言调用C++可以提升计算效率。

5 应用案例

如上文所述,通过本地化调用的方案能够在性能和开发成本上带来一些收益。我们将这些技术在离线任务计算与实时服务调用做了一些尝试,并取得了比较理想的结果。

5.1 离线任务中的应用

搜索业务中会有大量的词表挖掘、数据处理、索引构建等离线计算任务。这个过程会用到较多查询理解里的文本处理和识别能力,如分词、名命体识别等。因为开发语言的差异,将这些能力在本地重新开发一遍,成本上无法接受。因此之前的任务中,在离线计算过程中会通过RPC方式调用线上服务。这个方案带来如下问题:

  • 离线计算任务的量级通常较大,执行过程中请求比较密集,会占用占用线上资源,影响线上用户请求,安全性较低。
  • 单次RPC的耗时至少是毫秒级,而实际的计算时间往往非常短,因此大部分时间实际上浪费在了网络通信上,严重影响任务的执行效率。
  • RPC服务因为网络抖动等因为,调用成功率不能达到100%,影响任务执行效果。
  • 离线任务需引入RPC调用相关代码,在Python脚本等轻量级计算任务里,这部分的代码往往因为一些基础组件的不完善,导致接入成本较高。

图片

图 8

将RPC调用改造为跨语言本地化调用后,上述问题得以解决,收益明显。

  • 不再调用线上服务,流量隔离,对线上安全不产生影响。
  • 对于1000万条以上的离线任务,累计节省至少10小时以上的网络开销时间。
  • 消除网络抖动导致的请求失败问题。
  • 通过上述章节的工作,提供了开箱即用的本地化工具,极大的简化了使用成本。

图片

图 9

5.2 在线服务中的应用

查询理解作为项目团队内部的基础服务平台,提供分词词性、查询纠错、查询改写、地标识别、异地识别、意图识别、实体识别、实体链接等文本分析,是一个较大的CPU密集型服务,承接了公司内非常多的本文分析业务场景,其中有部分场景只是需要个别信号,甚至只需要查询理解服务中的基础函数组件,对于大部分是通过Java开发的业务服务,无法直接引用查询理解的C++动态库,此前一般是通过RPC调用获取结果。通过上述工作,在非C++语言的调用方服务中,可以将RPC调用转化为跨语言本地化调用,能够明显的提升调用端的性能以及成功率,同时也能有效减少服务端的资源开销。

图片

图 10

6 总结

微服务等技术的发展使得服务创建、发布和接入变得越来越简单,但是在实际工业生产中,并非所有场景都适合通过RPC服务完成计算。尤其在计算密集型和耗时敏感型的业务场景下,当性能成为瓶颈时,远程调用带来的网络开销就成了业务不可承受之痛。本文对语言本地化调用的技术进行了总结,并给出一些实践经验,希望能为大家解决类似的问题提供一些帮助。当然,本次工作中还有许多不足,例如因为实际生产环境的要求,我们的工作基本都集中在Linux系统下,如果是以开放库形式,让使用方可以自由使用的话,可能还需要考虑兼容Windows下的DLL,Mac OS下的dylib等等。本文可能还存在其他不足之处,欢迎大家指留言指正、探讨。