聊一聊nacos是如何进行服务注册的

393 阅读8分钟

前言

一、NamingService介绍

二、服务注册源码剖析

三、心跳机制源码剖析

总结

更多技术干货,欢迎关注微信公众号 三友的java日记,一起学习,一起进步

前言

Nacos 致力于帮助您发现、配置和管理微服务。Nacos 提供了一组简单易用的特性集,帮助您快速实现动态服务发现、服务配置、服务元数据及流量管理。作为springcload alibaba中的一员,越来越深受各种公司的青睐。本文就是在这个背景下剖析nacos服务注册的核心源码。

本文是基于nacos 1.4.1版本进行源码剖析。

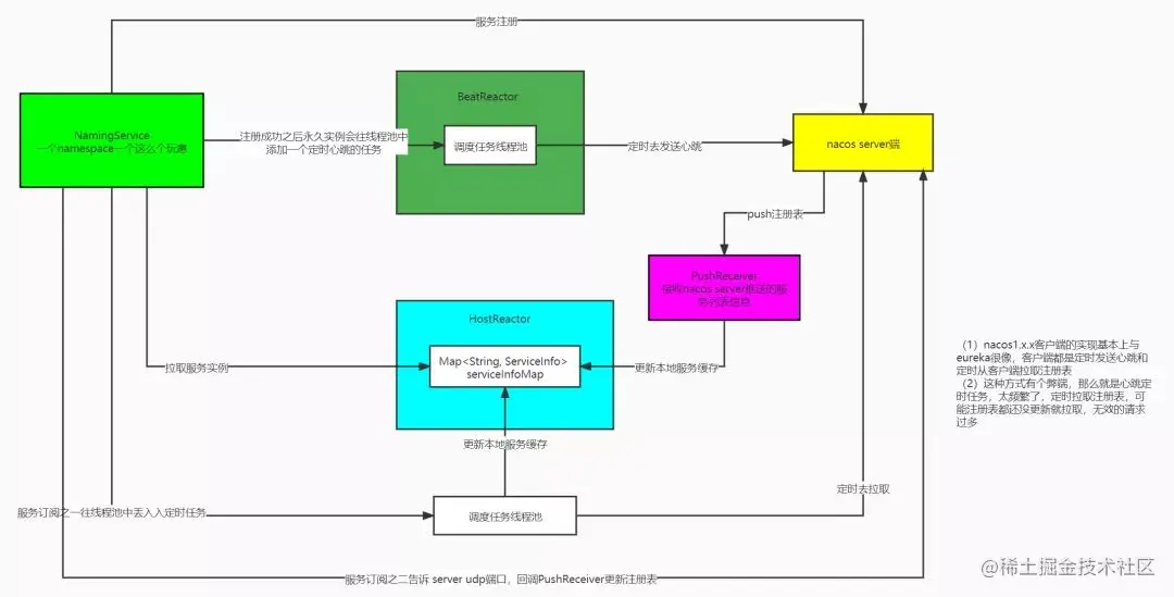
下图本文源码分析核心机制的原理图,有需在线观看的同学关注微信公众号 三友的java日记,发送 nacos01 即可获得图片在线链接。

一、NamingService介绍

NamingService是nacos提供用来实现服务注册、服务订阅、服务发现等功能的api,由NacosNamingService唯一实现,通过这个api就可以跟nacos服务端实现通信。

本文也会着重剖析NamingService,看看客户端注册、心跳等特性实现的源码。

二、服务注册源码剖析

服务注册是通过registerInstance方法来实现的,这个方法有很多的重载的方法,只不过最后都调用

registerInstance(String serviceName, String groupName, Instance instance) throws NacosException

来实现真正的注册的,接下来我们就进入该方法,来看看是如何注册到服务端的。

我先说一个参数的意思

serviceName:顾名思义,就是指服务的名称,比如什么商品服务之类的


groupName:服务所在组的名称,nacos是支持group级别的隔离,也就是说,在一个namespace下,不同group之间的服务是相互隔离的。相互隔离的意思就是互不干扰,举个例子来说,比如ServiceA有两个实例,一个所在groupName为dev,一个所在groupName为prd,那么当有其他的服务在groupName为dev的情况下订阅的ServiceA,那么是订阅不到prd group的服务实例的。默认名称是DEFAULT_GROUP。

Instance:就是服务信息的封装

接下来我们进入该方法的解析。\

第一步,就是将服务名和组名进行字符串的拼接,没有什么好说的;\

第二步,这个if条件,默认是true,不信你可以点进去看一下,这一步是创建一个心跳的任务,从这里我们可以看出,默认的情况下,nacos会为每个服务实例创建一个心跳。只不过一般一个客户端只会注册一个服务实例(想一想,哪个框架一个客户端可能会注册多个服务实例,公众号有剖析过这个框架)。

第三步,这一步就是调用api,发送请求给服务端,注册服务实例。\

我们进入第三步(心跳机制源码我们稍后再剖析),进入

serverProxy.registerService(groupedServiceName, groupName, instance);

这一行代码看看是怎么注册的。

这里我们看见,这个方法显示根据入参,构建了一个Map,然后调用reqApi,进入reqApi之前,我们看一下reqApi方法参数。

第一个参数名称 api,是常量 /nacos/v1/ns/instance,有兴趣可以自己点进去

第二个参数名称 params,就是构建的map

第三个参数名称是 method,是HttpMethod.POST,看到http,这里我们就可以猜想,难道客户端跟服务端通信是通过http协议来实现的么,我们带着疑惑继续往下看。

接下来进入reqApi方法,一直进入最终的重载方法。

我们再分析一下新增的两个参数,

body,默认是空

servers,就是我们配置的nacos服务端所在服务的ip和端口的集合,因为我们可能配置多个,这个应该不会为空吧,至少得配置一个吧

接下来进入重要的一段代码

从这里可以看出,注册之前先是从服务端地址中随机选择一个进行调用,当调用失败的话,会再次选择一个进行重试。

假设我们选择了一个服务地址,接下来进入callServer方法

这个方法比较简单了,就是将地址和请求路径名( /nacos/v1/ns/instance )进行拼接,然后发送http请求进行服务注册,然后接收客户端的响应。

到这里,客户端的服务注册就完成了。

从这里我们可以看出,nacos客户端跟服务端的通信其实是通过http请求来的,服务注册,就是客户端发送一个简单的http请求来完成的。\

三、心跳机制源码剖析

心跳机制,就是客户端定时向服务端发送请求,告诉服务端 “我还活着” ,服务端就会知道这个服务实例仍然可用。

服务注册我们剖析完了,接下来回过头,来看看心跳机制的源码。

首先是构建了一个BeatInfo,就是一个心跳信息参数的封装,就不点进去看了,接下来,我们进入addBeatInfo方法。

这个方法就是通过BeatInfo构建一个BeatTask,然后扔到调度线程池,等待一定(默认是5s,你可以自己进去构建BeatInfo代码,这个参数默认是5s)时间之后执行,那么自然而然BeatTask就是心跳机制执行的逻辑,我们进入BeatTask代码。

BeatTask实现了Runable接口,所以我们直接看run方法的实现。

首先就是通过serverProxy发送一个http请求到服务端,服务端进行响应,其实这个过程就完成了跟服务端的心跳,接下来就是解析服务端的响应的数据了。根据服务端返回的不同的状态码进行判断,进行不同的操作。这里我们着重看一下这个响应码RESOURCE_NOT_FOUND (资源未找到)对应的操作

这段代码其实就是重新向服务端进行服务的注册。有人肯定会好奇,为什么发送心跳的时候,服务端会告诉客户端,该服务实例在服务端找不到?不是只有注册服务的时候才会去构建心跳么,按道理应该存在的?是的,这是正常的情况下,在正常情况下,客户端发送心跳,服务实例应该存在于服务端的,但是有些情况,比如说网络抖动的时候,因为网络的问题,客户端无法给服务端发送心跳,长时间服务端无法接收到客户端的心跳,此时服务端认为你的这个服务实例出问题了,这样服务端就会主动从服务注册表中剔除该服务实例,该服务实例就不存在服务端了。当客户端网络好了的话,那么此时会恢复跟服务端的心跳机制,就会出现服务找不到的现象,这种情况下只要重新注册一下就行了。

接下来有一行很重要的代码,我们继续往下看。

这行代码就是重新构建了一个BeatTask,,然后重新扔到调度线程池,等待nextTime之后执行。nextTime一般是BeatInfo的period,也就是默认是5s,但是有种情况,就是当发送心跳的实话,服务端可能会响应给客户端一个下一次发送心跳的时间间隔,此时就以nextTime就是服务端响应的时间,你可以自行查看nextTime的赋值情况。

通过这种形式,就实现了定时发送心跳的功能。当这次心跳完成之后,就会继续构建下一次心跳的任务,扔到调度线程池等待一定的时间之后执行,如此往复,就实现了定时发送心跳的机制。

这里的这个定时的机制其实大家可以学习一下,这个定时机制实现了变频的功能,所谓的变频就是定时任务执行的间隔是不固定的,这次任务的执行才决定下一次任务执行的时间,这样有一个好处就是在一些场景中,如果有的任务频繁失败,那么是不是可以考虑让下一次执行的任务时间拉长,减少资源的浪费,nacos在定时更新本地服务实例列表的缓存也使用到了这个机制。这种机制其实在很多框架,中间件都有使用。

总结

本文最开始介绍了NamingService接口的作用,通过这个接口就可以向服务端注册服务实例;接下来基于该接口,剖析了服务注册的源码,说白了就是发送http请求给服务端,然后服务端保存服务实例的数据;最后我们剖析了客户端的心跳机制,说白了就是构建BeatTask,定时(默认5s)向服务端发送请求。后面我会再写几篇文章,来剖析服务订阅、故障转移等机制以及nacos是如何整合springcloud的,包括注册中心和配置中心的整合源码剖析。

以上就是本篇文章的全部内容,如果你有什么不懂或者想要交流的地方,欢迎关注我的个人的微信公众号 三友的java日记 或者添加我的微信 ZZYNKXJH 联系我,期待与你一起进步。

如果觉得这篇文章对你有所帮助,还请帮忙点赞、在看、转发一下,码字不易,非常感谢!