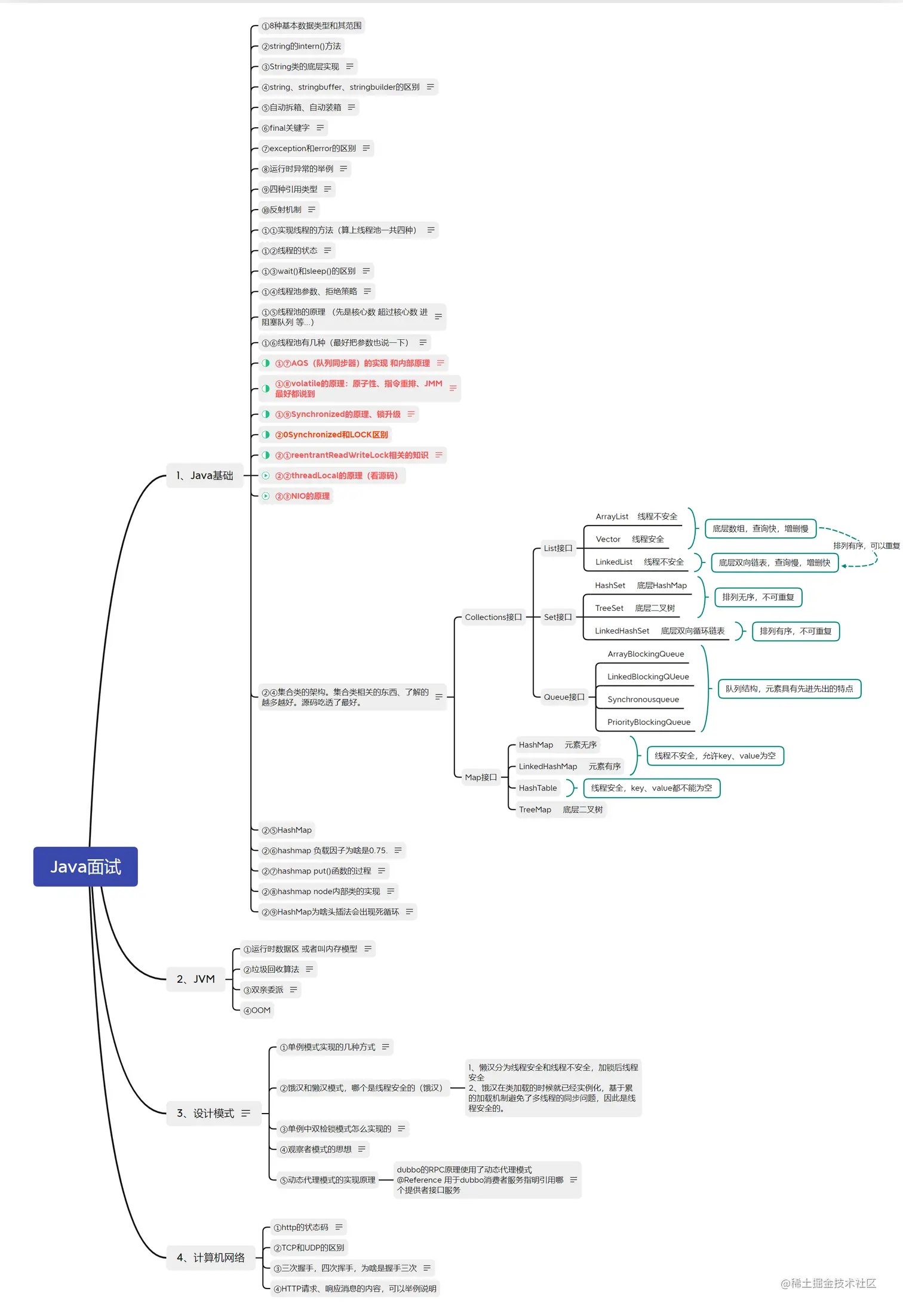
java学习列表 Sliencr 2022-04-22 128 阅读1分钟 本文已参与「新人创作礼」活动,一起开启掘金创作之路。 图示为在复习/学习java过程中自行整理的学习路线,因人而异,标红为学习过程中个人觉得比较重要或相对难以理解的要点。