Kubernetes 中数据包的生命周期 -- 第 1 部分

278 阅读10分钟

本文翻译自:Life of a Packet in Kubernetes — Part 1 [1] 作者:Dinesh Kumar Ramasamy,本文在原文的基础上做了适当的修改,如有疑问请查阅原文。

Kubernetes 集群中的网络可能会令人感到有点困惑,即使是对于拥有虚拟网络和路由实践经验的工程师来说也是如此。本系列文章将分为 4 个部分,帮助你理解基本的 Kubernetes 网络,本文属于第一部分。

  • Part 1
    • 1.Linux 命名空间(Namespaces)
    • 2.容器网络(Network Namespace)
    • 3.什么是 CNI?
    • 4.Pod 网络命名空间
  • Part 2
    • 1.Calico CNI
  • Part 3
    • 1.Pod-to-Pod
    • 2.Pod-to-External
    • 3.Pod-to-Service
    • 4.External-to-Pod
    • 5.External Traffic Policy
    • 6.Kube-Proxy
    • 7.iptable rules processing flow
    • 8.Network Policy basics
  • Part 4
    • 1.Ingress Controller
    • 2.Ingress Resources Example
    • 3.Nginx
    • 4.Envoy+Contour
    • 5.Ingress with MetalLB

Linux 命名空间(Namespaces)

Linux namespace 包含了大多数现代容器实现背后的一些基本技术。从高层次来看,它们允许在独立的进程之间隔离全局系统资源。例如,PID namespace 隔离了进程 ID,这意味着在同一主机上运行的两个进程可以具有相同的 PID!

这种隔离级别显然在容器领域非常有用。假如没有 namespace 技术,在容器 A 中运行的进程甚至可以 umount 容器 B 中重要的文件系统,或更改容器 C 中的主机名,或从容器 D 中删除网络接口,这将会非常危险!当通过 namespace 技术隔离这些资源后,容器 A 中的进程甚至不知道容器 B, C, D 中进程的存在,这样进程之间进行的操作,都不会互相干扰,安全性可以得到保障。

  • 1.Mount -- 隔离文件系统挂载点。
  • 2.UTS -- 隔离主机名和域名。
  • 3.IPC -- 隔离进程间通信资源。
  • 4.PID -- 隔离进程 ID。
  • 5.Network -- 隔离网络资源。
  • 6.User -- 隔离用户和用户组。
  • 7.Cgroup -- 隔离 Cgroups 根目录。

大多数容器实现都使用上述的 namespace,以便在不同的容器进程之间提供最高级别的隔离。由于 Cgroup namespace 比其他 namespace 技术出现得稍晚一些,因此尚未被广泛使用。

容器网络(Network Namespace)

在我们开始了解 CNI 和 Docker 提供的各种功能之前,让我们探索一下驱动容器网络的核心技术。Linux 内核已经具有在主机上实现多租户的各种功能。namespace 为不同类型的资源提供了隔离的功能,其中 network namespace 提供了网络资源的隔离。 在 Linux 操作系统中,可以很容易地使用 ip 命令创建 network namespace。让我们创建两个不同的 network namespace,并分别将它们命名为 client 和 server。

master# ip netns add client  
master# ip netns add server  
master# ip netns list  
server  
client

创建一个 veth 对来连接这两个 network namespace,veth 对可以看作是一根网线。

master# ip link add veth-client type veth peer name veth-server
master# ip link list | grep veth
4: veth-server@veth-client: <BROADCAST,MULTICAST,M-DOWN> mtu 1500 qdisc noop state DOWN mode DEFAULT group default qlen 1000
5: veth-client@veth-server: <BROADCAST,MULTICAST,M-DOWN> mtu 1500 qdisc noop state DOWN mode DEFAULT group default qlen 1000

当前 veth 对在主机的 network namespace 中,现在让我们将 veth 对的两端分别接在前面创建的两个 namespace 中。

master# ip link set veth-client netns client  
master# ip link set veth-server netns server  
master# ip link list | grep veth # 此时 veth 对不在主机的 network namespace 中了

让我们验证 namespace 中确实存在 veth 对,首先从 client namespace 开始。

master# ip netns exec client ip link
1: lo: <LOOPBACK> mtu 65536 qdisc noop state DOWN mode DEFAULT group default qlen 1
    link/loopback 00:00:00:00:00:00 brd 00:00:00:00:00:00
5: veth-client@if4: <BROADCAST,MULTICAST> mtu 1500 qdisc noop state DOWN mode DEFAULT group default qlen 1000
    link/ether ca:e8:30:2e:f9:d2 brd ff:ff:ff:ff:ff:ff link-netnsid 1

接着确认 server namespace。

master# ip netns exec server ip link
1: lo: <LOOPBACK> mtu 65536 qdisc noop state DOWN mode DEFAULT group default qlen 1
    link/loopback 00:00:00:00:00:00 brd 00:00:00:00:00:00
4: veth-server@if5: <BROADCAST,MULTICAST> mtu 1500 qdisc noop state DOWN mode DEFAULT group default qlen 1000
    link/ether 42:96:f0:ae:f0:c5 brd ff:ff:ff:ff:ff:ff link-netnsid 0

现在让我们为这些接口分配 IP 地址并启用它们。

master# ip netns exec client ip address add 10.0.0.11/24 dev veth-client
master# ip netns exec client ip link set veth-client up
master# ip netns exec server ip address add 10.0.0.12/24 dev veth-server
master# ip netns exec server ip link set veth-server up
master# ip netns exec client ip addr
1: lo: <LOOPBACK> mtu 65536 qdisc noop state DOWN group default qlen 1
    link/loopback 00:00:00:00:00:00 brd 00:00:00:00:00:00
5: veth-client@if4: <BROADCAST,MULTICAST,UP,LOWER_UP> mtu 1500 qdisc noqueue state UP group default qlen 1000
    link/ether ca:e8:30:2e:f9:d2 brd ff:ff:ff:ff:ff:ff link-netnsid 1
    inet 10.0.0.11/24 scope global veth-client
       valid_lft forever preferred_lft forever
    inet6 fe80::c8e8:30ff:fe2e:f9d2/64 scope link
       valid_lft forever preferred_lft forever

master# ip netns exec server ip addr
1: lo: <LOOPBACK> mtu 65536 qdisc noop state DOWN group default qlen 1
    link/loopback 00:00:00:00:00:00 brd 00:00:00:00:00:00
4: veth-server@if5: <BROADCAST,MULTICAST,UP,LOWER_UP> mtu 1500 qdisc noqueue state UP group default qlen 1000
    link/ether 42:96:f0:ae:f0:c5 brd ff:ff:ff:ff:ff:ff link-netnsid 0
    inet 10.0.0.12/24 scope global veth-server
       valid_lft forever preferred_lft forever
    inet6 fe80::4096:f0ff:feae:f0c5/64 scope link
       valid_lft forever preferred_lft forever

使用 ping 命令,我们可以验证两个 network namespace 已经连接并且可以访问。

master# ip netns exec client ping 10.0.0.12  
PING 10.0.0.12 (10.0.0.12) 56(84) bytes of data.  
64 bytes from 10.0.0.12: icmp_seq=1 ttl=64 time=0.101 ms  
64 bytes from 10.0.0.12: icmp_seq=2 ttl=64 time=0.072 ms  
64 bytes from 10.0.0.12: icmp_seq=3 ttl=64 time=0.084 ms  
64 bytes from 10.0.0.12: icmp_seq=4 ttl=64 time=0.077 ms  
64 bytes from 10.0.0.12: icmp_seq=5 ttl=64 time=0.079 ms

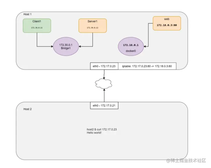
如果我们想创建更多的 network namespace 并将它们连接在一起,那么为每个 namespace 创建一个 veth 对可能不是一个可扩展的解决方案。相反,可以创建一个 Linux 网桥并将这些 network namespace 连接到网桥实现互通。这正是 Docker 在同一主机上运行的容器之间建立网络的方式! 让我们创建 namespace 并将其添加到网桥中,BRHOST_IP 两个变量根据主机的实际情况进行修改。

# 变量
BR=bridge1 # 网桥名字
HOST_IP=172.17.0.33  # 主机地址

# 创建 veth 对
ip link add client1-veth type veth peer name client1-veth-br  
ip link add server1-veth type veth peer name server1-veth-br  

# 创建网桥
ip link add $BR type bridge  

# 创建 network namespace
ip netns add client1  
ip netns add server1

# 连接 veth 对与 network namespace 
ip link set client1-veth netns client1  
ip link set server1-veth netns server1

# 连接 veth 对的另一端与网桥
ip link set client1-veth-br master $BR  
ip link set server1-veth-br master $BR

# 启用网桥,接口
ip link set $BR up  
ip link set client1-veth-br up  
ip link set server1-veth-br up  
ip netns exec client1 ip link set client1-veth up  
ip netns exec server1 ip link set server1-veth up

# 为接口添加 IP 地址
ip netns exec client1 ip addr add 172.30.0.11/24 dev client1-veth  
ip netns exec server1 ip addr add 172.30.0.12/24 dev server1-veth   
ip addr add 172.30.0.1/24 dev $BR  

使用 ping 命令,我们可以验证两个 network namespace 已经连接并且可以访问。

controlplane $ ip netns exec client1 ping 172.30.0.12 -c 5  
PING 172.30.0.12 (172.30.0.12) 56(84) bytes of data.  
64 bytes from 172.30.0.12: icmp_seq=1 ttl=64 time=0.138 ms  
64 bytes from 172.30.0.12: icmp_seq=2 ttl=64 time=0.091 ms  
64 bytes from 172.30.0.12: icmp_seq=3 ttl=64 time=0.073 ms  
64 bytes from 172.30.0.12: icmp_seq=4 ttl=64 time=0.070 ms  
64 bytes from 172.30.0.12: icmp_seq=5 ttl=64 time=0.107 ms

如果上面的 ping 命令不通可能是由于 Docker 将 iptables 的 FORWARD 链默认动作设置为 DROP,参见 Docker 官网 [2]。 可以使用以下命令将 FORWARD 设置为 ACCEPT。

iptables -P FORWARD ACCEPT 

让我们从 namespace 中 ping 主机地址。

controlplane $ ip netns exec client1 ping $HOST_IP -c 2  
connect: Network is unreachable # 网络不可达

收到了“网络不可以达“的响应,这是因为在新创建的 namespace 中没有配置路由。让我们添加一条默认路由。

controlplane $ ip netns exec client1 ip route add default via 172.30.0.1
controlplane $ ip netns exec server1 ip route add default via 172.30.0.1
controlplane $ ip netns exec client1 ping $HOST_IP -c 5
PING 172.17.0.23 (172.17.0.23) 56(84) bytes of data.
64 bytes from 172.17.0.23: icmp_seq=1 ttl=64 time=0.053 ms
64 bytes from 172.17.0.23: icmp_seq=2 ttl=64 time=0.121 ms
64 bytes from 172.17.0.23: icmp_seq=3 ttl=64 time=0.078 ms
64 bytes from 172.17.0.23: icmp_seq=4 ttl=64 time=0.129 ms
64 bytes from 172.17.0.23: icmp_seq=5 ttl=64 time=0.119 ms
--- 172.17.0.23 ping statistics ---
5 packets transmitted, 5 received, 0% packet loss, time 3999ms
rtt min/avg/max/mdev = 0.053/0.100/0.129/0.029 ms

现在通往外部的默认路由指向了网桥,因此在 namespace 中可以访问任何外部服务。

controlplane $ ping 8.8.8.8 -c 2
PING 8.8.8.8 (8.8.8.8) 56(84) bytes of data.
64 bytes from 8.8.8.8: icmp_seq=1 ttl=117 time=3.40 ms
64 bytes from 8.8.8.8: icmp_seq=2 ttl=117 time=3.81 ms
--- 8.8.8.8 ping statistics ---
2 packets transmitted, 2 received, 0% packet loss, time 1001ms
rtt min/avg/max/mdev = 3.403/3.610/3.817/0.207 ms

那么如何从外部访问私有网络呢? 如你所见,我们演示的机器已经安装了 Docker,并且 Docker 自动创建了一个名为 docker0 的网桥。在 network namespace 中运行 Web 服务并不容易,因为所有的 Linux namespace 都需要互通以模拟这种情况。让我们使用 Docker 来模拟场景。

docker0   Link encap:Ethernet  HWaddr 02:42:e2:44:07:39
          inet addr:172.18.0.1  Bcast:172.18.0.255  Mask:255.255.255.0
          UP BROADCAST MULTICAST  MTU:1500  Metric:1
          RX packets:0 errors:0 dropped:0 overruns:0 frame:0
          TX packets:0 errors:0 dropped:0 overruns:0 carrier:0
          collisions:0 txqueuelen:0
          RX bytes:0 (0.0 B)  TX bytes:0 (0.0 B)

现在让我们启动一个 Nginx 容器并查看它。

# 启动 Nginx 容器
controlplane $ docker run -d --name web --rm nginx  
efff2d2c98f94671f69cddc5cc88bb7a0a5a2ea15dc3c98d911e39bf2764a556  
# 获取容器 IP
controlplane $ WEB_IP=`docker inspect -f "{{ .NetworkSettings.IPAddress }}" web`  
# 获取容器的 network namespace
controlplane $ docker inspect web --format '{{ .NetworkSettings.SandboxKey }}'  
/var/run/docker/netns/c009f2a4be71

由于 Docker 不会在默认位置(var/run/netns/ 目录)创建 netns,因此 ip netns list 命令不会显示这个 network namespace。我们可以创建符号连接指向预期位置来解决。

controlplane $ container_id=web  
controlplane $ container_netns=$(docker inspect ${container_id} --format '{{ .NetworkSettings.SandboxKey }}')  
controlplane $ mkdir -p /var/run/netns  
controlplane $ rm -f /var/run/netns/${container_id}  
controlplane $ ln -sv ${container_netns} /var/run/netns/${container_id}  
'/var/run/netns/web' -> '/var/run/docker/netns/c009f2a4be71'  
controlplane $ ip netns list  
web (id: 3)  # 容器的 network namespace
server1 (id: 1)  
client1 (id: 0)

让我们检查一下 web namespace 中的 IP 地址。

controlplane $ ip netns exec web ip addr
1: lo: <LOOPBACK,UP,LOWER_UP> mtu 65536 qdisc noqueue state UNKNOWN group default qlen 1
    link/loopback 00:00:00:00:00:00 brd 00:00:00:00:00:00
    inet 127.0.0.1/8 scope host lo
       valid_lft forever preferred_lft forever
11: eth0@if12: <BROADCAST,MULTICAST,UP,LOWER_UP> mtu 1500 qdisc noqueue state UP group default
    link/ether 02:42:ac:12:00:03 brd ff:ff:ff:ff:ff:ff link-netnsid 0
    inet 172.18.0.3/24 brd 172.18.0.255 scope global eth0
       valid_lft forever preferred_lft forever

让我们检查一下 Docker 容器中的 IP 地址。

controlplane $ WEB_IP=`docker inspect -f "{{ .NetworkSettings.IPAddress }}" web`
controlplane $ echo $WEB_IP
172.18.0.3

很明显,Docker 使用了所有的 Linux namespace 并将容器与主机隔离开来。让我们尝试从主机访问运行在 web namespace 中的 Web 服务。

controlplane $ curl $WEB_IP
<!DOCTYPE html>
<html>
<head>
<title>Welcome to nginx!</title>
<style>
    body {
        width: 35em;
        margin: 0 auto;
        font-family: Tahoma, Verdana, Arial, sans-serif;
    }
</style>
</head>
<body>
<h1>Welcome to nginx!</h1>
<p>If you see this page, the nginx web server is successfully installed and
working. Further configuration is required.</p>
<p>For online documentation and support please refer to
<a href="http://nginx.org/">nginx.org</a>.<br/>
Commercial support is available at
<a href="http://nginx.com/">nginx.com</a>.</p>
<p><em>Thank you for using nginx.</em></p>
</body>
</html>

是否可以从外部网络访问这个 Web 服务呢?是的,需要添加端口转发。

controlplane $ iptables -t nat -A PREROUTING -p tcp --dport 80 -j DNAT --to-destination $WEB_IP:80  
controlplane $ echo $HOST_IP  
172.17.0.23

让我们尝试在外部主机访问 Web 服务。

node01 $ curl 172.17.0.23
<!DOCTYPE html>
<html>
<head>
<title>Welcome to nginx!</title>
<style>
    body {
        width: 35em;
        margin: 0 auto;
        font-family: Tahoma, Verdana, Arial, sans-serif;
    }
</style>
</head>
<body>
<h1>Welcome to nginx!</h1>
<p>If you see this page, the nginx web server is successfully installed and
working. Further configuration is required.</p>
<p>For online documentation and support please refer to
<a href="http://nginx.org/">nginx.org</a>.<br/>
Commercial support is available at
<a href="http://nginx.com/">nginx.com</a>.</p>
<p><em>Thank you for using nginx.</em></p>
</body>
</html>

CNI 插件执行上述的命令(不完全是,但类似)来设置 loopback 接口,eth0 接口,并将 IP 地址分配给容器。容器运行时(例如 Kubernetes,Podman 等等)利用 CNI 来设置 Pod 网络。让我们在下一个章节讨论 CNI。

什么是 CNI?

CNI 插件负责将网络接口接入容器的 network namespace(例如 veth 对的一端)并在主机上进行任何必要的更改(例如将 veth 的另一端连接到网桥中)。然后调用合适的 IPAM 插件为接口分配 IP 地址并设置路由。

等等,似曾相识? 是的,我们已经在容器网络章节中提到了这一点。

CNI (Container Network Interface,容器网络接口) 是一个 Cloud Native Computing Foundation(云原生计算基金会)的项目,由一系列规范和库组成,用于编写配置 Linux 容器网络的插件。由于 CNI 规范专注于容器的网络连接,并且易于实现,因此得到了广泛的支持。

详情参见:CNI 规范 [3]。以下是我在第一次通读时发现的一些有趣的点:

  • 规范中将容器定义为 Linux network namespace。我们应该对这个定义感到满意,因为像 Docker 这样的容器运行时会为每个容器创建一个新的 network namespace。
  • 网络配置由 JSON 对象组成。
  • 网络配置通过 STDIN 输入流的方式传递给插件,也就是说主机上没有用于网络配置的文件。
  • 其他参数通过环境变量传递给插件。
  • CNI 插件被实现为一个可执行文件。
  • CNI 插件负责连接容器,也就是说它需要将容器接入网络。
  • CNI 插件负责调用 IPAM 插件为容器分配 IP 地址并设置路由。

让我们尝试在没有 Kubernetes 的情况下手动模拟 Pod 的创建,并通过 CNI 插件分配 IP 地址。 第 1 步:下载 CNI 插件。

controlplane $ mkdir cni  
controlplane $ cd cni  
controlplane $ curl -O -L https://github.com/containernetworking/cni/releases/download/v0.4.0/cni-amd64-v0.4.0.tgz  
controlplane $ tar -xvf cni-amd64-v0.4.0.tgz  
./  
./macvlan  
./dhcp  
./loopback  
./ptp  
./ipvlan  
./bridge  
./tuning  
./noop  
./host-local  
./cnitool  
./flannel  

第 2 步:创建 JSON 格式的 CNI 配置。

cat > /tmp/00-demo.conf << EOF 
{
    "cniVersion": "0.2.0",
    "name": "demo_br",
    "type": "bridge",
    "bridge": "cni_net0",
    "isGateway": true,
    "ipMasq": true,
    "ipam": {
        "type": "host-local",
        "subnet": "10.0.10.0/24",
        "routes": [
            { "dst": "0.0.0.0/0" },
            { "dst": "1.1.1.1/32", "gw":"10.0.10.1"}
        ]
    }
}
EOF

CNI 的配置参数如下:

-:CNI 通用参数:-
cniVersion: 定义 CNI 的版本。
name: 网络名称。
type: 使用的插件名称。在本例中, 是插件可执行文件的名称。
args: 可选的附加参数。
ipMasq: 为网络配置源地址转换(SNAT)。
ipam:
    type: IPAM 插件名称。
    subnet: 分配的子网。
    routes:
        dst: 目的网段。
        gw: 去往目的网段的下一跳地址,如果没有指定则使用子网的默认网关。
dns:
    nameservers: DNS服务器列表。
    domain: DNS 请求的搜索域。
    search: DNS 请求的搜索域列表。
    options: 传递给接收者的选项列表。

第 3 步:创建一个具有 none 网络类型的容器,这样容器就不会使用任何 IP 地址。你可以使用任何镜像来创建容器,这里我使用 pause 容器来模拟 Kubernetes。

# 创建容器
controlplane $ docker run --name pause_demo -d --rm --network none kubernetes/pause

# 将 Docker 创建的 network namespace 文件软连接到默认路径
controlplane $ container_id=pause_demo
controlplane $ container_netns=$(docker inspect ${container_id} --format '{{ .NetworkSettings.SandboxKey }}')
controlplane $ mkdir -p /var/run/netns
controlplane $ rm -f /var/run/netns/${container_id}
controlplane $ ln -sv ${container_netns} /var/run/netns/${container_id}
'/var/run/netns/pause_demo' -> '/var/run/docker/netns/0297681f79b5'

# 查看 network namespace
controlplane $ ip netns list
pause_demo

# 查看容器接口
controlplane $ ip netns exec $container_id ifconfig
lo        Link encap:Local Loopback
          inet addr:127.0.0.1  Mask:255.0.0.0
          UP LOOPBACK RUNNING  MTU:65536  Metric:1
          RX packets:0 errors:0 dropped:0 overruns:0 frame:0
          TX packets:0 errors:0 dropped:0 overruns:0 carrier:0
          collisions:0 txqueuelen:1
          RX bytes:0 (0.0 B)  TX bytes:0 (0.0 B)

第 4 步:用配置文件执行 CNI 插件。

controlplane $ CNI_CONTAINERID=$container_id \
CNI_IFNAME=eth10 CNI_COMMAND=ADD \
CNI_NETNS=/var/run/netns/$container_id \
CNI_PATH=`pwd` ./bridge < /tmp/00-demo.conf

# 返回结果,第一次执行该命令会报错,容器网络仍然会设置成功
# /var/lib/cni/networks/demo_br/last_reserved_ip 文件用于记录已经分配的 IP 地址
# 第一次执行以后会自动生成该文件,后续执行就不会报错了
2020/10/17 17:32:37 Error retriving last reserved ip: Failed to retrieve last reserved ip: open /var/lib/cni/networks/demo_br/last_reserved_ip: no such file or directory
{
    "ip4": {
        "ip": "10.0.10.2/24",
        "gateway": "10.0.10.1",
        "routes": [
            {
                "dst": "0.0.0.0/0"
            },
            {
                "dst": "1.1.1.1/32",
                "gw": "10.0.10.1"
            }
        ]
    },
    "dns": {}
}
  • CNI_COMMAND=ADD — 操作(可选值: ADD/DEL/CHECK)
  • CNI_CONTAINER=pause_demo — 我们告诉 CNI 插件在名为 pause_demo 的 network namespace 进行操作。
  • CNI_NETNS=/var/run/netns/pause_demo — namespace 文件所在的路径。
  • CNI_IFNAME=eth10 — 希望在容器中设置的网络接口名称。
  • CNI_PATH=pwd — 告诉 CNI 插件可执行文件所在的路径,由于我们当前正好在 CNI 插件的目录中,因此可以使用 pwd 获取路径。

我强烈建议你阅读 CNI 规范以获取有关插件及其功能的更多信息。你可以在同一个 JSON 文件中使用多个插件执行一系列操作,例如添加防火墙规则等等。

第 5 步:运行上述命令会返回一些内容。首先,会返回一个错误,因为 IPAM 驱动程序找不到它用来在本地存储 IP 信息的文件。如果我们为不同的 network namespace 再次运行该命令时,将不会收到此错误,因为该文件是在第一次运行插件时创建的。其次,我们可以得到一个 JSON 对象,表明了插件配置的相关 IP 配置。在本例中,网桥的 IP 地址应当被设置为 10.0.10.1/24,容器接口的 IP 地址应当被设置为 10.0.10.2/24,在容器中还添加了我们在 JSON 配置文件中定义的默认路由和 1.1.1.1/32 的路由。让我们看看它做了什么。

controlplane $ ip netns exec pause_demo ifconfig
eth10     Link encap:Ethernet  HWaddr 0a:58:0a:00:0a:02
          inet addr:10.0.10.2  Bcast:0.0.0.0  Mask:255.255.255.0
          UP BROADCAST RUNNING MULTICAST  MTU:1500  Metric:1
          RX packets:18 errors:0 dropped:0 overruns:0 frame:0
          TX packets:0 errors:0 dropped:0 overruns:0 carrier:0
          collisions:0 txqueuelen:0
          RX bytes:1476 (1.4 KB)  TX bytes:0 (0.0 B)
lo        Link encap:Local Loopback
          inet addr:127.0.0.1  Mask:255.0.0.0
          UP LOOPBACK RUNNING  MTU:65536  Metric:1
          RX packets:0 errors:0 dropped:0 overruns:0 frame:0
          TX packets:0 errors:0 dropped:0 overruns:0 carrier:0
          collisions:0 txqueuelen:1
          RX bytes:0 (0.0 B)  TX bytes:0 (0.0 B)
controlplane $ ip netns exec pause_demo ip route
default via 10.0.10.1 dev eth10
1.1.1.1 via 10.0.10.1 dev eth10
10.0.10.0/24 dev eth10  proto kernel  scope link  src 10.0.10.2

第 6 步:启动 Web 服务容器与 pause 容器共享 namespace。

controlplane $ docker run --name web_demo -d --rm --network container:$container_id nginx
8fadcf2925b779de6781b4215534b32231685b8515f998b2a66a3c7e38333e30

第 7 步:使用 pause 容器的 IP 地址来访问 Web 服务。

controlplane $ curl `cat /var/lib/cni/networks/demo_br/last_reserved_ip`
<!DOCTYPE html>
<html>
<head>
<title>Welcome to nginx!</title>
<style>
    body {
        width: 35em;
        margin: 0 auto;
        font-family: Tahoma, Verdana, Arial, sans-serif;
    }
</style>
</head>
<body>
<h1>Welcome to nginx!</h1>
<p>If you see this page, the nginx web server is successfully installed and
working. Further configuration is required.</p>
<p>For online documentation and support please refer to
<a href="http://nginx.org/">nginx.org</a>.<br/>
Commercial support is available at
<a href="http://nginx.com/">nginx.com</a>.</p>
<p><em>Thank you for using nginx.</em></p>
</body>
</html>

现在让我们看看下一节中 Pod 的定义。

Pod 网络命名空间

在 Kubernetes 中首先要理解的是,Pod 实际上并不等同于容器,而是容器的集合。并且这些同一个集合的容器都共享一个网络堆栈。Kubernetes 通过在 pause 容器上设置网络来进行管理,你可以在创建的每个 Pod 中找到它。pause 容器本身只负责提供网络,所有其他的容器都连接到 pause 容器所在的网络。因此,在同一个 Pod 中的一个容器也可以通过 localhost 与另一个容器中的服务进行通信。

参考资料