Spring Boot/Spring Cloud

189 阅读2分钟

本文已参与「新人创作礼」活动,一起开启掘金创作之路。

  • 个人简介:微信公众号关注:SteveCode。为您分享更多的知识学术。生于忧患死于安乐
  • 专注Java技术干货分享,Java基础技术、数据结构、相关工具、Spring全家桶、intellij idea......

文章面试题整理出自:Java 最常见的 200+ 面试题:面试必备_Java中文社群的博客-CSDN博客_java面试题

104.什么是 spring boot?

spring boot框架

spring boot 简化了Spring的开发与使用难度,减少配置文件,jar的自动导入,整合了所有框架。快速搭建、与开发

105.为什么要用 spring boot?

自动化配置

简化了Spring的XMl配置,

可以与很多的开源框架做整合

内置tomcat

能够独立运行

自动配置 Spring-boot-starter 开箱即用依赖模块(自动导入依赖jar包)

zhuanlan.zhihu.com/p/133534252

106.spring boot 核心配置文件是什么?

application与bootstrap 

107.spring boot 配置文件有哪几种类型?它们有什么区别?

application与bootstrap 

application 当前应用级别的,(当前项目实现自动配置)

bootstrap   是系统级别的。如 Spring Cloud Config 配置中心的配置信息。

application.xml   格式:key : value

application.properties:key=value

108.spring boot 有哪些方式可以实现热部署?

导入依赖:

     org.springframework.boot     spring-boot-devtools

109.jpa 和 hibernate 有什么区别?

jpa是一种规范,而hibrnate实现jpa。

hibrnate框架,jpa是持久化规范。

110.什么是 spring cloud?

spring cloud 是分布式微服务架构。(分布式的解决方案)提供了一些丰富组件,注册中心Eureka,负载均衡Ribbon、断路器Hystrix、网关Zuul(或gateway)、配置中心Spring Cloud Config

111.spring cloud 断路器的作用是什么?

一个服务调用另一个服务由于网络原因或自身原因出现问题,调用者一直请求被调用者数据,一直请求不到,一直处于等待状态

在一定的时间内,达到一定的调用次数,断路器完全打开,下次请求直接返回异常信息。

若过一段时间后:服务器恢复正常,断路器自动关闭。

正常的服务器,断路器处于关闭状态。

blog.csdn.net/qq_39326137…

112.spring cloud 的核心组件有哪些?

113.什么是微服务

一些小模块运行在自己的进程,需要的时候就去调用,例如用户模块要调用订单模块。

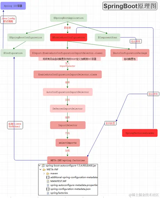
114 、springboot 启动原理

/**  * @author SongXianYang  */ @SpringBootApplication public class TestApplication {     public static void main(String[] args) {         SpringApplication.run(TestApplication.class, args);     } }

主要关注:@SpringBootApplication注解与Spring Application.run方法。

@SpringBootApplication

SpringBootConfiguration 里面应用了Configuration 注解就是Java Config的配置形式,(本身就是ioc容器的配置类)

@ComponentScan组件的的自动扫描(@Component、Service)将这些bean加载到ioc容器中。

image.png www.cnblogs.com/shamo89/p/8…