Electron入门
概览

简介
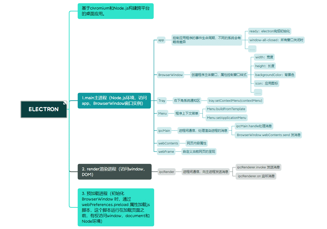
Electron主要有Node.js+Chromium构成,用来开发跨平台的桌面级应用。由于前面两者都是跨平台工具,所以electron自然也支持跨平台。electron优缺点明显:它既能采用前端技术快速地构造跨平台应用,但它也存在应用体积大的缺点(内部包装Node和Chromium),同时受限于Node于原生API的支持度,部分功能存在受限。
它的开发主要涉及到两个进程的协作——Main(主)进程和Renderer(渲染)进程。
- Main进程主要通过Node.js、Chromium和Native APIs来实现一些系统以及底层的操作,比如创建系统级别的菜单,操作剪贴板,创建APP的窗口等。
- Renderer进程主要通过Chromium来实现APP的图形界面——就是平时我们熟悉的前端开发的部分,不过得到了electron给予的加强,一些Node的模块(比如fs)和一些在Main进程里能用的东西(比如Clipboard)也能在Render进程里使用。
- Main进程和Renderer进程通过
ipcMain和ipcRenderer来进行通信。通过事件监听和事件派发来实现两个进程通信,从而实现Main或者Renderer进程里不能实现的某些功能
开始
npm安装
npm install --save-dev electron
下载安装过程很容易失败,一直失败可以换源下载。
文件基本结构
-
入口文件:main.js
const { app, BrowserWindow } = require('electron')引入BrowserWindow展示窗口实例,app代表整个应用的实例。
-
渲染脚本:render.js
主要参与窗口网页渲染控制,这边可以使用浏览器API。 -
预加载脚本:preload.js
webPreferences: { preload: path.join(__dirname, 'preload.js') }
通过webPreferences引入。预加载脚本有权访问window,document和Node环境。
-
index.html
窗口的网页呈现,基础DOM结构写在这里。
使用Vue开发electron
这边主要将如何结合Vue开发electron,方式有多种包括electron-Vue框架和使用electron-builder插件。这边采用使用electron-builder的方式。首先你需要一个Vue-cli的项目。再安装插件:
vue add electron-builder
- 安装完成后,package.json会新增几个scripts
"electron:build": "vue-cli-service electron:build",
"electron:serve": "vue-cli-service electron:serve",
"postinstall": "electron-builder install-app-deps",
"postuninstall": "electron-builder install-app-deps"
前两个分别对于electron打包和开发模式。
-
新增background.js,主进程的相关操作都写在这个文件,跟上面的main.js类似。
-
其他的项目结构跟Vue项目一样,对于electron的渲染进程,这样就能在Vue里面开发electron了。
-
同时,为了在Vue文件里使用electron模块,你需要在vue.config.js配置:
pluginOptions: { electronBuilder: { nodeIntegration: true } } -
打包时则需要添加配置:
pluginOptions: { electronBuilder: { builderOptions:{ appId: 'appId', // 应用ID productName: "XXX", // 应用名 copyright: "Copyright © 2022 XXX", //版权 directories: { buildResources: "./dist", //输出路径 }, electronDownload: { mirror: "https://npm.taobao.org/mirrors/electron/", }, // 打包到window平台的配置,这边只展示window平台 win: { icon: "./public/favicon.ico", // 你icon路径 target: [ { target: "nsis", arch: ["x64", "ia32"], }, ], }, nsis: { oneClick: false, // 是否一键安装 allowToChangeInstallationDirectory: true, installerIcon: "./public/favicon.ico",// 安装图标 uninstallerIcon: "./public/favicon.ico",//卸载图标 installerHeaderIcon: "./public/favicon.ico", // 安装时头部图标 createDesktopShortcut: true, // 创建桌面图标 createStartMenuShortcut: true,// 创建开始菜单图标 shortcutName: "diaryGo", }, publish: ['github'] //是否自动更新到GitHub }, } }
最后
这边只介绍了electron大体的开发流程,一些electron上的API并无详细介绍,还请查阅官方文档。附上我这边认为还不错的中文开发手册 腾讯云文档,对中文用户友好点 。其中在安装过程更多的是electron包下载的网络问题(新手安装几乎必经历),参照网上教程,使用国内源应该可以解决。