React 源码学习 (v17.0.2)

172 阅读1分钟

前言

因为去年11月份入职了字节,学习 React 开始写前端~ 考虑到既能提高个人开发效率,又能加深个人技术深度,就开始阅读 React 源码。现网络中已提供的内容不重复编写了,此文提供函数调用流程图示(浓缩了两个月的阅读。。。),以及没有 React 尚未完善的Schedule工作流程,即提供React 宏观执行流程, 具体细节需要读者根据最后的参考文档学习。

简介

实际上,React 整体执行流程可概括为两个循环:FiberWorkLoop(Fiber循环) 和 WorkLoop(任务调度循环)。

其中 FiberWorkLoop 包含我们所熟知的 构造fiber树,包括beginWork 和 completeWork、提交fiber树,即commitRoot;其中beginWork中划分 mount 和 update 阶段执行不同的操作,如在reconcileChildren函数中(生成workInprogress 的child fiber),分别执行mountChildFiber 和 reconcileChildFibers 函数

在React v17.0.2中,提供三种模式legacy(同步),blocking 模式(过渡)和 concurrent模式(异步),主要体现就是在 WorkLoop 中,即任务调度中执行不同的调度方式做区分。而blocking 和 concurrent 仍在实验中,因此React默认提供的legacy模式。而本文也是legacy模式的执行流程。

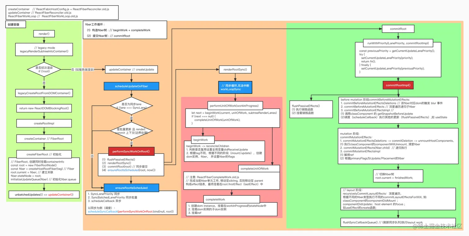
Fiber循环: Fiber WorkLoop

image.png

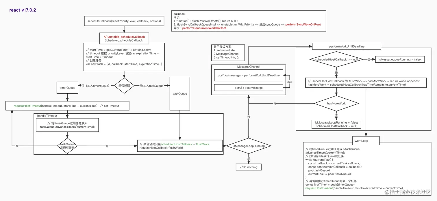
schedlue任务循环: WorkLoop

image.png

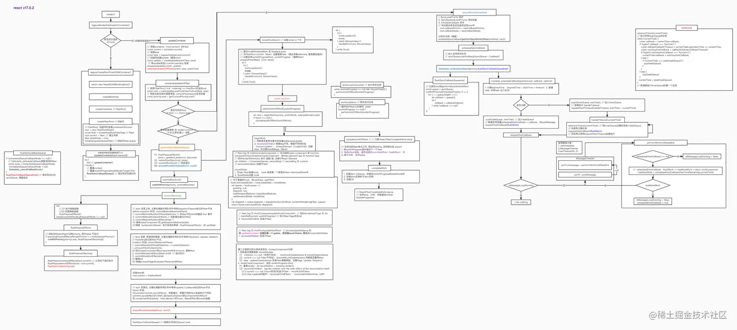
两流程整合

image.png

参考文档

[1] 图解React源码系列
[2] React源码解析
[3] React技术揭秘