【Netty系列_3】Netty源码分析之服务端channel

680 阅读8分钟

前言

  • 学习源码要有十足的耐性!越是封装完美的框架,内部就越复杂,源码很深很长!不过要抓住要点分析,实在不行多看几遍,配合debug,去一窥优秀框架的精髓!从而提高自己!分享他人!

  • 作为一款优秀的网络通信框架,Netty经历过无数的生产验证,今天我们就一窥究竟,研究下Netty的源码,如果你对Netty的工作原理不清楚,或者对NIO不清楚,那么我建议你去好好补补空缺,或者看下我的前两篇文章
    【Netty系列_1】Netty简介与I/O&线程模型
    【Netty系列_2】Netty线程模型与核心组件解析(上)


在学习源码前我,我们还是看下Netty工作的线程模型 (心中牢记此图,方可事半功倍)

image.png

分析源码前我们先看一段经典的Netty客户端&服务端代码

下面我们来看一段比较经典的Netty服务端代码,实际在开发Netty服务器时,基本也是以这段代码为模板,增添我们业务上的东西罢了(比如自定义的channelHandler或者编解码器等等)。

  • Netty 服务端
private static final int PORT = 8000;

public static void main(String[] args) {
    //设置boss线程组用于accept
    NioEventLoopGroup boosGroup = new NioEventLoopGroup();
    //设置worker线程组用于 read write 处理业务逻辑等
    NioEventLoopGroup workerGroup = new NioEventLoopGroup();
    try {
        final ServerBootstrap serverBootstrap = new ServerBootstrap();
        serverBootstrap
                //1.设置 boss线程组和worker线程组
                .group(boosGroup, workerGroup)
                //2.指定Netty的工作方式为NIO方式
                .channel(NioServerSocketChannel.class)
                //服务端 accept 队列的大小 option可以设置很多参数这里就不一一罗列了
                .option(ChannelOption.SO_BACKLOG, 1024)
                //TCP Keepalive 机制,实现 TCP 层级的心跳保活功能 用于保持长连接
                .childOption(ChannelOption.SO_KEEPALIVE, true)
                //初始化子channel(对应每一条连接)
                .childHandler(new ChannelInitializer<NioSocketChannel>() {
                    protected void initChannel(NioSocketChannel ch) {
                        ch.pipeline().addLast(new MessageRequestHandler());
                    }
                });
        //绑定端口 进行监听
        serverBootstrap.bind(PORT).addListener(future -> {
            if (future.isSuccess()) {
                System.out.println(new Date() + ": 端口[" + PORT + "]绑定成功!");
            } else {
                System.err.println("端口[" + PORT + "]绑定失败!");
            }
        });
    } finally {
        //优雅关闭
        boosGroup.shutdownGracefully();
        workerGroup.shutdownGracefully();
    }
}
  • Netty 客户端

private static final String HOST = "127.0.0.1";
private static final int PORT = 8000;
public static void main(String[] args) {
    NioEventLoopGroup workerGroup = new NioEventLoopGroup();

    Bootstrap bootstrap = new Bootstrap();
    bootstrap
            .group(workerGroup)
            .channel(NioSocketChannel.class)
            .option(ChannelOption.CONNECT_TIMEOUT_MILLIS, 5000)
            .option(ChannelOption.SO_KEEPALIVE, true)
            .option(ChannelOption.TCP_NODELAY, true)
            .handler(new ChannelInitializer<SocketChannel>() {
                @Override
                public void initChannel(SocketChannel ch) {
                    ch.pipeline().addLast(new MessageResponseHandler());
                }
            });

    connect(bootstrap, HOST, PORT);
}
private static void connect(Bootstrap bootstrap, String host, int port) {
    bootstrap.connect(host, port).addListener(future -> {
        if (future.isSuccess()) {
            System.out.println(new Date() + ": 连接成功");
            //todo do something
        } else {
            System.err.println(new Date() + ": 连接失败");
        }
    });
}

1、源码分析之channel(此处仅针对NioServerSocketChannel

  • 说明:可能在我的文章中有的地方也叫父channel或者服务端channel与之对应的则是SocketChannel我们有时也叫其子channel或者客户端channel

1.1、创建服务端channel的准备工作--->>> (赋值)这个阶段我也喜欢叫它装配serverBootStrapt

  • 调用AbstractBootstrapchannel(Class<? extends C> channelClass)方法设置channel的 clazz 为NioServerSocketChannel.class image.png
  • 将传入的clazz赋值给ReflectiveChannelFactory的clazz属性 image.png

image.png

ReflectiveChannelFactory实例赋值给AbstractBootstrapchannelFactory成员变量

image.png

到此赋值完成后即返回了this即ServerBootstrap类型的对象,以便后续的其他参数的设置,比如option childOption,childHandler 等等。

1.2、服务端channel的创建

  • 在这里我们直接挑明服务端channel的创建是在serverBootstrap.bind()阶段

image.png

  • 接下来我们跟进去

image.png

  • 在dobind方法中,我们看到有个initAndRegister方法,从命名可知其功能是初始化和注册channel image.png

image.png

  • 通过反射创建服务端channel

image.png

  • 为了更好的理解ServerSocketChannel,我们再一步进入其空参构造方法中去

image.png

  • 看下newSocket是干什么,其实是调用底层函数,创建了个新的连接

image.png

Net.serverSocket(true)对应底层代码为sun.nio.ch.Net类的native方法 socket0

private static native int socket0(boolean preferIPv6, boolean stream, boolean reuse,
                                  boolean fastLoopback);

image.png

  • 现在我们跳出newSocket方法 ,进入public NioServerSocketChannel(java.nio.channels.ServerSocketChannel channel)方法 image.png

  • 我们一直点super,可以看到在最顶级的父类AbstractChannel中设置了些公共属性

image.png

  • 然后在AbstractNioChannel中设置channel为非阻塞模式 image.png
  • 最后在设置一些其他config

image.png

具体的属性如下
protected DefaultChannelConfig(Channel channel, RecvByteBufAllocator allocator) {
    this.allocator = ByteBufAllocator.DEFAULT;
    this.msgSizeEstimator = DEFAULT_MSG_SIZE_ESTIMATOR;
    this.connectTimeoutMillis = 30000;
    this.writeSpinCount = 16;
    this.autoRead = 1;
    this.autoClose = true;
    this.writeBufferWaterMark = WriteBufferWaterMark.DEFAULT;
    this.pinEventExecutor = true;
    this.setRecvByteBufAllocator(allocator, channel.metadata());
    this.channel = channel;
}
  • 到此服务端channel已经创建完成,接下来就是初始化channel了

1.3、服务端channel的初始化

image.png

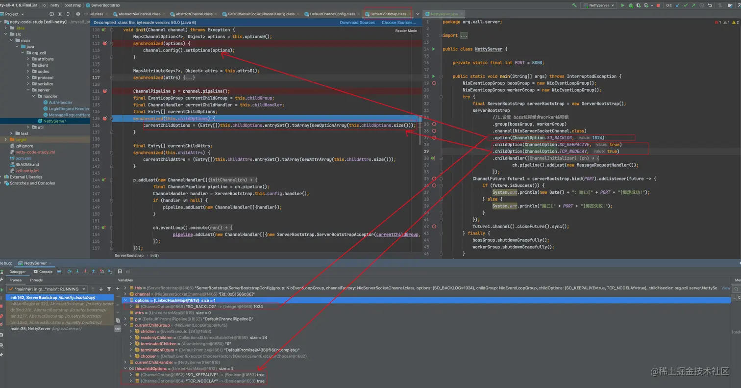
  • ServerBootstrap类的init方法比较长,我们先粘贴出来
void init(Channel channel) throws Exception {
    //获取在装配serverBootStrap时候设置的option
    Map<ChannelOption<?>, Object> options = this.options0();
    synchronized(options) {
        //设置option到channel的config变量中
        channel.config().setOptions(options);
    }
    //获取attrs
    Map<AttributeKey<?>, Object> attrs = this.attrs0();
    synchronized(attrs) {
        Iterator i$ = attrs.entrySet().iterator();

        while(true) {
            if (!i$.hasNext()) {
                break;
            }

            Entry<AttributeKey<?>, Object> e = (Entry)i$.next();
            AttributeKey<Object> key = (AttributeKey)e.getKey();
            //设置 attrs
            channel.attr(key).set(e.getValue());
        }
    }
    //配置服务端pipeline
    ChannelPipeline p = channel.pipeline();
    final EventLoopGroup currentChildGroup = this.childGroup;
    final ChannelHandler currentChildHandler = this.childHandler;
    final Entry[] currentChildOptions;
    synchronized(this.childOptions) {
        currentChildOptions = (Entry[])this.childOptions.entrySet().toArray(newOptionArray(this.childOptions.size()));
    }

    final Entry[] currentChildAttrs;
    synchronized(this.childAttrs) {
        currentChildAttrs = (Entry[])this.childAttrs.entrySet().toArray(newAttrArray(this.childAttrs.size()));
    }
    //添加服务端接收到新连接时的处理器 channelHandler ,channelHandler里边是个ServerBootstrapAcceptor 字面意思是连接应答器,后续我们会对其展开分析。
    p.addLast(new ChannelHandler[]{new ChannelInitializer<Channel>() {
        public void initChannel(Channel ch) throws Exception {
            final ChannelPipeline pipeline = ch.pipeline();
            ChannelHandler handler = ServerBootstrap.this.config.handler();
            if (handler != null) {
                pipeline.addLast(new ChannelHandler[]{handler});
            }

            ch.eventLoop().execute(new Runnable() {
                public void run() {
                    pipeline.addLast(new ChannelHandler[]{new ServerBootstrap.ServerBootstrapAcceptor(currentChildGroup, currentChildHandler, currentChildOptions, currentChildAttrs)});
                }
            });
        }
    }});
}
  • 在init方法的前几步,其实很简单就是拿到在装配serverBootStrap时候设置的属性(option childOption等,进行服务端channel的属性填充)如下: image.png

  • 接下来就是比较重要的逻辑,配置服务端的 ChannelPipeline 以及channelHandler

image.png

  • 创建ChannelHandler 将其添加进服务端pieline
    • ChannelHandler的元素是一个 ServerBootstrapAcceptor (这个类比较重要,后续我们还会展开分析)

    ServerBootstrapAcceptor简介: (其作用是每次新连接接入后,都对新连接做一些配置,而根据什么配置呢?其实就是传入的那四个参数 --->(currentChildGroup, currentChildHandler, currentChildOptions, currentChildAttrs))

image.png

  • 可以看到ServerBootstrapAcceptor构造只是赋值而已,后续我们将知道其作用 image.png

1.4、服务端channel的注册

  • 开始注册 image.png

  • 最后是进入到了AbstractChannel的register方法中进行 image.png

  • 调用doRegister0进行真正的注册 重要

    • 注意在注册完成后,会调用几个回调方法

    服务端channelHandler中的handlerAdded方法
    服务端channelHandler中的channelRegistered方法
    服务端channelHandler中的channelActivit方法(但是会有条件判断!debug发现在此处并不会回调channelActivit方法而是在 doBind 阶段)

    image.png

  • 下面我们看下这个register0方法

private void register0(ChannelPromise promise) {
    try {
        if (!promise.setUncancellable() || !this.ensureOpen(promise)) {
            return;
        }

        boolean firstRegistration = this.neverRegistered;
        //调用jdk的 注册方法,进行真正的注册操作
        AbstractChannel.this.doRegister();
        this.neverRegistered = false;
        AbstractChannel.this.registered = true;
        //回调自定义的`handlerAdded`方法,注意是服务端channelHandler中的handlerAdded方法
        AbstractChannel.this.pipeline.invokeHandlerAddedIfNeeded();
        this.safeSetSuccess(promise);
        //回调自定义的`channelRegistered`方法,注意是服务端channelHandler中的channelRegistered方法
        AbstractChannel.this.pipeline.fireChannelRegistered();
        //注意此处并不会回调 这个if中是false
        if (AbstractChannel.this.isActive()) {
            if (firstRegistration) {
                AbstractChannel.this.pipeline.fireChannelActive();
            } else if (AbstractChannel.this.config().isAutoRead()) {
                this.beginRead();
            }
        }
    } catch (Throwable var3) {
        this.closeForcibly();
        AbstractChannel.this.closeFuture.setClosed();
        this.safeSetFailure(promise, var3);
    }

}
  • 调用jdk的 注册方法,进行真正的注册操作 AbstractChannel.this.doRegister(); image.png
    • 为了让我们更好的理解上图使用jdk注册channelselector的逻辑,我们这里给出 使用NIO创建服务器 的模板代码
// 将ServerSocketChannel 和 SocketChannel 注册到 选择器中
 @Test
 public void register() throws IOException {
     ServerSocketChannel ssc = ServerSocketChannel.open();
     ssc.socket().bind(new InetSocketAddress("localhost", 8086));
     ssc.configureBlocking(false);

     Selector selector = Selector.open();
     //!!!!!!!! 注册ServerSocketChannel到Selector !!!!!!!!!
     SelectionKey sscSelectionKey = ssc.register(selector, SelectionKey.OP_ACCEPT);//注册ServerSocketChannel
     while (true) {
         SocketChannel sc = ssc.accept();
         if (sc == null) {
             continue;
         }
         sc.configureBlocking(false);
         //注册SocketChannel
         SelectionKey scselectionKey = sc.register(selector, SelectionKey.OP_READ | SelectionKey.OP_WRITE);
SelectableChannel channel = scselectionKey.channel();
System.out.println(scselectionKey.toString());
         //...其他操作
     }
 }

1.5、 服务端端口绑定(bind)逻辑&服务端channel监听accept事件

image.png

  • 继续点进去

image.png

  • 继续点进去 image.png

  • 继续 我们从下图可以看到 this.handler()是一个HeadContext image.png

  • 我们点进HeadContext的bind方法,略过一些传递方法,来到了 AbstractChannelbind方法,可以看出 channel还是未active状态

image.png

  • 调用jdk bind方法 image.png

  • 回调服务端channelHandler中实现的channelActive方法

image.png

  • 因为我们没有自定义服务端channelHandler所以这里只是回调defaultPipelineHeadContextchannelActive方法,而这defaultPipelineheadContext是在创建服务端channel时候设置的,看下图:

    image.png

image.png

  • 继续 image.png
  • 继续 image.png
  • 继续

image.png

  • 历经九九八十一道弯,终于来到了为服务端channel设置感兴趣事件的方法了

image.png

  • 而16代表的其实是accept事件,同时,这个值是在创建服务端channel时就赋值好的,看下图我们回顾下 image.png

    image.png

  • 到此,我们的服务端channel就创建好了,接下来,就是等待client端发起连接请求,服务端监听到有连接建立请求到达时,将被服务端channel监听(因为其是一个accept事件)到,然后就是后续的一系列处理(这个我们放在后续文章中分析)。

1.6、channel源码分析小结

image.png

  1. 反射调用jdk底层,创建一个新连接,并设置一些netty需要的属性,比如pipeline,id,config等等

  2. 初始化服务端channel,通过装配serverBootStrap时候设置的各种child属性,来创建一个连接处理器(ServerBootstrapAccepter)用于后续监听到新连接时子channel的创建

  3. 注册服务端channel到EventLoop的事件轮询器 selector上去,回调channelAdded和channelRegistered方法

  4. 对端口进行监听,并在bind成功后,调用defaultPipeline中的headContext和tailContext的channelActivite方法,在headContext方法中,将服务端channel设置为对accept事件感兴趣,用以后续的accept事件监听

结语

  • 学习源码要有十足的耐性!越是封装的完美的框架,内部就越复杂,源码很深很长!不过要抓住要点分析,实在不行多看几遍,配合debug,去一窥优秀框架的精髓!从而提高自己!分享他人!