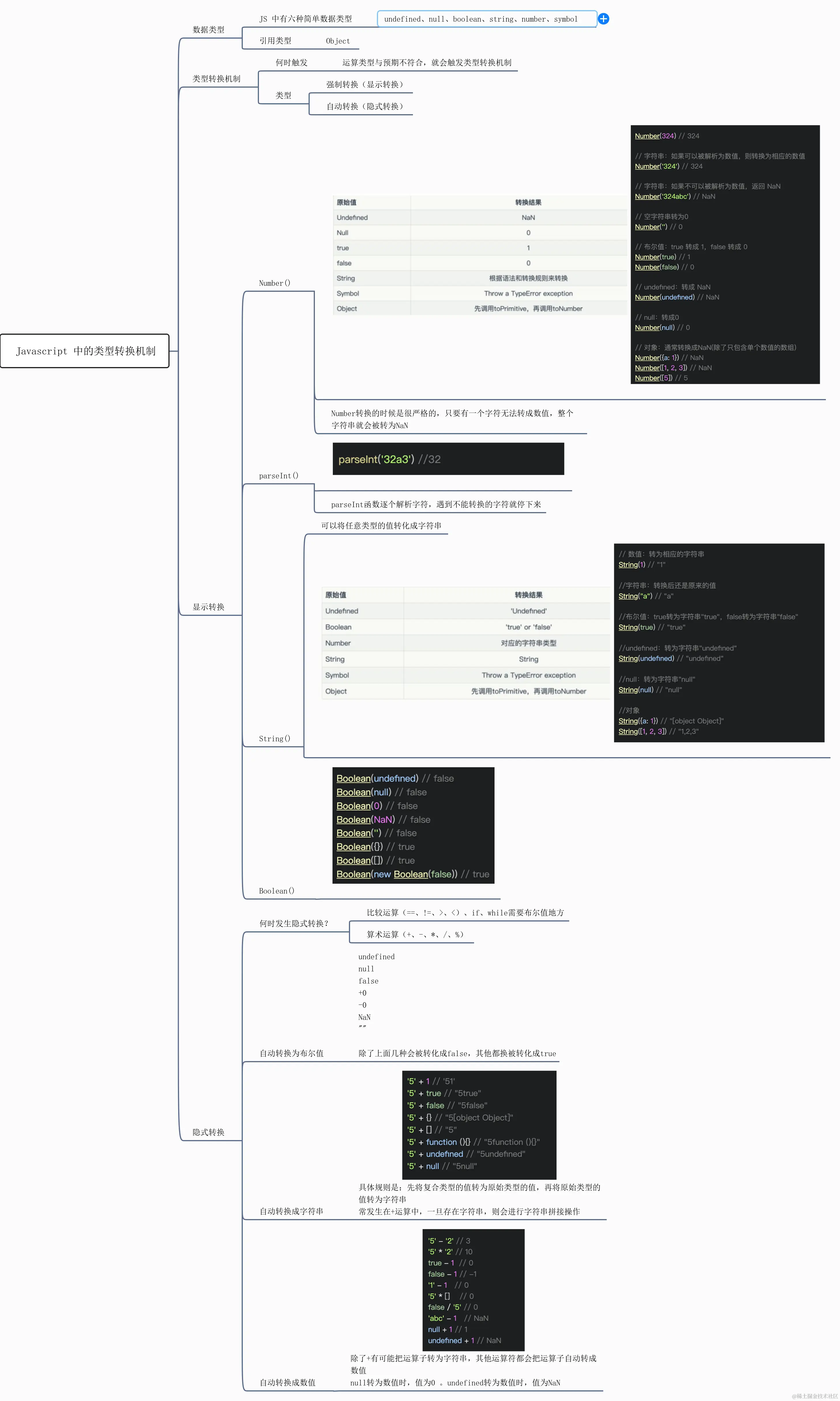
Js简单数据类型/类型转换机制

155 阅读1分钟

image.png

Js类型转换机制

image.png

例子

[] == ![]结果是什么?

[]转换为数字为0。

![] 首先是转换为布尔值,由于[]作为一个引用类型转换为布尔值为true, 因此![]为false,进而在转换成数字,变为0。 0 == 0 , 结果为true

![] -> !true -> false -> 0