ThingsBoard教程(一):简介

3,082 阅读2分钟

一起养成写作习惯!这是我参与「掘金日新计划 · 4 月更文挑战」的第10天,点击查看活动详情

ThingsBoard是一个开源物联网平台,可实现物联网项目的快速开发,管理和扩展。目标是提供现成的IoT云或本地解决方案,为IoT应用程序启用服务器端基础架构。

通过这个教程我们先了解TB的基本功能并通过模拟设备来加深对各个模块的理解,然后学习 TB 源码,了解各个模块的功能。

官网:

thingsboard.io/

社区版github:github.com/thingsboard…

社区版文档:thingsboard.io/docs/gettin…

特点

ThingsBoard可用于:

  • 设备管理,资产和客户并定义他们之间的关系。
  • 基于设备和资产收集数据并进行可视化。
  • 采集遥测数据并进行相关的事件处理进行警报响应。
  • 基于远程RPC调用进行设备控制。
  • 基于生命周期事件、REST API事件、RPC请求构建工作流。
  • 基于动态设计和响应仪表板向你的客户提供设备或资产的遥测数据。
  • 基于规则链自定义特定功能。
  • 发布设备数据至第三方系统。
  • 更多…

有关更多功能和指向特定功能文档的有用链接,请参阅**ThingsBoard 功能列表**。

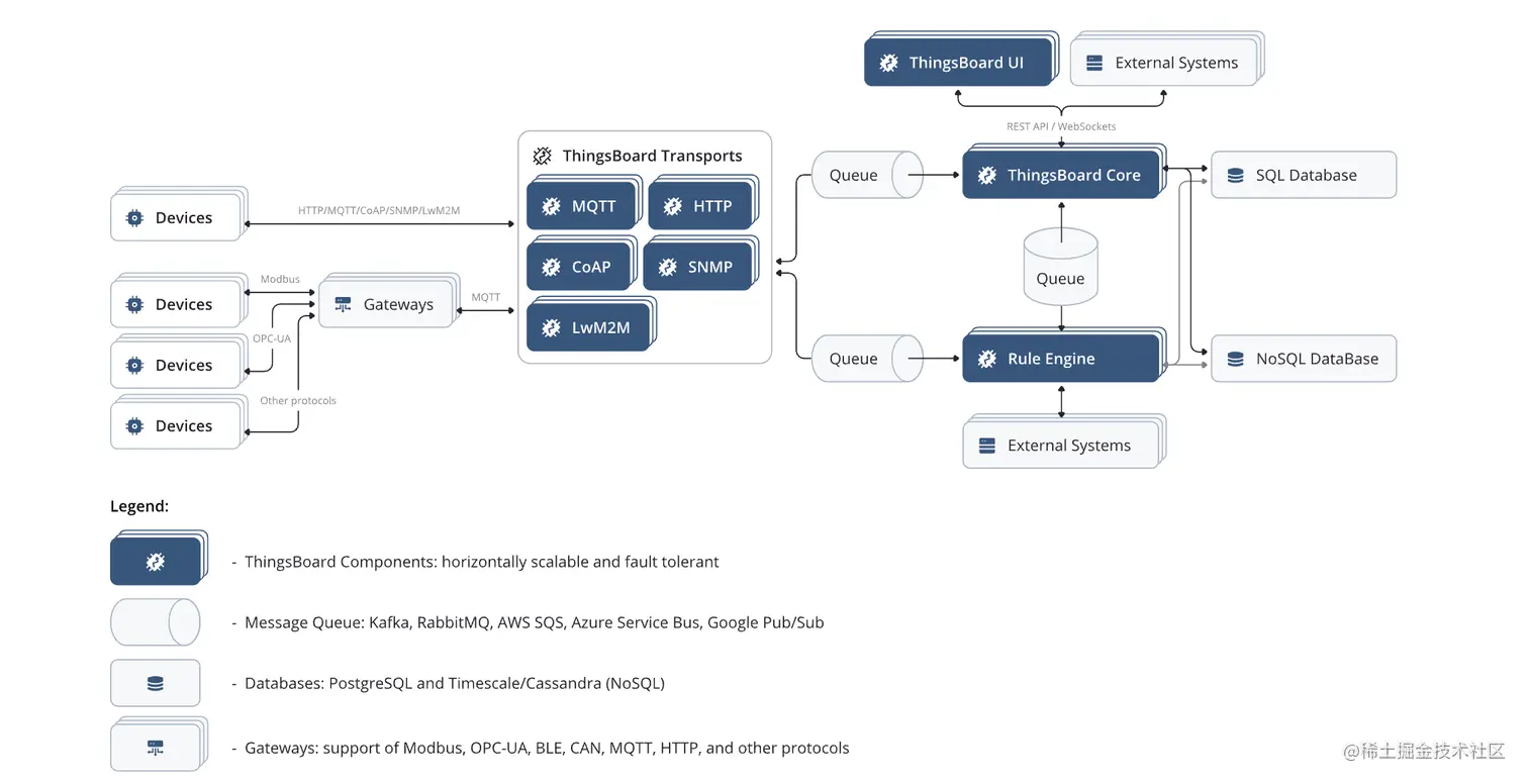
架构

1.png

ThingsBoard设计原则:

  • 高扩展: 使用领先开源技术构建的可水平扩展平台。
  • 高容错:无单点故障集群中的每个节点都是相同的。
  • 高性能:单个服务器节点可以根据用例处理几十甚至数十万个设备,集群可以处理数百万台设备。
  • 高灵活:开发新功能可以方便的使用自定义部件、规则引擎等。
  • 持久化:数据永久保存

路线图

接下来我会按照下图来介绍 Things Board。

2.png