Intellij IDEA | Setting / Menus

839 阅读2分钟

Image

今天主要分享 Setting -> Appearance & Behavior -> Menus and Toolbars 的设置,从设置名字可以猜测到,这个模块下更多是针对菜单和工具栏的配置。

Image

这个判断可以用来调整菜单的顺序,其实我们 大部分的时候都不需要所有的功能,有时候功能太多了反而影响视野

举个例子,如果你是做 Java 服务端开发的,那你根本就不需要「IntelliJ IDEA」 的前端能力,这样你完全可以将这些内容从「菜单栏」「工具栏」和右键移除掉,这样整个「IDE」会更加的干净。

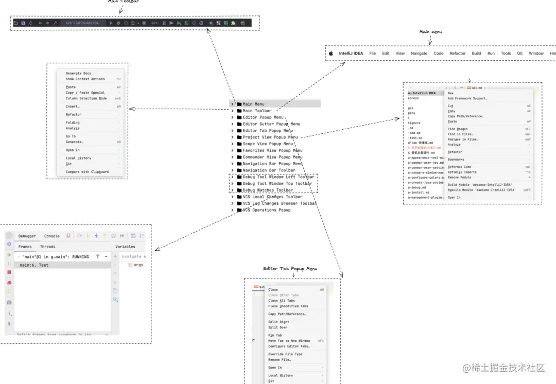
1. Main Menu

Image

Main menu 中主要对应了上方菜单栏中的选项,可以根据你自己的需要进行设置和移动位置,将你自己更加常用的设置上移。

2. Main Toolbar

Image

Main Toolbar 中主要配置「IDE」中菜单栏中的内容,默认比较常用的是「Debug」操作框和 「VCS」操作框

其实像打开文件,保存,刷新 上方的三个按钮我自己从来没用过,这样我可能就会将它隐藏掉。从而添加一些更加合适的内容。

3. Editor Popup

Image

Editor Popup Menu 中主要是针对,在编辑器中右键弹框中显示的元素以及顺序。可按需调整。

5. Editor Tab Popup Menu

Image

「Editor Tab Popup Menu」主要正对在编辑器 Tab 上右击显示内容配置。

6. Project View Popup Menu

Image

项目上右键显示内容

7. Debug Tool Window Left Toolbar & Debug Tool Window Top Toolbar

Image

分别配置 Debugger 中左侧和上方的功能按钮。

8. VCS Operations Popup

Image

配置 VCS Operations  的弹框显示内容。

9. 总结

今天的设置板块中包含了 常用显示的菜单和工具栏配置。可以根据这里的配置结合自己的需求进行自定义。