vue 重点总结

293 阅读18分钟

第一板块

注意

  1. 前端这块重点搞js,多花点时间复习拓展js板块的知识
  2. 更多的针对知识点问为什么,以及是什么
  3. npm 的文件包不能有大写字母,单词之间用 - 连接
  4. 由于webpack 基于Node开发的工具,所以其配置文件采用的是 CommonJS模块化规范
  5. 入口:可以是相对路径,规律:能用相对路径的地方一般都可以用绝对路径,但用绝对路径的地方,大多不支持相对路径
  6. 平时写代码(src目录)都是使用ES6 的模块化方法,只有在webpack的配置文件中时webpack.config.js用CommonJS模块化规范
  7. yarn安装的所有包都是开发依赖
  8. image.png
  9. 如果要将文件打包,就需要将文件和入口文件形成引用关系

补充

  1. 如果要用commonJS导出的话,就用module.exports导出,不要直接用exports导出 image.png
  2. script标签中的defer="defer"属性,等待html页面加载之后再运行标签内容
<script defer="defer" src="bundle.js"></script>
  1. 三种导入方式 image.png
  2. 图片标签的src只能设置两种值,URL和BASE64
  3. 用live server打开页面是通过服务器打开

webpack

  1. 定义:静态模块打包工具
  2. 功能:减少文件数量,缩减代码体积
  3. 提高网页打开速度

webpack 入口和出口文件

image.png

注意: 就是说必须要设置入口文件,出口文件能够通过执行命令自动生成,就是说必须创建一个src文件,并且文件下需要有个index.js文件

image.png

webpack 打包流程

image.png

打包js文件

image.png

打包html文件-插件

image.png

打包css文件

将css文件引入到入口文件中,导入css就用import '路径'

image.png

image.png

注意:

  1. webpack默认只能处理js文件,如果需要打包其他文件,就需要引入其他文件打包的模块,也就是说,除了js文件不需要另外下载模块,其他文件都需要下载模块
  2. 这个模块不需要require引入

打包less文件

image.png

打包图片文件

image.png

image.png

注意: 不用下载模块

打包字体图标

image.png

各种文件打包设置

image.png image.png image.png image.png

  1. js文件(不需要下载loader)
  2. html文件(需要)
  3. css文件(需要)
  4. less文件(需要)
  5. 图片文件(不需要下载loader)
  6. 字体图标(不需要下载loader)

图片处理区别

image.png

注意: 这是webpack对于图片的自动处理,8kb以下的小图片能自动转成base64

bable 降级

需要下载这几个包 image.png

image.png

解决bug

  1. 描述bug
  2. 什么原因
  3. 自己尝试过哪些事情

webpack开发服务器

  • 以前把文件从硬盘读出来放在内存中,webpack处理读取的内容,再把文件放到出口(硬盘) image.png

  • 现在通过webpack的服务器能够从硬盘读出来的内容放在内存中.(实现代码自动运行,打包变化的代码,就不用每次手动打包,不用每次重新打开页面看效果) image.png

  • 作用: 解决每次需要手动打包的问题,服务器模块能够实现自动打包

需要设置模式

image.png

  • 平时开发的时候用yarn serve ,平时开发时mode用development
  • 项目上线时用yarn build, 项目上线时mode用production

需要配置端口

image.png

注意: 只有配置了端口之后才能实现改动代码之后页面实时渲染(服务器端口提取的是内存中的数据,如果不设端口就提取的是硬盘中的数据)

第二板块

vue板块学习方法

  1. 考虑怎么做报错总结
  2. 每天把知识点自测弄懂
  3. 知识点文档总结
  4. 知识点xmind总结

注意

  1. 工程化开发方式: 在webpack环境中开发vue

脚手架

image.png

  • 重点留意其中的几个文件

image.png

  • 文件中的关系

image.png

eslint语法检测

image.png

注意: 能够在变量不使用时提醒,在现阶段不用在乎变量问题,避免因为报错找不出的问题

单vue文件的好处

  1. js独立的作用域互不影响,因此不用担心变量名冲突的问题
  2. style标签的scoped属性能够让样式只作用于当前页面
  3. template里只能有一个根标签

补充

  1. 表达式:有结果的式子 image.png

MVVM设计模式(视图模型层)

image.png

vue语法

v-bind

v-bind:能够简写成: image.png

v-on

v-on:能简写成@ image.png

  • vue的on事件,函数中能实现传参 image.png

事件对象的获取方式有两种

  1. 有传参
  2. 无传参

image.png

阻止默认行为和阻止冒泡

image.png

第三板块

注意

  1. 重绘和回流
  • 回流(重排): 当浏览器必须重新处理和绘制部分或全部页面时,回流就会发生
  • 重绘: 不影响布局, 只是标签页面发生变化, 重新绘制
  • 注意: 回流(重排)必引发重绘, 重绘不一定引发回流(重排)
  1. vue的重要思想是用数据驱动DOM树,而不是直接操作DOM树
  2. v-html 会覆盖其中的插值表达式
  3. vue没有帮我们装包,比如各种loader,需要手动下载,但不需要在config.js文件中配置 5. vue 会根据数据尽可能保留原有dom树,只更新由于数据变更影响的dom树,因此在性能上提升很大

修饰符

  1. 事件修饰符(针对所有事件都可以用,比如.stop .prevent)
  2. 键盘修饰符(只有键盘事件能用) image.png

双向绑定(表单元素)

  • 作用: 插值表达式是单向绑定,表单元素是双向绑定
  • 用法: 将v-model="变量"放入表单标签中,当改变变量数据时,页面会发生变化,同样,当用户在页面输入数据时,同样变量也会发生改变

复选框: v-model绑定复选框时分两种情况,由变量的类型决定

  1. 数组
  2. 非数组(最终都会转成boolean)

image.png

应用场景:

  1. 全选反选功能(非数组)
  2. 考试系统(数组)
  3. 收集用户信息(数组)

注意: v-model要写在select标签上,并且其中option标签的value需要有内容(value用于传参发送后端)

表单元素总结:

image.png image.png

v-model的修饰符

image.png

注意:其中lazy 双向绑定同步数据的时机默认是 input(实时监控) 事件,lazy就是改为了 change(改变并失去焦点时) 事件

v-show 和 v-if 和 v-else

image.png

注意:

  1. v-show只是将当前标签设置display:none,不会将标签从dom树上移除; v-if 会重新创建元素并插入到dom树
  2. v-show有较大的初始渲染开销; v-if有较大的切换渲染开销
  3. 其中的v-else 表示当v-if不显示的时候,else显示; 必须紧贴着v-if书写,其间不能书写其他标签,注释除外;
  4. 代码如果只有一行的话,可以不用绑定事件,直接写在引号中,同时注意调用变量不要用this
  5. 第8行的代码很有意思

案例

image.png

  1. 注意第7行和第8行代码

v-for案例

image.png

数组的方法

image.png

注意

  1. 直接修改数组索引,不会更新的bug : vue2的设计缺陷(只有vue2才有这个问题,vue3不会有),使用this.$set(数组,数组下标,修改值)

image.png

重绘和回流

  • 回流(重排): 当浏览器必须重新处理和绘制部分或全部页面时,回流就会发生
  • 重绘: 不影响布局, 只是标签页面发生变化, 重新绘制
  • 注意: 回流(重排)必引发重绘, 重绘不一定引发回流(重排)

虚拟DOM

  1. 频繁操作真实DOM很耗费性能,因此vue设计生成虚拟DOM树,并且根据变更数据局部更新虚拟DOM树

image.png

key

  1. 无key的情况:就地复用
  2. key设置为index: 等于没设,还是就地复用
  3. 因此将key设置为id,虚拟DOM树会根据key更新
  4. key值要求唯一不重复的字符串或数值
  5. 结论: 有id用id,没有id用索引(但是索引在重绘时也会有问题)
  6. key能提高更新的性能
  7. 有key值为索引, 基于key的来比较新旧虚拟DOM, 移除key不存在元素

image.png

image.png

image.png

标签的class和style设置

image.png

注意:

  1. 引号中是一个对象,并且属性值为变量时,如果变量和类名一致,还可以用解构简写
  2. class中对象的属性值为布尔值; style中对象的属性值为样式的属性值,都可以设为变量,并且用逗号可以拼接多个css样式

报错

  1. 这是当id的上一层数据不存在的时候会报错,因为undefined.id而报错 image.png

注意: 当时这个错误出现在,案例删除最后一个数据后,其中有一项是要根据数据中最后一项的id动态生成新的id,因为没有数据,所以找不到数据中的id

案例思路:

image.png

第四板块

补充

  1. 作用域 image.png

  2. 开发依赖和项目依赖的区分: 看项目上线之后还用不用(比如axios上线之后还要用,那么就放在项目依赖中,像webpack的包如果项目上线之后不用,就可以放在项目依赖中)

  3. 二进制无法准确表示小数,可以用数字.toFixed(2)表示保留两位小数,这是number类型的方法 image.png

  4. 用数组方法reduce进行求和计算 image.png

  5. moment模块能够将呈现出想要的时间格式 moment(time).format('YYYY-MM-DD')

注意

image.png

  1. 能用"或"的地方就不要用三元运算符(这个地方出现在当||左边) image.png

  2. v-model返回的数据类型 image.png

计算属性

image.png

image.png

image.png

注意:

  1. 计算属性如果只用一次,那么和函数没有区别,优势在于多次使用时,计算属性第一次计算时所依赖的变量和返回的结果会存在缓存区中
  2. 计算属性中的属性(用函数的形式写),在调用的时候不要添加(),不然会报错

计算属性实现双向绑定

image.png

  1. get获取函数属性值的时候执行
  2. set修改函数属性值的时候执行

监听器

  1. 浅度侦听 image.png

  2. 深度侦听(如果侦听的目标是对象)

image.png

注意:存在一个bug,深度侦听中的newVal和oldVal一样

案例 - 深度侦听

注意

image.png

组件

描述: 组件是可复用的vue实例(对象),封装标签,样式和js代码

image.png

注意:

  1. 利用的vue组件(一个组件就是一个vue文件)局部作用域的特点,能够实现局部独立开发互不影响
  2. 一个组件就是一个vue实例对象

组件的使用步骤

image.png

注意:

  1. 全局组件注册,注意Vue.component ,只能单个注册
  2. 局部注册,components ,可以同时注册多个

scoped 的作用

image.png

image.png

组件通信,父向子,props

image.png

image.png

注意:

  1. 子组件的变量名设在props中的数组中,并且是字符串的形式
  2. 子组件中的标签能够通过插值表达式传递props中的变量
  3. 父组件中在标签中设置属性的方式传递给子组件props中的变量
  4. 父向子传值的意思是通过app.vue父组件 向 其他子组件传值
  5. props 单向数据流,如果是父组件传递给子组件的数据,不能在子组件中直接修改,如果修改,父组件是无法收到更新的数据

单向数据流

image.png 补充:

  1. 不允许在子组件中修改数据,只能在app.vue中修改数据.

子传父

image.png

image.png

第五板块

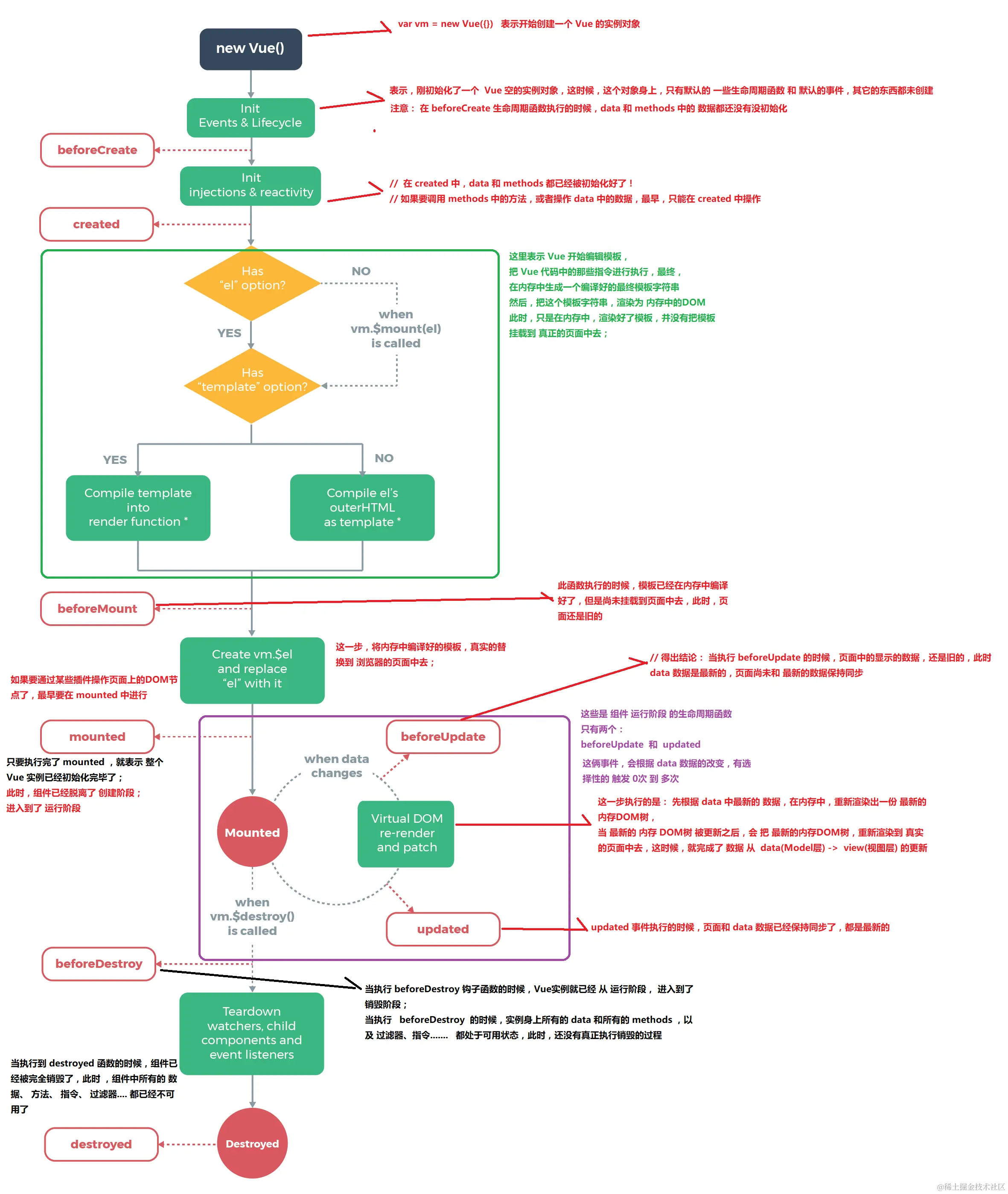
vue 生命周期

20180611_2130.png

bug

image.png

初始化阶段

image.png

注意: 把变量挂到vue组件的对象身上

  1. beforeCreate 钩子函数不能拿到data函数中的变量数据,访问data数据的最早的钩子是created
  2. 发请求一般放在create中发(发请求越早越好,但不能早过create钩子函数)
  3. option一般指的是配置对象
  4. $mount的作用是用来挂载,将指定的组件挂载到 #app处,也可以用el: '#app'的方式书写 image.png
  5. $mount和el: '#app' 的区别: 如果说在创建对象到设置el之间,还想做点其他事,那么就只能用$mount image.png
  6. created钩子函数能获取data数据,但不能获取真实DOM

image.png

vue 挂载阶段

image.png

注意: 这里的render函数稍稍解释了下,可以查查

image.png

注意:

  1. beforeMount还没有创建真实DOM, 到mounted 才挂载了真实DOM
  2. mounted用得比较少,vue不建议直接对真实DOM进行操作,使用频率比created少
  3. 当组件执行到mounted钩子时,进入到稳定状态,此时页面也加载完成

更新阶段

image.png

  1. 只有当数据变化之后才执行beforeUpdate 函数,然后再进行真实树的打补丁,完成之后再执行updated函数
  2. beforeUpdate不能获取更新后的真实DOM,但是可以获取更新后的数据,updated可以获取更新后的真实DOM

补充

image.png

注意: 只有当数据变化之后才执行beforeUpdate 函数

销毁阶段

image.png

  1. 应用场景: 全局定时器的清除,全局事件的清除

第六板块

针对 "父组件向子组件中传值,并在子组件中改变变量" 的问题

image.png

原理解释

image.png

注意:

  1. 只要没有修改从父组件传过来的数据的地址,就可以对数据进行修改,并且父组件能够更新(这种情况可以实现在子组件中修改数据 this.list.push({...}))
  2. 子组件不能对父组件传递过来的数据直接赋值(指的是这种情况不行: 在子组件中 this.list=[],只要list的地址不被修改就行)

头部自定义

image.png

补充:

props有哪2种定义方式, 区别是?

  1. props: [] - 只声明变量, 不能类型校验
  2. props: {} - 声明变量和校验类型规则 - 不对则报错

为什么自己挂载到vue组件对象中的变量和方法没有$开头,官方方法都是用$开头,避免自己定义的变量和官方方法重名,如果重名并调用,会优先使用自己的(写法不受限制,只是约定俗称)

补充

  1. reduce中需要注意的点 image.png

  2. 将axios方法挂载到Vue的原型上,并且给官方的方法设置美元符号 image.png

  • 使用(在created函数中发送请求,拿到数据并赋值给data中的数据) image.png

插槽

image.png

注意:

  1. template 只是起到包裹区分代码块的作用,没有什么限制,可以放很多根元素,template不会被渲染到页面上
  2. v-slot:能设置在template上,可以省写为#

多个插槽

image.png

插槽和具名插槽区分

image.png

作用域插槽

image.png

  1. 往插槽slot上绑定数据,:row ="变量名"(其中的row是约定俗称的属性,不是必须用这个名字)
  2. 使用插槽时接收v-slot="变量名",作用域插槽只能在设置的template的内部使用
  3. 右边的slot还可以绑定多个数据,都会同时传递到左边的scope对象中 image.png

自定义指令

全局注册和局部注册

image.png

注意: 局部注册的指令只能在当前的vue使用

局部注册

image.png

注意: 表示当前元素在插入DOM树时,执行insert函数,其中函数el参数能够拿到当前标签(这里实现的是刷新自动获取标签)

vue获取DOM元素的方式

image.png

步骤

  1. 给标签设置ref属性
  2. 使用this.$ref.ref属性获取DOM元素

通过$ref获取组件对象

  1. 在当前组件拿到其他组件对象时,能够实现跨组件操作其他组件的数据(可以实现不用传值操作数据)
  2. 一般是用来获取组件对象中封装的方法

针对 "数据更新后获取更新后的DOM元素" 的问题

vue中响应式,在数据更新后,DOM更新是异步任务,设计成异步是为了提高性能 image.png

解决:

  1. 可以使用this.$nextTick() 传入一个回调函数,该回调函数在下一次DOM 更新后触发
  2. 当然也可以用updated钩子函数,但写出来的代码会不连续

image.png 注意: 这里的回调函数用箭头函数

$nextTick()进一步用法

this.$nextTick()会返回一个Promise对象

  1. 就可以用await + async 优化
  2. 也可以用this.$nextTick().then(放要处理的代码)

image.png

注意

  1. 开发中一般把表格单独作为一个组件,因为使用频次高
  2. vue的数据存哪里好,一般都是放在app.vue中,子组件一般都是用接收来的数据
  3. v-model="变量"
  • 用在input的输入框中时,双向绑定的是输入数据的value值;
  • 用在input的checkbox中时,双向绑定需要看变量设置的数据类型,如果设置的是数组,则返回checkbox中的value值,如果变量设置的不是数组,则返回的是checkbox的checked布尔值
  1. 全选反选功能一般会用到计算属性,是因为不仅要根据全选按钮来控制所有单选框,还要有根据单选框来控制全选框,计算属性能的双向绑定能做到这点

image.png

第七板块

v-model是一个语法糖

image.png

  1. 给表单标签设置value属性
  2. 绑定input自定义事件,子组件触发事件执行事件,并赋值给value的变量

注意

  1. components文件夹中一般放的都是可复用的组件 ; views文件夹一般放的是页面组件,一般不用于复用
  2. 一个template标签中只能有一个v-slot指令(这里的#body="scope" 是两个v-slot指令的简写,分别是v-slot:bodyv-slot="scope" 等价于 v-slot:body="scope") image.png
  3. 浏览器默认鼠标触发事件,需要按下时和弹起时都在触发事件源(就是说如果点击下去时,按钮变化不在鼠标内弹起,则不能触发事件)

路由

  • 路由是什么: 路由是接口和服务的映射关系
  • vue中的路由是什么: 路径和组件的映射关系
  • 作用: 实现业务场景切换

单页面应用: 所有功能在一个html页面上实现(主流开发,而不是开发多个页面)

  1. 优点:
    • 整体不刷新页面,用户体验更好
    • 数据传递容易,开发效率高
  2. 缺点:
    • 首次加载会比较慢一点,不利于seo(只有一个html的meta标签)

注意: 这种应用场景就需要用到路由

重定向

image.png

注意 : 捕捉网址为 / 时,跳转到指定路径

404(找不到匹配的url时)

image.png

注意: 设置path为* 通配符,并跳转到指定组件

vue模式设置

image.png

注意: 默认为hash模式,会在url中显示#号 ,改成history后不会有#号,但需要和后台配合

vue组件的布局

image.png

约定俗成的文件夹布局,重复使用的组件放在components中, 页面组件放在view中

vue-router的使用

image.png

image.png

  1. 用router-view作为挂载点, 切换不同的路由页面 image.png

注意

  1. Vue2需要搭配 vue-router@3.5.3的版本才可以运行,不然会报错

  2. #号在a标签使用,能够让页面不跳转,不刷新

image.png

  1. 路由跳转的过程: 需要在main.js中设置路由规则,当访问path的路径时,能够跳转到component 的组件页面,组件页面设置在app.vue中,用<router-view>标签占位,当点击<router-link>标签时,能够根据to属性中设置的路径,跳转到特定的组件(替代<router-view>占位标签)

router-link

image.png

image.png

传参

image.png

编程式导航

image.png

使用name进行配置需要,在main.js中给组件设置name属性

路由跳转传参

image.png

推荐用法: path + query 或者 name + params

补充

  1. 路由规则
    • path
    • component
    • redirect

image.png

image.png

image.png

  1. url?name=xiaoxiong 适合用于刷新页面参数依然存在的情况, 如果通过params传参,刷新页面数据就会消失
  2. 编程式跳转中, 使用path跳转时会忽略params参数

第八板块

路由嵌套

image.png

注意:

  1. 则中的chilren注意 path书写不要写/,否则不会匹配前面的/find,也就是说不加/表示为相对路径,用户访问时要匹配 父级路由path/子路由path
  2. 同时注意二级子组件的文件夹布局,写在views中的second文件中

声明式导航中类名区别

image.png

注意:

  1. router-link-active用来做样式高亮, 模糊匹配,只要组件的路径是url中hash值的一段,就会给组件添加此类名,页面上就会呈现高亮(就是说子组件的父组件都呈现为高亮)

全局前置守卫

image.png

image.png

注意:

  1. 回调函数会在每一次路由跳转前触发, 应用场景为当用户没有登录时点击"我的"页面,就需要让页面跳转到指定页面或者阻止跳转
  2. 其中的next('/part')能够指定跳转到指定页面
  3. 全局前置守卫主要用来做权限控制(页面权限)

组件缓存

image.png

组件匹配缓存(缓存或不缓存)

在keep-alive标签中设置include="组件名,组件名"表示缓存的组件; exclude="组件名,组件名",表示不缓存的组件

组件缓存-设置条件

image.png

注意: 组件缓存扩展的方法,能够在数据

vuex

image.png

  1. vuex是为了解决数据复杂传递问题(子组件间要传递很多次), 通过建立公共仓库,进行数据存取
  2. 适合存储的数据: 共享的数据; 应用场景: 频繁大范围的数据共享
  3. 最大的好处是存到vuex中的数据能够响应式更新

State(定义数据)

image.png

访问state数据第一种方式: state用来存储全局的数据, 并在state中定义数据 ,在组件中通过this.$store.state.count 调用数据

访问state数据的第二种方式

image.png

image.png

  1. 导入mapState辅助函数
  2. 在计算属性中调用mapState()并将其结果展开
  3. 在当前页面调用函数中传过来的变量

注意:

  1. mapState(['count','username'])展开的是 mapState调用的结果, 注意要接收的变量用数组包起来, ...mapState(['count','username'])表示展开了mapState()这个对象,对象中有两个函数,通过...展开对象,将函数放在计算属性中
  2. 将括号中的数据从State中接收过来,并能够在当前页面调用变量
  3. 这种方式适用于数据量大的场景

Mutation(修改state中数据)

不建议在子组件中直接修改state中数据,虽然可以通过this.$store.state.count = 2 会导致修改来源不明确,不利于后期修改和维护

是什么

image.png

三者的关系

image.png

注意:

  1. 所有mutations中的函数,第一个参数永远都是state
  2. 为什么传递state过来?
  • 因为mutations要修改state中的数据,无法直接获取到state
  1. 在组件中怎样调用 mutation 方法?
  • 答案:this.$store.commit('方法名')
  1. 通过this.$store.commit('方法名')修改state中数据,能够在vuex浏览器的timeline界面显示详情,但如果用this.$store.state.count的方式修改,就不能够看到数据的变化,不利于维护

传参的方式

image.png

注意: mutations中方法的参数只能有两个,一个是state,一个是payload,一般将payload写成对象的形式,便于承载多个参数

使用方式

image.png

注意:

  1. mutations不能监视到异步操作, 比如ajax和定时器,但是能做到修改数据,只是timeline中看不到异步后的结果,mutation中定时器只能拿到上一次定时器的数据
  2. mutation必须是同步函数

Action的基本使用

因为Mutations中不能发送异步请求拿数据,需要在Actions中请求拿到数据后,再通过Mutations将数据存到State中

image.png

image.png

image.png

image.png

同样,actions中方法也mutations中的方法一样传参

mapActions

  1. 除了state的调用是放在computed中,mutations和actions要放在methods中 image.png

Getter方法

image.png

image.png

注意:

  1. getters和mutations中计算属性的第一个参数默认是state,因为都需要对state中数据进行操作
  2. getters的出现是为了解决多个组件重复使用的问题

mapGetters

image.png

命名空间

image.png

注意:

  1. namespaced(命名空间)可以解决不同模块之间成员名称冲突的问题。在实际项目开发中,建议为每 个 Module 模块都开启命名空间
  2. 在定义模块时,只需在模块的根节点中声明 namespaced: true 选项,即可为当前模块开启命名空间
  3. 当模块启用了 namespaced: true 选项之后,模块就有了自己的命名空间。此时,模块内的成员需要通过模块的注册名称才可以访问到。

命名空间下的数据访问

  1. 通用模块注册访问 image.png
  2. 访问state中的变量 image.png
  3. 访问mutations中的函数 image.png
  4. 访问action和getter中的数据 image.png

注意

  1. 开启命名空间的子模块可以通过两种方式访问
  • 通过辅助函数的形式(适合使用次数多的场景)
  • 或者直接通过(适合使用次数少): $store.dispatch(模块名/模块中变量) image.png image.png
  1. 如果需要用命名空间的子模块中的getters数据,只能通过辅助函数拿到

vuex中modules总结

image.png image.png

注意: 如果mutations和actions使用少的话就用commit和dispatch直接访问; 如果需要多次使用就可以用辅助函数导入、注册并调用

补充

  1. 组件中,export default中自动生成的name属性,能够在vue调试工具中作为标签名显示
  2. 其中mapState 和 mapMutations内容是一样的,通过 {mapState,mapMutations} 是为了拿到其中的某一项,从而有针对性的拿到数据 image.png

注意

  1. 声明式导航一般用在导航条中的按按钮; 编程式导航一般用来某些页面中的小按钮,条件逻辑跳转
  2. vue中路径中辅助函数 + computed 计算属性

image.png

  • 访问数据的mapState和mapGetters放在computed计算属性里面
  • 修改数据的mapMutations和mapActions放在methods方法里面

第九板块

购物车案例

  1. 在MyGoods中不能使用v-model直接修改父组件传递的数据(数据改变必须要经过mutations)
  2. 没有在子组件中直接调用mutations中的方法,而是将通过子传父将修改的命令传给父组件app.vue中,这样子组件就不用承当修改数据的任务,让结构更加清晰

image.png

  1. 全选反选功能得注意下

image.png

  1. 一般在项目中会给每个子模块封装单独的api模块,便于项目维护

image.png

vue脚手架手动进行基础配置

image.png

ESLint

image.png

注意:

  1. 可以通过 yarn lint 用脚手架命令自动修改
  2. 保存的时候自动格式化为 ESLint 规范代码
  3. 注意关闭vscode自动保存的功能, 以免插件冲突产生bug

常见的vue技术栈组件库

element 的使用

image.png

注意: 这里的el-table为组件, 其中的标签为插槽

补充

image.png

  1. 组件中computed和vuex中getters区别: 单个组件中设置computed计算属性, 可以设置get(val) 根据获取的值来进行操作, 并且根据set(){return ...} 返回一个值, 就是说在单个组件中的计算属性能完成两个动作, 但vuex中的getters只能用return来返回值, 就是说只能完成的行为.

注意

  1. 根据传来的值显示对应数据

image.png

  1. 如果不让eslint的函数名前没有空格报错,可以在配置文件中添加这么一句
'space-before-function-paren': ['error', 'never']
  1. 当分子模块并开启命名空间之后, 一定不要忘了每次调用数据时都要加模块名
  2. 当分子模块并开启命名空间之后, getters 中的计算属性不能通过$store的方式访问数据, 只能通过辅助函数的形式访问
  3. 注意store文件夹中的index.js, 可以直接在main.js中引入import './store' , vue能够直接找到index.js, 然后其他子模块就通过export default {} 导出, 并引入到index.js中, 通过在index.js中modules对象中引入子模块(其他文件夹都可以进行类似的操作, 引入文件夹, 直接就能找到其中的index)

image.png