一文搞懂 Webpack 热更新原理

437 阅读4分钟

前言

在开发中,一个网页的刷新我们一般分为两种形式:

  • 一种是页面刷新,不保留页面状态,就是简单粗暴,例如直接window.location.reload()
  • 另一种是基于 Webpack 的WDS (Webpack-dev-server)的模块热替换,只需要局部刷新页面上发生变化的模块,同时可以保留当前的页面状态。

Hot Module Replacement,简称HMR,无需完全刷新整个页面的同时,更新模块。毫无疑问,这能节省宝贵的开发时间、提升开发体验。本文就来简述一下 HMR 的过程。

HMR 过程阐述

在 webpack 编译的时候,我们每次修改代码保存后,都会重新进行一次编译,控制台都会出现输出一些信息,可以在控制台中观察到:

  • 新的hash值
  • 新的json文件
  • 新的js文件

a31af2a9-22b5-4f06-b519-a62945f47dd5.png

Hash值代表每一次编译的标识。其次,根据新生成文件名可以发现,上次输出的Hash值会作为本次编译新生成的文件标识。依次类推,本次输出的Hash值会被作为下次热更新的标识。

首先看json文件,返回的结果中,h代表本次新生成的Hash值,用于下次文件热更新请求的前缀。c表示当前要热更新的文件对应的是index模块。

f0d11a5e-9807-4f86-b941-05b8a327b58e.png

再看下生成的js文件,那就是本次修改的代码,重新编译打包后的js文件。

d8212e8f-bf4b-4793-a123-c5c6712173ba.png

HMR 原理

浏览器是如何知道本地代码重新编译了,并迅速请求了新生成的文件?是谁告知了浏览器?浏览器获得这些文件又是如何热更新成功的?要解决这些疑问,就得深入的了解一下热更新的过程。下面简单阐述webpack-dev-server是如何实现热更新的。

理解 chunk 和 module 的概念

在 webpack 中,chunk 就是若干 module 打成的包,一个 chunk 应该包括多个 module,每个 module 都会有自己的标识。一般来说一个 chunk 就是一个 file。而 js 以外的资源,webpack 会通过各种 loader 转化成一个 module,这个模块会被打包到某个 chunk 中,并不会形成一个单独的 chunk。

流程总结

  1. 启动服务前,在 Webpack 中插入热更新插件的逻辑代码。
  2. 启动本地服务,与浏览器建立起 Socket 通信。
  3. 监听文件变化,一检测到变化,本地立即重新编译,并生成一个新的 hash 值(如果文件没有变化,则会编译后的 hash 值和原来一样)。并通过 HotModuleReplacementPlugin 这个插件,生成两个补丁文件:
  • manifest(JSON),命名规则: 上一次编译生成的hash.hot-update.json

(如:b1f49e2fc76aae861d9f.hot-update.json)

a1de3af5-9542-45cb-a8c2-73b46e9ceeb8.png

  • updated chunk (* JavaScript***)** ,命名规则:chunk名字.上一次编译生成的hash.hot-update.js(如main.b1f49e2fc76aae861d9f.hot-update.js)

b8f4c2ea-d0c4-4e27-b271-aa1424601d3a.png

  1. 监听编译结束,一旦结束,立即给浏览器发送通知,传两个参数,hash和ok。分别告诉新的 hash 值和是否进行热更新检查。
  2. 浏览器监听,收到 hash 值和检查通知后,开始通过比对hash和OK,如果要进行热更新,则发送 ajax 请求给本地,来获取那两个补丁文件。
  3. 收到这两个热更新文件之后,之前我们说过,由于 webpack 是模块化的,每一个 chunk 里都有很多 module。在 chunk名字.上一次编译生成的hash.hot-update.js 这个文件中,更新所需要的因素我们都知道了。所以直接查找到对应的 module,然后用新模块替换旧模块。如果执行失败遇到错误,则直接刷新页面代替模块热更新。

这个更新的过程,如果要深究,在 webpack 中有一个 accept 机制(有一点类似收集依赖的思想):

如果要实现热更新,下面这段代码是必不可少的,accept 传入的回调函数就是局部刷新逻辑,当 ./content.js 模块改变时执行

if (module.hot) {
    module.hot.accept([ ./content.js ], render);
}

accept 原理

为什么我们只有写了module.hot.accept([ ./content.js ], render);才能实现热更新,这得从 accept 这个函数的原理开始说起。

function hotCreateModule() {
    var hot = {
        accept: function (dep, callback) {
            for (var i = 0; i < dep.length; i++)
                hot._acceptedDependencies[dep[i]] = callback;
        },
    };
    return hot;
} 
var module = installedModules[moduleId] = {
    // ...
    hot: hotCreateModule(moduleId),
};

accept 就是往 hot._acceptedDependencies 对象存入局部更新回调函数当模块文件改变的时候,我们会调用 acceptedDependencies 搜集的回调。

// 再看下面这段代码是不是有点明白了
if (module.hot) {
    module.hot.accept([ ./content.js ], render);
    // 等价于 module.hot._acceptedDependencies[ ./content.js ] = render
    // 作用就是将模块改变时,要做的事进行了搜集,搜集到 _acceptedDependencies 中
    // 以便当 content.js 模块改变时,通过 _acceptedDependencies 知道要干什么
}

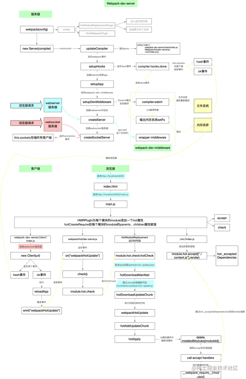
流程图

最后展示一下全过程的流程图:

3e538c0e-4040-4c23-a8eb-d345260fd3fa.png

如果您觉得我的文章对您有帮助,请多多点赞支持!同时非常欢迎您关注我的 Github!