Java并发——ReentrantReadWriteLock如何同时实现AQS的独占模式和共享模式

112 阅读2分钟

大家好,这里是淇妙小屋,一个分享技术,分享生活的博主
以下是我的主页,各个主页同步更新优质博客,创作不易,还请大家点波关注
掘金主页
后续会发布更多MySQL,Redis,并发,JVM,分布式等面试热点知识,以及Java学习路线,面试重点,职业规划,面经等相关博客
转载请标明出处!

  • ReentrantReadWriteLock同时实现了AQS的独占模式和共享模式

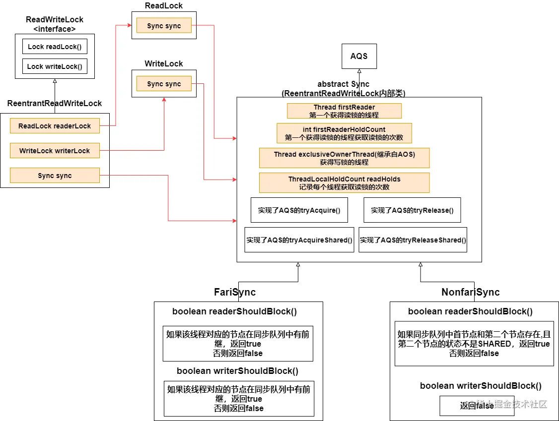
1. 类图结构

ReentrantReadWriteLock

  • ReadWriteLock中有一个Sync对象,ReadLock与WriteLock共用Sync对象,读锁与写锁底层公用的是同一把锁

  • ReentrantReadWriteLock中有一个 **读锁(ReadLock)**与一个 写锁(WriteLock)

    读锁共享模式写锁独占模式,通过分离读写锁,提高并发性

  • 读锁正在被使用时,其他线程可以直接获得读锁,不阻塞

    读锁正在被使用时,如果其他线程尝试取得写锁,会阻塞

    写锁正在被使用时,其他线程尝试获取读锁or写锁,都会阻塞

2. 特性

  1. 支持公平锁与非公平锁,区别在于 **readerShouldBlock()**和 **writerShouldBlock()**的实现不同

  2. 可重入:拿到读锁后,可以再次获取读锁(但是不能再次获取写锁,拿到读锁后如果再次获取写锁,线程会一直阻塞)

    ​ 拿到写锁后,可以再次获取写锁,也可以再次获取读锁

  3. 锁降级:线程拿到写锁后,在获取读锁,然后先释放掉写锁——降级为读锁

3. 方法

方法描述
int getReadLockCount()获取读锁被获取的次数(同步状态state进行位运算得到)
int getWriteHoldCount()返回当前线程获取写锁的次数(exclusiveOwnerThread指向的线程是获得写锁的线程,state进行位运算得到)
int getReadHoldCount()返回当前线程获取读锁的次数,Sync内部有个ThreadLocalHoldCount(继承自ThreadLocal)保存有每个线程获取读锁的次数

4. 详细分析

4.1 读写状态设计

AQS通过 同步状态state来表示锁(0—锁可用,非0—锁不可用,可重入锁每重入一次state+1)

但在ReentrantReadWriteLock中ReadLock与WriteLock共用一个state,所以就不是这样简单的机制了

22

32位的state在ReentrantReadWriteLock中被划分为了两部分(16+16)

获得读锁,高16位+1(读锁状态——state>>16,读状态不为0——读锁已被获取)

获得写锁,低16位+1(写锁状态——state&&0x0000FFFF,写状态不为0——写锁已被获取)

4.2 写锁的获取与释放

写锁的获取

写锁的释放

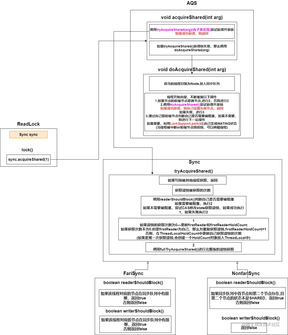
4.3 读锁的获取与释放

读锁的获取

读锁的释放