Spring 新版本修复远程命令执行漏洞(CVE-2022-22965),墨菲安全开源工具可应急排查

289 阅读2分钟

漏洞简述

3月31日,spring 官方通报了 Spring 相关框架存在远程代码执行漏洞,并在 5.3.18 和 5.2.20.RELEASE 中修复了该漏洞。

漏洞评级:严重

影响组件:org.springframework:spring-beans

影响版本:< 5.3.18 和 < 5.2.20.RELEASE 的Spring框架均存在该漏洞,建议用户尽快进行排查处置。

缺陷分析

CVE-2010-1622中曾出现由于参数自动绑定机制导致的问题, 此前通过黑名单的方式修复了该漏洞,但是 JDK9之后引入了 Module,使得可以通过 getModule 绕过前者的黑名单限制,最后导致远程代码执行。

如何快速排查

墨菲安全提供了一系列检测工具,能够帮助您快速排查项目是否收到影响。

GitLab全量代码检测

使用基于墨菲安全CLI的检测工具,快速对您的GitLab上所有项目进行检测

  • 工具地址:github.com/murphysecur…

  • 使用方式:

    • 从项目地址拉取最新代码
    • 执行命令:python3 scan_all.py -A "your gitlab address" -T "your gitlab token" -t "your murphy token"
  • 参数说明:

  1. -A:指定您的GitLab服务地址
  2. -T:指定您的GitLab个人访问令牌
  3. -t:指定您的墨菲安全账户访问令牌

说明:检测仅发生在您的本地环境中,不会上传任何代码至服务端

墨菲安全开源CLI工具

使用CLI工具,在命令行检测指定目录代码的依赖安全问题

具体使用方式可参考项目 README 或官方文档

image.png

说明:检测仅发生在您的本地环境中,不会上传任何代码至服务端

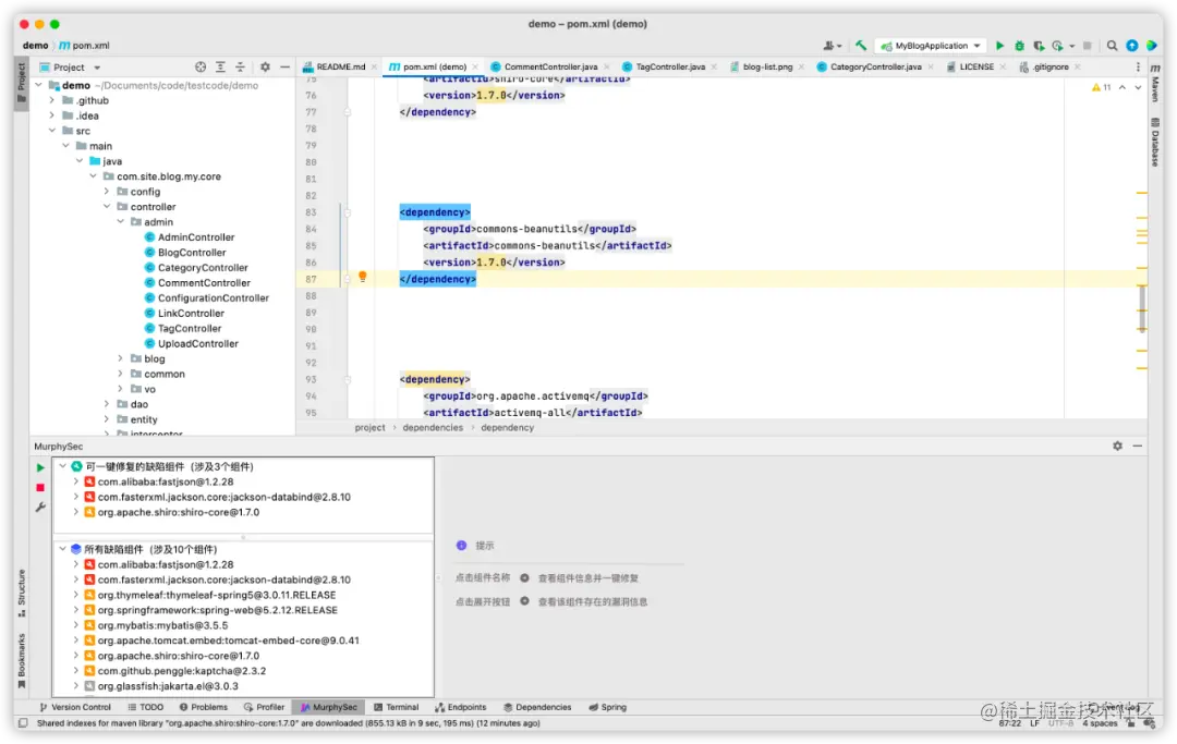
墨菲安全IDE插件

IDE 中即可检测代码依赖的安全问题,并通过准确的修复方案和一键修复功能,快速解决安全问题。

使用方式:

  1. IDE插件中搜索“murphysec”即可安装
  2. 选择“点击开始扫描”,即可检测出代码中存在哪些安全缺陷组件

image.png

以上几种检测方式均可在墨菲安全平台上查看详细的检测结果,并可以查看项目的直接或间接依赖信息。

middle_img_v2_7c8db88b-99d9-4733-9236-733d0d7c3a2g.png

middle_img_v2_057db5ef-da8a-4d43-a2e7-b63fbda50c2g.png

参考链接

spring.io/blog/2022/0…