String知识点整理复习-JavaScript版本

167 阅读10分钟

String类型知识点整理

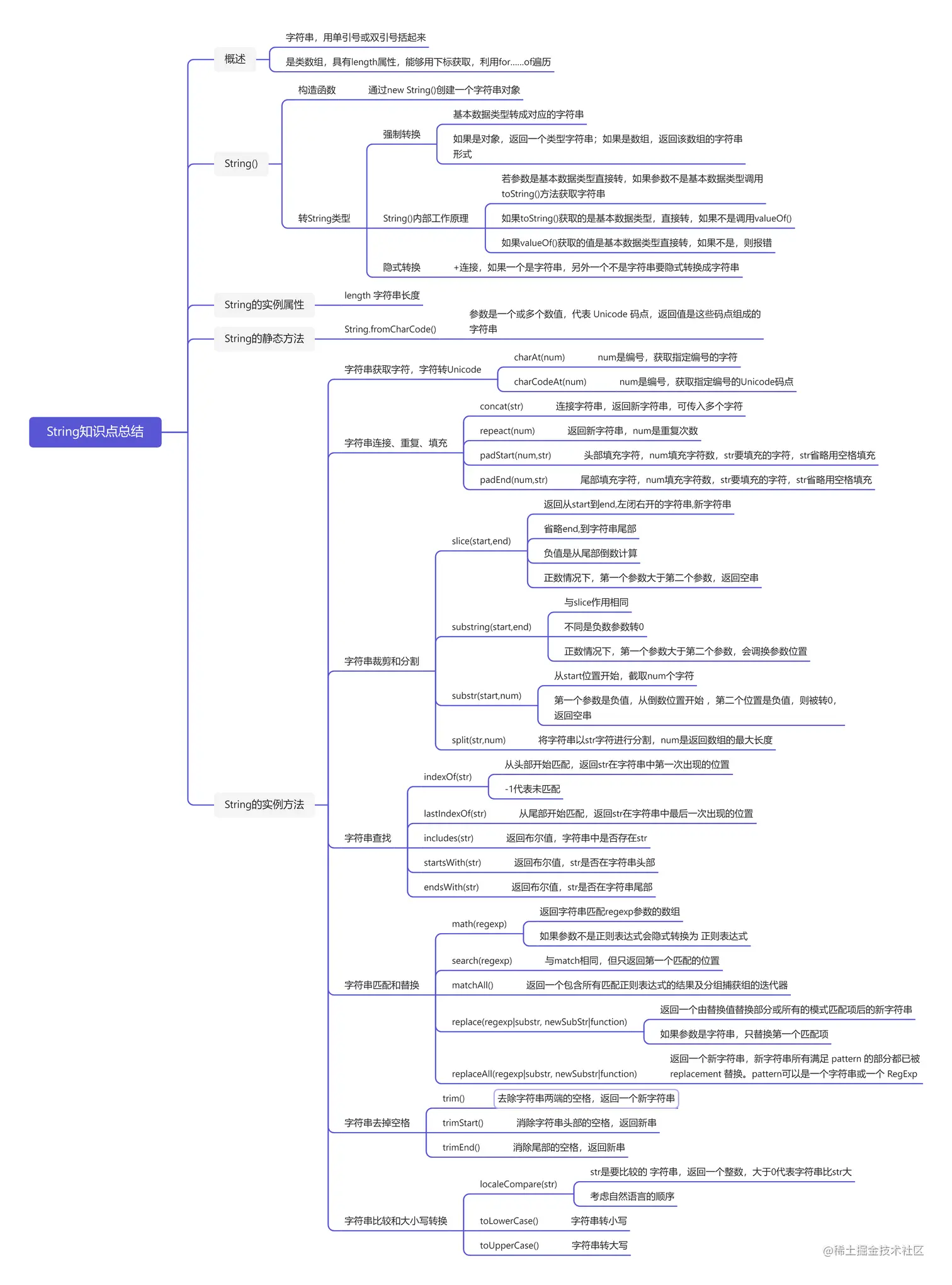
String类型知识点思维导图

String知识点总结.png

1. String概念

String是字符串,一般用单引号或双引号

String是类数组对象,有数值键[0,1,2]和length属性,可以像数组那样取值,具备遍历器接口,可以for...of循环遍历

2. String()

2.1 String()用途

String()可以当做构造函数,创建一个字符串对象,也可以进行类型转换 ,将其他类型转成String类型

new String('abc')
// String {0: "a", 1: "b", 2: "c", length: 3}

(new String('abc'))[1] // "b"

String(true) // "true"
String(5) // "5"

2.2 String类型转换规则

  • 数值:转为相应的字符串。
  • 字符串:转换后还是原来的值。
  • 布尔值true转为字符串"true"false转为字符串"false"
  • undefined:转为字符串"undefined"
  • null:转为字符串"null"
  • String方法的参数如果是对象,返回一个类型字符串;如果是数组,返回该数组的字符串形式。
String(123) // "123"
String('abc') // "abc"
String(true) // "true"
String(undefined) // "undefined"
String(null) // "null"
String({a: 1}) // "[object Object]"
String([1, 2, 3]) // "1,2,3"

String()方法背后转换规则

1.先调用toString()方法,看得到的值是否是基本数据类型,如果是对该值使用String函数

2.toString()方法返回的值是对象,调用其valueOf()方法,获取其值,如果值是基本数据类型,对值使用String函数

3.如果valueOf返回值是对象,则报错

2.3 自动转换成String类型

字符串的自动转换,主要发生在字符串的加法运算时。当一个值为字符串,另一个值为非字符串,则后者转为字符串。

'5' + 1 // '51'
'5' + true // "5true"
'5' + {} // "5[object Object]"

3. String的实例属性

String.prototype.length

字符串实例的length属性返回字符串的长度。

'abc'.length // 3

4. String的实例方法

4.1 字符串获取字符和字符转Unicode

String.prototype.charAt()

charAt方法返回指定位置的字符,参数是从0开始编号的位置。此方法可以用数组下标替代,若参数为负数或大于字符串长度则返回空字符串

var s = new String('abc');
s.charAt(1) // "b"

'abc'.charAt(1) // "b"
'abc'[1] // "b"
String.prototype.charCodeAt()

charCodeAt()方法返回字符串指定位置的 Unicode 码点(十进制表示),相当于String.fromCharCode()的逆操作。如果参数为负数,或大于等于字符串的长度,charCodeAt返回NaN

'abc'.charCodeAt(1) // 98

4.2 字符串连接、重复、填充

String.prototype.concat()

concat方法用于连接两个字符串,返回一个新字符串,不改变原字符串。可以接受多个参数,如果参数不是字符串则会转换成字符串

var s1 = 'abc';
var s2 = 'def';

s1.concat(s2) // "abcdef"
s1 // "abc"
String.prototype.repeat()

repeat方法返回一个新字符串,表示将原字符串重复n次。

'x'.repeat(3) // "xxx"
'hello'.repeat(2) // "hellohello"
'na'.repeat(0) // ""

参数如果是小数,会被取整,如果是负数或者Infinity,会报错,参数NaN等同于0,如果是字符串则会被转成数字

'na'.repeat(2.9) // "nana"
String.prototype.padStart(),padEnd()

ES2017 引入了字符串补全长度的功能。如果某个字符串不够指定长度,会在头部或尾部补全。padStart()用于头部补全,padEnd()用于尾部补全。padStart()padEnd()一共接受两个参数,第一个参数是字符串补全生效的最大长度,第二个参数是用来补全的字符串。如果省略第二个长度,则会使用空格补充

'x'.padStart(5, 'ab') // 'ababx'
'x'.padStart(4, 'ab') // 'abax'

'x'.padEnd(5, 'ab') // 'xabab'
'x'.padEnd(4, 'ab') // 'xaba'

'x'.padStart(4) // '   x'
'x'.padEnd(4) // 'x   '

4.3 字符串比较和大小写转换

String.prototype.localeCompare()

localeCompare方法用于比较两个字符串。它返回一个整数

如果小于0,表示第一个字符串小于第二个字符串;如果等于0,表示两者相等;如果大于0,表示第一个字符串大于第二个字符串。

该方法的最大特点,就是会考虑自然语言的顺序。举例来说,正常情况下,大写的英文字母小于小写字母。例如字母B小于字母a。因为 JavaScript 采用的是 Unicode 码点比较,B的码点是66,而a的码点是97。但是,localeCompare方法会考虑自然语言的排序情况,将B排在a的前面。

'apple'.localeCompare('banana') // -1
'apple'.localeCompare('apple') // 0

'B' > 'a' // false
'B'.localeCompare('a') // 1  表示`B`较大。
String.prototype.toLowerCase(),String.prototype.toUpperCase()

toLowerCase方法用于将一个字符串全部转为小写,toUpperCase则是全部转为大写。它们都返回一个新字符串,不改变原字符串。

'Hello World'.toLowerCase()
// "hello world"

'Hello World'.toUpperCase()
// "HELLO WORLD"

4.4 字符串裁剪和分隔

String.prototype.slice()

slice()方法用于从原字符串取出子字符串并返回,不改变原字符串。

它的第一个参数是子字符串的开始位置,第二个参数是子字符串的结束位置(不含该位置)。

如果省略第二个参数,则表示子字符串一直到原字符串结束。

如果参数是负值,表示从结尾开始倒数计算的位置,即该负值加上字符串长度。

如果第一个参数大于第二个参数(正数情况下),slice()方法返回一个空字符串

'JavaScript'.slice(0, 4) // "Java"
'JavaScript'.slice(4) // "Script"
'JavaScript'.slice(-6) // "Script"
'JavaScript'.slice(0, -6) // "Java"
'JavaScript'.slice(2, 1) // ""
String.prototype.substring()

substring方法用于从原字符串取出子字符串并返回,不改变原字符串,跟slice方法很相像。

它的第一个参数表示子字符串的开始位置,第二个位置表示结束位置(返回结果不含该位置)。

如果省略第二个参数,则表示子字符串一直到原字符串的结束。

如果第一个参数大于第二个参数,substring方法会自动更换两个参数的位置。

如果参数是负数,substring方法会自动将负数转为0。

加粗的两点是跟slice不同的点

'JavaScript'.substring(0, 4) // "Java"
'JavaScript'.substring(4) // "Script"
'JavaScript'.substring(10, 4) // "Script"
// 等同于
'JavaScript'.substring(4, 10) // "Script"
'JavaScript'.substring(-3) // "JavaScript"
'JavaScript'.substring(4, -3) // "Java"

由于这些规则违反直觉,因此不建议使用substring方法,应该优先使用slice

String.prototype.substr()

substr方法用于从原字符串取出子字符串并返回,不改变原字符串,跟slicesubstring方法的作用相同。

substr方法的第一个参数是子字符串的开始位置(从0开始计算),第二个参数是子字符串的长度。(这个是跟slice不同的地方)

如果省略第二个参数,则表示子字符串一直到原字符串的结束。

如果第一个参数是负数,表示倒数计算的字符位置。如果第二个参数是负数,将被自动转为0,因此会返回空字符串

'JavaScript'.substr(4, 6) // "Script"
'JavaScript'.substr(4) // "Script"
'JavaScript'.substr(-6) // "Script"
'JavaScript'.substr(4, -1) // ""
String.prototype.split()

split方法按照给定规则分割字符串,返回一个由分割出来的子字符串组成的数组。

如果分割规则为空字符串,则返回数组的成员是原字符串的每一个字符。

如果省略参数,则返回数组的唯一成员就是原字符串。

如果满足分割规则的地方没有字符,返回数组中该位置是一个空字符串

split方法还可以接受第二个参数,限定返回数组的最大成员数。

'a|b|c'.split('|') // ["a", "b", "c"]
'a|b|c'.split('') // ["a", "|", "b", "|", "c"]
'a|b|c'.split() // ["a|b|c"]

// 如果满足分割规则的地方没有字符,返回数组中该位置是一个空字符串
'a|b|c'.split('|') // ["a", "b", "c"]
'|b|c'.split('|') // ["", "b", "c"]
'a|b|'.split('|') // ["a", "b", ""]

'a|b|c'.split('|', 0) // []
'a|b|c'.split('|', 1) // ["a"]
'a|b|c'.split('|', 2) // ["a", "b"]
'a|b|c'.split('|', 3) // ["a", "b", "c"]
'a|b|c'.split('|', 4) // ["a", "b", "c"]

4.5 字符串查找

String.prototype.indexOf(),String.prototype.lastIndexOf()

indexOf方法用于确定一个字符串在另一个字符串中第一次出现的位置,返回结果是匹配开始的位置。如果返回-1,就表示不匹配。

indexOf方法还可以接受第二个参数,表示从该位置开始向后匹配。

lastIndexOf方法的用法跟indexOf方法一致,主要的区别是**lastIndexOf从尾部开始匹配,indexOf则是从头部开始匹配**。

另外,lastIndexOf的第二个参数表示从该位置起向前匹配。

'hello world'.indexOf('o') // 4
'JavaScript'.indexOf('script') // -1
'hello world'.indexOf('o', 6) // 7
'hello world'.lastIndexOf('o') // 7
'hello world'.lastIndexOf('o', 6) // 4
String.prototype.includes(), startsWith(), endsWith()
  • includes():返回布尔值,表示是否找到了参数字符串。
  • startsWith():返回布尔值,表示参数字符串是否在原字符串的头部。
  • endsWith():返回布尔值,表示参数字符串是否在原字符串的尾部。
let s = 'Hello world!';

s.startsWith('Hello') // true
s.endsWith('!') // true
s.includes('o') // true

这三个方法都支持第二个参数,表示开始搜索的位置。

let s = 'Hello world!';

s.startsWith('world', 6) // true
s.endsWith('Hello', 5) // true
s.includes('Hello', 6) // false

使用第二个参数n时,endsWith是针对前n个字符,而includes、startsWith对从第n个位置直到字符串结束

4.6 字符串去掉空格

String.prototype.trim()

trim方法用于去除字符串两端的空格,返回一个新字符串,不改变原字符串。

该方法去除的不仅是空格,还包括制表符(\t\v)、换行符(\n)和回车符(\r)。

'  hello world  '.trim()
// "hello world"
'\r\nabc \t'.trim() // 'abc'
String.prototype.trimStart(),trimEnd()

ES2019 对字符串实例新增了trimStart()trimEnd()这两个方法。它们的行为与trim()一致,trimStart()消除字符串头部的空格,trimEnd()消除尾部的空格。它们返回的都是新字符串,不会修改原始字符串。

const s = '  abc  ';
s.trim() // "abc"
s.trimStart() // "abc  "
s.trimEnd() // "  abc"

4.7 字符串匹配和替换

String.prototype.match()

match方法用于返回一个字符串匹配正则表达式的结果

如果参数不是正则表达式,会隐式地使用 new RegExp(obj) 将其转换为一个 RegExp,如果没有参数,会得到一个包含空字符串的数组

返回一个数组,成员为匹配的第一个字符串。如果没有找到匹配,则返回null

返回的数组还有index属性和input属性,分别表示匹配字符串开始的位置和原始字符串。

'cat, bat, sat, fat'.match('at') // ["at"]
'cat, bat, sat, fat'.match('xt') // null
var matches = 'cat, bat, sat, fat'.match('at');
matches.index // 1
matches.input // "cat, bat, sat, fat"

const paragraph = 'The quick brown fox jumps over the lazy dog. It barked.';
const regex = /[A-Z]/g;
const found = paragraph.match(regex);
console.log(found);
// expected output: Array ["T", "I"]

String.prototype.matchAll()

matchAll()方法返回一个包含所有匹配正则表达式的结果及分组捕获组的迭代器

const regexp = /t(e)(st(\d?))/g;
const str = 'test1test2';
const array = [...str.matchAll(regexp)];

console.log(array[0]);
// expected output: Array ["test1", "e", "st1", "1"]
console.log(array[1]);
// expected output: Array ["test2", "e", "st2", "2"]

String.prototype.search()

search方法的用法基本等同于match,但是返回值为匹配的第一个位置。如果没有找到匹配,则返回-1

'cat, bat, sat, fat'.search('at') // 1

search方法还可以使用正则表达式作为参数

String.prototype.replace()

replace方法用于替换匹配的子字符串,一般情况下只替换第一个匹配(除非使用带有g修饰符的正则表达式)。

'aaa'.replace('a', 'b') // "baa"
String.prototype.replaceAll()

ES2021引入了replaceAll()方法,可以一次性替换所有匹配。

'aabbcc'.replaceAll('b', '_')
// 'aa__cc'

它的用法与replace()相同,返回一个新字符串,不会改变原字符串。

String.prototype.replaceAll(searchValue, replacement)

上面代码中,searchValue是搜索模式,可以是一个字符串,也可以是一个全局的正则表达式(带有g修饰符)。

如果searchValue是一个不带有g修饰符的正则表达式,replaceAll()会报错

5. String的静态方法

String.fromCharCode()

String对象提供的静态方法(即定义在对象本身,而不是定义在对象实例的方法),主要是String.fromCharCode()。该方法的参数是一个或多个数值,代表 Unicode 码点,返回值是这些码点组成的字符串。

String.fromCharCode() // ""
String.fromCharCode(97) // "a"
String.fromCharCode(104, 101, 108, 108, 111)
// "hello"