Number、Math、BigInt知识点的整理复习

535 阅读11分钟

Number、Math、BigInt知识点整理

Number、Math、BigInt知识点思维导图

Number思维导图

Number类型知识点.png

Math思维导图

Math对象知识点.png

BigInt思维导图

BigInt知识点总结.png

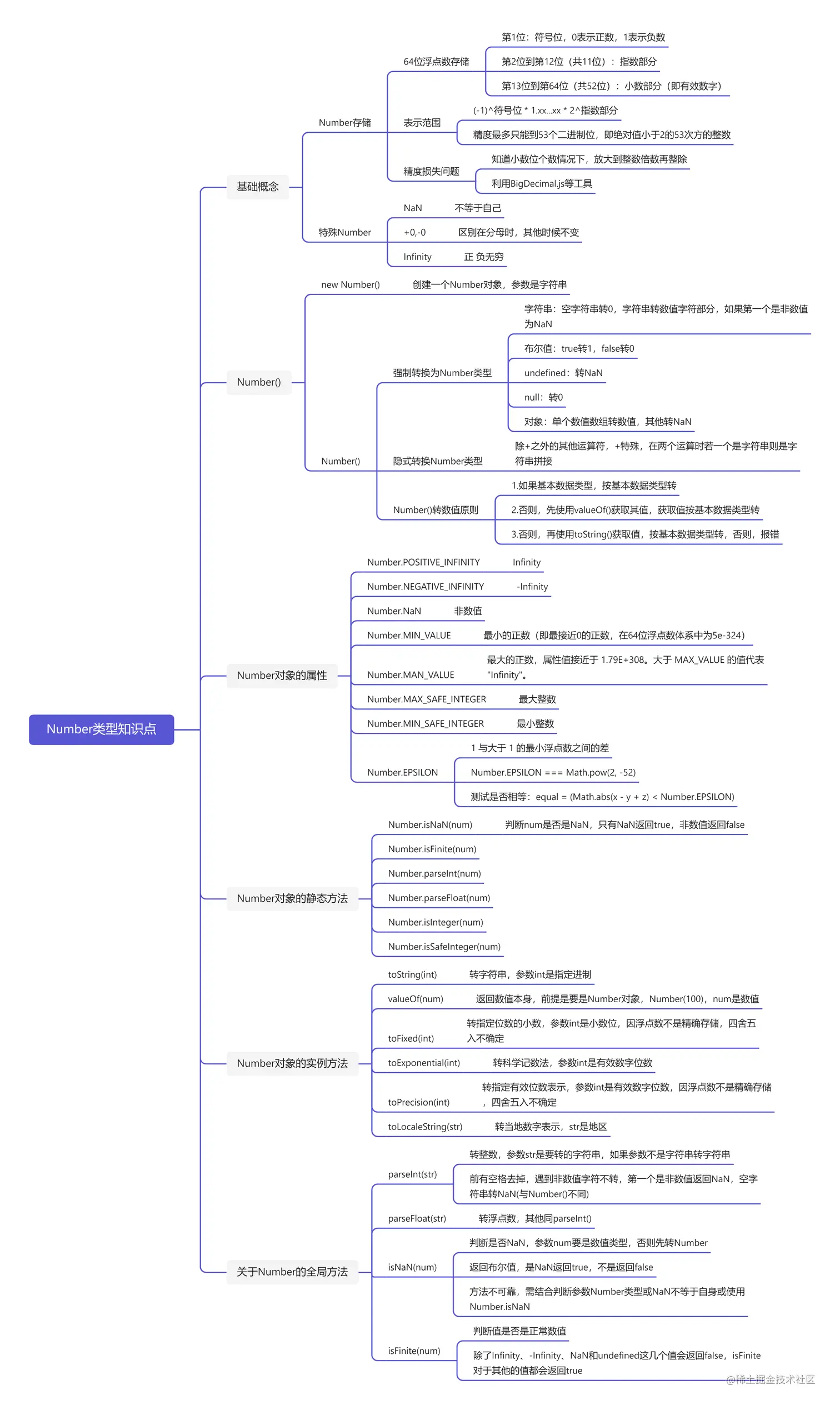
1. Number

1.1 Number定义和精度损失问题

Number在JavaScript中不管是整数还是小数,都是以64位浮点数进行存储,1 === 1.0 两者是同一个数

带来的问题:精度损失,浮点数进行比较和计算时可能会出错 例如:0.1 + 0.2 !== 0.3

根据国际标准 IEEE 754,JavaScript 浮点数的64个二进制位,从最左边开始,是这样组成的。

  • 第1位:符号位,0表示正数,1表示负数
  • 第2位到第12位(共11位):指数部分
  • 第13位到第64位(共52位):小数部分(即有效数字)

符号位决定了一个数的正负,指数部分决定了数值的大小,小数部分决定了数值的精度。

如果指数部分的值在0到2047之间(不含两个端点),有效数字总是1.xx...xx的形式,其中xx..xx的部分保存在64位浮点数之中,最长可能为52位。因此,JavaScript 提供的有效数字最长为53个二进制位。

(-1)^符号位 * 1.xx...xx * 2^指数部分

上面公式是正常情况下(指数部分在0到2047之间),一个数在 JavaScript 内部实际的表示形式。

精度最多只能到53个二进制位,这意味着,绝对值小于2的53次方的整数

解决方法:

方法1:搜索网络上JavaScript版本的BigDecimal.js工具类、Math.js工具类、Decimal.js工具类

方法2:在知道小数位个数的情况下,通过将小数放大倍数到整型,最后再除以相应的倍数

   0.1 + 0.2 ——> (0.1 * 10 + 0.2 * 10) / 10 // 0.3

十进制和二进制的转换

// 十进制转二进制  十进制整数转换为二进制整数采用"除2取余,逆序排列"法。十进制小数转换成二进制小数采用"乘2取整,顺序排列"法
parseFloat(0.1).toString(2);
=> "0.0001100110011001100110011001100110011001100110011001101"

// 二进制转十进制 
parseInt(1100100,2)
=> 100

1.2 特殊的Number

最大值、最小值

JavaScript 提供Number对象的MAX_VALUEMIN_VALUE属性,返回可以表示的具体的最大值和最小值。

Number.MAX_VALUE // 1.7976931348623157e+308
Number.MIN_VALUE // 5e-324

正零和负零

JavaScript 内部实际上存在2个0:一个是+0,一个是-0,区别就是64位浮点数表示法的符号位不同,它们是等价的,唯一有区别是当作分母的时候

-0 === +0 // true
0 === -0 // true
0 === +0 // true
(1 / +0) === (1 / -0) // false
// 除以正零得到+Infinity,除以负零得到-Infinity,这两者是不相等的

NaN: 非数字

主要作用在字符串转数值出错的场合,NaN不等于任何值,包括它本身,NaN与任何数(包括它自己)的运算,得到的都是NaN,布尔值是false

Infinity:无穷

Infinity有正负之分,Infinity表示正的无穷,-Infinity表示负的无穷。

1.3 Number的属性

  • Number.POSITIVE_INFINITY:正的无限,指向Infinity

  • Number.NEGATIVE_INFINITY:负的无限,指向-Infinity

  • Number.NaN:表示非数值,指向NaN

  • Number.MIN_VALUE:表示最小的正数(即最接近0的正数,在64位浮点数体系中为5e-324),相应的,最接近0的负数为-Number.MIN_VALUE

  • Number.MAN_VALUE:表示最大的正数,属性值接近于 1.79E+308。大于 MAX_VALUE 的值代表 "Infinity"。

  • Number.MAX_SAFE_INTEGER:表示能够精确表示的最大整数,即9007199254740991

  • Number.MIN_SAFE_INTEGER:表示能够精确表示的最小整数,即-9007199254740991

  • Number.EPSILON

    它表示 1 与大于 1 的最小浮点数之间的差。

    对于 64 位浮点数来说,大于 1 的最小浮点数相当于二进制的1.00..001,小数点后面有连续 51 个零。这个值减去 1 之后,就等于 2 的 -52 次方。

    Number.EPSILON === Math.pow(2, -52)
    // true
    Number.EPSILON
    // 2.220446049250313e-16
    

    Number.EPSILON可以用来设置“能够接受的误差范围”。比如,误差范围设为 2 的-50 次方(即Number.EPSILON * Math.pow(2, 2)),即如果两个浮点数的差小于这个值,我们就认为这两个浮点数相等。

    function withinErrorMargin (left, right) {
      return Math.abs(left - right) < Number.EPSILON * Math.pow(2, 2);
    }
    
    0.1 + 0.2 === 0.3 // false
    withinErrorMargin(0.1 + 0.2, 0.3) // true
    

1.4 Number()

Number()作用

Number对象是数值对应的包装对象,可以作为构造函数使用,也可以作为工具函数使用

作为构造函数时,它用于生成值为数值的对象,需要使用New关键字

var n = new Number(1);
typeof n // "object"
转为Number类型

作为工具函数时,它可以将任何类型的值转为数值。

// 基本数据类型
// 数值:转换后还是原来的值
Number(324) // 324
// 字符串:如果可以被解析为数值,则转换为相应的数值
Number('324') // 324
// 字符串:如果不可以被解析为数值,返回 NaN,这里比parseFloat()严格,只要有一个字符无法转成数值就返回NaN
Number('324abc') // NaN
// 空字符串转为0
Number('') // 0
// 布尔值:true 转成 1,false 转成 0
Number(true) // 1
Number(false) // 0
// undefined:转成 NaN
Number(undefined) // NaN
// null:转成0
Number(null) // 0

// Number方法的参数是对象时,将返回NaN,除非是包含单个数值的数组。
Number({a: 1}) // NaN
Number([1, 2, 3]) // NaN
Number([5]) // 5
Number()内部转换规则

1.使用valueOf获取原始类型的值,如果是基本数据类型,则直接对该值使用Number函数

2.如果valueOf获取值是对象类型,则调用toString()方法,toString()方法获取的是基本数据类型,对该值使用Number函数

3.toString()方法获取的是对象则报错

自动转换为Number类型

除了加法运算符(+)有可能把运算子转为字符串,其他运算符都会把运算子自动转成数值。

1.5 Number的实例方法

Number.prototype.toString()

将数值转成字符串,可接受一个参数,参数省略默认是转十进制,否则转参数指定进制

(10).toString() // "10"
(10).toString(2) // "1010"
Number.prototype.toFixed()

将数字转换成指定位数的小数,返回小数对应字符串,由于浮点数的原因,小数5的四舍五入是不确定的,跟浮点数不是精确存储有关

(10).toFixed(2) // "10.00"
10.005.toFixed(2) // "10.01"
(10.055).toFixed(2) // 10.05
(10.005).toFixed(2) // 10.01
Number.prototype.toExponential()

toExponential方法用于将一个数转为科学计数法形式,参数是小数点后有效数字的位数

(10).toExponential()  // "1e+1"
(10).toExponential(1) // "1.0e+1"
Number.prototype.toPrecision()

用于将一个数转为指定位数的有效数字,四舍五入时不可靠,跟浮点数不是精确存储有关

(12.34).toPrecision(1) // "1e+1"
(12.34).toPrecision(2) // "12"
(12.34).toPrecision(3) // "12.3"
(12.34).toPrecision(4) // "12.34"
Number.prototype.toLocaleString()

接受一个地区码作为参数,返回一个字符串,表示当前数字在该地区的当地书写形式。

(123).toLocaleString('zh-Hans-CN-u-nu-hanidec')
// "一二三"

接受第二个参数配置对象,用来定制指定用途的返回字符串。该对象的style属性指定输出样式,默认值是decimal,表示输出十进制形式。如果值为percent,表示输出百分数。

(123).toLocaleString('zh-Hans-CN', { style: 'percent' })
// "12,300%"

如果style属性的值为currency,则可以搭配currency属性,输出指定格式的货币字符串形式。

(123).toLocaleString('zh-Hans-CN', { style: 'currency', currency: 'CNY' })
// "¥123.00"

1.6 Number的全局方法

parseInt方法

用于将字符串转为整数,参数不是字符串会先转成字符串再转换,返回整数

注意点:头部有空格会去掉,遇到的字符不是数字就不再继续转换,第一个不是数字(数字前是正负号除外)返回NaN,以0x或0X开头转16进制,以0开头是10进制,,空字符串是转成NaN

可以有第二个参数,转成对应的进制

parseInt('   81') // 81 
parseInt('8a') // 8
parseInt('.3') // NaN
parseInt('+1') // 1
parseInt('0x10') // 16
parseInt('1000', 2) // 8
parseFloat方法

用于将一个字符串转为浮点数,参数提前转字符串,如果字符串符合科学计数法,则会进行相应的转换,返回浮点数

注意:自动过滤前导空格,第一个不能转换则返回NaN,空字符串是转成NaN

parseFloat方法和Number方法的区别

parseFloat(true)  // NaN
Number(true) // 1

parseFloat(null) // NaN
Number(null) // 0

parseFloat('') // NaN
Number('') // 0

parseFloat('123.45#') // 123.45
Number('123.45#') // NaN
isNaN方法

判断一个数值是否是NaN,参数是数值,如果不是数值则会先转换成数字,返回布尔值

isNaN(NaN) // true
isNaN(123) // false
isNaN({}) // true
// 等同于
isNaN(Number({})) // true

判断NaN更可靠的办法

  1. 使用isNaN判断类型

    function myIsNaN(value) {
      return typeof value === 'number' && isNaN(value);
    }
    
  2. 使用NaN不等于自身特点

    function myIsNaN(value) {
      return value !== value;
    }
    
  3. 使用Number.isNaN方法

    Number.isNaN(NaN) // true
    Number.isNaN(15) // false
    Number.isNaN('15') // false
    
isFinite方法

isFinite方法返回一个布尔值,表示某个值是否为正常的数值。

isFinite(Infinity) // false
isFinite(-Infinity) // false
isFinite(NaN) // false
isFinite(undefined) // false
isFinite(null) // true
isFinite(-1) // true

除了Infinity-InfinityNaNundefined这几个值会返回falseisFinite对于其他的数值都会返回true

1.7 Number的静态方法

Number.isFinite()

检查一个数值是否为正常数值,如果参数的类型不是数值,则返回false

Number.isFinite(15); // true
Number.isFinite(0.8); // true
Number.isFinite(NaN); // false
Number.isFinite(Infinity); // false
Number.isFinite('foo'); // false
Number.isNaN()

检查一个值是否为NaN,参数类型不是NaNNumber.isNaN一律返回false

Number.parseInt()

跟全局中的parseInt()是一样的

Number.parseFloat()

跟全局方法中的parseFloat是一样的

Number.isInteger()

判断一个数值是否为整数,JavaScript 内部 ,整数和浮点数采用的是同样的储存方法,所以 25 和 25.0 被视为同一个值。所以此方法不可靠

Number.isInteger(25) // true
Number.isInteger(25.0) // true

如果参数不是数值,Number.isInteger返回false

Number.isInteger() // false
Number.isInteger(null) // false
Number.isSafeInteger()

JavaScript 能够准确表示的整数范围在-2^532^53之间(不含两个端点),超过这个范围,无法精确表示这个值。ES6 引入了Number.MAX_SAFE_INTEGERNumber.MIN_SAFE_INTEGER这两个常量,用来表示这个范围的上下限。Number.isSafeInteger()则是用来判断一个整数是否落在这个范围之内。验证运算结果是否落在安全整数的范围内,不要只验证运算结果,而要同时验证参与运算的每个值。

Number.isSafeInteger('a') // false
Number.isSafeInteger(null) // false
Number.isSafeInteger(NaN) // false
Number.isSafeInteger(Infinity) // false
Number.isSafeInteger(-Infinity) // false
Number.isSafeInteger(3) // true

2. Math

2.1 Math的静态属性

Math对象的静态属性,提供以下一些数学常数。

  • Math.E:常数e
  • Math.LN2:2 的自然对数。
  • Math.LN10:10 的自然对数。
  • Math.LOG2E:以 2 为底的e的对数。
  • Math.LOG10E:以 10 为底的e的对数。
  • Math.PI:常数π
  • Math.SQRT1_2:0.5 的平方根。
  • Math.SQRT2:2 的平方根。

2.2 Math的静态方法

Math对象提供以下一些静态方法。

  • Math.abs():绝对值

    Math.abs(1) // 1
    Math.abs(-1) // 1
    
  • Math.ceil():向上取整

  • Math.floor():向下取整

  • Math.trunc() : 去除小数部分,只返回整数

    Math.ceil(3.2) // 4
    Math.ceil(-3.2) // -3
    
    Math.floor(3.2) // 3
    Math.floor(-3.2) // -4
    // 返回一个数的整数部分 
    x < 0 ? Math.ceil(x) : Math.floor(x); 
    
    // 获取整数部分
    Math.trunc(4.1) // 4
    Math.trunc(4.9) // 4
    Math.trunc(-4.1) // -4
    Math.trunc(-4.9) // -4
    // 对于非数值,Math.trunc内部使用Number方法将其先转为数值。
    Math.trunc('123.456') // 123
    Math.trunc(true) //1
    Math.trunc(false) // 0
    
  • Math.max():最大值

  • Math.min():最小值

    Math.max方法返回参数之中最大的那个值,Math.min返回最小的那个值。如果参数为空, Math.min返回Infinity, Math.max返回-Infinity

    Math.max(2, -1, 5) // 5
    Math.min(2, -1, 5) // -1
    Math.min() // Infinity
    Math.max() // -Infinity
    
  • Math.pow():幂运算

    Math.pow方法返回以第一个参数为底数、第二个参数为指数的幂运算值。

    // 等同于 2 ** 2
    Math.pow(2, 2) // 4
    
  • Math.sqrt():平方根

    Math.sqrt方法返回参数值的平方根。如果参数是一个负值,则返回NaN

    Math.sqrt(4) // 2
    Math.sqrt(-4) // NaN
    
  • Math.round():四舍五入

    Math.round(0.1) // 0
    Math.round(0.5) // 1
    Math.round(0.6) // 1
    // 等同于
    Math.floor(x + 0.5)
    // 处理负数
    Math.round(-1.1) // -1
    Math.round(-1.5) // -1
    Math.round(-1.6) // -2
    
  • Math.random():随机数

    Math.random()返回0到1之间的一个伪随机数,可能等于0,但是一定小于1。

    // 任意范围的随机数生成函数如下。
    function getRandomArbitrary(min, max) {
      return Math.random() * (max - min) + min;
    }
    
    getRandomArbitrary(1.5, 6.5)
    

    3.BigInt

    3.1 Bigint类型由来和表示

    JavaScript 所有数字都保存成 64 位浮点数,这给数值的表示带来了两大限制。一是数值的精度只能到 53 个二进制位(相当于 16 个十进制位),大于这个范围的整数,JavaScript 是无法精确表示,这使得 JavaScript 不适合进行科学和金融方面的精确计算。二是大于或等于2的1024次方的数值,JavaScript 无法表示,会返回Infinity

    BigInt 只用来表示整数,没有位数的限制,任何位数的整数都可以精确表示。

    为了与 Number 类型区别,BigInt 类型的数据必须添加后缀n

    3.2 BigInt()

    可以用它生成 BigInt 类型的数值。转换规则基本与Number()一致,将其他类型的值转为 BigInt。必须要有参数,参数必须要能正常转为数值,否则报错

    3.3 BigInt的实例方法和静态方法

    BigInt 继承了 Object 对象的两个实例方法。

    • BigInt.prototype.toString()
    • BigInt.prototype.valueOf()

    它还继承了 Number 对象的一个实例方法。

    • BigInt.prototype.toLocaleString()

    此外,还提供了三个静态方法。

    BigInt.asUintN(width, BigInt): 给定的 BigInt 转为 0 到 2width - 1 之间对应的值。 BigInt.asIntN(width, BigInt):给定的 BigInt 转为 -2width - 1 到 2width - 1 - 1 之间对应的值。 BigInt.parseInt(string[, radix]):近似于Number.parseInt(),将一个字符串转换成指定进制的 BigInt。

    3.4 BigInt转成其他类型

    可以使用Boolean()Number()String()这三个方法,将 BigInt 可以转为布尔值、数值和字符串类型。

    Boolean(0n) // false
    Boolean(1n) // true
    Number(1n)  // 1
    String(1n)  // "1"
    

    上面代码中,注意最后一个例子,转为字符串时后缀n会消失。

    另外,取反运算符(!)也可以将 BigInt 转为布尔值。

    !0n // true
    !1n // false