【小程序性能优化】wxs函数调用页面数据对性能的影响

618 阅读2分钟

背景

我们发现有个页面在加载100个节点的时候会很卡,正常来说应该不会这么卡的。所以我深入排查了一下问题的原因。

场景

有个横向滚动的列表,向右滚动到最右边会加载新的列表,而两个卡片有可能是属于一个相同的父节点,则需要判断是否为同一个节点,方便写样式。

节点代码实例

<wxs module="utils">
var some_msg = "hello world";
module.exports = {
  msg : some_msg,
  judgeSameParent: function(list, index){
    if(index<1 || list.length <= index){
      return false
    }
    return list[index-1].parentId === list[index].parentId
  }
}
</wxs>
<view class="intro">测试 wxs 调用函数传入数组的性能</view>
<view>
  <scroll-view
    scroll-x
    id="scrollView"
    style="height: 300rpx;display: flex; background-color: gray;"
    lower-threshold="300rpx"
    bindscrolltolower="handleScrollToLower"
  >
    <view style="display: flex; flex-direction: row;">
      <view 
        wx:for="{{list}}" 
        style="width: 200rpx;height: 200rpx;margin-top: 50rpx;  flex-shrink: 0;background-color: green;margin-right: 10rpx;" 
        wx:for-index="idx" 
        wx:for-item="item"
        wx:key="idx"
      >
        <view wx:if="{{utils.judgeSameParent(list, idx)}}" style="width: 20rpx; height: 20rpx; background-color: greenyellow;"></view>
        <view wx:if="{{utils.judgeSameParent(list, idx)}}" style="width: 20rpx; height: 20rpx; background-color: greenyellow;"></view>
      </view>
    </view>
  </scroll-view>
</view>

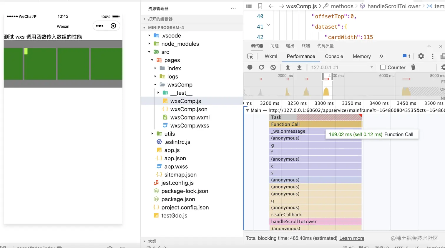
通过performance面板查看到页面运行性能会比较差,有一个运行时花了169ms

深入查看究竟是哪个函数耗时比较多,发现都是$gdc 函数比较耗时

深入排查$gdc 函数究竟是什么

之前在做单元测试渲染的时候,发现可以通过小程序原生编译器编译wxml页面,于是我接入了单元测试,劫持了wxml的编译结果,找到了$gdc函数。

经过分析,发现$gdc函数是一个自定义深复制函数。 所以如果我的数组越大,越复杂,就越耗时,渲染层就会卡顿,性能不好。

思考深复制的原因

wxs函数运行的时候,能拿到渲染数据,如果是值引用的话,有可能在wxs函数运行的时候修改了渲染层的渲染数据,比如说:

wxs.func = function(list){
	// 删除原有数组的值
	list.splice(0, 1)
}

如果出现这样的情况,那渲染层的渲染数据和逻辑层的渲染数据就对应不上了,所以不能这样是值引用,必须要深复制。

解决方案

所以在没有必要的情况下,往wxs函数里面尽量不要传对象,尽量传基本类型的数据。 当前这个场景的解决方案也可以将wxs层的处理放到js层,预处理数据。

代码片段:developers.weixin.qq.com/s/hhHT88mB7… 备注: 代码片段的编译和页面编译不一样,函数名会不一样,$gdc 对应的函数名为K 小程序项目:github.com/aa875982361…