看完这篇还不懂ThreadLocal,你直接找我!

611 阅读2分钟

大家好,这里是淇妙小屋,一个分享技术,分享生活的博主
以下是我的主页,各个主页同步更新优质博客,创作不易,还请大家点波关注
掘金主页
知乎主页
Segmentfault主页 简书主页
后续会发布更多MySQL,Redis,并发,JVM,分布式等面试热点知识,以及Java学习路线,面试重点,职业规划,面经等相关博客
转载请标明出处!

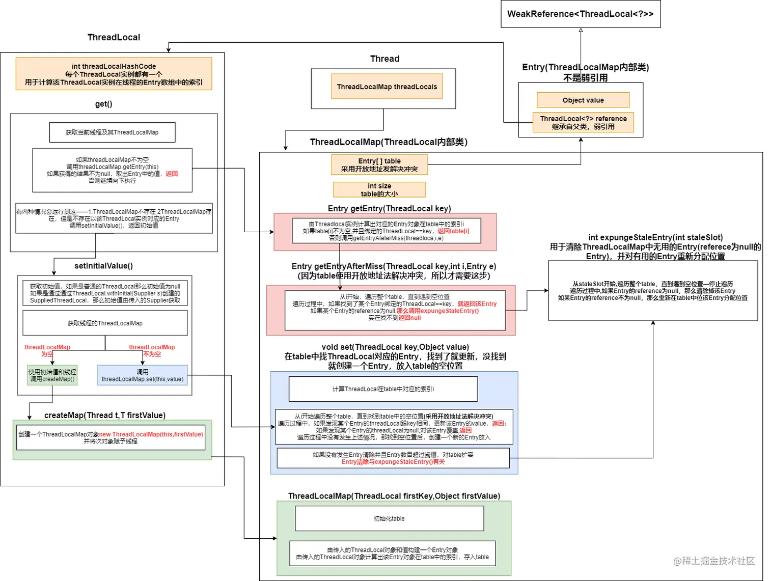
0. 类图和get()方法调用图

ThreadLocal类图

1. 类关系

  • 每个Thread都有一个ThreadLocalMap,ThreadLocalMap中存储着多个Entry对象,这些Entry对象就是该线程独有的变量副本

  • 每个Entry都可以绑定一个ThreadLocal实例**(ThreadLocal是key,Entry是value)**

  • ThreadLocalMap中的 Entry[ ]table可以理解为一个键值对,key为ThreadLocal实例,value为Entry对象(表示线程在这个ThreadLocal实例上绑定的变量副本),table采用开放地址法解决冲突

    15

2. 一个线程调用ThreadLocal.get()

有以下三种情况

  • 线程的ThreadLocalMap未初始化,为空

    绿色执行路径

  • 线程的ThreadLocalMap已初始化,但是该ThreadLocal实例对应的索引上不存在Entry

    蓝色执行路径

  • 线程的ThreadLocalMap已初始化,并且该ThreadLocal实例对应的索引上存在Entry

    红色执行路径

3. 线程调用ThreadLocal.set()

基本逻辑同get()

4. ThreadLocal内存泄漏和Entry清除

4.1 弱引用避免ThreadLocal内存泄漏

Entry继承自WeakReference,注意Entry不是弱引用,Entry中的reference才是弱引用,这个弱引用避免了ThreadLocal的内存泄漏

ThreadLocal类图

我们一般使用线程池,线程的生命周期很长,所以Thread引用会存在很长一段时间

如果我们不使用ThreadLocal了,将ThreadLocal引用设置为null(或者方法执行完毕,ThreadLocal引用弹出栈)

ThreadLocal类图

没有了ThreadLocal引用,ThreadLocal无法被访问到,线程就无法使用ThreadLocal,此时GC应该要回收掉ThreadLocal对象

若Entry的引用是强引用,会导致ThreadLocal无法被回收,造成内存泄漏

所以Entry的引用必须是弱引用,这样一旦发生GC,ThreadLocal就会被回收

4.2 Entry清除

ThreadLocal一旦被回收,那么Entry对象的reference就为空,此时Entry也是无用的,应该被回收掉——expungeStaleEntry()会回收掉那么reference为null的Entry对象(详情看源代码或者0. 类图和get()方法调用图)

许多个地方都会调用**expungeStaleEntry()**来清除无用的Entry,例如get()和扩容