再见了收费的Navicat!操作所有数据库有DBeaver就够了

1,181 阅读4分钟

为了快速管理数据库,我们一般都会选择一款顺手的数据库管理工具。Navicat、DataGrip虽然很好用,但都是收费的。今天给大家推荐一款免费、功能强大的数据库管理工具DBeaver,希望对大家有所帮助!

DBeaver简介

DBeaver是一款开源的数据库管理工具,在Github上已经有22K+Star。支持多达100种数据库,不管是关系型数据库还是非关系型数据库,基本上你能想到的数据库它都能支持,下面我们来看看它支持的数据库够不够全!

再见了收费的Navicat!操作所有数据库有DBeaver就够了

下载安装

接下来我们来下载安装DBeaver,直接下载压缩包版本,解压即可使用。

再见了收费的Navicat!操作所有数据库有DBeaver就够了

  • 下载完成后解压到指定目录,然后双击dbeaver.exe即可运行;

再见了收费的Navicat!操作所有数据库有DBeaver就够了

  • 运行成功后,默认可以选择创建一个测试数据库(基于SQLite的数据库),看下界面,有点像Eclipse,实际上DBeaver就是基于Eclipse开发的。

再见了收费的Navicat!操作所有数据库有DBeaver就够了

外观配置

我们安装工具后,免不了需要一些设置,比如设置下字体大小之类的,接下来我们来设置下DBeaver。

  • 默认情况下DBeaver的字体很小,我们需要调大点,选择窗口->首选项->外观->颜色和字体->基本->文本字体进行设置;

再见了收费的Navicat!操作所有数据库有DBeaver就够了

  • 然后双击设置字体大小即可,比如设置为12号字体;

再见了收费的Navicat!操作所有数据库有DBeaver就够了

  • 如果你想快速熟悉DBeaver的快捷键的话,可以打开帮助->辅助键面板查看所有快捷键;

再见了收费的Navicat!操作所有数据库有DBeaver就够了

  • 如果你习惯了深色主题,也可以将DBeaver设置为深色主题,在窗口->首选项->外观中可以进行主题设置,选择Dark即可;

再见了收费的Navicat!操作所有数据库有DBeaver就够了

  • 设置完成后,我们看下界面,还是挺炫酷的!

再见了收费的Navicat!操作所有数据库有DBeaver就够了

创建数据源

使用DBeaver操作数据库时,我们需要先创建数据源。

  • 我们可以选择左上角的加号->MySQL来创建MySQL数据源;

再见了收费的Navicat!操作所有数据库有DBeaver就够了

  • 创建完成后输入连接信息即可连接,如果是第一次连接的话会提示下载JDBC驱动;

再见了收费的Navicat!操作所有数据库有DBeaver就够了

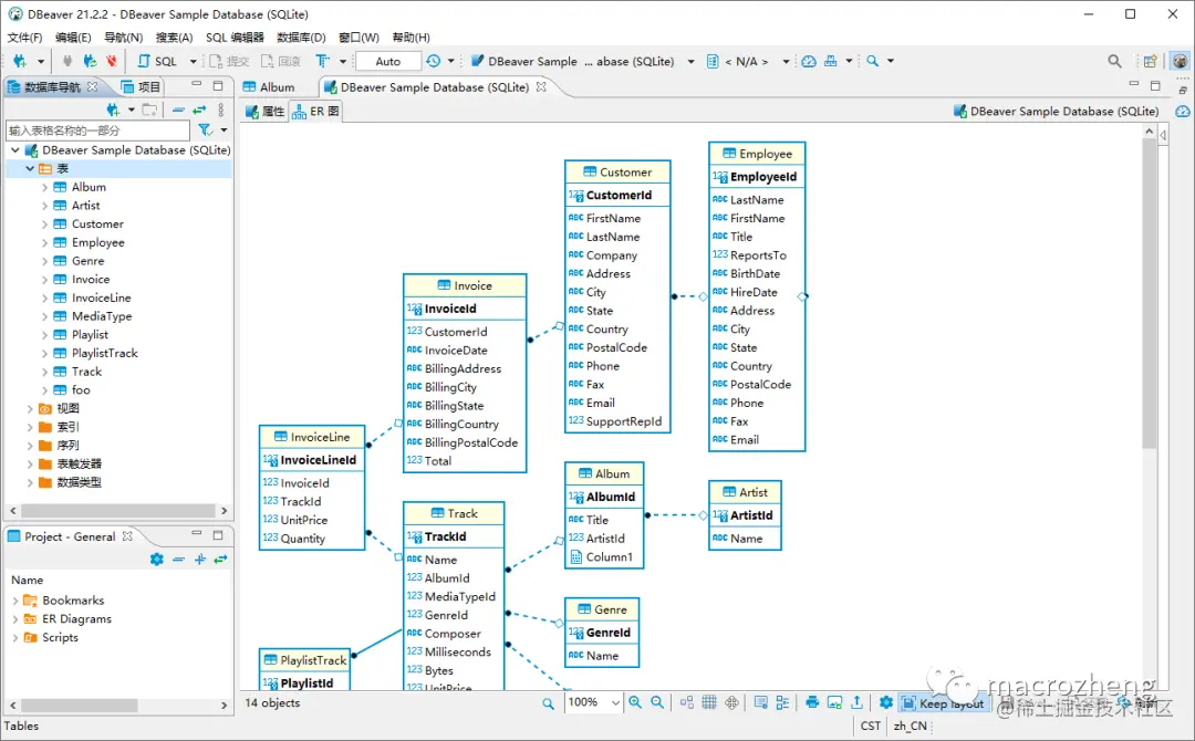
  • 连接成功后就可以在左侧看到数据库中的数据库、表、视图、索引等相关信息了。

再见了收费的Navicat!操作所有数据库有DBeaver就够了

管理表相关操作

数据库连接创建完成后,我们就可以对其中的表进行操作了,接下来我们来查看、创建下表试试。

  • 双击一张表,选择属性标签,可以看到表详细的列属性;

再见了收费的Navicat!操作所有数据库有DBeaver就够了

  • 选择属性->DDL可以查看详细的建表语句;

再见了收费的Navicat!操作所有数据库有DBeaver就够了

  • 选择数据标签,可以分页查看表中数据;

再见了收费的Navicat!操作所有数据库有DBeaver就够了

  • 在顶部过滤框中直接输入SQL语句中的where部分,可以直接过滤表数据;

再见了收费的Navicat!操作所有数据库有DBeaver就够了

  • 如果我们不想显示某些字段,可以右键表头选择过滤->自定义过滤,然后把过滤字段[v]改成[]即可;

再见了收费的Navicat!操作所有数据库有DBeaver就够了

  • 如果你想新建表的话,在左侧右键,选择新建表即可;

再见了收费的Navicat!操作所有数据库有DBeaver就够了

  • 然后右键选择添加字段,在DBeaver中,[v]符号代表是,[]代表否,这里我们创建一个主键ID,选择自增;

再见了收费的Navicat!操作所有数据库有DBeaver就够了

  • 这里需要注意的是,主键需要在约束里面创建,选择创建约束,然后将id选择为主键约束即可。

再见了收费的Navicat!操作所有数据库有DBeaver就够了

SQL操作

数据库表操作介绍完了,接下来介绍下如何在DBeaver中进行SQL操作。

  • 右键数据库,选择SQL编辑器可以之间打开SQL界面进行操作;

再见了收费的Navicat!操作所有数据库有DBeaver就够了

  • DBeaver的SQL提示功能还是挺强大的,对于SQL关键字、函数、数据库表和字段都支持了;

再见了收费的Navicat!操作所有数据库有DBeaver就够了

  • 有时候我们需要创建insert所有字段的语句,此时手写比较麻烦,我们可以直接使用DBeaver生成SQL功能,右键选择一条记录,选择生成SQL即可;

再见了收费的Navicat!操作所有数据库有DBeaver就够了

  • 我们可以发现基于全字段的CRUD语句基本都能生成,还是挺方便的,我们生成个insert语句试试。

再见了收费的Navicat!操作所有数据库有DBeaver就够了

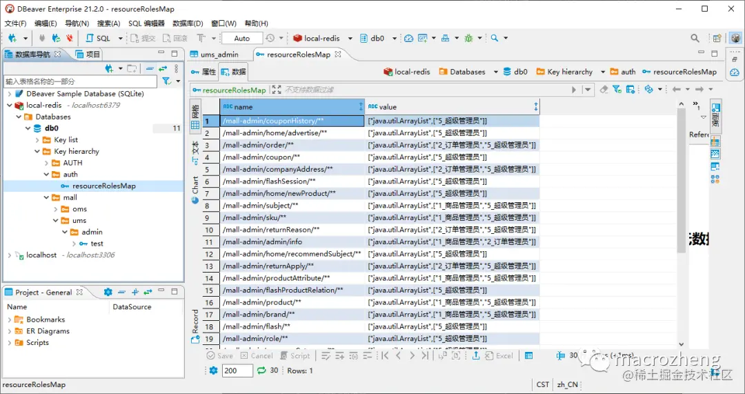
其他数据库支持

虽说DBeaver支持多达100种数据库,但是社区版本支持的数据库并不多,常用的NoSQL数据库MongoDB和Redis都没有支持。

  • 使用企业版本才可以支持Redis,创建Redis连接后即可管理Redis中的数据;

再见了收费的Navicat!操作所有数据库有DBeaver就够了

  • 创建MongoDB连接后也可以管理MongoDB中的数据。

再见了收费的Navicat!操作所有数据库有DBeaver就够了

总结

Java全套学习资料领取链接:wpa.qq.com/msgrd?v=3&u…

DBeaver确实是一款非常优秀的开源数据库管理工具,提示很全,功能也多,平时开发基本上也够用了。但是对比那些收费的工具,还是有些不足的。对比Navicat,它没有数据库结构同步的功能,也没有数据库设计功能。对比DataGrip,它的提示功能显得有点弱,函数没提示。