@Transaction介绍以及失效场景

3,333 阅读10分钟

引言

@Transactional 注解相信大家并不陌生,平时开发中很常用的一个注解,它能保证方法内多个数据库操作要么同时成功、要么同时失败。使用@Transactional注解时需要注意许多的细节,不然你会发现@Transactional总是莫名其妙的就失效了。

事务

事务管理在系统开发中是不可缺少的一部分,Spring提供了很好事务管理机制,主要分为编程式事务声明式事务两种。

编程式事务

是指在代码中手动的管理事务的提交、回滚等操作,代码侵入性比较强,如下示例:

try {
    //TODO something
     transactionManager.commit(status);
} catch (Exception e) {
    transactionManager.rollback(status);
    throw new InvoiceApplyException("异常失败");
}

声明式事务

基于AOP面向切面的,它将具体业务与事务处理部分解耦,代码侵入性很低,所以在实际开发中声明式事务用的比较多。声明式事务也有两种实现方式,一是基于TXAOP的xml配置文件方式,二种就是基于@Transactional注解了。

    @Transactional
    @GetMapping("/test")
    public String test() {
        int insert = cityInfoDictMapper.insert(cityInfoDict);
    }

@Transactional注解可以作用于哪些地方?

@Transactional 可以作用在接口类方法

  • 作用于类:当把@Transactional 注解放在类上时,表示所有该类的public方法都配置相同的事务属性信息。
  • 作用于方法:当类配置了@Transactional,方法也配置了@Transactional,方法的事务会覆盖类的事务配置信息。
  • 作用于接口:不推荐这种使用方法,因为一旦标注在Interface上并且配置了Spring AOP 使用CGLib动态代理,将会导致@Transactional注解失效
@Transactional
@RestController
@RequestMapping
public class MybatisPlusController {
    @Autowired
    private CityInfoDictMapper cityInfoDictMapper;
    
    @Transactional(rollbackFor = Exception.class)
    @GetMapping("/test")
    public String test() throws Exception {
        CityInfoDict cityInfoDict = new CityInfoDict();
        cityInfoDict.setParentCityId(2);
        cityInfoDict.setCityName("2");
        cityInfoDict.setCityLevel("2");
        cityInfoDict.setCityCode("2");
        int insert = cityInfoDictMapper.insert(cityInfoDict);
        return insert + "";
    }
}

@Transactional事务的属性

propagation属性

propagation 代表事务的传播行为,默认值为 Propagation.REQUIRED,其他的属性信息如下:

  • Propagation.REQUIRED:如果当前存在事务,则加入该事务,如果当前不存在事务,则创建一个新的事务。 (也就是说如果A方法和B方法都添加了注解,在默认传播模式下,A方法内部调用B方法,会把两个方法的事务合并为一个事务)
  • Propagation.SUPPORTS:如果当前存在事务,则加入该事务;如果当前不存在事务,则以非事务的方式继续运行。
  • Propagation.MANDATORY:如果当前存在事务,则加入该事务;如果当前不存在事务,则抛出异常。
  • Propagation.REQUIRES_NEW:重新创建一个新的事务,如果当前存在事务,暂停当前的事务。 ( 当类A中的 a 方法用默认Propagation.REQUIRED模式,类B中的 b方法加上采用 Propagation.REQUIRES_NEW模式,然后在 a 方法中调用 b方法操作数据库,然而 a方法抛出异常后,b方法并没有进行回滚,因为Propagation.REQUIRES_NEW会暂停 a方法的事务 )
  • Propagation.NOT_SUPPORTED:以非事务的方式运行,如果当前存在事务,暂停当前的事务。
  • Propagation.NEVER:以非事务的方式运行,如果当前存在事务,则抛出异常。
  • Propagation.NESTED :和 Propagation.REQUIRED 效果一样。

isolation 属性

isolation :事务的隔离级别,默认值为 Isolation.DEFAULT

  • Isolation.DEFAULT:使用底层数据库默认的隔离级别。
  • Isolation.READ_UNCOMMITTED
  • Isolation.READ_COMMITTED
  • Isolation.REPEATABLE_READ
  • Isolation.SERIALIZABLE

timeout 属性

timeout :事务的超时时间,默认值为 -1。如果超过该时间限制但事务还没有完成,则自动回滚事务。

readOnly 属性

readOnly :指定事务是否为只读事务,默认值为 false;为了忽略那些不需要事务的方法,比如读取数据,可以设置 read-only 为 true。

rollbackFor 属性

rollbackFor :用于指定能够触发事务回滚的异常类型,可以指定多个异常类型。

noRollbackFor属性

noRollbackFor:抛出指定的异常类型,不回滚事务,也可以指定多个异常类型。

声明式事务失效场景:

  1. 注解@Transactional配置的方法非public权限修饰;
  2. 注解@Transactional所在类非Spring容器管理的bean;
  3. 注解@Transactional所在类中,注解修饰的方法被类内部方法调用;
  4. 业务代码抛出异常类型非RuntimeException,事务失效;
  5. 业务代码中存在异常时,使用try…catch…语句块捕获,而catch语句块没有throw new RuntimeExecption异常;(最难被排查到问题且容易忽略)
  6. 注解@TransactionalPropagation属性值设置错误即Propagation.NOT_SUPPORTED(一般不会设置此种传播机制)
  7. mysql关系型数据库,且存储引擎是MyISAM而非InnoDB,则事务会不起作用(基本开发中不会遇到);下面基于以上场景,溪源给小伙伴们详细解释; 注意:Spring事务只有在程序发生RunTimeExceptionError时才会回滚。

非public权限修饰

参考Spring官方文档介绍,摘要、译文如下:

When using proxies, you should apply the @Transactional annotation only to methods with public visibility. If you do annotate protectedprivate or package-
visible methods with the @Transactional annotation, no error is raised, but the annotated method does not exhibit the configured transactional settings. Consider the use of AspectJ (see below) if you need to annotate non-public methods.
译文
使用代理时,您应该只将@Transactional注释应用于具有公共可见性的方法。如果使用@Transactional注释对受保护
的、私有的或包可见的方法进行注释,则不会引发错误,但带注释的方法不会显示配置的事务设置。如果需要注释非公
共方法,请考虑使用AspectJ(见下文)。

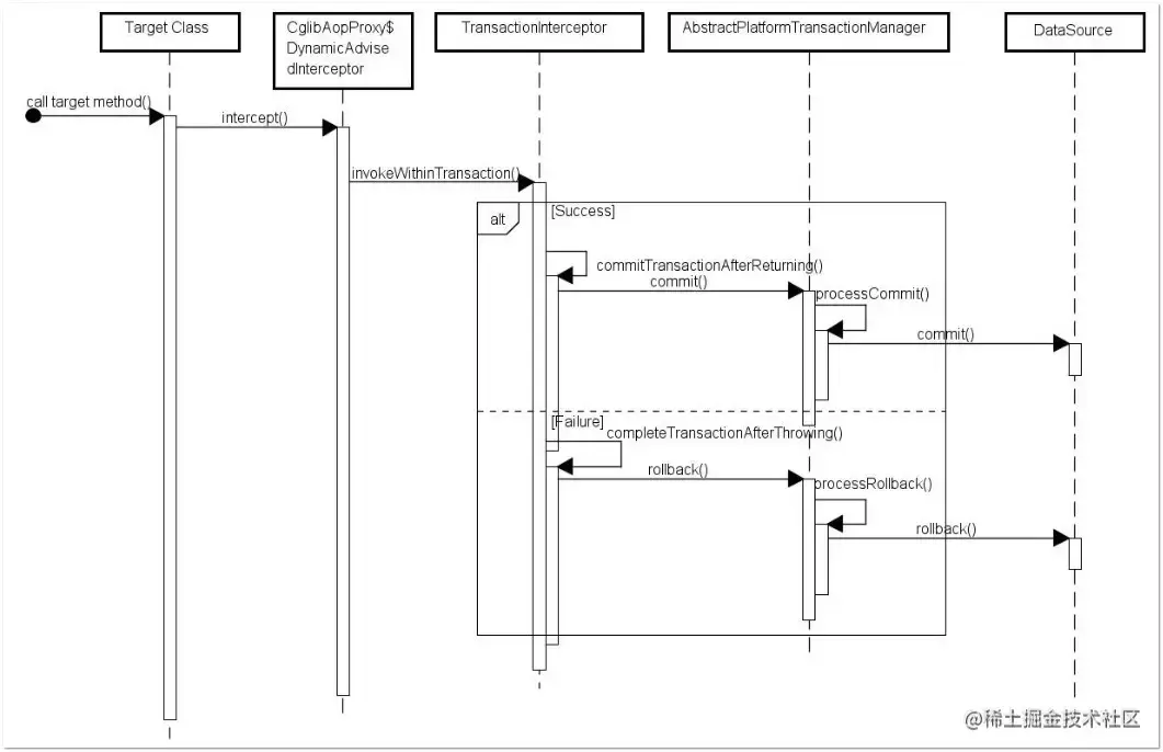
在这里插入图片描述

之所以会失效是因为在Spring AOP 代理时,如上图所示 TransactionInterceptor (事务拦截器)在目标方法执行前后进行拦截,DynamicAdvisedInterceptor(CglibAopProxy 的内部类)的 intercept 方法或 JdkDynamicAopProxy 的 invoke 方法会间接调用 AbstractFallbackTransactionAttributeSourcecomputeTransactionAttribute 方法,获取Transactional 注解的事务配置信息。

protected TransactionAttribute computeTransactionAttribute(Method method,
    Class<?> targetClass) {
        // Don't allow no-public methods as required.
        if (allowPublicMethodsOnly() && !Modifier.isPublic(method.getModifiers())) {
        return null;
}

此方法会检查目标方法的修饰符是否为 public,不是 public则不会获取@Transactional 的属性配置信息。@Transactional 只能用于 public 的方法上,否则事务不会失效,如果要用在非 public 方法上,可以开启 AspectJ 代理模式。目前,如果@Transactional注解作用在非public方法上,编译器也会给与明显的提示

非Spring容器管理的bean

基于这种失效场景,有工作经验的大佬基本上是不会存在这种错误的;@Service 注解注释,StudentServiceImpl 类则不会被Spring容器管理,因此即使方法被@Transactional注解修饰,事务也亦然不会生效。

简单举例如下:


//@Service 
public class StudentServiceImpl implements StudentService {

    @Autowired
    private StudentMapper studentMapper;

    @Autowired
    private ClassService classService;

    @Override
    @Transactional(propagation = Propagation.REQUIRED, rollbackFor = Exception.class)
    public void insertClassByException(StudentDo studentDo) throws CustomException {
        studentMapper.insertStudent(studentDo);
        throw new CustomException();
    }
}

注解修饰的方法被类内部方法调用

注意:在同一个类中,一个方法调用另外一个有注解(比如@Async,@Transational)的方法,注解是不会生效的。

这种失效场景是我们日常开发中最常踩坑的地方;在类A里面有方法a 和方法b, 然后方法b上面用 @Transactional加了方法级别的事务,在方法a里面 调用了方法b, 方法b里面的事务不会生效。

原因:Spring在扫描Bean的时候会自动为标注了@Transactional注解的类生成一个代理类(proxy),当有注解的方法被调用的时候,实际上是代理类调用的,代理类在调用之前会开启事务,执行事务的操作,但是同类中的方法互相调用,相当于this.B(),此时的B方法并非是代理类调用,而是直接通过原有的Bean直接调用,所以注解会失效。

案例一:

如下代码,有两方法,一个有@Transational注解,一个没有。如果调用了有注解的addPerson()方法,会启动一个Transaction;如果调用updatePersonByPhoneNo(),因为它内部调用了有注解的addPerson(),系统则不会为它启动一个Transaction。

@Service
public class PersonServiceImpl implements PersonService {
 
 @Autowired
 PersonDao personDao;
 
 @Override
 @Transactional
 public boolean addPerson(Person person) {
  boolean result = personDao.insertPerson(person)>0 ? true : false;
  return result;
 }
 
 @Override
 //@Transactional
 public boolean updatePersonByPhoneNo(Person person) {
  boolean result = personDao.updatePersonByPhoneNo(person)>0 ? true : false;
  addPerson(person); //测试同一个类中@Transactional是否起作用
  return result;
 }
}

为什么一个方法a()调用同一个类中另外一个方法b()的时候,b()不是通过代理类来调用的呢?可以看下面的例子(为了简化,用伪代码表示):

@Service
class A{
    @Transactinal
    method b(){...}
    
    method a(){    //标记1
        b();
   }
} 
//Spring扫描注解后,创建了另外一个代理类,并为有注解的方法插入一个startTransaction()方法:
class proxy$A{
    A objectA = new A();
    method b(){    //标记2
        startTransaction();
        objectA.b();
    }
 
    method a(){    //标记3
        objectA.a();    //由于a()没有注解,所以不会启动transaction,而是直接调用A的实例的a()方法
    }
}

当我们调用A的bean的a()方法的时候,也是被proxyA拦截,执行proxyA拦截,执行proxyA.a()(标记3),然而,由以上代码可知,这时候它调用的是objectA.a(),也就是由原来的bean来调用a()方法了,所以代码跑到了“标记1”。由此可见,“标记2”并没有被执行到,所以startTransaction()方法也没有运行。

结论: 在一个Service内部,事务方法之间的嵌套调用,普通方法和事务方法之间的嵌套调用,都不会开启新的事务.

  1. spring采用动态代理机制来实现事务控制,而动态代理最终都是要调用原始对象的,而原始对象在去调用方法时,是不会再触发代理了!

  2. Spring的事务管理是通过AOP实现的,其AOP的实现对于非final类是通过cglib这种方式,即生成当前类的一个子类作为代理类,然后在调用其下的方法时,会判断这个方法有没有@Transactional注解,如果有的话,则通过动态代理实现事务管理(拦截方法调用,执行事务等切面)。当b()中调用a()时,发现b()上并没有@Transactional注解,所以整个AOP代理过程(事务管理)不会发生。

AOP代理后的方法调用执行流程: image.png

案例二

@Service
public class ClassServiceImpl implements ClassService {

    @Autowired
    private ClassMapper classMapper;

    public void insertClass(ClassDo classDo) throws CustomException {
        insertClassByException(classDo);
    }

    @Override
    @Transactional(propagation = Propagation.REQUIRED)
    public void insertClassByException(ClassDo classDo) throws CustomException {
        classMapper.insertClass(classDo);
        throw new RuntimeException();
    }
}

//测试用例:
@Test
    public void insertInnerExceptionTest() throws CustomException {
       classDo.setClassId(2);
       classDo.setClassName("java_2");
       classDo.setClassNo("java_2");

       classService.insertClass(classDo);
    }

//测试结果:

java.lang.RuntimeException
 at com.qxy.common.service.impl.ClassServiceImpl.insertClassByException(ClassServiceImpl.java:34)
 at com.qxy.common.service.impl.ClassServiceImpl.insertClass(ClassServiceImpl.java:27)
 at com.qxy.common.service.impl.ClassServiceImpl$$FastClassBySpringCGLIB$$a1c03d8.invoke(<generated>)

虽然业务代码报错了,但是数据库中已经成功插入数据,事务并未生效 ;

图片

解决方案:类内部使用其代理类调用事务方法,

public void insertClass(ClassDo classDo) throws CustomException {
        //insertClassByException(classDo);
        ((ClassServiceImpl)AopContext.currentProxy()).insertClassByException(classDo);
    }
测试用例:
 @Test
    public void insertInnerExceptionTest() throws CustomException {
       classDo.setClassId(3);
       classDo.setClassName("java_3");
       classDo.setClassNo("java_3");

       classService.insertClass(classDo);
    }

业务代码抛出异常,数据库未插入新数据,达到我们的目的,成功解决一个事务失效问题;

图片

数据库数据未发生改变;

图片

注意 :一定要注意启动类上要添加@EnableAspectJAutoProxy(exposeProxy = true)注解,否则启动报错:

java.lang.IllegalStateException: Cannot find current proxy: Set 'exposeProxy' property on Advised to 'true' to make it available.

 at org.springframework.aop.framework.AopContext.currentProxy(AopContext.java:69)
 at com.qxy.common.service.impl.ClassServiceImpl.insertClass(ClassServiceImpl.java:28)

异常类型非RuntimeException

rollbackFor 可以指定能够触发事务回滚的异常类型。Spring默认抛出了未检查unchecked异常(继承自 RuntimeException 的异常)或者 Error才回滚事务;其他异常不会触发回滚事务。如果在事务中抛出其他类型的异常,但却期望 Spring 能够回滚事务,就需要指定 rollbackFor属性。

在这里插入图片描述

// 希望自定义的异常可以进行回滚,
//若在目标方法中抛出的异常是 `rollbackFor` 指定的异常的子类,事务同样会回滚。
@Transactional(propagation= Propagation.REQUIRED,rollbackFor= MyException.class)

案例

@Service
public class ClassServiceImpl implements ClassService {

    @Autowired
    private ClassMapper classMapper;

    //@Override
    //@Transactional(propagation = Propagation.NESTED, rollbackFor = Exception.class)
    public void insertClass(ClassDo classDo) throws Exception {
        //即使此处使用代理对象调用内部事务方法,数据依然未发生回滚,事务机制亦然失效
        ((ClassServiceImpl)AopContext.currentProxy()).insertClassByException(classDo);
    }

    @Override
    @Transactional(propagation = Propagation.REQUIRED)
    public void insertClassByException(ClassDo classDo) throws Exception {
        classMapper.insertClass(classDo);
        //抛出非RuntimeException类型
        throw new Exception();
    }
测试用例:
 @Test
    public void insertInnerExceptionTest() throws Exception {
       classDo.setClassId(3);
       classDo.setClassName("java_3");
       classDo.setClassNo("java_3");

       classService.insertClass(classDo);
    }
}

运行结果:业务代码抛出异常,但是数据库发生更新操作;

java.lang.Exception
 at com.qxy.common.service.impl.ClassServiceImpl.insertClassByException(ClassServiceImpl.java:35)
 at com.qxy.common.service.impl.ClassServiceImpl$$FastClassBySpringCGLIB$$a1c03d8.invoke(<generated>)
 at org.springframework.cglib.proxy.MethodProxy.invoke(MethodProxy.java:204)

数据库依然插入数据,不是我们想要的结果。

图片

解决方案:

@Transactional注解修饰的方法,加上rollbackfor属性值,指定回滚异常类型:@Transactional(propagation = Propagation.REQUIRED,rollbackFor = Exception.class)

@Override
    @Transactional(propagation = Propagation.REQUIRED,rollbackFor = Exception.class)
    public void insertClassByException(ClassDo classDo) throws Exception {
        classMapper.insertClass(classDo);
        throw new Exception();
    }

捕获异常后,却未抛出异常

在事务方法中使用try-catch,导致异常无法抛出,自然会导致事务失效。

    @Transactional
    private Integer A() throws Exception {
        int insert = 0;
        try {
            CityInfoDict cityInfoDict = new CityInfoDict();
            cityInfoDict.setCityName("2");
            cityInfoDict.setParentCityId(2);
            /**
             * A 插入字段为 2的数据
             */
            insert = cityInfoDictMapper.insert(cityInfoDict);
            /**
             * B 插入字段为 3的数据
             */
            b.insertB();
        } catch (Exception e) {
            e.printStackTrace();
        }
    }

如果B方法内部抛了异常,而A方法此时try catch了B方法的异常,那这个事务则不能正常回滚。会抛出异常:

org.springframework.transaction.UnexpectedRollbackException: Transaction rolled back because it has been marked as rollback-only

因为当ServiceB中抛出了一个异常以后,ServiceB标识当前事务需要rollback。但是ServiceA中由于你手动的捕获这个异常并进行处理,ServiceA认为当前事务应该正常commit。此时就出现了前后不一致,也就是因为这样,抛出了前面的UnexpectedRollbackException异常。

spring的事务是在调用业务方法之前开始的,业务方法执行完毕之后才执行commit or rollback,事务是否执行取决于是否抛出runtime异常。如果抛出runtime exception 并在你的业务方法中没有catch到的话,事务会回滚。

在业务方法中一般不需要catch异常,如果非要catch一定要抛出throw new RuntimeException(),或者注解中指定抛异常类型@Transactional(rollbackFor=Exception.class),否则会导致事务失效,数据commit造成数据不一致。

案例

@Service
public class ClassServiceImpl implements ClassService {

    @Autowired
    private ClassMapper classMapper;

    //@Override
    public void insertClass(ClassDo classDo) {
        ((ClassServiceImpl)AopContext.currentProxy()).insertClassByException(classDo);

    }

    @Override
    @Transactional(propagation = Propagation.REQUIRED,rollbackFor = Exception.class)
    public void insertClassByException(ClassDo classDo) {
        classMapper.insertClass(classDo);
        try {
            int i = 1 / 0;
        } catch (Exception e) {
            e.printStackTrace();
        }
    }
}

 测试用例:
 @Test
    public void insertInnerExceptionTest() {
       classDo.setClassId(4);
       classDo.setClassName("java_4");
       classDo.setClassNo("java_4");

       classService.insertClass(classDo);
    }

执行结果:

图片

图片

解决方案:捕获异常并抛出异常

 @Override
    @Transactional(propagation = Propagation.REQUIRED,rollbackFor = Exception.class)
    public void insertClassByException(ClassDo classDo) {
        classMapper.insertClass(classDo);
        try {
            int i = 1 / 0;
        } catch (Exception e) {
            e.printStackTrace();
            throw new RuntimeException();
        }
    }

事务传播行为设置异常

此种事务传播行为不是特殊自定义设置,基本上不会使用Propagation.NOT_SUPPORTED,不支持事务

 @Transactional(propagation = Propagation.NOT_SUPPORTED,rollbackFor = Exception.class)
    public void insertClassByException(ClassDo classDo) {
        classMapper.insertClass(classDo);
        try {
            int i = 1 / 0;
        } catch (Exception e) {
            e.printStackTrace();
            throw new RuntimeException();
        }
    }

数据库存储引擎不支持事务

以MySQL关系型数据为例,如果其存储引擎设置为 MyISAM,则事务失效,因为MyISMA 引擎是不支持事务操作的;

故若要事务生效,则需要设置存储引擎为InnoDB ;目前 MySQL 从5.5.5版本开始默认存储引擎是:InnoDB;

在并行流paralletStream中进行Spring事务管理?(了解)

只有请求的main线程会被事务进行管理,而其它线程并不会被事务进行管理。

原因:SqlSession的不同导致的。